இயக்க முறைமை: Windows, Android, macOS
நிரல்களின் குழு: வணிக ஆட்டோமேஷன்
ஒரு அச்சகத்திற்கான திட்டம்
- எங்கள் திட்டங்களில் பயன்படுத்தப்படும் வணிக தன்னியக்கத்தின் தனித்துவமான முறைகளை பதிப்புரிமை பாதுகாக்கிறது.

காப்புரிமை - நாங்கள் சரிபார்க்கப்பட்ட மென்பொருள் வெளியீட்டாளர். எங்கள் புரோகிராம்கள் மற்றும் டெமோ-பதிப்புகளை இயக்கும் போது இது இயக்க முறைமையில் காட்டப்படும்.

சரிபார்க்கப்பட்ட வெளியீட்டாளர் - உலகெங்கிலும் உள்ள சிறிய வணிகங்கள் முதல் பெரிய நிறுவனங்கள் வரை நாங்கள் வேலை செய்கிறோம். எங்கள் நிறுவனம் நிறுவனங்களின் சர்வதேச பதிவேட்டில் சேர்க்கப்பட்டுள்ளது மற்றும் மின்னணு நம்பிக்கை அடையாளத்தைக் கொண்டுள்ளது.

நம்பிக்கையின் அடையாளம்
விரைவான மாற்றம்.
நீங்கள் இப்போது என்ன செய்ய விரும்புகிறீர்கள்?
நீங்கள் நிரலைப் பற்றி தெரிந்துகொள்ள விரும்பினால், வேகமான வழி முதலில் முழு வீடியோவையும் பார்க்கவும், பின்னர் இலவச டெமோ பதிப்பைப் பதிவிறக்கம் செய்து அதை நீங்களே வேலை செய்யவும். தேவைப்பட்டால், தொழில்நுட்ப ஆதரவிலிருந்து விளக்கக்காட்சியைக் கோரவும் அல்லது வழிமுறைகளைப் படிக்கவும்.
எங்களை இங்கே தொடர்பு கொள்ளவும்
வணிக நேரங்களில் நாங்கள் வழக்கமாக 1 நிமிடத்திற்குள் பதிலளிப்போம்
திட்டத்தை எப்படி வாங்குவது?
நிரலின் ஸ்கிரீன்ஷாட்டைப் பார்க்கவும்
திட்டத்தைப் பற்றிய வீடியோவைப் பாருங்கள்
டெமோ பதிப்பைப் பதிவிறக்குக
நிரலின் உள்ளமைவுகளை ஒப்பிடுக
மென்பொருளின் விலையைக் கணக்கிடுங்கள்
உங்களுக்கு கிளவுட் சர்வர் தேவைப்பட்டால், கிளவுட்டின் விலையைக் கணக்கிடுங்கள்
டெவலப்பர் யார்?
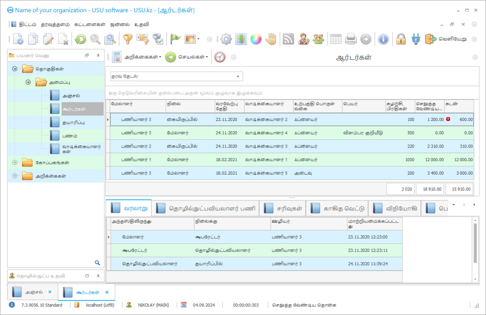
நிரல் ஸ்கிரீன்ஷாட்
ஸ்கிரீன்ஷாட் என்பது மென்பொருள் இயங்கும் புகைப்படம். அதிலிருந்து ஒரு CRM அமைப்பு எப்படி இருக்கும் என்பதை நீங்கள் உடனடியாக புரிந்து கொள்ளலாம். UX/UI வடிவமைப்பிற்கான ஆதரவுடன் ஒரு சாளர இடைமுகத்தை செயல்படுத்தியுள்ளோம். இதன் பொருள் பயனர் இடைமுகம் பல வருட பயனர் அனுபவத்தை அடிப்படையாகக் கொண்டது. ஒவ்வொரு செயலும் அதைச் செய்ய மிகவும் வசதியான இடத்தில் அமைந்துள்ளது. அத்தகைய திறமையான அணுகுமுறைக்கு நன்றி, உங்கள் வேலை உற்பத்தித்திறன் அதிகபட்சமாக இருக்கும். ஸ்கிரீன்ஷாட்டை முழு அளவில் திறக்க சிறிய படத்தின் மீது கிளிக் செய்யவும்.
நீங்கள் USU CRM சிஸ்டத்தை குறைந்தபட்சம் "ஸ்டாண்டர்ட்" என்ற உள்ளமைவுடன் வாங்கினால், ஐம்பதுக்கும் மேற்பட்ட டெம்ப்ளேட்களில் இருந்து டிசைன்களின் தேர்வு உங்களுக்கு இருக்கும். மென்பொருளின் ஒவ்வொரு பயனரும் தங்கள் ரசனைக்கு ஏற்ப நிரலின் வடிவமைப்பைத் தேர்ந்தெடுக்கும் வாய்ப்பைப் பெறுவார்கள். ஒவ்வொரு நாளும் வேலை மகிழ்ச்சியைத் தர வேண்டும்!
சமீபத்தில், சிறப்பு அச்சிடும் வீடு திட்டம் மேலும் பிரபலமாகிவிட்டது. ஒரு தகவல் தயாரிப்பின் உயர் தரம், ஒரு பரந்த செயல்பாட்டு டயபாசன், மலிவு மதிப்பு, ஒரு உள்ளுணர்வு மற்றும் வசதியான இடைமுகம் ஆகியவற்றால் புகழ்ச்சி வழிகாட்டுதல்கள் மற்றும் நேர்மறையான மதிப்புரைகளை உடனடியாக விளக்க முடியும். இந்த திட்டம் மனித காரணியை முற்றிலுமாக அகற்றுவதற்கான இலக்கை நிறுவவில்லை, ஆனால் அடிப்படைக் கொள்கைகள் மற்றும் தேர்வுமுறை முறைகளை உள்ளடக்கியது, அங்கு ஒவ்வொரு உற்பத்தி நடவடிக்கையும் அர்த்தமுள்ளதாகவும் பகுத்தறிவுடனும் இருக்க வேண்டும். ஆட்டோமேஷன் திட்டம் நிர்வாகத்தின் பல்வேறு அடுக்குகளை அற்புதமாக ஒருங்கிணைக்கிறது.
யு.எஸ்.யூ மென்பொருள் அமைப்பின் (யு.எஸ்.யூ.கே.எஸ்) அதிகாரப்பூர்வ வலைப்பக்கத்தில், ஐ.டி தயாரிப்புகளை அச்சிடுவது மிகவும் பரந்த அளவில் வழங்கப்படுகிறது, இதில் அச்சிடும் இல்லத்திற்கான ஒரு சிறப்பு திட்டம் அடங்கும், இது நம்பகத்தன்மை, பயன்பாட்டின் எளிமை மற்றும் செயல்திறன் ஆகியவற்றால் வகைப்படுத்தப்படுகிறது. உள்ளமைவை சிக்கலாக அழைக்க முடியாது. திறமையான பயனர்களுக்கு நிரலைப் புரிந்துகொள்வதில் சிக்கல் இருக்காது, ஒரு அச்சிடும் வீட்டை எவ்வாறு திறம்பட இயக்குவது, தற்போதைய அச்சிடும் வீட்டின் செயல்முறைகளை ஒழுங்குபடுத்துதல் மற்றும் திட்டமிடுதல், ஒழுங்குமுறை படிவங்களைத் தயாரித்தல் மற்றும் கிடங்கு செயல்பாடுகளை கட்டுப்படுத்துதல் ஆகியவற்றைப் பயிற்றுவிப்பது.
டெவலப்பர் யார்?
அகுலோவ் நிகோலே
இந்த மென்பொருளின் வடிவமைப்பு மற்றும் மேம்பாட்டில் பங்கேற்ற நிபுணர் மற்றும் தலைமை புரோகிராமர்.
2025-12-15
ஒரு அச்சிடும் வீட்டிற்கான நிரலின் வீடியோ
இந்த வீடியோ ஆங்கிலத்தில் உள்ளது. ஆனால் உங்கள் தாய்மொழியில் வசனங்களை இயக்க முயற்சி செய்யலாம்.
அச்சிடும் இல்ல மென்பொருள் பெரும்பாலும் ஒரு காரணத்திற்காக நேர்மறையான மதிப்புரைகளைப் பெறுகிறது என்பது அனைவருக்கும் தெரியும். ஒவ்வொரு பணிப்பாய்வுகளையும் பகுப்பாய்வு செய்வதற்கும், பயனர்களுக்கு விரிவான தகவல்களை வழங்குவதற்கும் மென்பொருள் ஆதரவின் திறனை பிரிண்டிங் ஹவுஸ் பிரிவின் பிரதிநிதிகள் தனித்தனியாக குறிப்பிடுகின்றனர். மேற்பார்வையில் ஒரு தனித்துவமான முக்கியத்துவம் தகவல் வழிகாட்டிகள் மற்றும் மின்னணு பத்திரிகைகளின் தரம் ஆகும், அவை இங்கே மற்றும் இப்போது அச்சிடப்பட்ட அனைத்து தயாரிப்புகளையும் கொண்டிருக்கின்றன, மேலும் வெளியீடு, உற்பத்தி பொருட்கள் (மை, காகிதம், திரைப்படம்), வளங்கள், வாடிக்கையாளர்கள் மற்றும் சப்ளையர்கள் ஆகியவற்றிற்கு திட்டமிடப்பட்டுள்ளன.
ஒரு அச்சிடும் இல்லத்தை பராமரிப்பதற்கான திட்டம் சற்று வித்தியாசமான கோணத்தில் பொருள் வழங்கல் பொருட்களைப் பார்க்க அனுமதிக்கிறது என்பதை நினைவில் கொள்ளுங்கள். குறிப்பிட்ட வரிசை அளவுகளுக்கு ஏற்ப உற்பத்திப் பொருட்களை தானாக ஒதுக்குவது எவ்வளவு கணிசமான என்பதை உணர நீங்கள் மதிப்புரைகளைப் படிக்க வேண்டியதில்லை. உற்பத்தியை நிறுத்துவதற்கு எந்த காரணமும் இல்லை, தற்போதைய நடவடிக்கைகள் மற்றும் பயிற்சிகளிலிருந்து பணியாளர்களைப் பிரித்தல், வெளிப்புற நிபுணர்களை உள்ளடக்கியது. தேவையற்ற செலவுகளைத் தவிர்ப்பதில் இந்த திட்டம் சிறந்தது, இது இறுதியில் பொறிமுறையின் உற்பத்தித்திறன் மற்றும் லாபத்தை அதிகரிக்கும்.
டெமோ பதிப்பைப் பதிவிறக்குக
நிரலைத் தொடங்கும்போது, நீங்கள் மொழியைத் தேர்ந்தெடுக்கலாம்.

டெமோ பதிப்பை நீங்கள் இலவசமாக பதிவிறக்கம் செய்யலாம். மேலும் திட்டத்தில் இரண்டு வாரங்கள் வேலை செய்யுங்கள். தெளிவுக்காக சில தகவல்கள் ஏற்கனவே சேர்க்கப்பட்டுள்ளன.
மொழிபெயர்ப்பாளர் யார்?
ஒரு குறிப்பிட்ட பெயரின் பணப்புழக்கம் மற்றும் இலாபத்தை தீர்மானிக்க, உற்பத்தியின் சந்தை வாய்ப்புகளை குறிக்க, வணிக மேம்பாட்டிற்கான முன்னுரிமை திசைகளை செயல்படுத்துவதற்கும், மாறாக, விடுபடுவதற்கும் ஒரு கணினி அச்சிடும் வீடு திட்டம் சிக்கலின் நிலைகளை கவனமாக பகுப்பாய்வு செய்கிறது. பாதகமானவற்றின். மதிப்புரைகளை நீங்கள் நம்பினால், பயிற்சி செய்யும் போது பல அடிப்படை கருவிகளை உடனடியாக தேர்ச்சி பெறலாம். உதாரணமாக, ஒழுங்குமுறை பதிவு மேலாண்மை, உற்பத்தி செயல்முறைகள் மீதான கட்டுப்பாடு, சரக்கு மற்றும் நிதிக் கணக்கியல், பூர்வாங்க கணக்கீடுகள் மற்றும் செலவு கணக்கீடுகள்.
தற்போதைய அச்சுக்கலை தேவைகளுக்காக ஒரே மாதிரியாக வெளியிடப்பட்ட ஒரு சிறப்புத் திட்டத்திற்கான மதிப்புரைகள் பெரும்பாலும் நிரப்புகின்றன என்பது வெளிப்படையானது. பயன்பாடு கட்டமைப்பை நிர்வகிப்பதற்கும், பொதுவாக, பொருளாதார நிலைகளை அமைப்பதற்கும் முற்றிலும் மாறுபட்ட அணுகுமுறைகளை வழங்குகிறது. ஒவ்வொரு கட்டத்திலும் கண்காணிப்பு நடத்தப்படுகிறது. சிக்கல் நிலைகளை உடனடியாக சரிசெய்வதற்கும், பொருள் விநியோகங்களை கண்காணிப்பதற்கும், எதிர்காலத்திற்கான திட்டங்களை உருவாக்குவதற்கும், சமீபத்திய நிதி குறிகாட்டிகளைப் படிப்பதற்கும் ஏற்பாடு செய்வதில் பயனர்கள் பாதிப்புகளை வெளிப்படுத்துவது கடினம் அல்ல.
ஒரு அச்சிடும் வீட்டிற்கு ஒரு திட்டத்தை ஆர்டர் செய்யுங்கள்
நிரலை வாங்க, எங்களை அழைக்கவும் அல்லது எழுதவும். பொருத்தமான மென்பொருள் உள்ளமைவு, ஒப்பந்தம் மற்றும் பணம் செலுத்துவதற்கான விலைப்பட்டியல் ஆகியவற்றைத் தயாரிப்பதில் எங்கள் வல்லுநர்கள் உங்களுடன் உடன்படுவார்கள்.
திட்டத்தை எப்படி வாங்குவது?
ஒப்பந்தத்திற்கான விவரங்களை அனுப்பவும்
ஒவ்வொரு வாடிக்கையாளருடனும் நாங்கள் ஒரு ஒப்பந்தம் செய்கிறோம். ஒப்பந்தம் என்பது உங்களுக்குத் தேவையானதை நீங்கள் சரியாகப் பெறுவீர்கள் என்பதற்கான உத்தரவாதமாகும். எனவே, முதலில் நீங்கள் ஒரு சட்ட நிறுவனம் அல்லது தனிநபரின் விவரங்களை எங்களுக்கு அனுப்ப வேண்டும். இதற்கு வழக்கமாக 5 நிமிடங்களுக்கு மேல் ஆகாது
முன்கூட்டியே பணம் செலுத்துங்கள்
பணம் செலுத்துவதற்கான ஒப்பந்தம் மற்றும் விலைப்பட்டியல் ஆகியவற்றின் ஸ்கேன் செய்யப்பட்ட நகல்களை உங்களுக்கு அனுப்பிய பிறகு, முன்கூட்டியே பணம் செலுத்த வேண்டும். CRM அமைப்பை நிறுவும் முன், முழுத் தொகையை அல்ல, ஒரு பகுதியை மட்டும் செலுத்தினால் போதும் என்பதை நினைவில் கொள்ளவும். பல்வேறு கட்டண முறைகள் ஆதரிக்கப்படுகின்றன. சுமார் 15 நிமிடங்கள்
நிரல் நிறுவப்படும்
இதற்குப் பிறகு, ஒரு குறிப்பிட்ட நிறுவல் தேதி மற்றும் நேரம் உங்களுடன் ஒப்புக் கொள்ளப்படும். இது வழக்கமாக அதே அல்லது அடுத்த நாளில் ஆவணங்கள் முடிந்த பிறகு நடக்கும். CRM அமைப்பை நிறுவிய உடனேயே, உங்கள் பணியாளருக்கான பயிற்சியை நீங்கள் கேட்கலாம். நிரல் 1 பயனருக்கு வாங்கப்பட்டால், அதற்கு 1 மணிநேரத்திற்கு மேல் ஆகாது
முடிவை அனுபவிக்கவும்
முடிவை முடிவில்லாமல் அனுபவிக்கவும் :) குறிப்பாக மகிழ்ச்சியான விஷயம் என்னவென்றால், அன்றாட வேலைகளை தானியங்குபடுத்தும் வகையில் மென்பொருள் உருவாக்கப்பட்டுள்ள தரம் மட்டுமல்ல, மாதாந்திர சந்தாக் கட்டணமாக சார்பு இல்லாததும் ஆகும். எல்லாவற்றிற்கும் மேலாக, நிரலுக்கு நீங்கள் ஒரு முறை மட்டுமே செலுத்துவீர்கள்.
ஒரு ஆயத்த திட்டத்தை வாங்கவும்
தனிப்பயன் மென்பொருள் மேம்பாட்டையும் நீங்கள் ஆர்டர் செய்யலாம்
உங்களுக்கு சிறப்பு மென்பொருள் தேவைகள் இருந்தால், தனிப்பயன் மேம்பாட்டை ஆர்டர் செய்யவும். பின்னர் நீங்கள் நிரலுக்கு மாற்றியமைக்க வேண்டியதில்லை, ஆனால் உங்கள் வணிக செயல்முறைகளுக்கு நிரல் சரிசெய்யப்படும்!
ஒரு அச்சகத்திற்கான திட்டம்
சரக்கு பொருட்கள், பணிப்பாய்வு, நிதி மற்றும் பகுப்பாய்வு அறிக்கையிடல் உள்ளிட்ட அச்சு நிர்வாகத்தின் முக்கிய நிலைகளை டிஜிட்டல் உதவியாளர் கட்டுப்படுத்துகிறார். முக்கிய கருவிகளை வசதியாகப் பயன்படுத்துவதற்கும், தரவு வழிகாட்டிகள் மற்றும் மின்னணு பதிவு புத்தகங்களுடன் பணியாற்றுவதற்கும் நிரல் அமைப்புகளை மாற்றுவதில் பயனர்களுக்கு சிக்கல் இல்லை.
உரிமத்தை வாங்குவதற்கு முன், செயல்பாட்டு வரம்பை கவனமாகப் படித்து மதிப்புரைகளை உருட்டுமாறு நாங்கள் அறிவுறுத்துகிறோம்.
தானியங்கு எஸ்எம்எஸ்-அஞ்சல் முகவரி முகவர்களுக்கு (வாடிக்கையாளர்கள், சப்ளையர்கள், ஒப்பந்தக்காரர்கள்) உடனடியாக தகவல்களை அனுப்பவும், விளம்பர நடவடிக்கைகளில் ஈடுபடவும், சேவைகளை மேம்படுத்துவதற்காக வேலை செய்யவும் வடிவமைக்கப்பட்டுள்ளது. அச்சிடும் இல்லத்தில் சேர்க்கை திட்டம் பொதுவாக உற்பத்தி, வெளியீடு மற்றும் அச்சிடும் வரிசையின் நிலைமைகளை நிர்வகிக்கிறது, ஆனால் துணிகளையும் தயாரிக்கிறது: வண்ணப்பூச்சு, காகிதம், திரைப்படம் போன்றவை. அச்சிடும் வீடு பிரிவின் தூதர்களிடமிருந்து சில மதிப்புரைகள் வெளிச்செல்லும் தரத்தை தனித்தனியாக குறிப்பிடுகின்றன ஆவணங்கள் மற்றும் பகுப்பாய்வு அறிக்கை. பூர்வாங்க கணக்கீடுகள் ஒரு தனி பொருளின் பணப்புழக்கம் மற்றும் லாபத்தை அளவிட உதவுகின்றன, ஒரு பொருளின் சந்தை முன்னோக்குகளை அடையாளம் காணவும், வணிக நீட்டிப்பு மூலோபாயத்தை உருவாக்கவும் உதவுகின்றன. சரக்கு நடவடிக்கைகள் மின்னணு கட்டுப்பாட்டில் உள்ளன. ஒரு இயக்கம் கூட கவனிக்கப்படாது. குறிப்பிட்ட ஆர்டர் தொகுதி பொருட்களை முன்கூட்டியே முன்பதிவு செய்வது எளிது. தகவல் நிச்சயமாக பாதுகாக்கப்படுகிறது. கூடுதலாக, கோப்பு காப்பு செயல்பாட்டை அமைப்பது நல்லது. அச்சிடும் வீடு பண ஆதாரங்களின் மீது முழு கட்டுப்பாட்டையும் பெறுகிறது, இது நன்மை மற்றும் மதிப்பு குறிகாட்டிகளுடன் தொடர்புபடுத்தவும், விலைமதிப்பற்ற மற்றும் லாபகரமான பொருட்களிலிருந்து விடுபடவும் அனுமதிக்கும். தற்போதைய முடிவுகள் விரும்பத்தக்கதாக இருந்தால், வாங்குவோர் ஒரு தனித்துவமான குழுவின் பொருட்களை புறக்கணிக்கிறார்கள், பின்னர் நிரல் இதைப் பற்றி முதலில் தெரிவிக்க விரைகிறது. ஒவ்வொரு அடியும் தானாகவே டியூன் செய்யப்படும்போது அச்சிடும் இல்ல செயல்முறைகளுடன் சேவை செய்வது மிகவும் இலகுவாகிறது. நீங்கள் மதிப்புரைகளை நம்பினால், பயிற்சி அதிக நேரம் எடுக்காது. சில முக்கிய கருவிகள் நடைமுறையில் சிறப்பாகக் கற்றுக்கொள்ளப்படுகின்றன. உண்மையிலேயே அசல் ஐடி தயாரிப்புகள் ஆர்டர் செய்ய பிரத்தியேகமாக உருவாக்கப்படுகின்றன, இது செயல்பாட்டு வரம்பைத் தாண்டி, பயனுள்ள நீட்டிப்புகள் மற்றும் விருப்பங்களைப் பெற அனுமதிக்கிறது.
செயல்பாட்டின் சோதனை பதிப்பை மீற வேண்டாம். இந்த நோக்கங்களுக்காக ஒரு டெமோ வெளியீடு தயாரிக்கப்பட்டுள்ளது.

