இயக்க முறைமை: Windows, Android, macOS
நிரல்களின் குழு: வணிக ஆட்டோமேஷன்
விளையாட்டுக்கான திட்டம்
- எங்கள் திட்டங்களில் பயன்படுத்தப்படும் வணிக தன்னியக்கத்தின் தனித்துவமான முறைகளை பதிப்புரிமை பாதுகாக்கிறது.

காப்புரிமை - நாங்கள் சரிபார்க்கப்பட்ட மென்பொருள் வெளியீட்டாளர். எங்கள் புரோகிராம்கள் மற்றும் டெமோ-பதிப்புகளை இயக்கும் போது இது இயக்க முறைமையில் காட்டப்படும்.

சரிபார்க்கப்பட்ட வெளியீட்டாளர் - உலகெங்கிலும் உள்ள சிறிய வணிகங்கள் முதல் பெரிய நிறுவனங்கள் வரை நாங்கள் வேலை செய்கிறோம். எங்கள் நிறுவனம் நிறுவனங்களின் சர்வதேச பதிவேட்டில் சேர்க்கப்பட்டுள்ளது மற்றும் மின்னணு நம்பிக்கை அடையாளத்தைக் கொண்டுள்ளது.

நம்பிக்கையின் அடையாளம்
விரைவான மாற்றம்.
நீங்கள் இப்போது என்ன செய்ய விரும்புகிறீர்கள்?
நீங்கள் நிரலைப் பற்றி தெரிந்துகொள்ள விரும்பினால், வேகமான வழி முதலில் முழு வீடியோவையும் பார்க்கவும், பின்னர் இலவச டெமோ பதிப்பைப் பதிவிறக்கம் செய்து அதை நீங்களே வேலை செய்யவும். தேவைப்பட்டால், தொழில்நுட்ப ஆதரவிலிருந்து விளக்கக்காட்சியைக் கோரவும் அல்லது வழிமுறைகளைப் படிக்கவும்.
எங்களை இங்கே தொடர்பு கொள்ளவும்
வணிக நேரங்களில் நாங்கள் வழக்கமாக 1 நிமிடத்திற்குள் பதிலளிப்போம்
திட்டத்தை எப்படி வாங்குவது?
நிரலின் ஸ்கிரீன்ஷாட்டைப் பார்க்கவும்
திட்டத்தைப் பற்றிய வீடியோவைப் பாருங்கள்
டெமோ பதிப்பைப் பதிவிறக்குக
நிரலின் உள்ளமைவுகளை ஒப்பிடுக
மென்பொருளின் விலையைக் கணக்கிடுங்கள்
உங்களுக்கு கிளவுட் சர்வர் தேவைப்பட்டால், கிளவுட்டின் விலையைக் கணக்கிடுங்கள்
டெவலப்பர் யார்?
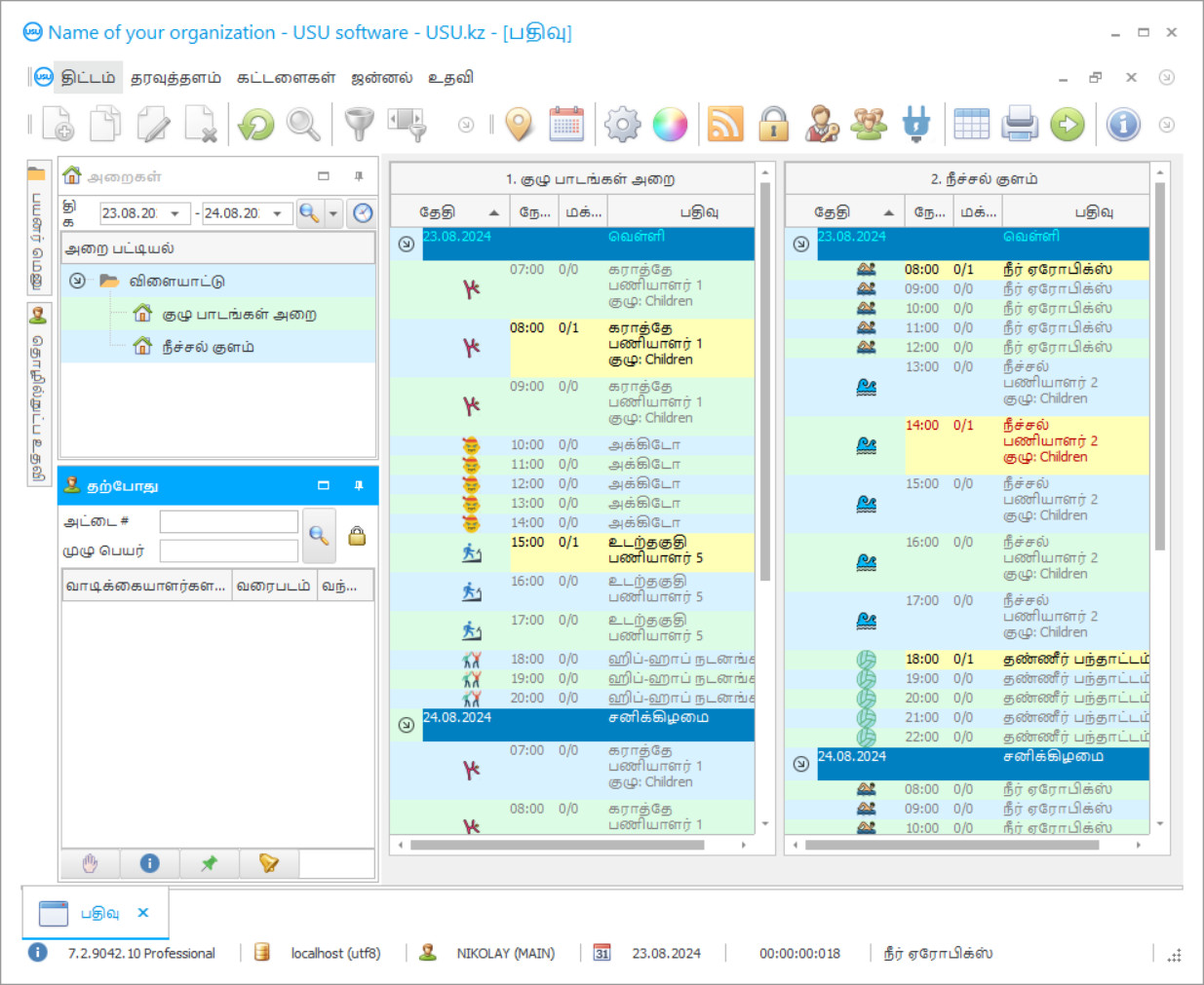
நிரல் ஸ்கிரீன்ஷாட்
ஸ்கிரீன்ஷாட் என்பது மென்பொருள் இயங்கும் புகைப்படம். அதிலிருந்து ஒரு CRM அமைப்பு எப்படி இருக்கும் என்பதை நீங்கள் உடனடியாக புரிந்து கொள்ளலாம். UX/UI வடிவமைப்பிற்கான ஆதரவுடன் ஒரு சாளர இடைமுகத்தை செயல்படுத்தியுள்ளோம். இதன் பொருள் பயனர் இடைமுகம் பல வருட பயனர் அனுபவத்தை அடிப்படையாகக் கொண்டது. ஒவ்வொரு செயலும் அதைச் செய்ய மிகவும் வசதியான இடத்தில் அமைந்துள்ளது. அத்தகைய திறமையான அணுகுமுறைக்கு நன்றி, உங்கள் வேலை உற்பத்தித்திறன் அதிகபட்சமாக இருக்கும். ஸ்கிரீன்ஷாட்டை முழு அளவில் திறக்க சிறிய படத்தின் மீது கிளிக் செய்யவும்.
நீங்கள் USU CRM சிஸ்டத்தை குறைந்தபட்சம் "ஸ்டாண்டர்ட்" என்ற உள்ளமைவுடன் வாங்கினால், ஐம்பதுக்கும் மேற்பட்ட டெம்ப்ளேட்களில் இருந்து டிசைன்களின் தேர்வு உங்களுக்கு இருக்கும். மென்பொருளின் ஒவ்வொரு பயனரும் தங்கள் ரசனைக்கு ஏற்ப நிரலின் வடிவமைப்பைத் தேர்ந்தெடுக்கும் வாய்ப்பைப் பெறுவார்கள். ஒவ்வொரு நாளும் வேலை மகிழ்ச்சியைத் தர வேண்டும்!
விளையாட்டு எப்போதும் பொருத்தமானதாக இருக்கும், ஏனெனில் இது ஆரோக்கியமாகவும் மகிழ்ச்சியாகவும் இருக்க மிகவும் பயனுள்ள வழிகளில் ஒன்றாகும். பெரும்பாலான மக்கள் இப்போது தங்கள் கணினிகளில் உட்கார்ந்து வேலை செய்வதால், இது மிகவும் பொருத்தமானதாகிறது. எதிர் வகையான செயல்பாட்டைப் பயன்படுத்தி ஓய்வெடுப்பது என்பது ஒரு சாதாரண நடைமுறையாகும், இது உடலை மீட்க அனுமதிக்கிறது மற்றும் நேர்மறையான எண்ணங்களுடன் இசைக்க உதவுகிறது. விளையாட்டு நடவடிக்கைகள் முறையானவை மற்றும் வழக்கமானவை மற்றும் சிறந்த முடிவுகளுக்கு வழிவகுக்கும் என்பதை உறுதி செய்வதற்காக, பல்வேறு பிரிவுகள், விளையாட்டுக் கழகங்கள், ஜிம்கள், நீச்சல் குளங்கள், யோகா மையங்கள் மற்றும் நடன ஸ்டுடியோக்கள் எல்லா இடங்களிலும் திறக்கப்படுகின்றன. அவரது திறமைகளை வெளிப்படுத்தும் செயல்பாட்டை யார் வேண்டுமானாலும் காணலாம். இந்த இடங்களில் அனுபவம் வாய்ந்த பயிற்சியாளர்கள் விளையாட்டு நடவடிக்கைகளின் திட்டமிடல் எவ்வளவு முக்கியம் என்பதை உங்களுக்குக் கூறுகிறார்கள், மேலும் உங்களுக்காக தனித்தனியாக உங்கள் செயல்பாட்டை எவ்வாறு சிறந்த முறையில் ஒழுங்கமைப்பது என்பதற்கான ஆலோசனைகளை அவர்கள் வழங்குகிறார்கள். வழக்கமாக விளையாட்டு நிறுவனங்கள் திறக்கப்பட்ட பின்னர் முதல் முறையாக, பதிவு வைத்தல் மற்றும் நிர்வாகத்தின் முறைகள் மற்றும் கருவிகளைப் பற்றி அவர்கள் அதிகம் கவலைப்படுவதில்லை. திட்டம் மேம்பட்ட மற்றும் நம்பகமானதாகும்.
இருப்பினும், ஒரு வருடம் அல்லது இரண்டு நாட்களுக்குப் பிறகு, வாடிக்கையாளர்களின் ஓட்டம் வளரும்போது, நிறுவனத்தின் ஊழியர்கள் வளர்ந்து வரும் தகவல்களைச் செயலாக்குவதன் அவசியத்தை இனி சமாளிக்க முடியாது, நிர்வாகமானது வணிக நடவடிக்கைகளை தானியங்குபடுத்துதல் மற்றும் விளையாட்டு வசதியை நிர்வகிப்பது பற்றி சிந்திக்கத் தொடங்குகிறது. . சில நேரங்களில், வரையறுக்கப்பட்ட பட்ஜெட்டுடன், அவர்கள் தங்கள் நிறுவனங்களை நிர்வகிக்க இணையத்திலிருந்து இலவச விளையாட்டுத் திட்டங்களைப் பதிவிறக்க முயற்சிக்கின்றனர். நேரம் கடந்து, ஒரு இலவச விளையாட்டுத் திட்டம் எதிர்பார்ப்புகளை பூர்த்தி செய்யவில்லை என்பது தெளிவாகிறது. சில நேரங்களில் இது இலவச விளையாட்டு திட்டத்தின் முதல் தோல்விக்குப் பிறகு எல்லா தரவையும் இழக்க வழிவகுக்கும். கிளப்பை நிர்வகிப்பதற்கான ஒரு தரமான திட்டம் இலவசம் அல்ல என்பதை நீங்கள் அறிந்து கொள்ள வேண்டும். பின்னர், பொருத்தமான விளையாட்டுத் திட்டத்தின் தேடல் தொடங்குகிறது. வழக்கமாக இதுபோன்ற ஒரு திட்டத்திற்கு செய்யப்படும் முக்கிய தேவை, விலை மற்றும் தரத்தின் தகுதியான விகிதமாகும், அத்துடன் அதை மாஸ்டரிங் செய்வதும் எளிது. மூலம், இந்த திட்டம் உலகெங்கிலும் உள்ள பல நிறுவனங்களில் நம்பிக்கையைப் பெற்றுள்ளது.
டெவலப்பர் யார்?
அகுலோவ் நிகோலே
இந்த மென்பொருளின் வடிவமைப்பு மற்றும் மேம்பாட்டில் பங்கேற்ற நிபுணர் மற்றும் தலைமை புரோகிராமர்.
2025-12-17
விளையாட்டுக்கான திட்டத்தின் வீடியோ
இந்த வீடியோ ஆங்கிலத்தில் உள்ளது. ஆனால் உங்கள் தாய்மொழியில் வசனங்களை இயக்க முயற்சி செய்யலாம்.
ஒரு தரமான விளையாட்டு கணக்கியல் திட்டத்தால் நீண்ட காலத்திற்கு தரவைச் சேமிக்கவும், அத்துடன் நிரலின் காப்புப்பிரதியை உருவாக்கவும் முடியும், இதனால் தேவைப்பட்டால் தரவை எளிதாக மீட்டெடுக்க முடியும். யு.எஸ்.யூ-மென்மையான விளையாட்டு கணக்கியல் திட்டத்தை உருவாக்கும் போது இந்த குணங்கள் அனைத்தும் எங்கள் நிபுணர்களால் உருவாக்கப்பட்டன. இது இடைமுகம் மற்றும் நம்பகத்தன்மையின் எளிமை, அதன் ஒப்புமைகளிலிருந்து முக்கிய வேறுபாட்டை உருவாக்குகிறது. இது உங்கள் நிறுவனத்தின் செயல்பாட்டை நிர்வகிக்க விளையாட்டுத் திட்டத்தை அனுமதிக்கிறது மற்றும் உங்கள் சொந்த நாட்டின் சந்தையிலும் வெளிநாட்டிலும் ஒரு சில ஆண்டுகளில் மட்டுமே ஒரு முன்னணி இடத்தைப் பெற உதவுகிறது. யு.எஸ்.யூ-மென்மையான திட்டம் உங்கள் நிறுவனத்தின் எந்தவொரு தேவைகளுக்கும் கட்டமைப்பிற்கும் சரிசெய்யக்கூடிய நெகிழ்வுத்தன்மையைக் கொண்டுள்ளது.
உடல் செயல்பாடு என்பது ஒரு சாதாரண நிகழ்வு, மனிதர்கள் உட்பட அனைத்து உயிரினங்களுக்கும் இயல்பானது. நாம் நிறைய ஓடுவோம், நகர்த்துவோம், தொடர்ந்து உயிர்வாழ முயற்சிப்போம் என்ற உண்மையை கணக்கில் எடுத்துக்கொண்டோம். இன்றைய உலகில், இது முற்றிலும் தேவையற்றதாகிவிட்டது. பலர் தங்கள் கணினிகளுக்கு முன்னால் அலுவலகத்தில் நாள் முழுவதும் வேலை செய்கிறார்கள். அவர்கள் பல மணிநேரங்களை ஒரே நிலையில் செலவிடுகிறார்கள், பெரும்பாலும் சலிப்பான வேலைகளைச் செய்கிறார்கள். இது எங்கு செல்கிறது? உடல்நலப் பிரச்சினைகளுக்கு: பார்வை, மூட்டுகள், இரத்த ஓட்டம் போன்றவை. அதிர்ஷ்டவசமாக, சிக்கலைத் தீர்ப்பது மிகவும் எளிதானது - ஒரு வாரத்திற்கு பல முறை உடற்பயிற்சி கிளப்புக்குச் சென்றால் போதும் (மற்றும் வெறுமனே - ஒவ்வொரு நாளும் சில உடல் செயல்பாடு) எப்போதும் சுகாதார பிரச்சினைகள். நவீன விளையாட்டுத் துறையில் நீங்கள் பலவிதமான உடல் செயல்பாடுகளைக் காணலாம் - ஓட்டம், நீச்சல், மல்யுத்தம், உடற்கட்டமைப்பு மற்றும் பல. உங்களுக்கு மிகவும் பொருத்தமானதை நீங்கள் தேர்வு செய்யலாம். அல்லது ஒரே நேரத்தில் பலவற்றை விரும்புகிறீர்களா? எங்கள் திட்டத்தில் சிக்கல் இல்லை! விளையாட்டுக்கான தேவை மட்டுமே அதிகரிக்கும் என்று இது அறிவுறுத்துகிறது. எதிர்காலத்தில், அறிவார்ந்த சாய்வு தேவைப்படும் வேலையில் அதிகரிப்பு இருக்கும், இதன் பொருள், தலையுடன் ஒரு நாள் வேலைக்குப் பிறகு இன்னும் அதிகமானவர்கள் ஜிம்ம்களைப் பார்க்க வேண்டியிருக்கும்.
டெமோ பதிப்பைப் பதிவிறக்குக
நிரலைத் தொடங்கும்போது, நீங்கள் மொழியைத் தேர்ந்தெடுக்கலாம்.

டெமோ பதிப்பை நீங்கள் இலவசமாக பதிவிறக்கம் செய்யலாம். மேலும் திட்டத்தில் இரண்டு வாரங்கள் வேலை செய்யுங்கள். தெளிவுக்காக சில தகவல்கள் ஏற்கனவே சேர்க்கப்பட்டுள்ளன.
மொழிபெயர்ப்பாளர் யார்?
இந்த திட்டம் குறித்து உங்களுக்கு இன்னும் சந்தேகம் இருந்தால், எங்கள் அதிகாரப்பூர்வ வலைத்தளத்தைப் பார்வையிட நாங்கள் பரிந்துரைக்கிறோம், அங்கு நீங்கள் ஆர்வமாக உள்ள அனைத்து தகவல்களையும் நீங்கள் காணலாம், விளையாட்டு கணக்கியல் திட்டத்தின் இலவச டெமோ பதிப்பைப் பற்றி தெரிந்துகொள்ளுங்கள் மற்றும் அனைத்தையும் பதிவிறக்கம் செய்து சோதிக்கவும் இது வழங்க தயாராக உள்ள செயல்பாடு. உங்களிடம் ஏதேனும் கேள்விகளுக்கு பதிலளிக்க மகிழ்ச்சியாக இருக்கும் எங்கள் நிபுணர்களையும் தொடர்பு கொள்ளுங்கள்.
உலகம் முழுவதும் பல பொழுதுபோக்குகள் உள்ளன. சிலர் உடல் செயல்பாடுகளில் ஆர்வம் காட்டுகிறார்கள், அவர்கள் எப்போது வேண்டுமானாலும் விளையாடுவதை தங்கள் பொழுதுபோக்காக ஆக்குகிறார்கள். இருப்பினும், எல்லோரும் விரும்பும் ஒரு வகை விளையாட்டு உள்ளது! பார்வையாளர்களின் முழு குழுவும் ஒரு குறிக்கோளைக் கொண்டிருக்கும் போது - விளையாட்டுகளைச் செய்ய வேண்டும் - இந்த குழுவில் இருப்பதை மிகவும் ரசிக்கும் மற்றும் உங்களுடன் தொடர்புகொள்வது குழு பாடங்கள். இதுபோன்ற நிறுவனங்களுக்கு வாடிக்கையாளர்களை வர வைக்கும் முக்கிய காரணங்களில் இதுவும் ஒன்றாகும். அவர்கள் உடல்நலம் மற்றும் உடற்தகுதி போட்டியில் தங்களுக்கு நன்மைகளைத் தருவது மட்டுமல்லாமல், அதே கருத்துக்களைக் கொண்ட மக்களால் சூழப்பட்ட நேரத்தையும் செலவிடுகிறார்கள். புதிய சுவாரஸ்யமான நண்பர்களைச் சந்திப்பதற்கும், செய்திகளைப் பகிர்வதற்கும் விவாதிப்பதற்கும் இதுவே வழி.
விளையாட்டுக்கான ஒரு திட்டத்தை ஆர்டர் செய்யுங்கள்
நிரலை வாங்க, எங்களை அழைக்கவும் அல்லது எழுதவும். பொருத்தமான மென்பொருள் உள்ளமைவு, ஒப்பந்தம் மற்றும் பணம் செலுத்துவதற்கான விலைப்பட்டியல் ஆகியவற்றைத் தயாரிப்பதில் எங்கள் வல்லுநர்கள் உங்களுடன் உடன்படுவார்கள்.
திட்டத்தை எப்படி வாங்குவது?
ஒப்பந்தத்திற்கான விவரங்களை அனுப்பவும்
ஒவ்வொரு வாடிக்கையாளருடனும் நாங்கள் ஒரு ஒப்பந்தம் செய்கிறோம். ஒப்பந்தம் என்பது உங்களுக்குத் தேவையானதை நீங்கள் சரியாகப் பெறுவீர்கள் என்பதற்கான உத்தரவாதமாகும். எனவே, முதலில் நீங்கள் ஒரு சட்ட நிறுவனம் அல்லது தனிநபரின் விவரங்களை எங்களுக்கு அனுப்ப வேண்டும். இதற்கு வழக்கமாக 5 நிமிடங்களுக்கு மேல் ஆகாது
முன்கூட்டியே பணம் செலுத்துங்கள்
பணம் செலுத்துவதற்கான ஒப்பந்தம் மற்றும் விலைப்பட்டியல் ஆகியவற்றின் ஸ்கேன் செய்யப்பட்ட நகல்களை உங்களுக்கு அனுப்பிய பிறகு, முன்கூட்டியே பணம் செலுத்த வேண்டும். CRM அமைப்பை நிறுவும் முன், முழுத் தொகையை அல்ல, ஒரு பகுதியை மட்டும் செலுத்தினால் போதும் என்பதை நினைவில் கொள்ளவும். பல்வேறு கட்டண முறைகள் ஆதரிக்கப்படுகின்றன. சுமார் 15 நிமிடங்கள்
நிரல் நிறுவப்படும்
இதற்குப் பிறகு, ஒரு குறிப்பிட்ட நிறுவல் தேதி மற்றும் நேரம் உங்களுடன் ஒப்புக் கொள்ளப்படும். இது வழக்கமாக அதே அல்லது அடுத்த நாளில் ஆவணங்கள் முடிந்த பிறகு நடக்கும். CRM அமைப்பை நிறுவிய உடனேயே, உங்கள் பணியாளருக்கான பயிற்சியை நீங்கள் கேட்கலாம். நிரல் 1 பயனருக்கு வாங்கப்பட்டால், அதற்கு 1 மணிநேரத்திற்கு மேல் ஆகாது
முடிவை அனுபவிக்கவும்
முடிவை முடிவில்லாமல் அனுபவிக்கவும் :) குறிப்பாக மகிழ்ச்சியான விஷயம் என்னவென்றால், அன்றாட வேலைகளை தானியங்குபடுத்தும் வகையில் மென்பொருள் உருவாக்கப்பட்டுள்ள தரம் மட்டுமல்ல, மாதாந்திர சந்தாக் கட்டணமாக சார்பு இல்லாததும் ஆகும். எல்லாவற்றிற்கும் மேலாக, நிரலுக்கு நீங்கள் ஒரு முறை மட்டுமே செலுத்துவீர்கள்.
ஒரு ஆயத்த திட்டத்தை வாங்கவும்
தனிப்பயன் மென்பொருள் மேம்பாட்டையும் நீங்கள் ஆர்டர் செய்யலாம்
உங்களுக்கு சிறப்பு மென்பொருள் தேவைகள் இருந்தால், தனிப்பயன் மேம்பாட்டை ஆர்டர் செய்யவும். பின்னர் நீங்கள் நிரலுக்கு மாற்றியமைக்க வேண்டியதில்லை, ஆனால் உங்கள் வணிக செயல்முறைகளுக்கு நிரல் சரிசெய்யப்படும்!
விளையாட்டுக்கான திட்டம்
விளையாட்டு நிறுவனங்களுக்கு இவை மிகவும் சுவாரஸ்யமான வாடிக்கையாளர்கள் என்பது கவனிக்கத்தக்கது, ஏனெனில் அவர்கள் பெரும்பாலும் ஜிம் உறுப்பினர் அட்டைகளை வாங்கி உங்கள் வழக்கமான வாடிக்கையாளர்களாக மாறுகிறார்கள். விளையாட்டு அமைப்பின் மேலாளருக்கு இது ஏன் மிகவும் முக்கியமானது? வழக்கமான வாடிக்கையாளர்கள் நிறுவனத்தின் வாடிக்கையாளர்களின் முக்கிய அம்சமாகும். அவை யூகிக்கக்கூடியவை மற்றும் இடவசதி பற்றாக்குறையைத் தவிர்ப்பதற்காக பயிற்சி அறைகளின் திறன்களை மதிப்பீடு செய்ய விளையாட்டு வசதியை அனுமதிக்கின்றன. யு.எஸ்.யூ-மென்மையான திட்டம் தகவல்களை நிர்வகிக்கவும் அதை உங்கள் நன்மைக்காக பயன்படுத்தவும் உதவும்!

