ລະບົບປະຕິບັດການ: Windows, Android, macOS
ກຸ່ມຂອງບັນດາໂຄງການ: ອັດຕະໂນມັດທຸລະກິດ
ໂຄງການ ສຳ ລັບສູນບັນເທີງ
- ລິຂະສິດປົກປ້ອງວິທີການທີ່ເປັນເອກະລັກຂອງທຸລະກິດອັດຕະໂນມັດທີ່ຖືກນໍາໃຊ້ໃນໂຄງການຂອງພວກເຮົາ.

ລິຂະສິດ - ພວກເຮົາເປັນຜູ້ເຜີຍແຜ່ຊອບແວທີ່ໄດ້ຮັບການຢັ້ງຢືນ. ນີ້ຈະສະແດງຢູ່ໃນລະບົບປະຕິບັດການໃນເວລາທີ່ແລ່ນໂຄງການຂອງພວກເຮົາແລະສະບັບສາທິດ.

ຜູ້ເຜີຍແຜ່ທີ່ຢືນຢັນແລ້ວ - ພວກເຮົາເຮັດວຽກກັບອົງການຈັດຕັ້ງຕ່າງໆໃນທົ່ວໂລກຈາກທຸລະກິດຂະຫນາດນ້ອຍໄປເຖິງຂະຫນາດໃຫຍ່. ບໍລິສັດຂອງພວກເຮົາຖືກລວມຢູ່ໃນທະບຽນສາກົນຂອງບໍລິສັດແລະມີເຄື່ອງຫມາຍຄວາມໄວ້ວາງໃຈທາງເອເລັກໂຕຣນິກ.

ສັນຍານຄວາມໄວ້ວາງໃຈ
ການຫັນປ່ຽນໄວ.
ເຈົ້າຕ້ອງການເຮັດຫຍັງໃນຕອນນີ້?
ຖ້າທ່ານຕ້ອງການຮູ້ຈັກກັບໂຄງການ, ວິທີທີ່ໄວທີ່ສຸດແມ່ນທໍາອິດເບິ່ງວິດີໂອເຕັມ, ແລະຫຼັງຈາກນັ້ນດາວໂຫລດເວີຊັນສາທິດຟຣີແລະເຮັດວຽກກັບມັນເອງ. ຖ້າຈໍາເປັນ, ຮ້ອງຂໍການນໍາສະເຫນີຈາກການສະຫນັບສະຫນູນດ້ານວິຊາການຫຼືອ່ານຄໍາແນະນໍາ.
ຕິດຕໍ່ພວກເຮົາທີ່ນີ້
ໃນລະຫວ່າງເວລາເຮັດວຽກ, ພວກເຮົາມັກຈະຕອບສະຫນອງພາຍໃນ 1 ນາທີ
ວິທີການຊື້ໂຄງການ?
ເບິ່ງພາບໜ້າຈໍຂອງໂຄງການ
ເບິ່ງວິດີໂອກ່ຽວກັບໂຄງການ
ດາວໂຫລດລຸ້ນສາທິດ
ປຽບທຽບການຕັ້ງຄ່າຂອງໂຄງການ
ຄິດໄລ່ຄ່າໃຊ້ຈ່າຍຂອງຊອບແວ
ການຄິດໄລ່ຄ່າໃຊ້ຈ່າຍຂອງຄລາວຖ້າທ່ານຕ້ອງການເຄື່ອງແມ່ຂ່າຍເມຄ
ໃຜເປັນຜູ້ພັດທະນາ?
ພາບຫນ້າຈໍຂອງໂຄງການ
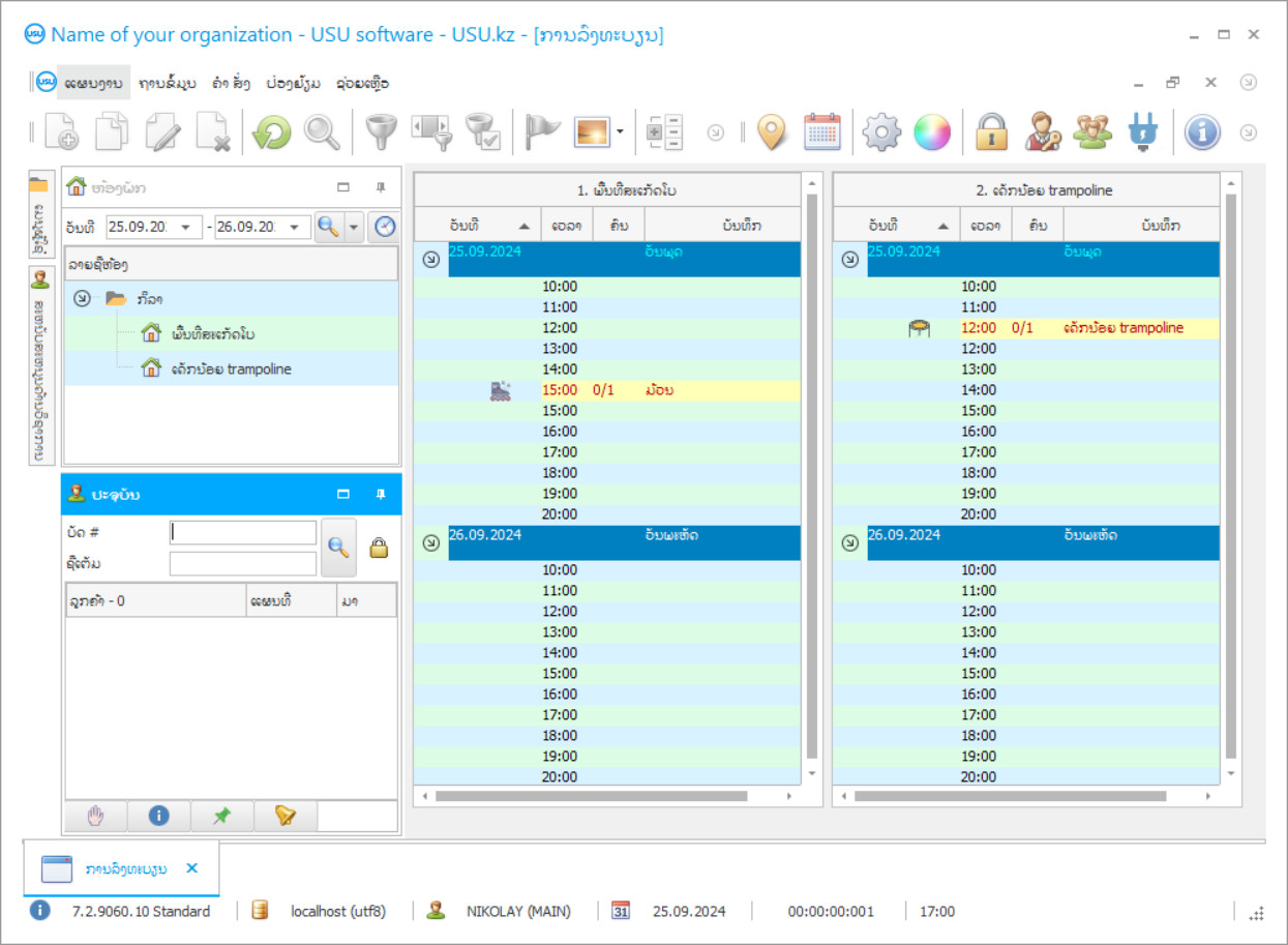
ພາບໜ້າຈໍແມ່ນຮູບພາບຂອງຊອບແວທີ່ເຮັດວຽກຢູ່. ຈາກມັນທ່ານສາມາດເຂົ້າໃຈທັນທີວ່າລະບົບ CRM ມີລັກສະນະແນວໃດ. ພວກເຮົາໄດ້ປະຕິບັດການໂຕ້ຕອບປ່ອງຢ້ຽມທີ່ມີການສະຫນັບສະຫນູນສໍາລັບການອອກແບບ UX / UI. ນີ້ຫມາຍຄວາມວ່າການໂຕ້ຕອບຜູ້ໃຊ້ແມ່ນອີງໃສ່ປະສົບການຂອງຜູ້ໃຊ້ຫຼາຍປີ. ແຕ່ລະການປະຕິບັດແມ່ນຕັ້ງຢູ່ບ່ອນທີ່ມັນສະດວກທີ່ສຸດທີ່ຈະປະຕິບັດມັນ. ຂໍຂອບໃຈກັບວິທີການທີ່ມີຄວາມສາມາດດັ່ງກ່າວ, ຜະລິດຕະພັນການເຮັດວຽກຂອງທ່ານຈະສູງສຸດ. ໃຫ້ຄລິກໃສ່ຮູບຂະຫນາດນ້ອຍເພື່ອເປີດ screenshot ໃນຂະຫນາດເຕັມ.
ຖ້າທ່ານຊື້ລະບົບ USU CRM ທີ່ມີການຕັ້ງຄ່າຢ່າງຫນ້ອຍ "ມາດຕະຖານ", ທ່ານຈະມີທາງເລືອກຂອງການອອກແບບຈາກຫຼາຍກວ່າຫ້າສິບແມ່ແບບ. ຜູ້ໃຊ້ຂອງຊອບແວແຕ່ລະຄົນຈະມີໂອກາດທີ່ຈະເລືອກເອົາການອອກແບບຂອງໂຄງການໃຫ້ເຫມາະສົມກັບລົດຊາດຂອງເຂົາເຈົ້າ. ທຸກໆມື້ຂອງການເຮັດວຽກຄວນເອົາຄວາມສຸກ!
ບັນດາອົງການຈັດຕັ້ງກິລາແລະບັນເທີງແລະສູນກາງມັກເອົາໃຈໃສ່ຫລາຍຕໍ່ບັນຫາອັດຕະໂນມັດແລະເລືອກເອົາໂປແກຼມ USU ເພື່ອຄວບຄຸມການສະ ໝັກ ແລະເຂົ້າຊົມຂອງບໍລິສັດ. ເຖິງຢ່າງໃດກໍ່ຕາມ, ຖ້າອົງກອນຂອງທ່ານສະ ເໜີ ການຢ້ຽມຢາມຫຼືການບໍລິການ ໜຶ່ງ ຄັ້ງກ່ວາການປະຊຸມທີ່ເປັນລະບົບ, ຫຼັງຈາກນັ້ນທ່ານຄວນລອງໃຊ້ວິທີການທີ່ແຕກຕ່າງກັນຢ່າງສິ້ນເຊີງກ່ຽວກັບການອັດຕະໂນມັດແລະບັນຊີທີ່ມີຢູ່ກັບຊອບແວບັນຊີບັນເທີງຂອງພວກເຮົາ.
ການຕັ້ງຄ່າ USU Software ສຳ ລັບສູນບັນເທີງແມ່ນວິທີແກ້ໄຂແບບທົ່ວໆໄປແລະສົມບູນແບບ ສຳ ລັບອົງກອນຕ່າງໆເຊັ່ນ: ສວນສາທາລະນະລ່ອງລອຍນ້ ຳ, ສະໂມສອນມ້ວນ, ກະດານແລ່ນສະເກັດສາທາລະນະ, ການປີນຝາ, ສູນແຂ່ງລົດ kart, ໂຖແລະອື່ນໆ ການຕັ້ງຄ່ານີ້ແມ່ນດີເລີດຖ້າທ່ານຕ້ອງການຄິດໄລ່ແລະຄິດໄລ່ເຖິງຜົນໄດ້ຮັບທັງ ໝົດ ຂອງວຽກງານຂອງສູນບັນເທີງ, ປະເມີນລາຍໄດ້ແລະລາຍຈ່າຍຂອງວິສາຫະກິດ, ຄິດໄລ່ເຖິງ ກຳ ໄລຂອງບໍລິສັດແລະອື່ນໆ. ການຄວບຄຸມຂອງສູນບັນເທີງຈະກາຍເປັນງ່າຍດາຍແລະສະດວກເນື່ອງຈາກວ່າການລົງທະບຽນເຂົ້າຊົມແລະການຈ່າຍເງິນຂອງລູກຄ້າແຕ່ລະຄົນຈະໃຊ້ເວລາພຽງແຕ່ສອງສາມວິນາທີຈາກພະນັກງານຂອງທ່ານ.
ໃຜເປັນຜູ້ພັດທະນາ?
Akulov Nikolay
ຊ່ຽວຊານແລະຫົວຫນ້າໂຄງການທີ່ເຂົ້າຮ່ວມໃນການອອກແບບແລະການພັດທະນາຊອບແວນີ້.
2025-12-15
ວິດີໂອຂອງລາຍການ ສຳ ລັບສູນບັນເທີງ
ວິດີໂອນີ້ເປັນພາສາອັງກິດ. ແຕ່ທ່ານສາມາດລອງເປີດຄໍາບັນຍາຍເປັນພາສາກໍາເນີດຂອງທ່ານໄດ້.
ໃນຂັ້ນຕອນການບັນທຶກເອກະສານການເງິນຂອງສູນບັນເທີງ, ທ່ານບໍ່ ຈຳ ເປັນຕ້ອງຮັກສາຂໍ້ມູນລາຍລະອຽດຂອງຖານລູກຄ້າ, ເຖິງຢ່າງໃດກໍ່ຕາມ, ທ່ານສາມາດສ້າງໂປຼໄຟລ໌ໃນຖານຂໍ້ມູນໃຫ້ກັບຜູ້ມາຢ້ຽມຢາມປະ ຈຳ ຂອງທ່ານ. ທຸກໆຂໍ້ມູນທີ່ມີກ່ຽວກັບລູກຄ້າດັ່ງກ່າວ, ລວມທັງເບີໂທລະສັບແລະທີ່ຢູ່ອີເມວ, ຈະຖືກຕື່ມເຂົ້າໃນໂປແກຼມຄວບຄຸມແລະບັນຊີຂອງສູນບັນເທີງ. ຈາກນັ້ນທ່ານສາມາດໃຊ້ຂໍ້ມູນທັງ ໝົດ ນີ້ເພື່ອສົ່ງຂໍ້ມູນທີ່ ສຳ ຄັນກ່ຽວກັບການຫຼຸດລາຄາແລະໂປຼໂມຊັນຕ່າງໆ. ໃນຂັ້ນຕອນການຄຸ້ມຄອງສູນບັນເທີງ, ມັນກໍ່ເປັນໄປໄດ້ທີ່ຈະເກັບບັນທຶກໂປຼແກຼມສ່ວນຕົວຂອງລູກຄ້າ, ສ່ວນຫຼຸດ, ໂບນັດແລະອີກຫຼາຍຢ່າງ!
ການຕັ້ງຄ່າຂອງ USU Software ສຳ ລັບການຄວບຄຸມສູນບັນເທີງມີໂປແກຼມໂຕ້ຕອບຜູ້ໃຊ້ງ່າຍດາຍແລະງ່າຍດາຍ, ເຊິ່ງຊ່ວຍໃຫ້ຜູ້ໃຊ້ສາມາດປັບຕົວແລະ ນຳ ໃຊ້ເຂົ້າໃນຂະບວນການເຮັດວຽກຂອງໂປແກຼມໄດ້ດີ. ມັນມັກຈະໃຊ້ເວລາປະມານສອງສາມຊົ່ວໂມງເພື່ອຮຽນຮູ້ສະລັບສັບຊ້ອນຂອງໂຄງການແມ່ນແຕ່ ສຳ ລັບຜູ້ໃຊ້ທີ່ບໍ່ມີປະສົບການຫຼາຍ.
ດາວໂຫລດລຸ້ນສາທິດ
ເມື່ອເລີ່ມຕົ້ນໂຄງການ, ທ່ານສາມາດເລືອກພາສາ.

ທ່ານສາມາດດາວນ໌ໂຫລດສະບັບສາທິດໄດ້ຟຣີ. ແລະເຮັດວຽກຢູ່ໃນໂຄງການສໍາລັບສອງອາທິດ. ຂໍ້ມູນບາງຢ່າງໄດ້ຖືກລວມເຂົ້າຢູ່ທີ່ນັ້ນເພື່ອຄວາມຊັດເຈນ.
ໃຜເປັນນັກແປ?
ການອອກແບບຂອງລະບົບອັດຕະໂນມັດແລະບັນຊີຂອງສູນບັນເທີງແມ່ນງ່າຍທີ່ຈະປ່ຽນແປງ. ທ່ານສາມາດເລືອກອອກແບບໄດ້ຈາກ ໜຶ່ງ ໃນຫ້າສິບຫົວຂໍ້ presets ທີ່ຖືກຈັດສົ່ງໂດຍບໍ່ເສຍຄ່າກັບໂປແກຼມ, ຫຼືທ່ານສາມາດສ້າງການອອກແບບຂອງທ່ານເອງ! ພວກເຮົາສະ ໜອງ ເຄື່ອງມືການປັບແຕ່ງແບບພິເສດແລະງ່າຍຕໍ່ການໃຊ້ກັບໂປແກຼມ USU Software, ໝາຍ ຄວາມວ່າທ່ານສາມາດປັບແຕ່ງຮູບລັກສະນະຂອງໂປແກຼມຂອງທ່ານໃຫ້ ເໝາະ ສົມກັບຄວາມຕ້ອງການຂອງທ່ານ. ເຄື່ອງມືປະກອບມີການ ນຳ ເຂົ້າໄອຄອນແລະຮູບພາບເຂົ້າໃນໂປແກມ. ຖ້າທ່ານຍັງຕ້ອງການທີ່ຈະອອກແບບຂອງທ່ານເອງ, ແຕ່ແທນທີ່ຈະບໍ່ມີເວລາທີ່ຈະສ້າງການອອກແບບຂອງທ່ານເອງ, ຫຼືພຽງແຕ່ປາດຖະ ໜາ ຢາກໃຫ້ມັນໄດ້ຮັບການອອກແບບຢ່າງເປັນມືອາຊີບ - ທ່ານພຽງແຕ່ຕ້ອງການຕິດຕໍ່ກັບນັກພັດທະນາຂອງພວກເຮົາແລະອະທິບາຍຮູບແບບຂອງຮູບແບບທີ່ທ່ານຕ້ອງການ. ໂຄງການທີ່ຈະມີ, ແລະພວກເຂົາແນ່ໃຈວ່າຈະໃຫ້ທ່ານອອກແບບທີ່ທ່ານຕ້ອງການ, ໂດຍ ຄຳ ນຶງເຖິງຄວາມປາດຖະ ໜາ ແລະ ຄຳ ຮ້ອງຂໍທັງ ໝົດ ຂອງທ່ານ!
ການຄຸ້ມຄອງສູນບັນເທີງສາມາດ ດຳ ເນີນໄປພ້ອມໆກັນໂດຍພະນັກງານຫຼາຍຄົນ, ລວມທັງຜູ້ຈັດການ. ລະບົບຂອງພວກເຮົາມີຄວາມສະດວກສະບາຍຫຼາຍເຖິງແມ່ນວ່າພະນັກງານຫຼາຍຄົນສາມາດເຮັດວຽກໃນເອກະສານດຽວກັນພ້ອມກັນໂດຍບໍ່ຂັດຂວາງເຊິ່ງກັນແລະກັນ! ຫຼັງຈາກວຽກງານ ສຳ ເລັດແລ້ວ, ທຸກໆເອກະສານບັນຊີດຽວຂອງສູນບັນເທີງຈະຖືກເກັບໄວ້ໃນຖານຂໍ້ມູນທີ່ຊ່ຽວຊານພ້ອມດ້ວຍຂໍ້ມູນການເງິນທັງ ໝົດ ຂອງວິສາຫະກິດ, ພ້ອມທັງທຸກຢ່າງ. ຖານຂໍ້ມູນນີ້ຖືກຮັກສາໄວ້ຢ່າງບໍ່ຢຸດຢັ້ງໂດຍການສ້າງ ສຳ ຮອງໂດຍອັດຕະໂນມັດ, ໝາຍ ຄວາມວ່າໂອກາດຂອງການສູນເສຍຂໍ້ມູນແມ່ນມີ ໜ້ອຍ, ໂດຍສະເພາະເມື່ອປຽບທຽບກັບວິທີການບັນຊີແບບດັ້ງເດີມ, ເຊັ່ນການ ນຳ ໃຊ້ໂປແກຼມບັນຊີທົ່ວໄປຫລືແມ່ນແຕ່ປາກກາແລະເຈ້ຍ.
ສັ່ງຊື້ໂປແກຼມ ສຳ ລັບສູນບັນເທີງ
ເພື່ອຊື້ໂຄງການ, ພຽງແຕ່ໂທຫາຫຼືຂຽນຫາພວກເຮົາ. ຜູ້ຊ່ຽວຊານຂອງພວກເຮົາຈະຕົກລົງກັບທ່ານກ່ຽວກັບການຕັ້ງຄ່າຊອບແວທີ່ເຫມາະສົມ, ກະກຽມສັນຍາແລະໃບແຈ້ງຫນີ້ສໍາລັບການຈ່າຍເງິນ.
ວິທີການຊື້ໂຄງການ?
ສົ່ງລາຍລະອຽດສໍາລັບສັນຍາ
ພວກເຮົາເຂົ້າໄປໃນຂໍ້ຕົກລົງກັບລູກຄ້າແຕ່ລະຄົນ. ສັນຍາແມ່ນການຄໍ້າປະກັນຂອງທ່ານວ່າທ່ານຈະໄດ້ຮັບສິ່ງທີ່ທ່ານຕ້ອງການ. ດັ່ງນັ້ນ, ທໍາອິດທ່ານຈໍາເປັນຕ້ອງສົ່ງລາຍລະອຽດຂອງນິຕິບຸກຄົນຫຼືບຸກຄົນໃຫ້ພວກເຮົາ. ປົກກະຕິແລ້ວນີ້ໃຊ້ເວລາບໍ່ເກີນ 5 ນາທີ
ຈ່າຍເງິນລ່ວງໜ້າ
ຫຼັງຈາກສົ່ງສຳເນົາສັນຍາ ແລະໃບແຈ້ງໜີ້ທີ່ສະແກນໃຫ້ທ່ານແລ້ວ, ຕ້ອງມີການຈ່າຍເງິນລ່ວງໜ້າ. ກະລຸນາສັງເກດວ່າກ່ອນທີ່ຈະຕິດຕັ້ງລະບົບ CRM, ມັນພຽງພໍທີ່ຈະຈ່າຍບໍ່ແມ່ນຈໍານວນເຕັມ, ແຕ່ພຽງແຕ່ສ່ວນຫນຶ່ງ. ວິທີການຊໍາລະຕ່າງໆໄດ້ຮັບການສະຫນັບສະຫນູນ. ປະມານ 15 ນາທີ
ໂຄງການຈະຖືກຕິດຕັ້ງ
ຫຼັງຈາກນີ້, ວັນທີແລະເວລາການຕິດຕັ້ງສະເພາະຈະຖືກຕົກລົງກັບທ່ານ. ນີ້ມັກຈະເກີດຂຶ້ນໃນມື້ດຽວກັນຫຼືໃນມື້ຕໍ່ມາຫຼັງຈາກເອກະສານສໍາເລັດ. ທັນທີຫຼັງຈາກການຕິດຕັ້ງລະບົບ CRM, ທ່ານສາມາດຮ້ອງຂໍໃຫ້ມີການຝຶກອົບຮົມພະນັກງານຂອງທ່ານ. ຖ້າໂຄງການຖືກຊື້ສໍາລັບຜູ້ໃຊ້ 1 ຄົນ, ມັນຈະໃຊ້ເວລາບໍ່ເກີນ 1 ຊົ່ວໂມງ
ເພີດເພີນກັບຜົນໄດ້ຮັບ
ເພີດເພີນກັບຜົນໄດ້ຮັບທີ່ບໍ່ສິ້ນສຸດ :) ສິ່ງທີ່ເປັນທີ່ພໍໃຈໂດຍສະເພາະແມ່ນບໍ່ພຽງແຕ່ມີຄຸນນະພາບທີ່ຊອບແວໄດ້ຖືກພັດທະນາເພື່ອອັດຕະໂນມັດການເຮັດວຽກປະຈໍາວັນ, ແຕ່ຍັງຂາດການເພິ່ງພາອາໄສໃນຮູບແບບຂອງຄ່າສະຫມັກປະຈໍາເດືອນ. ຫຼັງຈາກທີ່ທັງຫມົດ, ທ່ານຈະຈ່າຍພຽງແຕ່ຄັ້ງດຽວສໍາລັບໂຄງການ.
ຊື້ໂຄງການທີ່ກຽມພ້ອມ
ນອກຈາກນີ້ທ່ານສາມາດສັ່ງການພັດທະນາຊອບແວ custom
ຖ້າທ່ານມີຄວາມຕ້ອງການຊອບແວພິເສດ, ສັ່ງໃຫ້ການພັດທະນາແບບກໍາຫນົດເອງ. ຫຼັງຈາກນັ້ນ, ທ່ານຈະບໍ່ຈໍາເປັນຕ້ອງປັບຕົວເຂົ້າກັບໂຄງການ, ແຕ່ໂຄງການຈະຖືກປັບຕາມຂະບວນການທຸລະກິດຂອງທ່ານ!
ໂຄງການ ສຳ ລັບສູນບັນເທີງ
ໂປຣແກຣມ ສຳ ລັບເຮັດວຽກຢູ່ສູນບັນເທີງສາມາດ ນຳ ໃຊ້ໄດ້ທັງໃນເຄືອຂ່າຍທ້ອງຖິ່ນແລະຜ່ານການເຊື່ອມຕໍ່ອິນເຕີເນັດ, ເຊິ່ງມີຄວາມສະດວກສະບາຍໂດຍສະເພາະຖ້າທ່ານຕ້ອງການຄວບຄຸມພະນັກງານຂອງທ່ານຈາກໄລຍະໄກ, ໂດຍບໍ່ ຈຳ ເປັນຕ້ອງໄປທີ່ສູນບັນເທີງສ່ວນຕົວເພື່ອປະຕິບັດບັນຊີແລະຄວບຄຸມ. ໃນໄລຍະວິສາຫະກິດ.
ໂປແກຼມ USU ແມ່ນລະບົບຂະ ໜາດ ໃຫຍ່, ສາມາດປັບແຕ່ງໄດ້ສູງ ສຳ ລັບການຄວບຄຸມສູນບັນເທີງ, ສະນັ້ນທ່ານອາດຈະກັງວົນວ່າມື້ ໜຶ່ງ ທ່ານພຽງແຕ່ຈະຂະຫຍາຍວິສາຫະກິດຂອງທ່ານໄປຈົນເຖິງຈຸດຂອງໂປແກຼມຂອງພວກເຮົາກາຍເປັນປະສິດທິພາບແລະຂາດປະສິດຕິພາບເກີນໄປ, ແຕ່ຢ່າກັງວົນ, ໂປແກຼມ USU ສາມາດປັບຂະ ໜາດ ໄດ້ງ່າຍເພື່ອໃຫ້ກົງກັບຄວາມຮຽກຮ້ອງຕ້ອງການໃນການປະຕິບັດແມ່ນແຕ່ ສຳ ລັບບໍລິສັດໃຫຍ່ທີ່ມີຫລາຍສາຂາແລະຫ້ອງການໂດຍບໍ່ສູນເສຍປະສິດທິພາບໄປມາ.
ໂຄງການສູນບັນເທີງຂອງພວກເຮົາໄດ້ຮັບການພັດທະນາໂດຍ ນຳ ໃຊ້ເຕັກໂນໂລຢີທີ່ທັນສະ ໄໝ ທີ່ສຸດ. ໃນໄລຍະການຮັກສາສູນບັນເທີງ, ຂໍ້ມູນທີ່ຖືກປ້ອນເຂົ້າທັງ ໝົດ ແມ່ນເກັບຮັກສາໄວ້ແລະປົກປ້ອງໂດຍ ໜ້າ ທີ່ຂອງລະບົບ. ໃນໂປແກຼມບັນຊີສະຖານບັນເທີງທີ່ທັນສະ ໄໝ, ທ່ານສາມາດສ້າງແລະປະກອບເອກະສານຕ່າງໆໂດຍອັດຕະໂນມັດ.
ຊອບແວການບັນຊີຂອງສູນບັນເທີງແມ່ນບໍ່ໄດ້ຮັບຮູ້ເຖິງຄຸນລັກສະນະຂອງຮາດແວແລະສາມາດເຮັດວຽກໄດ້ໃນທຸກໆຄອມພິວເຕີ້ທີ່ໃຊ້ OS Windows. ການເຮັດວຽກງ່າຍໆຂອງລະບົບບັນຊີບັນເທີງສາມາດປັບປ່ຽນກັບຄວາມຕ້ອງການຂອງທ່ານໄດ້ງ່າຍໂດຍຜູ້ຊ່ຽວຊານດ້ານເຕັກນິກຂອງພວກເຮົາ. ບົດລາຍງານຕ່າງໆມີໃຫ້ຫົວ ໜ້າ ອົງການຈັດຕັ້ງຄຸ້ມຄອງການເຄື່ອນໄຫວຂອງສະໂມສອນບັນເທີງ, ເຊິ່ງໃນນັ້ນຂໍ້ມູນຕາຕະລາງໄດ້ຖືກເບິ່ງເຫັນເປັນຮູບກາຟເພື່ອເຮັດໃຫ້ສູນການບັນເທີງແລະການ ດຳ ເນີນງານຂອງມັນມີປະສິດຕິພາບສູງຂື້ນ. ບົດລາຍງານຫລືເອກະສານໃດໆກໍ່ສາມາດບັນທຶກເປັນຮູບແບບທີ່ ເໝາະ ສົມ ສຳ ລັບການສົ່ງຈົດ ໝາຍ, ການພິມແລະການ ນຳ ໃຊ້ຕໍ່ໄປໃນຂະບວນການຈັດການ. ທ່ານສາມາດເອົາລາຍລະອຽດເພີ່ມເຕີມກ່ຽວກັບການຕັ້ງຄ່າຂອງ USU Software ສຳ ລັບສູນບັນເທີງໂດຍຕິດຕໍ່ທີມງານພັດທະນາຂອງພວກເຮົາໂດຍ ນຳ ໃຊ້ເຄື່ອງທີ່ ຈຳ ເປັນເຊິ່ງສາມາດພົບໄດ້ໃນເວັບໄຊທ໌ຂອງພວກເຮົາ!

