ระบบปฏิบัติการ: Windows, Android, macOS
กลุ่มของโปรแกรม: ระบบอัตโนมัติทางธุรกิจ
โปรแกรมสำหรับศูนย์รวมความบันเทิง
- ลิขสิทธิ์ปกป้องวิธีการทางธุรกิจแบบอัตโนมัติที่ใช้ในโปรแกรมของเรา

ลิขสิทธิ์ - เราเป็นผู้เผยแพร่ซอฟต์แวร์ที่ผ่านการตรวจสอบแล้ว สิ่งนี้จะแสดงในระบบปฏิบัติการเมื่อเรียกใช้โปรแกรมและรุ่นสาธิตของเรา

ผู้เผยแพร่ที่ได้รับการยืนยัน - เราทำงานร่วมกับองค์กรต่างๆ ทั่วโลกตั้งแต่ธุรกิจขนาดเล็กไปจนถึงธุรกิจขนาดใหญ่ บริษัทของเราถูกรวมอยู่ในทะเบียนระหว่างประเทศของบริษัทและมีเครื่องหมายทรัสต์อิเล็กทรอนิกส์

สัญลักษณ์แห่งความไว้วางใจ
การเปลี่ยนแปลงอย่างรวดเร็ว
คุณต้องการทำอะไรตอนนี้
หากคุณต้องการทำความคุ้นเคยกับโปรแกรม วิธีที่เร็วที่สุดคือการดูวิดีโอตัวเต็มก่อน จากนั้นจึงดาวน์โหลดเวอร์ชันสาธิตฟรีและใช้งานด้วยตัวเอง หากจำเป็น โปรดขอการนำเสนอจากฝ่ายสนับสนุนด้านเทคนิคหรืออ่านคำแนะนำ
ติดต่อเราได้ที่นี่
ในช่วงเวลาทำการเรามักจะตอบกลับภายใน 1 นาที
จะซื้อโปรแกรมได้อย่างไร?
ดูภาพหน้าจอของโปรแกรม
ดูวิดีโอเกี่ยวกับโปรแกรม
ดาวน์โหลดเวอร์ชั่นสาธิต
เปรียบเทียบการกำหนดค่าของโปรแกรม
คำนวณต้นทุนของซอฟต์แวร์
คำนวณค่าใช้จ่ายของคลาวด์หากคุณต้องการเซิร์ฟเวอร์คลาวด์
ใครเป็นผู้พัฒนา?
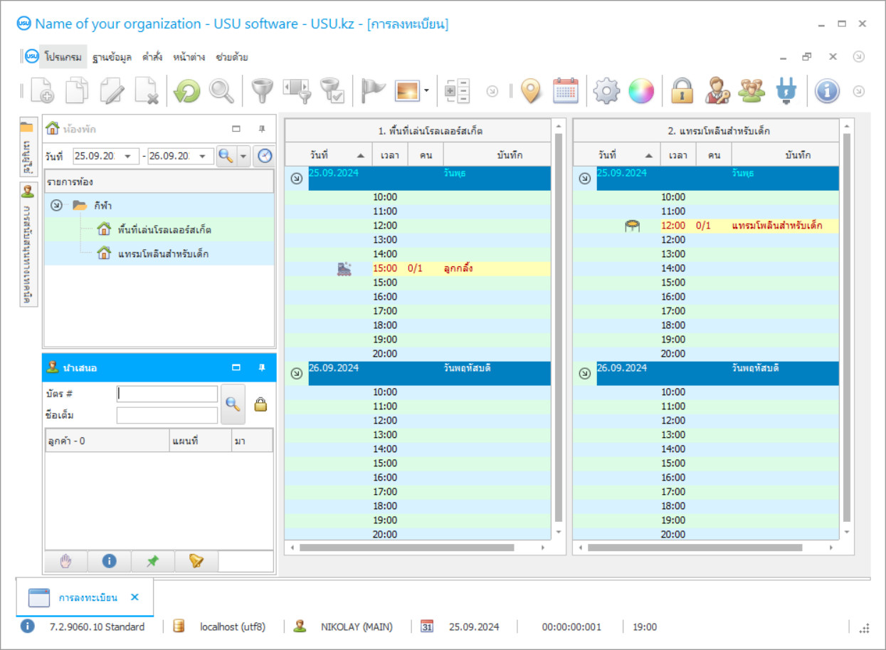
ภาพหน้าจอของโปรแกรม
ภาพหน้าจอคือรูปถ่ายของซอฟต์แวร์ที่ทำงานอยู่ จากนั้นคุณสามารถเข้าใจได้ทันทีว่าระบบ CRM เป็นอย่างไร เราได้ใช้อินเทอร์เฟซหน้าต่างพร้อมรองรับการออกแบบ UX/UI ซึ่งหมายความว่าอินเทอร์เฟซผู้ใช้จะขึ้นอยู่กับประสบการณ์ผู้ใช้หลายปี การกระทำแต่ละอย่างอยู่ในตำแหน่งที่สะดวกที่สุดในการดำเนินการ ด้วยแนวทางที่มีความสามารถดังกล่าว ผลผลิตงานของคุณจึงสูงสุด คลิกที่ภาพขนาดเล็กเพื่อเปิดภาพหน้าจอในขนาดเต็ม
หากคุณซื้อระบบ USU CRM ที่มีการกำหนดค่าอย่างน้อย "มาตรฐาน" คุณจะมีตัวเลือกการออกแบบจากเทมเพลตมากกว่าห้าสิบแบบ ผู้ใช้ซอฟต์แวร์แต่ละคนจะมีโอกาสเลือกการออกแบบโปรแกรมให้เหมาะกับรสนิยมของตนเอง ทุกวันของการทำงานควรนำมาซึ่งความสุข!
บ่อยครั้งที่องค์กรและศูนย์กีฬาและความบันเทิงให้ความสำคัญกับปัญหาระบบอัตโนมัติและเลือกใช้ซอฟต์แวร์ USU เพื่อควบคุมการสมัครรับข้อมูลและการเยี่ยมชมของ บริษัท อย่างไรก็ตามหากองค์กรของคุณเสนอการเยี่ยมชมครั้งเดียวหรือบริการมากกว่าการเข้าชมอย่างเป็นระบบคุณควรลองใช้วิธีการอัตโนมัติและการบัญชีที่แตกต่างไปจากเดิมอย่างสิ้นเชิงซึ่งตอนนี้มีให้ใช้งานกับซอฟต์แวร์บัญชีเพื่อความบันเทิง
การกำหนดค่าซอฟต์แวร์ USU สำหรับศูนย์รวมความบันเทิงเป็นโซลูชันที่เป็นสากลและครอบคลุมสำหรับองค์กรต่างๆเช่นแทรมโพลีนพาร์คโรลเลอร์คลับลานสเก็ตสาธารณะปีนกำแพงศูนย์แข่งรถโกคาร์ทโบว์ลิ่งและอื่น ๆ การกำหนดค่านี้เหมาะอย่างยิ่งหากคุณต้องการคำนวณและพิจารณาผลลัพธ์ทั้งหมดของการทำงานในศูนย์ความบันเทิงของคุณประเมินรายได้และค่าใช้จ่ายขององค์กรบัญชีสำหรับผลกำไรของ บริษัท และอื่น ๆ อีกมากมาย การควบคุมศูนย์ความบันเทิงจะกลายเป็นเรื่องง่ายและสะดวกเนื่องจากการลงทะเบียนการเยี่ยมชมและการชำระเงินของลูกค้าแต่ละรายจะใช้เวลาเพียงไม่กี่วินาทีจากพนักงานของคุณ
ใครเป็นผู้พัฒนา?
2025-12-15
วิดีโอโปรแกรมสำหรับศูนย์รวมความบันเทิง
วิดีโอนี้เป็นภาษาอังกฤษ แต่คุณสามารถลองเปิดคำบรรยายในภาษาของคุณเองได้
ในขั้นตอนการบันทึกเอกสารทางการเงินของศูนย์รวมความบันเทิงคุณไม่จำเป็นต้องรักษาข้อมูลโดยละเอียดของฐานลูกค้าเลยอย่างไรก็ตามคุณสามารถสร้างโปรไฟล์ในฐานข้อมูลสำหรับผู้เยี่ยมชมประจำของคุณได้ ข้อมูลที่มีอยู่ทั้งหมดเกี่ยวกับลูกค้าดังกล่าวรวมถึงหมายเลขโทรศัพท์และที่อยู่อีเมลจะถูกเพิ่มลงในโปรแกรมควบคุมและบัญชีของศูนย์บันเทิง จากนั้นคุณสามารถใช้ข้อมูลทั้งหมดนี้เพื่อส่งข้อมูลสำคัญเกี่ยวกับส่วนลดและโปรโมชั่นต่างๆ ในกระบวนการจัดการศูนย์รวมความบันเทิงคุณยังสามารถเก็บบันทึกประวัติส่วนตัวของลูกค้าส่วนลดโบนัสและอื่น ๆ อีกมากมาย!
การกำหนดค่าซอฟต์แวร์ USU สำหรับการควบคุมศูนย์ความบันเทิงมีอินเทอร์เฟซผู้ใช้ที่เรียบง่ายและคล่องตัวซึ่งช่วยให้ผู้ใช้ปรับตัวและคุ้นเคยกับกระบวนการเวิร์กโฟลว์ของโปรแกรมได้อย่างรวดเร็ว โดยปกติจะใช้เวลาประมาณสองสามชั่วโมงในการเรียนรู้ความซับซ้อนของโปรแกรมแม้กระทั่งสำหรับผู้ใช้ที่ไม่มีประสบการณ์
ดาวน์โหลดเวอร์ชั่นสาธิต
เมื่อเริ่มโปรแกรมคุณสามารถเลือกภาษา

คุณสามารถดาวน์โหลดเวอร์ชันสาธิตได้ฟรี และทำงานในโปรแกรมเป็นเวลาสองสัปดาห์ ข้อมูลบางอย่างได้ถูกรวมไว้เพื่อความชัดเจนแล้ว
ใครคือผู้แปล?
การออกแบบอินเทอร์เฟซผู้ใช้ของระบบอัตโนมัติและระบบบัญชีของศูนย์รวมความบันเทิงนั้นเปลี่ยนแปลงได้ง่าย คุณสามารถเลือกการออกแบบจากค่าที่ตั้งไว้ล่วงหน้ากว่าห้าสิบธีมที่จัดส่งให้ฟรีพร้อมกับโปรแกรมหรือคุณสามารถสร้างดีไซน์ของคุณเอง เรามีเครื่องมือปรับแต่งเฉพาะทางและใช้งานง่ายด้วยซอฟต์แวร์ USU ซึ่งหมายความว่าคุณสามารถปรับแต่งรูปลักษณ์ของโปรแกรมของคุณได้ตามที่คุณต้องการ เครื่องมือรวมถึงการนำเข้าไอคอนและรูปภาพในโปรแกรม หากคุณยังคงต้องการที่จะมีการออกแบบของคุณเอง แต่ไม่มีเวลาในการสร้างงานออกแบบของคุณเองหรือเพียงแค่ต้องการให้ออกแบบอย่างมืออาชีพคุณเพียงแค่ต้องติดต่อนักพัฒนาของเราและอธิบายประเภทของรูปลักษณ์ที่คุณต้องการ โปรแกรมที่จะมีและพวกเขาจะต้องแน่ใจว่าได้ออกแบบที่คุณต้องการโดยคำนึงถึงความปรารถนาและคำขอทั้งหมดของคุณ!
การจัดการศูนย์รวมความบันเทิงสามารถดำเนินการได้พร้อมกันโดยพนักงานหลายคนรวมถึงผู้จัดการ ระบบของเราสะดวกมากที่แม้แต่พนักงานหลายคนก็สามารถทำงานในเอกสารเดียวกันพร้อมกันได้โดยไม่ขัดจังหวะกัน! หลังจากทำงานเสร็จแล้วเอกสารการบัญชีทุกฉบับของศูนย์บันเทิงจะถูกบันทึกไว้ในฐานข้อมูลเฉพาะพร้อมข้อมูลทางการเงินทั้งหมดขององค์กรตลอดจนข้อมูลอื่น ๆ ฐานข้อมูลนี้ได้รับการเก็บรักษาไว้อย่างต่อเนื่องโดยการสร้างการสำรองข้อมูลอัตโนมัติซึ่งหมายความว่าโอกาสที่ข้อมูลจะสูญหายมีน้อยโดยเฉพาะเมื่อเปรียบเทียบกับวิธีการบัญชีแบบดั้งเดิมเช่นการใช้โปรแกรมบัญชีทั่วไปหรือแม้แต่ปากกาและกระดาษ
สั่งซื้อโปรแกรมสำหรับศูนย์รวมความบันเทิง
หากต้องการซื้อโปรแกรม เพียงโทรหรือเขียนถึงเรา ผู้เชี่ยวชาญของเราจะเห็นด้วยกับคุณเกี่ยวกับการกำหนดค่าซอฟต์แวร์ที่เหมาะสม เตรียมสัญญา และใบแจ้งหนี้สำหรับการชำระเงิน
จะซื้อโปรแกรมได้อย่างไร?
ส่งรายละเอียดการทำสัญญา
เราทำข้อตกลงกับลูกค้าแต่ละราย สัญญาคือการรับประกันว่าคุณจะได้รับสิ่งที่คุณต้องการอย่างแน่นอน ดังนั้น ขั้นแรกคุณต้องส่งรายละเอียดของนิติบุคคลหรือบุคคลมาให้เราก่อน โดยปกติจะใช้เวลาไม่เกิน 5 นาที
ชำระเงินล่วงหน้า
หลังจากส่งสำเนาสแกนของสัญญาและใบแจ้งหนี้สำหรับการชำระเงินแล้ว จะต้องชำระเงินล่วงหน้า โปรดทราบว่าก่อนที่จะติดตั้งระบบ CRM ก็เพียงพอที่จะจ่ายไม่เต็มจำนวน แต่เพียงบางส่วนเท่านั้น รองรับวิธีการชำระเงินที่หลากหลาย ประมาณ 15 นาที
โปรแกรมจะถูกติดตั้ง
หลังจากนี้ เราจะตกลงวันและเวลาติดตั้งเฉพาะกับคุณ ซึ่งมักจะเกิดขึ้นในวันเดียวกันหรือวันถัดไปหลังจากเอกสารเสร็จสิ้น ทันทีหลังจากติดตั้งระบบ CRM คุณสามารถขอฝึกอบรมพนักงานของคุณได้ หากซื้อโปรแกรมสำหรับผู้ใช้ 1 คน จะใช้เวลาไม่เกิน 1 ชั่วโมง
เพลิดเพลินไปกับผลลัพธ์
เพลิดเพลินไปกับผลลัพธ์ไม่รู้จบ :) สิ่งที่น่าพึงพอใจเป็นพิเศษไม่เพียงแต่คุณภาพที่ซอฟต์แวร์ได้รับการพัฒนาเพื่อทำให้การทำงานในแต่ละวันเป็นแบบอัตโนมัติเท่านั้น แต่ยังขาดการพึ่งพาในรูปแบบของค่าธรรมเนียมการสมัครสมาชิกรายเดือนอีกด้วย เพราะคุณจะจ่ายเพียงครั้งเดียวสำหรับโปรแกรม
ซื้อโปรแกรมสำเร็จรูป
นอกจากนี้คุณยังสามารถสั่งการพัฒนาซอฟต์แวร์แบบกำหนดเองได้
หากคุณมีข้อกำหนดซอฟต์แวร์พิเศษ ให้สั่งการพัฒนาแบบกำหนดเอง จากนั้นคุณจะไม่ต้องปรับตัวเข้ากับโปรแกรม แต่โปรแกรมจะถูกปรับให้เข้ากับกระบวนการทางธุรกิจของคุณ!
โปรแกรมสำหรับศูนย์รวมความบันเทิง
โปรแกรมสำหรับการทำงานที่ศูนย์รวมความบันเทิงสามารถใช้ได้ทั้งผ่านเครือข่ายท้องถิ่นและผ่านการเชื่อมต่ออินเทอร์เน็ตซึ่งสะดวกอย่างยิ่งหากคุณต้องการควบคุมพนักงานของคุณจากระยะไกลโดยไม่ต้องไปที่ศูนย์รวมความบันเทิงเป็นการส่วนตัวเพื่อทำบัญชีและควบคุม มากกว่าองค์กร
ซอฟต์แวร์ USU เป็นระบบขนาดใหญ่ที่ปรับแต่งได้สูงสำหรับการควบคุมศูนย์ความบันเทิงดังนั้นคุณอาจกังวลว่าวันหนึ่งคุณจะขยายองค์กรของคุณไปจนถึงจุดที่โปรแกรมของเราไม่มีประสิทธิภาพและล้าสมัยเกินไป แต่ไม่ต้องกังวล ซอฟต์แวร์ USU สามารถปรับขนาดให้ตรงกับความต้องการด้านประสิทธิภาพได้อย่างง่ายดายแม้กระทั่งสำหรับ บริษัท ขนาดใหญ่ที่มีสาขาและสำนักงานหลายแห่งโดยไม่สูญเสียประสิทธิภาพไปพร้อมกัน
โปรแกรมศูนย์รวมความบันเทิงของเราได้รับการพัฒนาโดยใช้เทคโนโลยีที่ทันสมัยที่สุด ในระหว่างการบำรุงรักษาศูนย์ความบันเทิงข้อมูลที่ป้อนทั้งหมดจะถูกจัดเก็บอย่างปลอดภัยและได้รับการปกป้องโดยฟังก์ชันภายในของระบบ ในโปรแกรมบัญชีสถานบันเทิงที่ทันสมัยคุณสามารถสร้างและกรอกเอกสารต่างๆโดยอัตโนมัติ
ซอฟต์แวร์บัญชีศูนย์รวมความบันเทิงไม่ต้องการคุณสมบัติของฮาร์ดแวร์มากนักและสามารถทำงานบนคอมพิวเตอร์ทุกเครื่องที่ใช้ OS Windows การทำงานที่เรียบง่ายของระบบบัญชีเพื่อความบันเทิงสามารถปรับเปลี่ยนตามความต้องการของคุณได้อย่างง่ายดายโดยผู้เชี่ยวชาญด้านเทคนิคของเรา มีรายงานต่างๆสำหรับหัวหน้าองค์กรเพื่อจัดการกิจกรรมของชมรมบันเทิงซึ่งข้อมูลสเปรดชีตจะแสดงในรูปแบบของกราฟเพื่อเพิ่มประสิทธิภาพศูนย์ความบันเทิงและการดำเนินงานต่อไป รายงานหรือเอกสารใด ๆ สามารถบันทึกในรูปแบบที่เหมาะสมสำหรับการส่งจดหมายการพิมพ์และการใช้ในกระบวนการจัดการในภายหลัง คุณสามารถรับรายละเอียดเพิ่มเติมเกี่ยวกับการกำหนดค่าของ USU Software สำหรับศูนย์รวมความบันเทิงได้โดยติดต่อทีมพัฒนาของเราโดยใช้ข้อกำหนดที่มีอยู่ในเว็บไซต์ของเรา!

