Иштетүү системасы: Windows, Android, macOS
Программалар тобу: Ишкердикти автоматташтыруу
Унаа жуучу жайдын программасы
- Автордук укук биздин программаларда колдонулган бизнести автоматташтыруунун уникалдуу ыкмаларын коргойт.

Автордук укук - Биз текшерилген программалык камсыздоону чыгаруучубуз. Бул биздин программаларды жана демо-версияларды иштетип жатканда операциялык тутумда көрсөтүлөт.

Текшерилген жарыялоочу - Биз дүйнө жүзү боюнча чакан бизнестен чоң ишканаларга чейин уюмдар менен иштешебиз. Биздин компания компаниялардын эл аралык реестрине киргизилген жана электрондук ишеним белгисине ээ.

Ишеним белгиси
Тез өтүү.
Азыр эмне кылгыңыз келет?
Эгерде сиз программа менен таанышууну кааласаңыз, анда эң ылдам жол – адегенде толук видеону көрүү, андан кийин акысыз демо версиясын жүктөп алуу жана аны менен өзүңүз иштөө. Зарыл болсо, техникалык колдоо кызматынан презентация сураңыз же нускамаларды окуп чыгыңыз.
Бул жерде биз менен байланышыңыз
Иш убактысынын ичинде биз адатта 1 мүнөттүн ичинде жооп беребиз
Программаны кантип сатып алса болот?
Программанын скриншотун көрүү
Программа тууралуу видеону көрүңүз
Демо нускасын жүктөп алыңыз
Программанын конфигурацияларын салыштырыңыз
Программалык камсыздоонун баасын эсептөө
Эгер сизге булут сервери керек болсо, булуттун баасын эсептеңиз
Иштеп чыгуучу ким?
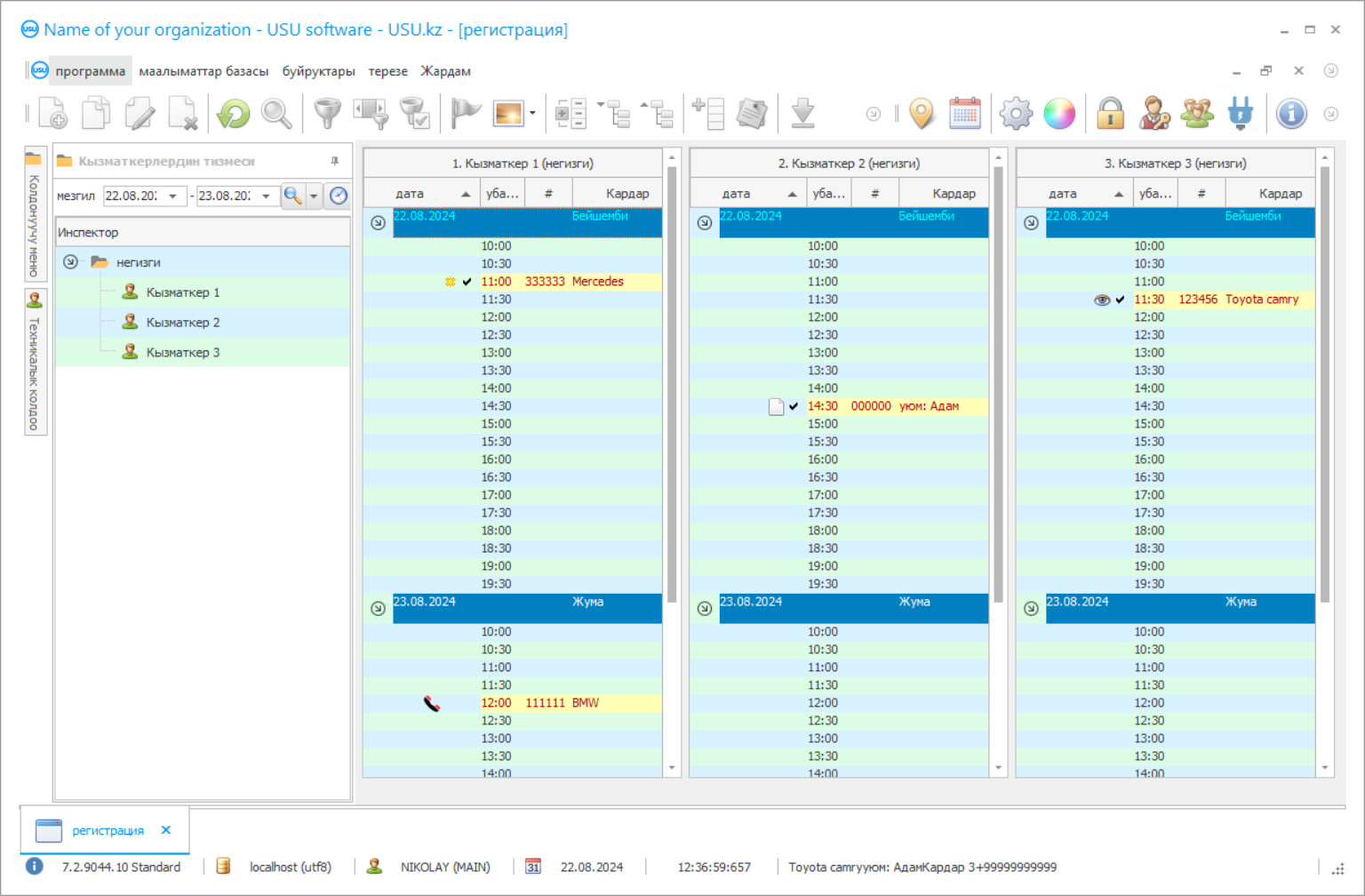
Программанын скриншоту
Скриншот - бул иштеп жаткан программанын сүрөтү. Андан сиз CRM системасы кандай экенин дароо түшүнө аласыз. Биз UX/UI дизайнын колдогон терезе интерфейсин ишке киргиздик. Бул колдонуучу интерфейси көп жылдык тажрыйбага негизделгенин билдирет. Ар бир иш-аракет аны аткаруу үчүн эң ыңгайлуу жерде жайгашкан. Мындай компетенттүү мамиленин аркасында сиздин ишиңиздин өндүрүмдүүлүгү максималдуу болот. Скриншотту толук өлчөмдө ачуу үчүн кичинекей сүрөттү басыңыз.
Эгерде сиз USU CRM системасын, жок эле дегенде, "Стандарт" конфигурациясын сатып алсаңыз, сизде элүүдөн ашык шаблондун ичинен дизайн тандоосу болот. Программанын ар бир колдонуучусу өзүнүн табитине ылайык программанын дизайнын тандоо мүмкүнчүлүгүнө ээ болот. Ар бир жумуш күнү кубаныч алып келиши керек!
Программанын скриншоту - На русском
Унаа жуугуч программасы заманбап талаптарды эске алуу менен бизнес жүргүзүү, сунушталган кызматтардын сапатын жогорулатуу, иш-чараларды пландаштыруу жана анын ар бир этабын көзөмөлдөө үчүн уникалдуу мүмкүнчүлүк болуп саналат. Унаа жуучу жай ачуу кыйын эмес, бул бизнести сактап калуу жана өнүктүрүү бир топ кыйыныраак. Автоунаалардын саны жылдан жылга көбөйгөн сайын, унаа жуучу жайларда иш дагы көбөйөт. Көпчүлүк ушул фактыдан шыктанып, кызмат көрсөтүүлөрдүн сапатын көзөмөлдөө керектигин унутуп, көп өтпөй кызмат тууралуу сын-пикирлер терс болуп, кардарлар жаңы унаа жуучу жай издөөгө кетишет. Унаа жуучу жайдын өзүн башкаруу оңой эмес. Бул процессте татаал технологиялык кадамдар колдонулбайт, жеткирүүчүлөргө, көз жуугуч каражаттарга көз карандылык жок жана жылтыратуучу жана химиялык тазалоочу каражаттар ар дайым бар. Кадрлардын квалификациясын жогорулатуунун жана алардын даярдыгын көзөмөлдөөнүн кажети жок. Унаа жуучу жайдын чыгымдары аз - ижара акысы, салыктар, эмгек акы. Бул ачык-айкын жөнөкөйлүк көпчүлүк учурда ишкерлерди адаштырат. Аларга көзөмөлдү жана эсепке алууну кол менен - дептерде, ноутбукта, компьютерде жасоого болот окшойт. Натыйжада, алар иштин чыныгы абалын көрө алышпайт, окшош кызмат көрсөтүүлөр рыногундагы тенденцияларды байкай алышпайт, кардарлар базасы менен компетенттүү иш алып барышпайт.
Унаа жуугуч программасы ар тараптуу автоматташтырылган көзөмөлдү жана эсепке алууну туруктуу негизде жүргүзөт. Автоматташтыруу сунуш кылган мүмкүнчүлүктөрдү кемитпеңиз. Программага кардарлардын жана персоналдын иштөөсүн эсепке алуу, эсептердеги акча агымдарын каттоо, анын жардамы менен компетенттүү оптималдаштырууну жүргүзүү, көрсөтүлгөн кызматтардын сапатын жогорулатуу тапшырылышы мүмкүн. Мындай функционалдык курал USU Software системалык компаниясы тарабынан сунушталган. Ал бизнести башкарууну жөнөкөй жана жагымдуу кылган унаа жуугуч программасын иштеп чыккан. Унаа жуугуч программасы боюнча сын-пикирлер бир гана оң маанайда жана буга чейин анын мүмкүнчүлүктөрүн пайдалангандар чындык алардын эң күтүлбөгөн үмүтүнөн да ашып кетти деп ырасташат. USU Softwareтин тутуму пландаштырууну, көзөмөлдөөнү, ички контролду, отчеттуулукту жана жумуш агымын автоматташтырат. Бардык кирешелер, чыгымдар, анын ичинде автоунаа сервисинин чыгымдары жөнүндө маалымат берип, кесипкөй каржылык көзөмөлдү жүргүзөт. Анын жардамы менен бюджетти түзүү жана анын аткарылышын көзөмөлдөө, бизнестин күчтүү жана алсыз жактарын көрүү жана кызмат көрсөтүүлөрдүн сапатын жогорулатуу үчүн өз убагында керектүү чараларды көрүү кыйынга турбайт. Программада кардарлардын маалымат базалары түзүлөт, алар сын-пикирлерге ылайык, маркетингдик иште абдан ыңгайлуу - ар бир коноктун суроо-талаптары, муктаждыктары жана буйрутмалары менен статистикасы ар дайым көрүнүп турат. Эң көйгөйлүү нерселерди программага калтырсаңыз болот, мисалы, кагаз отчетторду жүргүзүү, буйрутмалардын наркын эсептөө, контракттарды басып чыгаруу жана төлөм документтери. Эми иш кагаздары менен алектенүүнүн кажети жок кызматкерлердин бош убактысы келип, келгендерди тейлеп, кесиптик милдеттерин аткарышат. Программаны ар бир экинчи жолу карап чыгууда, буга байланыштуу кызмат көрсөтүүлөрдүн сапаты унаа жуугуч программасы колдонула баштагандан кийинки алгачкы жумаларда жогорулагандыгы айтылат.
Иштеп чыгуучу ким?
Акулов Николай
Бул программалык камсыздоону иштеп чыгууга жана иштеп чыгууга катышкан эксперт жана башкы программист.
2025-12-15
Унаа жуучу жайдын программасынын видеосу
Бул видео орус тилинде. Башка тилдерде видеолорду тартууга азырынча жетише элекпиз.
USU Software программасы кампанын бухгалтердик эсебин, логистикасын жүргүзөт, мыкты жеткирүүчүлөрдү тандоого жардам берет жана сарпталуучу материалдарды пайдалуураак сатып алат. Кызматкерлер дагы көңүл бурбай койбойт. Программа жумуш графиктеринин, нөөмөттөрдүн эсебин жүргүзөт, иштелген сааттарды көрсөтөт, ар бир кызматкердин аткарган иштери жөнүндө маалыматтарды чагылдырат. Бул кызматкерлердин жеке эффективдүүлүгүн көрүүгө, бонустарды мыкты деңгээлде төлөө жөнүндө чечим кабыл алууга жардам берет. Программа автоматтык түрдө ставка менен иштегендердин эмгек акысын эсептейт. Программа чоң көлөмдөгү маалымат менен иштей алат, аларды ыңгайлуу категорияларга жана модулдарга бөлөт, статистикаларды, отчетторду, аналитикалык маалыматтарды оңой жана тез алсаңыз болот. Программа Windows иштетүү тутумунда иштейт. Иштеп чыгуучулар бардык өлкөлөрдүн колдоосун көрсөтүшөт, андыктан сиз керек болсо, программаны дүйнөнүн каалаган тилинде конфигурациялай аласыз.
Иштеп чыгуучунун веб-сайтында демо версиясын жүктөп алсаңыз болот. Андан кийин анын функционалдуулугун жана артыкчылыктарын эки жуманын ичинде баалоого болот. Сын-пикирлерге ылайык, бул мезгил толук нускасын сатып алуу үчүн жүйөлүү чечим кабыл алуу үчүн жетиштүү. Программа USU Software кызматкери тарабынан алыстан орнотулган. Аны колдонуу милдеттүү абоненттик төлөмдү төлөөнү билдирбейт.
Демо нускасын жүктөп алыңыз
Программаны баштаганда, сиз тилди тандай аласыз.

Сиз демо версиясын бекер жүктөп алсаңыз болот. Ал эми эки жума бою программада иштөө. Кээ бир маалыматтар тактоо үчүн ал жерге буга чейин киргизилген.
Котормочу ким?
Орнотуудан мурун, сын-пикирлерди окуй аласыз. Алардын айтымында, программа чакан унаа чыгаруучу компанияларда дагы, ири тармактуу унаа жуугуч комплекстеринде дагы, автоунааларга өзүн-өзү тейлөөдө дагы, химиялык тазалоочу ишканаларда дагы, логистикалык компанияларда дагы, автоунаа тейлөө кызматтарында дагы өзүн жакшы жагынан көрсөттү.
Программа кардардын маалымат базасын автоматтык түрдө түзүп, системалуу түрдө жаңыртып турат. Анда байланыш маалыматтары жана өз ара аракеттенүү тарыхы, сурамдар, буйруктар камтылган. Сиз рейтинг тутумун настройкалап алсаңыз болот, андан кийин ар бир кардар өз ой-пикирин калтыра алат, бул дагы программа тарабынан эске алынат. Мындай деталдуу кардарлардын базасы артыкчылыктуу кызматтар жөнүндө маалыматтын негизинде кардарлар менен болгон мамилени натыйжалуу курууга, аларды пайдалуу жана кызыктуу сунуштарды түзүүгө мүмкүндүк берет. Маалыматтар базасынын негизинде программа SMS же электрондук почта аркылуу маалымат жөнөтө алат. Массалык почта билдирүүлөрү акциялар жана сунуштар жөнүндө маалымат берүү үчүн пайдалуу, жеке өзү - унаанын даярдыгы жөнүндө билдирүүлөр үчүн, өз пикириңизди калтыруу сунушу жөнүндө. Программа бардык келген конокторду жана кардарларды автоматтык түрдө каттайт. Күндүз, жумада, айда же дагы башка мезгилде унаа жуучу жайга канча унаа барганын аныктоо кыйын эмес. Маалыматтарды автоунаанын маркасы, датасы, убактысы, жада калса унаа ээлеринин сын-пикирлери боюнча иреттей аласыз. Система кайсы станция кызматтары эң көп суроо-талапка ээ экендигин жана кайсынысы талап кылынбагандыгын көрсөтөт. Программада кызматкерлердин реалдуу жүктөмү көрсөтүлүп, ар бир жумушчу жөнүндө - нөөмөттөрдүн саны, аткарылган буйруктар жөнүндө маалымат берилет.
Унаа жуучу жайдын программасына буйрутма бериңиз
Программаны сатып алуу үчүн бизге чалыңыз же жазыңыз. Биздин адистер программалык камсыздоонун тиешелүү конфигурациясын сиз менен макулдашып, келишимди жана төлөө үчүн эсеп-дүмүрчөктү даярдашат.
Программаны кантип сатып алса болот?
Келишимдин чоо-жайын жөнөтүңүз
Ар бир кардар менен келишим түзөбүз. Келишим - бул сиз талап кылган нерсени так ала турганыңызга кепилдик. Ошондуктан, алгач бизге юридикалык же жеке жактын реквизиттерин жөнөтүшүңүз керек. Бул, адатта, 5 мүнөттөн ашык эмес талап кылынат
Алдын ала төлөм жасаңыз
Төлөм үчүн келишимдин жана эсеп-дүмүрчөктүн сканерленген көчүрмөлөрү жөнөтүлгөндөн кийин, алдын ала төлөм талап кылынат. Эскерте кетсек, CRM системасын орнотуудан мурун толук сумманы эмес, бир бөлүгүн гана төлөө жетиштүү. Ар кандай төлөм ыкмалары колдоого алынат. Болжол менен 15 мүнөт
Программа орнотулат
Андан кийин, белгилүү бир орнотуу күнү жана убактысы сиз менен макулдашылат. Бул, адатта, ошол эле күнү же иш кагаздары аяктагандан кийинки күнү болот. CRM системасын орноткондон кийин дароо эле кызматкериңизди окутууну сурансаңыз болот. Эгерде программа 1 колдонуучу үчүн сатылып алынса, ага 1 сааттан ашык убакыт талап кылынбайт
Натыйжадан ырахат алыңыз
Жыйынтыктан чексиз ырахат алыңыз :) Айрыкча жагымдуу нерсе, программалык камсыздоонун күнүмдүк ишти автоматташтыруу үчүн иштелип чыккан сапаты гана эмес, ошондой эле ай сайын төлөнүүчү абоненттик төлөм түрүндөгү көз карандылыктын жоктугу. Анткени, сиз программа үчүн бир гана жолу төлөйсүз.
Даяр программаны сатып алыңыз
Ошондой эле сиз жеке программалык камсыздоону иштеп чыгууга заказ бере аласыз
Эгер сизде программалык камсыздоонун атайын талаптары бар болсо, ыңгайлаштырылган иштеп чыгууга буйрук бериңиз. Анда сиз программага көнбөйсүз, бирок программа сиздин бизнес процесстериңизге ылайыкталат!
Унаа жуучу жайдын программасы
USU Software бардык статистикалык чыгымдарды жана чыгымдарды эсепке алат. Бул маалымат аудитор, менеджер, бухгалтердик эсеп үчүн пайдалуу. Унаа жуучу кампа ишенимдүү көзөмөл астында. Программа материалдардын жеткиликтүүлүгүн жана калдыктарын көрсөтөт, кампада керектүү "чыгымдалуучу заттардын" түгөнүп баратканын тез арада эскертет, сатып алууну сунуштайт жана жеткирүүчүлөрдүн баалары боюнча салыштырмалуу маалыматтарды көрсөтөт. Программа видео байкоо менен интеграцияланган. Бул кассалык машиналарды жана кампаларды көзөмөлдөөнү жөнөкөйлөтүүгө мүмкүндүк берет.
USU Software бир маалымат мейкиндигинде унаа жуучу жайдын бардык кызматкерлерин, ошондой эле географиялык абалына карабастан бир эле компаниянын ар башка станцияларын бириктирет. Маалыматтарды тез алмаштыра алган кызматкерлер жана башчы компаниядагы иштин абалын көзөмөлдөп, кардарлардын агымын көрүп, алардын пикирлерин эске алышат. Программа веб-сайт жана телефония менен интеграцияланган, бул кардарлар менен уникалдуу жеке байланыш программасын түзүүгө мүмкүндүк берет. Төлөм терминалдары менен интеграциялоо кызмат көрсөтүүлөргө ушул жол менен төлөөгө мүмкүндүк берет. Унаа жуугуч программасында функционалдык камтылган пландоочу бар. Анын жардамы менен менеджер жумушун жана бюджетин пландаштыра алат жана ар бир кызматкер эч нерсени унутпастан, убакытты сарамжалдуу пайдаланат. Отчеттордун жыштыгы жетекчиликтин каалоосу боюнча болушу мүмкүн. Программага мүмкүнчүлүк жекелештирилген. Ар бир кызматкер аны өзүнүн компетенциясы жана ыйгарым укугу менен алат. Унаа жуучу жайдын оператору каржылык отчетун бере албайт жана кардарлардын маалыматтары каржы кызматкерлерине ачыкталбайт. Сын-пикирлерге ылайык, дал ушул ыкма коммерциялык сырды сактоого жардам берет. Туруктуу кардарлар жана кызматкерлер атайын мобилдик тиркеме ала алышат, аны менен маалымат берүү, сын-пикирлерди калтыруу жана унаа жуугучка жазылуу оңой. Программа өтө жөнөкөй, тез башталат жана интуитивдүү интерфейске ээ.

