Sistema operatiu: Windows, Android, macOS
Grup de programes: Automatització empresarial
Programa per a una perruqueria
- Els drets d'autor protegeixen els mètodes únics d'automatització empresarial que s'utilitzen als nostres programes.

Copyright - Som un editor de programari verificat. Això es mostra al sistema operatiu quan executem els nostres programes i versions de demostració.

Editor verificat - Treballem amb organitzacions d'arreu del món, des de petites empreses fins a grans. La nostra empresa està inclosa al registre internacional d'empreses i disposa d'una marca de confiança electrònica.

Signe de confiança
Transició ràpida.
Què vols fer ara?
Si voleu familiaritzar-vos amb el programa, la manera més ràpida és veure primer el vídeo complet i després descarregar la versió de demostració gratuïta i treballar-hi vosaltres mateixos. Si cal, sol·liciteu una presentació al suport tècnic o llegiu les instruccions.
Poseu-vos en contacte amb nosaltres aquí
En horari comercial, normalment responem en 1 minut
Com comprar el programa?
Veure una captura de pantalla del programa
Mira un vídeo sobre el programa
Descarregueu la versió demo
Compara les configuracions del programa
Calcula el cost del programari
Calcula el cost del núvol si necessites un servidor al núvol
Qui és el desenvolupador?
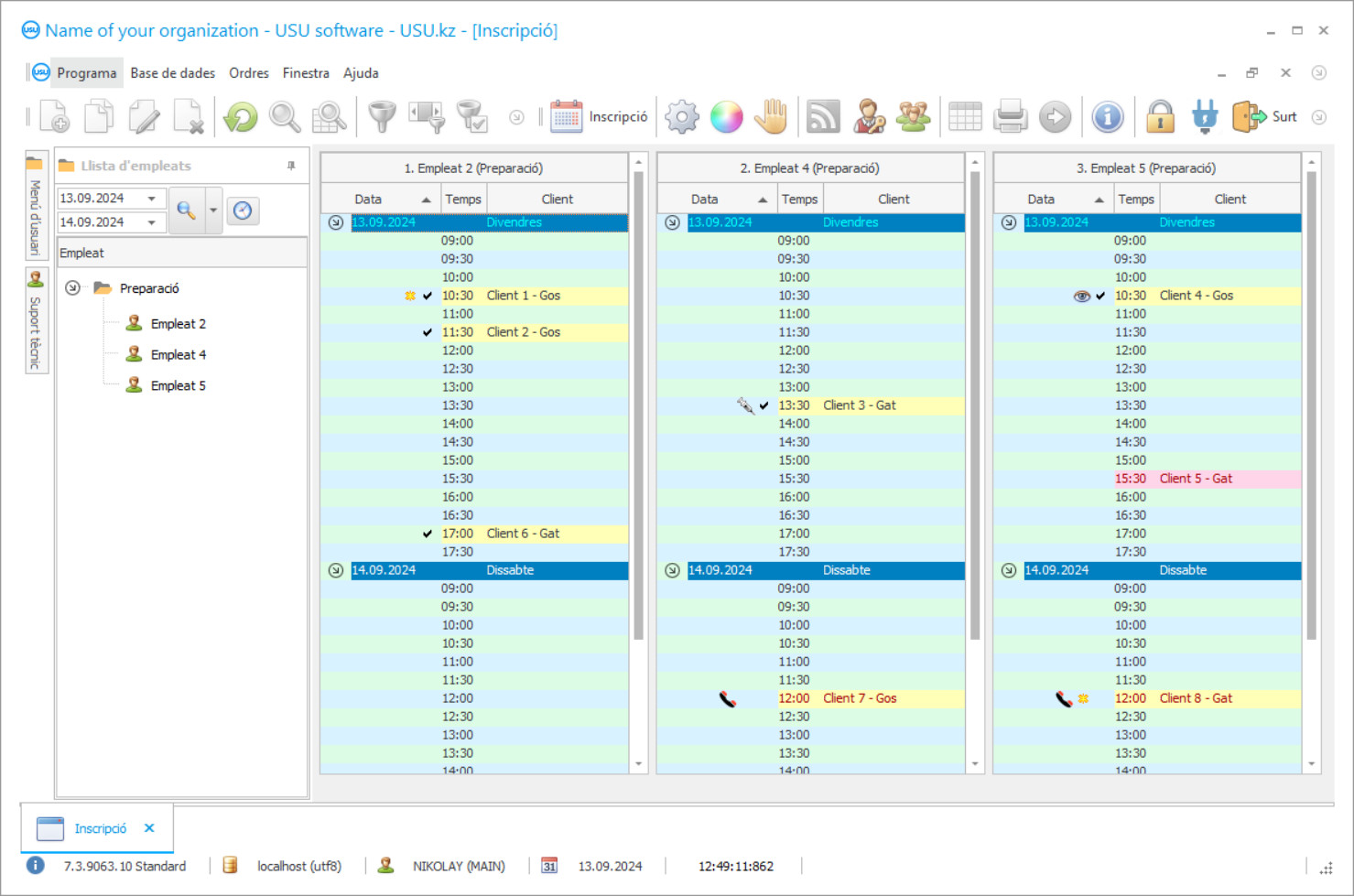
Captura de pantalla del programa
Una captura de pantalla és una foto del programari en funcionament. A partir d'ell, podeu entendre immediatament com és un sistema CRM. Hem implementat una interfície de finestra amb suport per al disseny UX/UI. Això vol dir que la interfície d'usuari es basa en anys d'experiència de l'usuari. Cada acció es troba exactament on és més convenient realitzar-la. Gràcies a un enfocament tan competent, la vostra productivitat laboral serà màxima. Feu clic a la imatge petita per obrir la captura de pantalla a mida completa.
Si compres un sistema USU CRM amb una configuració d'almenys "Estàndard", tindreu una selecció de dissenys entre més de cinquanta plantilles. Cada usuari del programari tindrà l'oportunitat d'escollir el disseny del programa segons el seu gust. Cada dia de feina ha de portar alegria!
El desenvolupament dels sectors econòmics no s’atura. Sorgeixen constantment noves àrees d’activitat que volen automatitzar completament el seu treball. El programa per al saló de neteja té els seus propis trets característics, per tant, abans de començar la gestió, qualsevol propietari de saló de neteja inicial busca un programa adequat. Cal optimitzar el control estricte dels visitants amb i sense animals, així com la despesa de materials.
El programa de gestió de salons de neteja d’animals assumeix la distribució de serveis bàsics, segons la seva classificació. Totes les operacions es distribueixen racionalment entre els empleats per evitar el temps d'inactivitat i augmentar el nivell de qualitat de la producció. La correcta organització del treball us permet obtenir el màxim benefici de les instal·lacions de producció existents. Al saló, és important no només mantenir registres d’alta qualitat, sinó també ser fidel als visitants, als animals i al personal.
Al programa de programari USU, podeu realitzar qualsevol activitat comercial. Per exemple, producció d'aliments, serveis de transport, casa d'empenyorament i activitats relacionades amb la preparació i els talls de cabell per a persones. Les dades específiques de cada empresa afecten l’organització de la configuració interna del programa. En aquest programari, hi ha paràmetres avançats que configuren tots els aspectes del funcionament del saló de neteja.
Qui és el desenvolupador?
Akulov Nikolai
Expert i programador en cap que va participar en el disseny i desenvolupament d'aquest programari.
2025-12-15
Vídeo del programa per a una perruqueria
Aquest vídeo està en anglès. Però pots provar d'activar els subtítols en la teva llengua materna.
Per als salons de preparació, és important mantenir correctament un registre de les visites dels clients per a l’estil, els talls de cabell i el maquillatge, i en la preparació es controla el flux de visitants amb diversos animals, com ara un gat, un gos i rosegadors, per crear una imatge estètica. Cada perruqueria s’esforça per millorar el seu nivell de qualitat i assolir posicions altes a la indústria, per tant, és important millorar la qualitat dels serveis. El creixement de clients potencials sempre mostra una demanda addicional per a aquesta activitat.
El programa per a la preparació de salons anomenat USU Software garanteix el processament ràpid de la informació i l’actualització dels indicadors financers. Amb l'ajuda de directoris i classificadors integrats, l'activitat està totalment automatitzada, de manera que es reduiran els costos de temps. Implementar un bon programa pot ajudar a reduir els costos de no producció i evitar la comanda. La configuració moderna forma l’horari de treball de cada responsable del saló i també calcula els salaris segons el sistema de treballs a trossos. Gràcies a un control precís sobre la feina dels empleats, la direcció del saló de perruqueria pot confiar plenament en les dades finals del treball.
El programari USU millora les activitats de preparació de salons per a animals en tots els aspectes. Es controla diàriament la càrrega de treball dels treballadors, la prestació de serveis, el nivell d’avaluació de la qualitat del servei, així com la despesa de diversos materials. En qualsevol moment, la direcció pot determinar en quin percentatge s’està complint la tasca planificada i com s’està gastant la base material i tècnica. Abans de començar a treballar, es calcula la necessitat de consumibles i es fa un càlcul durant un període determinat. És important no només determinar la quantitat, sinó també trobar proveïdors dignes amb productes de qualitat. Tots els productes han de tenir un certificat de qualitat i seguretat per al seu ús. En preparar-se, el treballador ha d’estar segur de les seves propietats hipoalergèniques. Vegem quines altres funcions proporciona el nostre programa per als serveis de preparació.
Descarregueu la versió demo
En iniciar el programa, podeu seleccionar l’idioma.

Podeu descarregar la versió de demostració gratuïtament. I treballar al programa durant dues setmanes. Algunes dades ja s'han inclòs allà per a més claredat.
Qui és el traductor?
Khoilo Roman
Programador en cap que va participar en la traducció d'aquest programari a diferents idiomes.
El disseny modern del programa ajuda a aprendre ràpidament a utilitzar-lo i dominar-lo en un tres i no res. La ubicació convenient del menú ràpid també us ajuda. El calendari de producció integrat i la calculadora us ajudaran a programar i organitzar el flux de treball del saló de neteja. L’accés mitjançant inici de sessió i contrasenya protegirà tota la informació important de l’accés de tercers. Creació de sucursals il·limitada. Interacció de tot el personal. Càlcul del cost dels serveis en temps real. Registre electrònic per visitar el saló. Automatització de processos. Creació de plans i horaris. Avaluació de la qualitat del servei. Identificació de pagaments endarrerits. Pagament mitjançant sistemes electrònics. SMS informant. Enviament de notificacions per correu electrònic. Acumulació de bonificacions. Emissió de targetes de descompte. Base de clients completa. Gestió i comptabilitat de neteja d’animals en un programa Distribució del treball entre tots els treballadors del saló. Càlcul de la nòmina segons el treball parcial del programa. Control de qualitat. Possible implementació en diversos sectors econòmics. Portar un llibre de despeses i ingressos. Selecció de paràmetres de política comptable. Informes comptables i fiscals. Còpia de seguretat programada de tota la informació de la base de dades.
Actualització oportuna. Seguiment del rendiment dels serveis de preparació al programa. S'està transferint la configuració des d'altres programes. Control de fluxos de caixa. Transferència de materials al consum.
Integració amb el lloc web. Possible ús en àrees específiques, com a casa d'empenyorament, preparació i molt més.
Demaneu un programa per a una perruqueria
Per comprar el programa, només cal que ens truqueu o escriviu-nos. Els nostres especialistes acordaran amb vostè la configuració del programari adequada, prepararan un contracte i una factura de pagament.
Com comprar el programa?
Envieu les dades del contracte
Fem un acord amb cada client. El contracte és la teva garantia que rebràs exactament el que necessites. Per tant, primer heu d'enviar-nos les dades d'una persona jurídica o particular. Això normalment no triga més de 5 minuts
Feu un pagament per avançat
Després d'enviar-vos còpies escanejades del contracte i la factura de pagament, cal un pagament per avançat. Tingueu en compte que abans d'instal·lar el sistema CRM, n'hi ha prou amb pagar no la totalitat, sinó només una part. S'admeten diversos mètodes de pagament. Uns 15 minuts
El programa s'instal·larà
Després d'això, s'acordarà amb vostè una data i hora d'instal·lació específica. Això sol passar el mateix dia o l'endemà després de completar la documentació. Immediatament després d'instal·lar el sistema CRM, podeu demanar formació per al vostre empleat. Si el programa es compra per a 1 usuari, no trigarà més d'1 hora
Gaudeix del resultat
Gaudeix del resultat sense parar :) El que agrada especialment no és només la qualitat amb què s'ha desenvolupat el programari per automatitzar el treball quotidià, sinó també la manca de dependència en forma de quota de subscripció mensual. Després de tot, només pagareu una vegada pel programa.
Compra un programa ja fet
També podeu demanar desenvolupament de programari personalitzat
Si teniu requisits especials de programari, demaneu desenvolupament personalitzat. Aleshores no hauràs d'adaptar-te al programa, però el programa s'adaptarà als teus processos de negoci!
Programa per a una perruqueria
Informació financera actualitzada al saló de perruqueria. Assistent digital incorporat.
Consolidació d'informes. Plantilles de formes estàndard de formularis. Cronologia dels esdeveniments. Seguiment de visites a animals. Registre de transaccions comercials. Mantenir els àmbits de gestió principals i addicionals. Enviament massiu. Planificador de tasques per al gestor. Anàlisi financera. Compilació de factures, actes, factures i fulls de ruta. Gravant informació sobre animals i molt més. Descarregueu la versió de prova del programa de forma gratuïta durant dues setmanes per conèixer la seva funcionalitat sense haver de pagar.

