Sistem operasi: Windows, Android, macOS
Kelompok program: Otomasi bisnis
Program untuk salon perawatan
- Hak cipta melindungi metode unik otomatisasi bisnis yang digunakan dalam program kami.

hak cipta - Kami adalah penerbit perangkat lunak terverifikasi. Ini ditampilkan di sistem operasi saat menjalankan program dan versi demo kami.

Penerbit terverifikasi - Kami bekerja dengan organisasi di seluruh dunia dari bisnis kecil hingga besar. Perusahaan kami termasuk dalam daftar perusahaan internasional dan memiliki tanda kepercayaan elektronik.

Tanda kepercayaan
Transisi cepat.
Apa yang ingin kamu lakukan sekarang?
Jika Anda ingin mengenal program ini, cara tercepat adalah menonton video lengkapnya terlebih dahulu, lalu mengunduh versi demo gratis dan mengerjakannya sendiri. Jika perlu, mintalah presentasi dari dukungan teknis atau baca instruksinya.
Hubungi kami disini
Selama jam kerja kami biasanya merespons dalam 1 menit
Bagaimana cara membeli programnya?
Lihat tangkapan layar program
Tonton video tentang program ini
Unduh versi demo
Bandingkan konfigurasi program
Hitung biaya perangkat lunak
Hitung biaya cloud jika Anda membutuhkan server cloud
Siapa pengembangnya?
Tangkapan layar program
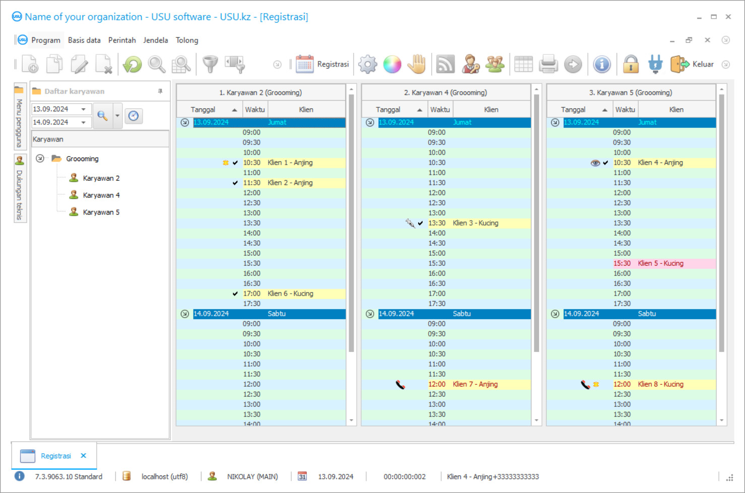
Tangkapan layar adalah foto perangkat lunak yang sedang berjalan. Dari situ Anda bisa langsung memahami seperti apa sistem CRM itu. Kami telah mengimplementasikan antarmuka jendela dengan dukungan untuk desain UX/UI. Ini berarti bahwa antarmuka pengguna didasarkan pada pengalaman pengguna selama bertahun-tahun. Setiap tindakan terletak tepat di tempat yang paling nyaman untuk dilakukan. Berkat pendekatan yang kompeten, produktivitas kerja Anda akan maksimal. Klik pada gambar kecil untuk membuka tangkapan layar dalam ukuran penuh.
Jika Anda membeli sistem CRM USU dengan konfigurasi minimal “Standar”, Anda akan memiliki pilihan desain lebih dari lima puluh template. Setiap pengguna perangkat lunak akan memiliki kesempatan untuk memilih desain program sesuai seleranya. Setiap hari kerja harus membawa kegembiraan!
Pembangunan sektor ekonomi tidak terhenti. Area aktivitas baru terus bermunculan yang ingin sepenuhnya mengotomatiskan pekerjaan mereka. Program salon grooming memiliki ciri khasnya masing-masing, oleh karena itu sebelum memulai pengelolaan, setiap pemilik salon pemula mencari program yang cocok. Pengawasan yang ketat terhadap pengunjung dengan dan tanpa hewan, serta pengeluaran material, harus dioptimalkan.
Program manajemen salon perawatan hewan mengasumsikan distribusi layanan dasar, sesuai dengan klasifikasinya. Semua operasi didistribusikan secara rasional di antara karyawan untuk menghindari waktu henti dan meningkatkan tingkat kualitas produksi. Organisasi kerja yang benar memungkinkan Anda mendapatkan manfaat maksimal dari fasilitas produksi yang ada. Di salon, penting tidak hanya menyimpan catatan berkualitas tinggi tetapi juga setia kepada pengunjung, hewan, dan staf.
Dalam program Perangkat Lunak USU, Anda dapat melakukan aktivitas bisnis apa pun. Misalnya produksi pangan, jasa transportasi, pegadaian, dan kegiatan terkait dandan dan potong rambut untuk masyarakat. Spesifikasi masing-masing perusahaan mempengaruhi organisasi pengaturan internal program. Dalam perangkat lunak ini, terdapat parameter lanjutan yang membentuk semua aspek fungsi salon perawatan.
Siapa pengembangnya?
Akulov Nikolay
Ahli dan kepala programmer yang berpartisipasi dalam desain dan pengembangan perangkat lunak ini.
2025-12-15
Video program untuk salon perawatan
Video ini dalam bahasa Inggris. Namun Anda dapat mencoba mengaktifkan subtitle dalam bahasa ibu Anda.
Untuk salon perawatan, penting untuk menyimpan catatan kunjungan pelanggan dengan benar untuk gaya, potongan rambut, dan riasan, dan dalam perawatan, aliran pengunjung dengan berbagai hewan, seperti kucing, anjing, dan hewan pengerat, dikendalikan untuk menciptakan gambar estetika. Setiap salon grooming berupaya untuk meningkatkan kualitasnya dan meraih posisi tinggi di industrinya, oleh karena itu penting untuk meningkatkan kualitas layanan. Pertumbuhan pelanggan potensial selalu menunjukkan permintaan tambahan untuk aktivitas ini.
Program untuk salon perawatan yang disebut Perangkat Lunak USU menjamin pemrosesan informasi yang cepat dan pembaruan indikator keuangan. Dengan bantuan direktori dan pengklasifikasi bawaan, aktivitas ini sepenuhnya otomatis, sehingga biaya waktu akan berkurang. Menerapkan program yang baik dapat membantu mengurangi biaya non-produksi dan menghindari pemesanan. Konfigurasi modern membentuk jadwal kerja masing-masing manajer salon dan juga menghitung upah sesuai dengan sistem borongan. Berkat kontrol yang tepat atas pekerjaan karyawan, manajemen salon perawatan dapat sepenuhnya mengandalkan data akhir pekerjaan tersebut.
Perangkat Lunak USU meningkatkan aktivitas salon perawatan hewan dalam segala hal. Beban kerja pekerja, penyampaian layanan, tingkat penilaian kualitas layanan, serta pengeluaran berbagai bahan dimonitor setiap hari. Pada waktu tertentu, manajemen dapat menentukan persentase penyelesaian tugas yang direncanakan, dan bagaimana bahan dan dasar teknis digunakan. Sebelum mulai bekerja, kebutuhan bahan habis pakai dihitung dan dilakukan perhitungan untuk jangka waktu tertentu. Penting tidak hanya untuk menentukan kuantitas tetapi juga untuk menemukan pemasok yang layak dengan produk berkualitas. Semua produk harus memiliki sertifikat kualitas dan keamanan untuk digunakan. Saat perawatan, pekerja harus yakin dengan sifat hipoalergeniknya. Mari kita lihat fitur lain yang disediakan program kami untuk layanan perawatan.
Unduh versi demo
Saat memulai program, Anda dapat memilih bahasa.

Anda dapat mengunduh versi demo secara gratis. Dan mengerjakan program tersebut selama dua minggu. Beberapa informasi telah disertakan di sana untuk kejelasan.
Siapa penerjemahnya?
Khoilo Romawi
Kepala pemrogram yang mengambil bagian dalam penerjemahan perangkat lunak ini ke berbagai bahasa.
Desain modern dari program ini membantu mempelajari cara menggunakan dan menguasainya dengan cepat dalam waktu singkat. Lokasi yang nyaman dari menu cepat juga membantu hal itu. Kalender produksi bawaan dan kalkulator akan membantu Anda menjadwalkan dan mengatur alur kerja salon perawatan. Akses dengan login dan kata sandi akan melindungi semua informasi penting dari akses pihak ketiga. Pembuatan cabang tidak terbatas. Interaksi semua personel. Perhitungan biaya layanan secara real-time. Pendaftaran elektronik untuk mengunjungi salon. Otomatisasi proses. Pembuatan rencana dan jadwal. Penilaian kualitas layanan. Identifikasi keterlambatan pembayaran. Pembayaran melalui sistem elektronik. Informasi SMS. Mengirim pemberitahuan melalui email. Akrual bonus. Penerbitan kartu diskon. Basis pelanggan lengkap. Manajemen dan akuntansi perawatan hewan dalam satu program. Pembagian pekerjaan di antara semua pekerja salon. Perhitungan penggajian menurut piecework dalam program. Kontrol kualitas. Implementasi yang memungkinkan di berbagai sektor ekonomi. Menyimpan buku pengeluaran dan pendapatan. Memilih pengaturan kebijakan akuntansi. Akuntansi dan pelaporan pajak. Pencadangan terjadwal dari semua informasi dalam database.
Perbarui tepat waktu. Melacak kinerja layanan perawatan dalam program. Mentransfer konfigurasi dari perangkat lunak lain. Pengendalian arus kas. Transfer bahan ke konsumsi.
Integrasi dengan situs web. Dapat digunakan di area tertentu, seperti pegadaian, perawatan, dan lainnya.
Pesan program untuk salon perawatan
Untuk membeli program ini, cukup telepon atau kirim surat kepada kami. Pakar kami akan menyetujui dengan Anda mengenai konfigurasi perangkat lunak yang sesuai, menyiapkan kontrak dan faktur pembayaran.
Bagaimana cara membeli programnya?
Kirim detail kontrak
Kami mengadakan perjanjian dengan setiap klien. Kontrak adalah jaminan Anda bahwa Anda akan menerima apa yang Anda butuhkan. Oleh karena itu, pertama-tama Anda perlu mengirimkan kepada kami rincian badan hukum atau individu. Ini biasanya memakan waktu tidak lebih dari 5 menit
Lakukan pembayaran di muka
Setelah mengirimi Anda salinan pindaian kontrak dan faktur pembayaran, diperlukan pembayaran di muka. Harap dicatat bahwa sebelum menginstal sistem CRM, cukup membayar tidak seluruhnya, tetapi hanya sebagian. Berbagai metode pembayaran didukung. Sekitar 15 menit
Program akan diinstal
Setelah ini, tanggal dan waktu pemasangan tertentu akan disepakati dengan Anda. Hal ini biasanya terjadi pada hari yang sama atau keesokan harinya setelah pengurusan dokumen selesai. Segera setelah menginstal sistem CRM, Anda dapat meminta pelatihan untuk karyawan Anda. Jika program dibeli untuk 1 pengguna, waktu yang dibutuhkan tidak lebih dari 1 jam
Nikmati hasilnya
Nikmati hasilnya tanpa henti :) Hal yang sangat menggembirakan bukan hanya kualitas perangkat lunak yang dikembangkan untuk mengotomatisasi pekerjaan sehari-hari, tetapi juga tidak adanya ketergantungan dalam bentuk biaya berlangganan bulanan. Lagi pula, Anda hanya akan membayar satu kali untuk program ini.
Beli program yang sudah jadi
Anda juga dapat memesan pengembangan perangkat lunak khusus
Jika Anda memiliki persyaratan perangkat lunak khusus, pesan pengembangan khusus. Maka Anda tidak perlu beradaptasi dengan programnya, namun programnya akan disesuaikan dengan proses bisnis Anda!
Program untuk salon perawatan
Informasi keuangan terkini tentang salon perawatan. Asisten digital bawaan.
Konsolidasi pelaporan. Templat formulir standar. Kronologi peristiwa. Melacak kunjungan hewan. Log transaksi bisnis. Mempertahankan bidang manajemen utama dan tambahan. Pengiriman massal. Perencana tugas untuk manajer. Analisa keuangan. Faktur, tindakan, faktur, dan kompilasi waybill. Mencatat informasi tentang hewan, dan banyak lagi. Unduh versi uji coba program secara gratis selama dua minggu untuk mengenal fungsinya tanpa harus membayar sama sekali!

