Sistema eragilea: Windows, Android, macOS
Programa taldea: Negozioen automatizazioa
Soinketa apaindegi baterako programa
- Copyrightak gure programetan erabiltzen diren negozioen automatizazio metodo bereziak babesten ditu.

Copyright - Egiaztatutako software-argitaratzailea gara. Hau sistema eragilean bistaratzen da gure programak eta demo-bertsioak exekutatzen direnean.

Egiaztatutako argitaletxea - Mundu osoko erakundeekin lan egiten dugu enpresa txikietatik hasi eta handietaraino. Gure enpresa nazioarteko enpresen erregistroan sartuta dago eta konfiantzazko marka elektronikoa du.

Konfiantza seinale
Trantsizio azkarra.
Zer egin nahi duzu orain?
Programa ezagutu nahi baduzu, modurik azkarrena lehenik bideo osoa ikustea da, eta gero doako demo bertsioa deskargatu eta zuk zeuk lan egin. Beharrezkoa izanez gero, eskatu aurkezpen bat laguntza teknikoari edo irakurri argibideak.
Jar zaitez gurekin harremanetan hemen
Lanorduetan normalean minutu bateko epean erantzuten dugu
Nola erosi programa?
Ikusi programaren pantaila-argazkia
Ikusi programari buruzko bideo bat
Deskargatu demo bertsioa
Konparatu programaren konfigurazioak
Kalkulatu softwarearen kostua
Kalkulatu hodeiaren kostua hodeiko zerbitzari bat behar baduzu
Nor da garatzailea?
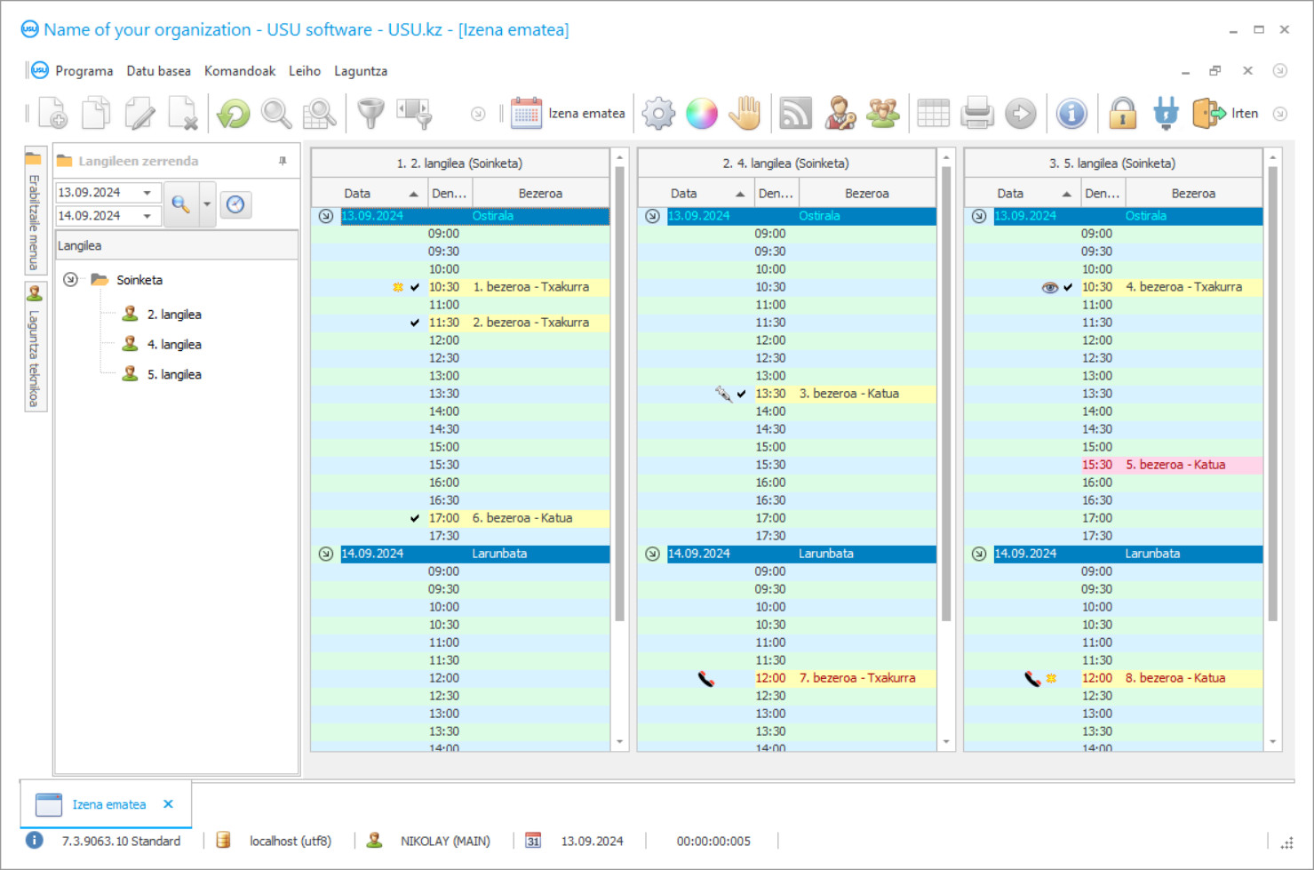
Programaren pantaila-argazkia
Pantaila-argazkia martxan dagoen softwarearen argazki bat da. Bertatik berehala ulertu dezakezu nolakoa den CRM sistema bat. Leiho interfaze bat ezarri dugu UX/UI diseinurako laguntzarekin. Horrek esan nahi du erabiltzailearen interfazea erabiltzailearen urteetako esperientzian oinarritzen dela. Ekintza bakoitza gauzatzea komeni den lekuan kokatzen da. Horrelako ikuspegi eskudun bati esker, zure lanaren produktibitatea maximoa izango da. Egin klik irudi txikian pantaila-argazkia tamaina osoan irekitzeko.
Gutxienez "Estandarra" konfigurazio duen USU CRM sistema bat erosten baduzu, berrogeita hamar txantiloi baino gehiagoren diseinuak aukeratuko dituzu. Softwarearen erabiltzaile bakoitzak programaren diseinua aukeratzeko aukera izango du bere gustura. Laneko egun bakoitzak poza ekarri behar du!
Sektore ekonomikoen garapena ez da gelditzen. Etengabe ari dira sortzen beren jarduera guztiz automatizatu nahi duten jarduera-esparru berriak. Soinketa apaindegiaren programak bere ezaugarri bereziak ditu; beraz, kudeaketa hasi aurretik, apaindegi hasierako edozein jabe programa egokia bilatzen du. Animaliekin eta animaliarik gabeko bisitarien kontrol zorrotza eta materialen gastua optimizatu behar dira.
Animaliak apaintzeko apaindegia kudeatzeko programak oinarrizko zerbitzuen banaketa bere gain hartzen du, sailkapenaren arabera. Eragiketa guztiak modu arrazionalean banatzen dira langileen artean, geldialdiak saihesteko eta produkzioaren kalitate maila handitzeko. Lanaren antolaketa zuzenak lehendik dauden produkzio instalazioetatik etekin handiena ateratzeko aukera ematen du. Apaindegian, garrantzitsua da kalitate handiko erregistroak gordetzeaz gain, bisitariei, animaliei eta langileei leial izatea.
USU Software programan, edozein negozio jarduera egin dezakezu. Adibidez, elikagaien ekoizpena, garraio zerbitzuak, peoi denda eta jendearentzako ileapainketarekin eta ilea moztearekin lotutako jarduerak. Enpresa bakoitzaren berezitasunak programaren barne ezarpenen antolaketan eragina du. Software honetan, apaindegiaren funtzionamenduaren alderdi guztiak moldatzen dituzten parametro aurreratuak daude.
Nor da garatzailea?
Akulov Nikolay
Software honen diseinuan eta garapenean parte hartu zuen aditua eta programatzaile nagusia.
2025-12-15
Soinketa apaindegiaren programaren bideoa
Bideo hau ingelesez dago. Baina saia zaitezke zure jatorrizko hizkuntzako azpitituluak aktibatzen.
Apaindegietarako, garrantzitsua da bezeroen bisiten erregistroa zuzen mantentzea estiloa egiteko, ilea mozteko eta makillatzeko; eta apaindegian, hainbat animalia dituzten bisitarien fluxua kontrolatzen da, hala nola katua, txakurra eta karraskariak, kontrolatzeko. irudi estetikoa. Soinketa apaindegi bakoitza bere kalitate maila hobetzen eta industrian goi postuetara heltzen ahalegintzen da; beraz, garrantzitsua da zerbitzuen kalitatea hobetzea. Bezero potentzialen hazkundeak jarduera honen eskaera gehigarria erakusten du beti.
USU softwarea izeneko saloiak prestatzeko programak informazioa azkar prozesatzea eta finantza adierazleak eguneratzea bermatzen du. Zuzendari eta sailkatzaile integratuen laguntzarekin, jarduera guztiz automatizatuta dago, beraz, denbora kostuak murriztuko dira. Programa on bat ezartzeak ekoizpenik gabeko kostuak murrizten eta eskaerak saihesten lagun dezake. Konfigurazio modernoak apaindegiko kudeatzaile bakoitzaren lan egutegia osatzen du eta soldatak zatika lan sistemaren arabera kalkulatzen ditu. Langileen lanaren gaineko kontrol zehatzari esker, apaindegiko zuzendaritzak lanaren azken datuetan oinarritu daiteke erabat.
USU Softwareak animalientzako apaindegietako jarduerak hobetzen ditu alde guztietatik. Langileen lan-karga, zerbitzuak ematea, zerbitzuaren kalitatearen ebaluazio maila eta hainbat materialen gastua kontrolatzen dira egunero. Une bakoitzean, zuzendaritzak zehaztu dezake aurreikusitako zeregina zein ehunekotan betetzen ari den eta oinarri materiala eta teknikoa nola gastatzen den. Lanean hasi aurretik, kontsumigarrien beharra kalkulatzen da eta aldi jakin baterako kalkulua egiten da. Garrantzitsua da kantitatea zehazteaz gain, kalitatezko produktuekin hornitzaile onak aurkitzea. Produktu guztiek erabiltzeko kalitate eta segurtasun ziurtagiria izan behar dute. Soinketa egiterakoan, langileak bere propietate hipoalergenikoak ziur egon behar du. Ikus dezagun gure programak soinketa zerbitzuetarako eskaintzen dituen beste ezaugarri batzuk.
Deskargatu demo bertsioa
Programa abiaraztean, hizkuntza aukeratu dezakezu.

Demo bertsioa doan deskargatu dezakezu. Eta bi astez programan lan egin. Dagoeneko informazio batzuk sartu dira bertan argitasunerako.
Nor da itzultzailea?
Khoilo Roman
Software honen hizkuntza ezberdinetarako itzulpenean parte hartu zuen programatzaile nagusia.
Programaren diseinu modernoak azkar erabiltzen ikasteko eta batere menderatzen ikasteko balio du. Menu azkarraren kokapen erosoak ere laguntzen du. Ekoizpen egutegi integratuak eta kalkulagailuak apaindegiko lan-fluxua antolatzen eta antolatzen lagunduko dizute. Saioa hasteko eta pasahitz bidez sartzeak informazio garrantzitsu guztia hirugarrenen sarbidetik babestuko du. Mugarik gabeko sukurtsalen sorrera. Langile guztien elkarrekintza. Zerbitzuen kostua denbora errealean kalkulatzea. Apaindegia bisitatzeko erregistro elektronikoa. Prozesuen automatizazioa. Planak eta ordutegiak sortzea. Zerbitzuaren kalitatearen ebaluazioa. Atzeratutako ordainketen identifikazioa. Ordainketa sistema elektronikoen bidez. SMSen berri ematea. Jakinarazpenak posta elektronikoz bidaltzea. Hobarien metaketa. Deskontu txartelak ematea. Bezeroen base osoa. Animaliak zaintzeko kudeaketa eta kontabilitatea programa batean. Lanaren banaketa apaindegiko langile guztien artean. Nominen kalkulua programako zatika lanaren arabera. Kalitate kontrola. Hainbat sektore ekonomikotan ezar daiteke. Gastuen eta diru sarreren liburu bat gordetzea. Kontabilitate politiken ezarpenak hautatzea. Kontabilitate eta zergen berri ematea. Datu baseko informazio guztiaren segurtasun kopia programatua.
Eguneratze puntuala. Soinketa zerbitzuen errendimendua jarraitzea programan. Konfigurazioa beste software batetik transferitzen. Diru-fluxuen kontrola. Materialak kontsumora eramatea.
Webgunearekin bateratzea. Erabil daiteke arlo zehatzetan, adibidez, peoi-dendan, soinketan eta abar.
Eskatu apaindegi baten programa
Programa erosteko, deitu edo idatzi besterik ez dago. Gure espezialistek zurekin adostuko dute softwarearen konfigurazio egokia, kontratu bat prestatuko dute eta ordainketarako faktura bat prestatuko dute.
Nola erosi programa?
Bidali kontratuaren xehetasunak
Bezero bakoitzarekin akordio bat egiten dugu. Kontratua zure bermea da behar duzuna jasoko duzula. Hori dela eta, lehenik eta behin pertsona juridiko edo pertsona fisiko baten datuak bidali behar dizkiguzu. Normalean ez da 5 minutu baino gehiago behar
Egin aldez aurretik ordainketa
Kontratuaren eta ordainketaren faktura eskaneatutako kopiak bidali ondoren, aldez aurretik ordainketa egin behar da. Kontuan izan CRM sistema instalatu aurretik nahikoa dela kopuru osoa ez ordaintzea, zati bat baizik. Hainbat ordainketa-metodo onartzen dira. 15 minutu inguru
Programa instalatuko da
Horren ondoren, instalazio-data eta ordu zehatz bat adostuko da zurekin. Hau, normalean, tramiteak amaitu eta hurrengo egunean bertan edo hurrengo egunean gertatzen da. CRM sistema instalatu eta berehala, zure langileentzako prestakuntza eska dezakezu. Programa erabiltzaile batentzat erosten bada, ordu bat baino gehiago ez du beharko
Gozatu emaitzaz
Gozatu emaitza etengabe :) Bereziki pozgarria dena ez da soilik eguneroko lana automatizatzeko softwarea garatu den kalitatea, baita hileroko harpidetzaren kuota moduko menpekotasun eza ere. Azken finean, behin bakarrik ordainduko duzu programagatik.
Erosi prest egindako programa bat
Gainera, pertsonalizatutako software garapena eska dezakezu
Software-eskakizun bereziak badituzu, eskatu garapen pertsonalizatua. Orduan ez duzu programara egokitu beharko, baina programa zure negozio prozesuetara egokituko da!
Soinketa apaindegi baterako programa
Soinketa apaindegiari buruzko informazio finantzario eguneratua. Laguntzaile digital integratua.
Txostenak bateratzea. Inprimakien forma estandarren txantiloiak. Gertaeren kronologia. Animalien bisiten jarraipena. Negozio transakzioen erregistroa. Kudeaketaren esparru nagusiak eta osagarriak mantentzea. Bidalketa masiboa. Zuzendariaren zereginen antolatzailea. Finantza analisia. Fakturak, egintzak, fakturak eta agirien bilketa. Animaliei buruzko informazioa grabatzen, eta askoz gehiago. Deskargatu programaren probako bertsioa doan bi astez, bere funtzionaltasuna batere ordaindu beharrik gabe ezagutzeko.

