ระบบปฏิบัติการ: Windows, Android, macOS
กลุ่มของโปรแกรม: ระบบอัตโนมัติทางธุรกิจ
โปรแกรมสำหรับโรงเรียนสอนเต้น
- ลิขสิทธิ์ปกป้องวิธีการทางธุรกิจแบบอัตโนมัติที่ใช้ในโปรแกรมของเรา

ลิขสิทธิ์ - เราเป็นผู้เผยแพร่ซอฟต์แวร์ที่ผ่านการตรวจสอบแล้ว สิ่งนี้จะแสดงในระบบปฏิบัติการเมื่อเรียกใช้โปรแกรมและรุ่นสาธิตของเรา

ผู้เผยแพร่ที่ได้รับการยืนยัน - เราทำงานร่วมกับองค์กรต่างๆ ทั่วโลกตั้งแต่ธุรกิจขนาดเล็กไปจนถึงธุรกิจขนาดใหญ่ บริษัทของเราถูกรวมอยู่ในทะเบียนระหว่างประเทศของบริษัทและมีเครื่องหมายทรัสต์อิเล็กทรอนิกส์

สัญลักษณ์แห่งความไว้วางใจ
การเปลี่ยนแปลงอย่างรวดเร็ว
คุณต้องการทำอะไรตอนนี้
หากคุณต้องการทำความคุ้นเคยกับโปรแกรม วิธีที่เร็วที่สุดคือการดูวิดีโอตัวเต็มก่อน จากนั้นจึงดาวน์โหลดเวอร์ชันสาธิตฟรีและใช้งานด้วยตัวเอง หากจำเป็น โปรดขอการนำเสนอจากฝ่ายสนับสนุนด้านเทคนิคหรืออ่านคำแนะนำ
ติดต่อเราได้ที่นี่
ในช่วงเวลาทำการเรามักจะตอบกลับภายใน 1 นาที
จะซื้อโปรแกรมได้อย่างไร?
ดูภาพหน้าจอของโปรแกรม
ดูวิดีโอเกี่ยวกับโปรแกรม
ดาวน์โหลดเวอร์ชั่นสาธิต
เปรียบเทียบการกำหนดค่าของโปรแกรม
คำนวณต้นทุนของซอฟต์แวร์
คำนวณค่าใช้จ่ายของคลาวด์หากคุณต้องการเซิร์ฟเวอร์คลาวด์
ใครเป็นผู้พัฒนา?
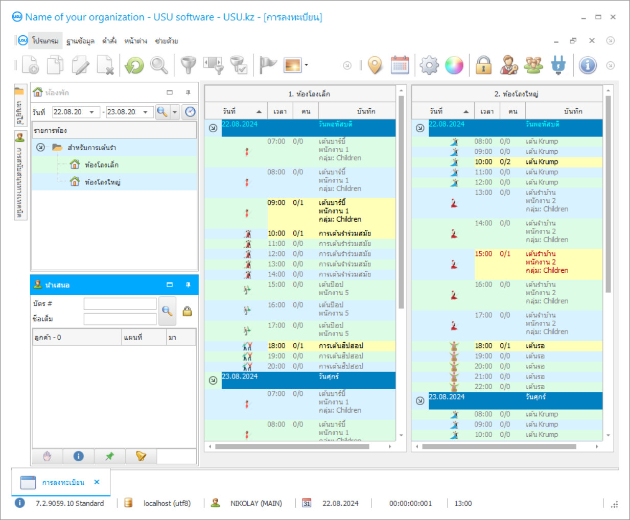
ภาพหน้าจอของโปรแกรม
ภาพหน้าจอคือรูปถ่ายของซอฟต์แวร์ที่ทำงานอยู่ จากนั้นคุณสามารถเข้าใจได้ทันทีว่าระบบ CRM เป็นอย่างไร เราได้ใช้อินเทอร์เฟซหน้าต่างพร้อมรองรับการออกแบบ UX/UI ซึ่งหมายความว่าอินเทอร์เฟซผู้ใช้จะขึ้นอยู่กับประสบการณ์ผู้ใช้หลายปี การกระทำแต่ละอย่างอยู่ในตำแหน่งที่สะดวกที่สุดในการดำเนินการ ด้วยแนวทางที่มีความสามารถดังกล่าว ผลผลิตงานของคุณจึงสูงสุด คลิกที่ภาพขนาดเล็กเพื่อเปิดภาพหน้าจอในขนาดเต็ม
หากคุณซื้อระบบ USU CRM ที่มีการกำหนดค่าอย่างน้อย "มาตรฐาน" คุณจะมีตัวเลือกการออกแบบจากเทมเพลตมากกว่าห้าสิบแบบ ผู้ใช้ซอฟต์แวร์แต่ละคนจะมีโอกาสเลือกการออกแบบโปรแกรมให้เหมาะกับรสนิยมของตนเอง ทุกวันของการทำงานควรนำมาซึ่งความสุข!
ในอุตสาหกรรมและกิจกรรมต่าง ๆ โครงการอัตโนมัติได้รับมอบหมายให้มีบทบาทสำคัญซึ่งยอมรับว่า บริษัท สมัยใหม่จะใช้ทรัพยากรที่มีอยู่อย่างมีความสามารถจัดเตรียมเอกสารการสั่งซื้อและได้รับข้อมูลการวิเคราะห์ในทันทีและติดตามผลการปฏิบัติงานของบุคลากร นอกจากนี้โปรแกรมสำหรับโรงเรียนสอนเต้นยังเน้นที่วิธีการ CRM ซึ่งช่วยให้สามารถสร้างความสัมพันธ์ที่มีประสิทธิผลกับลูกค้าได้ นอกจากนี้โปรแกรมยังควบคุมกระบวนการจัดหาพนักงานอย่างเต็มที่ หากคุณเชื่อว่าบทวิจารณ์นี่เป็นข้อได้เปรียบหลักของโปรแกรม
บนเว็บไซต์ของระบบ USU Software คุณสามารถเลือกโครงการซอฟต์แวร์ที่เหมาะสมสำหรับสภาพการทำงานบางอย่างได้อย่างง่ายดาย ไม่น่าแปลกใจที่โปรแกรมสำหรับโรงเรียนสอนเต้นมีคำวิจารณ์ที่ดีมาก เป็นข้อมูลที่เชื่อถือได้ใช้งานได้และมีประสิทธิภาพ ในขณะเดียวกันผู้เริ่มต้นใช้งานคอมพิวเตอร์ส่วนบุคคลก็สามารถใช้โปรแกรมได้เช่นกัน องค์ประกอบการนำทางหลักถูกนำไปใช้อย่างเรียบง่ายและสะดวกสบายเพื่อจัดการโรงเรียนบริการเต้นรำการไหลของเอกสารกฎระเบียบและฐานลูกค้า
ใครเป็นผู้พัฒนา?
2025-12-14
วิดีโอโปรแกรมสำหรับโรงเรียนสอนเต้น
วิดีโอนี้เป็นภาษาอังกฤษ แต่คุณสามารถลองเปิดคำบรรยายในภาษาของคุณเองได้
ไม่มีความลับใด ๆ ที่โปรแกรมที่เหมาะสมสำหรับโรงเรียนสอนเต้นสามารถเปลี่ยนแปลงโครงสร้างการบริหารและองค์กรได้อย่างสิ้นเชิง อย่ารีบเลือกโปรแกรม อ่านบทวิจารณ์ตรวจสอบรายการคุณสมบัติดาวน์โหลดการสาธิต โปรแกรมให้ความสำคัญอย่างยิ่งกับเครื่องมือ CRM ที่ช่วยให้คุณมีส่วนร่วมในกิจกรรมทางการตลาดและการโฆษณาอย่างใจเย็นทำงานเกี่ยวกับการส่งเสริมบริการในตลาดประเมินการลงทุนทางการเงินในการโฆษณาประเภทต่างๆและใช้โมดูลการส่ง SMS เป็นประจำ
อย่าลืมเกี่ยวกับระบบความภักดี โรงเรียนสอนเต้นสามารถใช้ใบรับรองการสมัครสมาชิกคลับการ์ด การเต้นจะง่ายขึ้นมาก ข้อมูลเชิงวิเคราะห์และสถิติจะแสดงอย่างรวดเร็วสำหรับแต่ละตำแหน่ง จากบทวิจารณ์สิ่งที่สำคัญที่สุดของโปรแกรมคือความถูกต้องสูงสุดของตารางการรับพนักงาน ในขณะเดียวกันการกำหนดค่าจะคำนึงถึงเกณฑ์หลายอย่างตรวจสอบตารางงานของครูโดยอัตโนมัติพยายามคำนึงถึงความต้องการของลูกค้าแต่ละคนเป็นต้น
ดาวน์โหลดเวอร์ชั่นสาธิต
เมื่อเริ่มโปรแกรมคุณสามารถเลือกภาษา

คุณสามารถดาวน์โหลดเวอร์ชันสาธิตได้ฟรี และทำงานในโปรแกรมเป็นเวลาสองสัปดาห์ ข้อมูลบางอย่างได้ถูกรวมไว้เพื่อความชัดเจนแล้ว
ใครคือผู้แปล?
หากจำเป็นโปรแกรมจะเข้าควบคุมกระบวนการค้าและการขายปลีกของการแบ่งประเภท นอกจากนี้โรงเรียนสอนเต้นยังสามารถศึกษารายละเอียดตัวชี้วัดของกิจกรรมของลูกค้าค้นหาสาเหตุของการไหลเวียนของผู้เยี่ยมชมและรับคำติชมเกี่ยวกับคุณภาพของชั้นเรียน โรงเรียนสอนเต้นเป็นเรื่องง่ายและง่ายในการจัดทำแคตตาล็อกเช่นเดียวกับสาขาวิชาการใด ๆ ซึ่งแต่ละวิชาจะมีรายละเอียดอยู่ในทะเบียนข้อมูล ไม่รวมความเป็นไปได้ในการใช้ซอฟต์แวร์จากระยะไกล เฉพาะผู้ดูแลระบบเท่านั้นที่ได้รับอนุญาตอย่างเต็มที่
ความต้องการโปรแกรมอัตโนมัติสูงขึ้นทุกปี ไม่สำคัญว่าเรากำลังพูดถึงโรงเรียนสอนเต้นโรงงานอุตสาหกรรมหรือเชิงพาณิชย์ หลักการขององค์กรธุรกิจยังคงเหมือนเดิมและ บริษัท ต่างๆจำเป็นต้องมีขั้นตอนเอกสารและการควบคุมสินทรัพย์ทางการเงิน แม้แต่ผู้เชี่ยวชาญที่แข็งแกร่งและเชี่ยวชาญที่สุดในสาขาของพวกเขาก็ไม่เคยเกินฟังก์ชันที่จัดเตรียมโดยโปรแกรมเฉพาะ หากคุณต้องการคุณสามารถพัฒนาโครงการไอทีเพื่อสั่งซื้อฟังก์ชันและส่วนขยายเพิ่มเติม
สั่งซื้อโปรแกรมสำหรับโรงเรียนสอนเต้น
หากต้องการซื้อโปรแกรม เพียงโทรหรือเขียนถึงเรา ผู้เชี่ยวชาญของเราจะเห็นด้วยกับคุณเกี่ยวกับการกำหนดค่าซอฟต์แวร์ที่เหมาะสม เตรียมสัญญา และใบแจ้งหนี้สำหรับการชำระเงิน
จะซื้อโปรแกรมได้อย่างไร?
ส่งรายละเอียดการทำสัญญา
เราทำข้อตกลงกับลูกค้าแต่ละราย สัญญาคือการรับประกันว่าคุณจะได้รับสิ่งที่คุณต้องการอย่างแน่นอน ดังนั้น ขั้นแรกคุณต้องส่งรายละเอียดของนิติบุคคลหรือบุคคลมาให้เราก่อน โดยปกติจะใช้เวลาไม่เกิน 5 นาที
ชำระเงินล่วงหน้า
หลังจากส่งสำเนาสแกนของสัญญาและใบแจ้งหนี้สำหรับการชำระเงินแล้ว จะต้องชำระเงินล่วงหน้า โปรดทราบว่าก่อนที่จะติดตั้งระบบ CRM ก็เพียงพอที่จะจ่ายไม่เต็มจำนวน แต่เพียงบางส่วนเท่านั้น รองรับวิธีการชำระเงินที่หลากหลาย ประมาณ 15 นาที
โปรแกรมจะถูกติดตั้ง
หลังจากนี้ เราจะตกลงวันและเวลาติดตั้งเฉพาะกับคุณ ซึ่งมักจะเกิดขึ้นในวันเดียวกันหรือวันถัดไปหลังจากเอกสารเสร็จสิ้น ทันทีหลังจากติดตั้งระบบ CRM คุณสามารถขอฝึกอบรมพนักงานของคุณได้ หากซื้อโปรแกรมสำหรับผู้ใช้ 1 คน จะใช้เวลาไม่เกิน 1 ชั่วโมง
เพลิดเพลินไปกับผลลัพธ์
เพลิดเพลินไปกับผลลัพธ์ไม่รู้จบ :) สิ่งที่น่าพึงพอใจเป็นพิเศษไม่เพียงแต่คุณภาพที่ซอฟต์แวร์ได้รับการพัฒนาเพื่อทำให้การทำงานในแต่ละวันเป็นแบบอัตโนมัติเท่านั้น แต่ยังขาดการพึ่งพาในรูปแบบของค่าธรรมเนียมการสมัครสมาชิกรายเดือนอีกด้วย เพราะคุณจะจ่ายเพียงครั้งเดียวสำหรับโปรแกรม
ซื้อโปรแกรมสำเร็จรูป
นอกจากนี้คุณยังสามารถสั่งการพัฒนาซอฟต์แวร์แบบกำหนดเองได้
หากคุณมีข้อกำหนดซอฟต์แวร์พิเศษ ให้สั่งการพัฒนาแบบกำหนดเอง จากนั้นคุณจะไม่ต้องปรับตัวเข้ากับโปรแกรม แต่โปรแกรมจะถูกปรับให้เข้ากับกระบวนการทางธุรกิจของคุณ!
โปรแกรมสำหรับโรงเรียนสอนเต้น
แอปพลิเคชันควบคุมประเด็นหลักของการจัดการโรงเรียนสอนเต้นเกี่ยวข้องกับการจัดทำเอกสารติดตามตำแหน่งของวัสดุและกองทุนห้องเรียน อนุญาตให้กำหนดค่าพารามิเตอร์โปรแกรมได้อย่างอิสระเพื่อให้ทำงานกับฐานลูกค้าบริการเอกสารและประเภทอื่น ๆ ของการบัญชีเชิงปฏิบัติการได้อย่างสะดวกสบาย ขอแนะนำให้เลือกโครงการที่เหมาะสมเป็นรายบุคคล มุ่งเน้นไปที่ทั้งข้อเสนอแนะและสเปกตรัมการทำงานพื้นฐานของการสนับสนุนดิจิทัล โปรแกรมนี้จัดเตรียมองค์ประกอบต่างๆของระบบความภักดีในชีวิตประจำวันรวมถึงคลับการ์ดการสมัครสมาชิกบัตรของขวัญ ด้วยความช่วยเหลือของโปรแกรมคุณสามารถแปลหลักการของ CRM ไปสู่ความเป็นจริงได้สำเร็จซึ่งมีการกำหนดบทบาทสำคัญให้กับความสัมพันธ์ที่มีประสิทธิผลกับลูกค้า มีการนำเสนอการดำเนินงานที่หลากหลาย โรงเรียนสอนเต้นสามารถใช้ทรัพยากรที่มีอยู่ให้เกิดประโยชน์สูงสุด ไม่มีตำแหน่งเดียวของกองทุนวัสดุที่ยังไม่ได้รับการพิจารณา โรงเรียนสอนเต้นสามารถจัดทำรายการได้อย่างง่ายดายและเหมือนกับสาขาวิชาการหรือสาขาวิชา ปริมาณการวิเคราะห์และสถิติที่ครอบคลุมจะแสดงสำหรับแต่ละตำแหน่ง บทวิจารณ์ที่เป็นที่ชื่นชอบมากที่สุดอ้างถึงโมดูลการส่งข้อความ SMS ซึ่งช่วยให้สามารถแจ้งผู้เยี่ยมชมหรือแบ่งปันข้อความโฆษณาได้ในทันที ไม่มีใครห้ามไม่ให้เปลี่ยนการตั้งค่าจากโรงงานตามดุลยพินิจของพวกเขารวมถึงโหมดภาษาหรือพารามิเตอร์การแสดงข้อมูล โปรแกรมทำงานตามกำหนดเวลาโดยละเอียด ในขณะเดียวกันก็คำนึงถึงเกณฑ์ต่างๆตั้งแต่ความพร้อมของอุปกรณ์ชั้นเรียนฟรีและห้องเรียนไปจนถึงกำหนดการจ้างงานของครูแต่ละคน หากผลการดำเนินงานในปัจจุบันของโรงเรียนสอนเต้นอยู่ห่างไกลจากอุดมคติมีฐานลูกค้าที่ปั่นป่วนค่าใช้จ่ายเหนือผลกำไรปัญญาดิจิทัลจะเตือนคุณถึงสิ่งนี้ หากจำเป็นการกำหนดค่าจะเข้ามาแทนที่บริการไม่เพียงเท่านั้น แต่ยังรวมถึงกระบวนการค้าปลีกด้วย
ในเว็บไซต์ของเราคุณไม่เพียงอ่านบทวิจารณ์ของชั้นเรียนต่างๆและโรงเรียนสอนเต้นเท่านั้น แต่ยังสามารถดูวิดีโอการฝึกอบรมสั้น ๆ โรงเรียนสอนเต้นเช่นเดียวกับบริการประเภทอื่น ๆ สามารถวิเคราะห์ได้อย่างละเอียดตำแหน่งทางการเงินที่อ่อนแอและไม่มั่นคงสามารถตรวจจับได้ทันเวลา
เราขอแนะนำให้คุณดาวน์โหลดเวอร์ชันสาธิตสำหรับช่วงทดลองใช้งานและฝึกฝนเล็กน้อย

