Nidaamka hawlgalka: Windows, Android, macOS
Kooxda barnaamijyada: Qalabka ganacsiga
Barnaamijka dugsiga qoob ka ciyaarka
- Xuquuqda daabacadu waxay ilaalisaa hababka gaarka ah ee otomatiga ganacsiga ee lagu isticmaalo barnaamijyadayada.

Xuquuqda daabacaada - Waxaan nahay daabace software la xaqiijiyay. Tan waxa lagu soo bandhigay nidaamka hawlgalka marka la wado barnaamijyadeena iyo nooca demo-versions.

Daabacaha la xaqiijiyay - Waxaan la shaqaynaa ururada aduunka oo dhan laga bilaabo ganacsiyada yaryar ilaa kuwa waaweyn. Shirkaddayadu waxay ku jirtaa diiwaanka caalamiga ah ee shirkadaha waxayna leedahay calaamada kalsoonida elektarooniga ah.

Calaamadda kalsoonida
Isbeddel degdeg ah.
Maxaad doonaysaa inaad hadda samayso?
Haddii aad rabto inaad barato barnaamijka, sida ugu dhakhsaha badan waa inaad marka hore daawato muuqaalka oo buuxa, ka dibna soo dejiso nooca demo ee bilaashka ah oo la shaqeyso naftaada. Haddii loo baahdo, codso bandhig taageero farsamo ama akhri tilmaamaha.
Halkan nagala soo xiriir
Inta lagu jiro saacadaha shaqada waxaan ku soo jawaabnaa 1 daqiiqo gudahood
Sida loo iibsado barnaamijka?
Daawo sawirka barnaamijka
Daawo muuqaal ku saabsan barnaamijka
Soo dejiso nooca demo
Is barbar dhig habaynta barnaamijka
Xisaabi qiimaha software-ka
Xisaabi qiimaha daruuraha haddii aad u baahan tahay adeegaha daruuraha
Waa kuma horumariyaha?
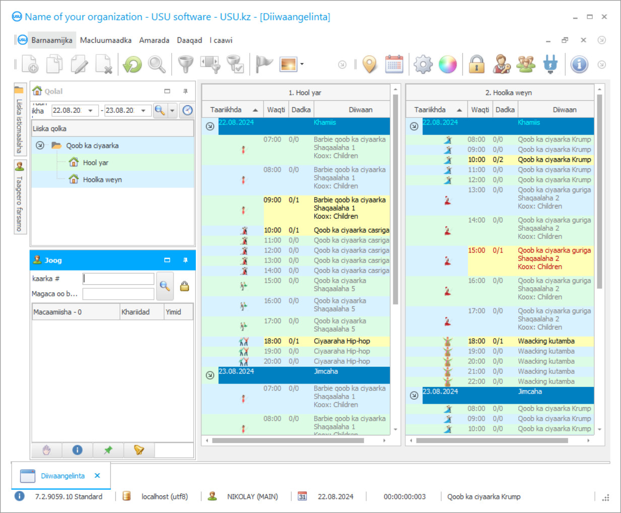
Shaashada barnaamijka
Sawir-qaadashadu waa sawirka software-ku socda. Laga soo bilaabo isla markiiba waxaad fahmi kartaa sida nidaamka CRM u eg yahay. Waxaan hirgelinay is-dhexgal daaqadeed oo taageero u ah naqshadeynta UX/UI. Tani waxay ka dhigan tahay in is-dhexgalka isticmaalaha uu ku saleysan yahay sannadaha khibradda isticmaalaha. Ficil kastaa wuxuu ku yaalaa sida saxda ah meesha ugu habboon in la fuliyo. Waad ku mahadsan tahay habkan karti leh, wax soo saarkaaga shaqada ayaa noqon doona ugu badnaan. Guji sawirka yar si aad u furto sawirka oo cabbir buuxa ah.
Haddii aad iibsato nidaamka USU CRM oo leh qaabayn ugu yaraan "Standard", waxaad yeelan doontaa doorasho naqshado ka badan konton qaab. Isticmaale kasta oo software-ku wuxuu heli doonaa fursad uu ku doorto naqshadda barnaamijka si uu ugu habboonaado dhadhankiisa. Maalin kasta oo shaqo ah waa inay keentaa farxad!
Wershadaha kala duwan iyo qaybaha kala duwan ee waxqabadka, mashaariicda otomaatigga ayaa loo xilsaaray kaalin muhiim ah, taas oo qireysa shirkadaha casriga ah inay u adeegsadaan kheyraadka la heli karo si karti leh, u dhigaan dukumiintiyo isla markaana ay helaan macluumaad gorfeyn deg deg ah, ayna la socdaan waxqabadka shaqaalaha. Sidoo kale, barnaamijka loogu talagalay dugsiga qoob-ka-ciyaarka wuxuu diiradda saarayaa habka CRM, kaas oo u oggolaanaya sameynta xiriiro wax soo saar leh macaamiisha. Intaa waxaa dheer, barnaamijku wuxuu si buuxda u xakameynayaa habka shaqaalaynta. Haddii aad aaminsan tahay dib u eegista, markaa tani waa faa'iidada ugu weyn ee barnaamijka.
Bogga internetka ee nidaamka softiweerka ee USU, waxaad si fudud u dooran kartaa mashruuc softiweer ah oo ku habboon xaaladaha hawlgalka qaarkood. Layaab ma leh barnaamijka loogu talagalay dugsiga qoob-ka-ciyaarka wuxuu leeyahay dib-u-eegis aad u wanaagsan. Waa wargelin, la isku halleyn karo, shaqeynaysa, oo waxtar leh. Isla mar ahaantaana, bilawga bilawga ah ee kombiyuutarka shakhsi ahaaneed ayaa sidoo kale si firfircoon u isticmaali kara barnaamijka. Waxyaabaha ugu muhiimsan ee socodka waxaa loo fuliyaa si fudud oo raaxo leh si si wax ku ool ah loogu maareeyo dugsiga, adeegyada qoob ka ciyaarka, socodka dukumiintiyada sharciyeynta, iyo saldhigga macaamiisha.
Waa kuma horumariyaha?
Akulov Nikolay
Khabiir iyo madax barnaamij oo ka qaybqaatay naqshadaynta iyo horumarinta software-kan.
2025-12-19
Fiidiyowga barnaamijka loogu talagalay dugsiga qoob-ka-ciyaarka
Muqaalkan waa Ingiriis. Laakin waxaad isku dayi kartaa inaad ku darto qoraal hoosaadka luqadaada hooyo.
Ma aha wax qarsoodi ah in barnaamijka saxda ah ee dugsiga qoob-ka-ciyaarka uu si xagjir ah u beddeli karo qaab-dhismeedka maaraynta iyo abaabulka. Ha ku degdegin inaad dooratid barnaamij. Akhriso dib u eegista, hubi liiska muuqaalka, soo dejiso demo. Barnaamijku wuxuu muhiimad weyn siinayaa qalabka CRM ee kuu oggolaanaya inaad si deggan uga qayb gasho howlaha suuq-geynta iyo xayeysiinta, ka shaqeynta kor u qaadista adeegyada suuqa, qiimeyso maal-gashiga maaliyadeed ee noocyada kala duwan ee xayeysiinta, iyo inaad si joogto ah u isticmaasho module-ka boostada lagu diro ee SMS-ka ah.
Ha iloobin nidaamka daacadnimada. Dugsiga qoob-ka-ciyaarka wuxuu awood u leeyahay inuu isticmaalo shahaadooyinka, rukhsadaha, kaararka naadiga. Qoob-ka-ciyaartu way fududaanaysaa. Macluumaadka gorfeynta iyo tirakoobka ayaa si dhakhso leh loogu soo bandhigayaa boos kasta. Marka la eego dib u eegista, qodobka ugu muhiimsan ee barnaamijka waa saxnaanta ugu badan ee miiska shaqaalaha. Isla mar ahaantaana, qaabeynta waxay tixgelineysaa shuruudo badan, si toos ah ayey u hubineysaa jadwalka shaqada ee macallimiinta, waxay isku dayeysaa inay tixgeliso rabitaanka shaqsiyeed ee macmiilka, iwm.
Soo dejiso nooca demo
Markaad bilaabeysid barnaamijka, waxaad dooran kartaa luqadda.

Waxaad soo dejisan kartaa nooca demo bilaash ah. Oo ka shaqee barnaamijka laba toddobaad. Macluumaadka qaar ayaa hore loogu daray halkaas si loo caddeeyo.
Waa kuma turjumaanku?
Khoilo Roman
Hormuudka barnaamijka oo ka qayb qaatay tarjumaada software-kan oo loo turjumay luqado kala duwan.
Haddii loo baahdo, barnaamijku wuxuu la wareegayaa hababka ganacsiga iyo iibka tafaariiqda ee nooca. Sidoo kale, dugsiga qoob-ka-ciyaarka wuxuu awood u yeelan karaa inuu si faahfaahsan u barto tilmaamayaasha waxqabadka macmiilka, ogaado sababaha soo-booqdayaasha u soo baxaan, iyo inuu helo jawaab-celin ku saabsan tayada fasallada. Dugsiga qoob-ka-ciyaarka waa mid sahlan oo fudud in la qoro, sida anshax kasta oo tacliimeed, halkaasoo maado kasta lagu faahfaahiyo diiwaangelinta macluumaadka. Suurtagalnimada isticmaalka softiweerku meel fog lagama reebi karo. Kaliya maamulayaasha ayaa la siiyaa fasax buuxa.
Baahida loo qabo barnaamijka otomaatiga ah ayaa sii kordhaya sanad kasta. Macno malahan haddii aan ka hadlayno iskuulka qoob-ka-ciyaarka, warshadaha ama goobaha ganacsiga. Mabaadi'da ururka ganacsigu sidiisii ayuu ahaanayaa oo shirkaduhu waxay u baahan yihiin habraac dukumiinti ah iyo xakameynta hantida maaliyadeed. Xitaa xirfadleyda ugu xoogan uguna xeel dheer arimahooda waligood kama badnaadaan howlaha ay bixiso barnaamij gaar ah. Haddii aad rabto, waxaad horumarin kartaa mashruuc IT si aad u dalbato inaad ku kasbato hawlo dheeraad ah iyo kordhin.
Dalbo barnaamij loogu talagalay dugsiga qoob-ka-ciyaarka
Si aad u iibsato barnaamijka, kaliya na soo wac ama qoraal noogu soo qor. Khabiiradayada takhasuska leh ayaa kugula heshiin doona habka software-ka ee habboon, diyaarinta qandaraas iyo qaansheegad lacag-bixineed.
Sida loo iibsado barnaamijka?
Soo dir faahfaahinta qandaraaska
Waxaan heshiis la galnaa macmiil kasta. Qandaraasku waa dammaanaddaada inaad heli doonto waxa aad u baahan tahay. Sidaa darteed, marka hore waxaad u baahan tahay inaad noo soo dirto faahfaahinta qof ama qof sharci ah. Tani waxay badanaa qaadanaysaa wax aan ka badnayn 5 daqiiqo
Bixi lacag hormaris ah
Ka dib markii ay kuu soo diraan nuqullada la sawiray ee heshiiska iyo qaansheegta lacag bixinta, lacag hormaris ah ayaa loo baahan yahay. Fadlan ogow in ka hor inta aan la rakibin nidaamka CRM, waa ku filan inaadan bixin lacagta oo dhan, laakiin kaliya qayb. Hababka lacag bixinta ee kala duwan ayaa la taageeraa. Qiyaastii 15 daqiiqo
Barnaamijka waa la rakibi doonaa
Taas ka dib, taariikhda rakibaadda gaarka ah iyo wakhtiga ayaa lagula heshiin doonaa adiga. Tani waxay badanaa dhacdaa isla maalintaas ama maalinta xigta ka dib marka la dhammeeyo waraaqaha. Isla markiiba ka dib marka la rakibo nidaamka CRM, waxaad codsan kartaa tababarka shaqaalahaaga. Haddii barnaamijka loo iibsado 1 isticmaale, waxay qaadan doontaa wax aan ka badnayn 1 saac
Ku raaxayso natiijada
Ku raaxayso natiijada aan dhamaadka lahayn :) Waxa si gaar ah ugu faraxsan kaliya maaha tayada software-ka lagu sameeyay si otomaatig ah loogu sameeyo shaqada maalinlaha ah, laakiin sidoo kale ku-tiirsanaanta la'aanta qaab khidmad isdiiwaangelineed bishii. Ka dib oo dhan, waxaad bixin doontaa hal mar oo kaliya barnaamijka.
Iibso barnaamij diyaarsan
Waxaad sidoo kale dalban kartaa horumarinta software gaar ah
Haddii aad leedahay shuruudo software gaar ah, dalbo horumarinta gaarka ah. Markaa uma baahnid inaad la qabsato barnaamijka, laakiin barnaamijka waxaa lagu hagaajin doonaa habka ganacsigaaga!
Barnaamijka dugsiga qoob ka ciyaarka
Codsigu wuxuu nidaamiyaa qaybaha ugu muhiimsan ee maaraynta iskuulka qoob-ka-ciyaarka, wuxuu la macaamilaa dukumiintiyada, wuxuu la socdaa booska maaddada iyo sanduuqa miisaaniyadda. Waxaa loo oggol yahay inay si madax-bannaan u habeyso xuduudaha barnaamijka si ay si raaxo leh ula shaqeyso saldhigga macaamiisha, adeegyada, dukumiintiyada, iyo qaybaha kale ee xisaabinta hawlgalka. Waxaan kugula talineynaa inaad doorato mashruuc ku habboon shaqsi ahaan. Focus on labada jawaab celin iyo spectrum shaqaynaya aasaasiga ah ee taageerada digital. Barnaamijku wuxuu bixiyaa isticmaalka maalinlaha ah ee waxyaabo kala duwan oo ka mid ah nidaamka daacadnimada, oo ay ku jiraan kaararka naadiyada, diiwaangelinta, shahaadooyinka hadiyadaha. Caawinta barnaamijka, waxaad si guul leh ugu turjumi kartaa runta mabaadi'da CRM, halkaasoo door muhiim ah loogu qoondeeyo xiriirada wax soo saar leh macaamiisha. Hawlgallo ballaaran oo kala duwan ayaa la soo bandhigay. Dugsiga qoob-ka-ciyaarka wuxuu awood u leeyahay inuu ka faa'iideysto ilaha jira. Ma jirto hal boos oo ka mid ah maaliyad-ahaan maaliyadeed aan wali la ogeyn. Dugsiga qoob-ka-ciyaarka waxaa lagu qori karaa si fudud oo fudud sida anshax-tacliimeed kasta ama maaddo. Qiyaasta guud ee falanqaynta iyo tirakoobka ayaa lagu soo bandhigaa boos kasta. Dib u eegista ugu wanaagsan waxay tixraacaan qaabka fariinta SMS, taas oo u oggolaanaysa isla markiiba ogeysiinta booqdayaasha ama wadaagista farriimaha xayeysiinta. Qofna ma mamnuucayo beddelidda goobaha warshadda ikhtiyaarkooda, oo ay ku jiraan habka luqadda ama tilmaamayaasha muujinta macluumaadka. Barnaamijku wuxuu ku shaqeeyaa jadwalka si faahfaahsan. Isla mar ahaantaana, waxay tixgelineysaa shuruudo kala duwan - laga bilaabo helitaanka qalab, fasalo bilaash ah, iyo fasallo, illaa jadwalka shaqsiyadeed ee shaqada macallimiinta. Haddii waxqabadka hadda ee dugsiga qoob-ka-ciyaarka uu ka fog yahay midka ugu habboon, waxaa jira qulqulo aasaasiga macmiilka, kharashyada ayaa ka sarreeya faa'iidada, ka dib sirdoonka dijitaalka ah ayaa kaa xusuusinaya tan. Haddii loo baahdo, qaabeynta ayaa la wareegaysa ma aha oo kaliya adeegyada laakiin sidoo kale howlaha tafaariiqda.
Boggeena, kaliya kama aqrin kartid dib u eegista fasalada kala duwan iyo iskuulka qoob ka ciyaarka laakiin sidoo kale waxaad daawan kartaa fiidiyow tababar gaaban ah. Dugsiga qoob-ka-ciyaarka, sida nooc kasta oo kale oo adeeg ah, ayaa si faahfaahsan loogu falanqeyn karaa, dhaqaale ahaan liita iyo jagooyin aan degganeyn ayaa lagu ogaan karaa waqtiga.
Waxaan kugula talineynaa inaad kala soo baxdo nooca demo muddo tijaabo ah oo aad waxyar baratid.

