Bedryfstelsel: Windows, Android, macOS
Groep programme: Sake-outomatisering
Program vir tandheelkunde
- Kopiereg beskerm die unieke metodes van besigheidsoutomatisering wat in ons programme gebruik word.

Kopiereg - Ons is 'n geverifieerde sagteware-uitgewer. Dit word in die bedryfstelsel vertoon wanneer ons programme en demo-weergawes uitgevoer word.

Geverifieerde uitgewer - Ons werk met organisasies regoor die wêreld van klein besighede tot groot ondernemings. Ons maatskappy is opgeneem in die internasionale register van maatskappye en het 'n elektroniese trustmerk.

Teken van vertroue
Vinnige oorgang.
Wat wil jy nou doen?
As jy met die program kennis wil maak, is die vinnigste manier om eers die volledige video te kyk, en dan die gratis demo-weergawe af te laai en self daarmee te werk. Indien nodig, versoek 'n aanbieding van tegniese ondersteuning of lees die instruksies.
Kontak ons hier
Gedurende besigheidsure reageer ons gewoonlik binne 1 minuut
Hoe om die program te koop?
Kyk na 'n skermskoot van die program
Kyk na 'n video oor die program
Laai demo-weergawe af
Vergelyk konfigurasies van die program
Bereken die koste van sagteware
Bereken die koste van die wolk as jy 'n wolkbediener benodig
Wie is die ontwikkelaar?
Program skermkiekie
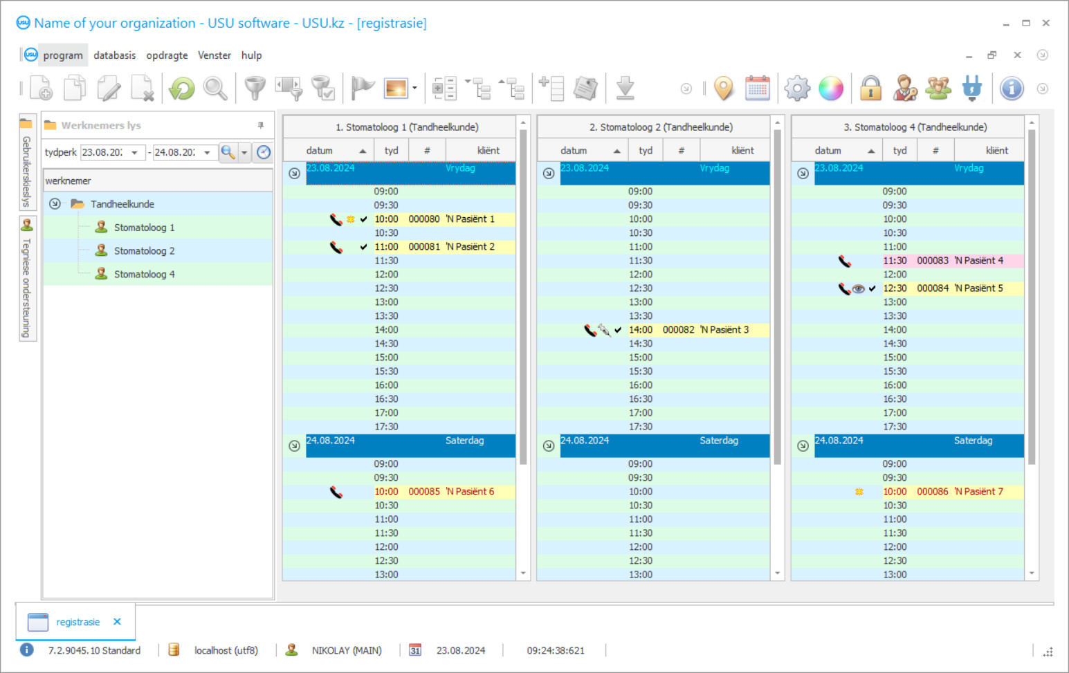
'n Skermskoot is 'n foto van die sagteware wat loop. Daaruit kan jy dadelik verstaan hoe 'n CRM-stelsel lyk. Ons het 'n vensterkoppelvlak geïmplementeer met ondersteuning vir UX/UI-ontwerp. Dit beteken dat die gebruikerskoppelvlak gebaseer is op jare se gebruikerservaring. Elke aksie is geleë presies waar dit die gerieflikste is om dit uit te voer. Danksy so 'n bekwame benadering sal u werkproduktiwiteit maksimum wees. Klik op die klein prentjie om die skermskoot in volle grootte oop te maak.
As jy 'n USU CRM-stelsel koop met 'n konfigurasie van ten minste "Standard", sal jy 'n keuse van ontwerpe uit meer as vyftig sjablone hê. Elke gebruiker van die sagteware sal die geleentheid kry om die ontwerp van die program te kies om hul smaak te pas. Elke dag van werk behoort vreugde te bring!
Die beheer van 'n tandheelkundige sentrum of tandheelkundige kliniek is 'n baie moeilike proses wat baie tyd in beslag neem. Dit het baie spesiale kennis nodig, nie net op die gebied van medisyne nie, maar ook op gebiede soos finansies en bemarking. Daarbenewens is dit nodig om die vermoë te hê om vinnig in 'n steeds veranderende bemarkingsomgewing te oriënteer, sodat die organisasie in aanvraag bly en hoë mededingingsvoordele het. Geneeskunde is een van die sfere wat die nuwe tegnologieë altyd monitor en wil implementeer in die sakewêreld, met behulp van die nuutste prestasies van die wetenskap in die werk. Tandheelkunde, wat deel uitmaak van die mediale sfeer, het ook die kenmerk om nuwe instrumente te wil implementeer om die bestuur te verbeter. 'N Toenemende aantal mediese organisasies is besig met outomatiese boekhouding van bedrywighede. Dit is vir baie mense nie 'n verrassing nie, want dit is die beste manier om die werkvloei soepel te maak en om personeel gedissiplineerd te maak. Dit sal beslis die doeltreffendheid van u tandheelkundige organisasie verbeter! Nou hoef u werknemers nie baie tyd te mors met die ontleding en strukturering van inligting nie, aangesien die USU-Soft tandheelkundige program hierdie moeilike take outomaties uitvoer.
Baie organisasies probeer om hul uitgawes te verminder as hulle sulke tandheelkundige programme installeer, en kies gratis programme om dit van die internet af te laai. Deur iets in die soekkassie te tik soos 'Die beste gratis tandheelkundige program', stel u onderneming op soveel maniere in gevaar. Dit is moontlik om die tandheelkundige program gratis af te laai, maar ons beveel nie aan dat u dit doen nie, aangesien daar die risiko's bestaan om malware op te vang of 'n tandheelkundige program te kry vir die gebruik waarvan u moet betaal. Niemand waarborg u die beskerming van u inligting nie en dit kan gebeur dat al die data verlore gaan as die eerste tandheelkundige program misluk. Daarbenewens is die dienste van tegniese ondersteuning nie van toepassing op gratis tandheelkundige programme nie, wat u ook sal verhoed om boekhouding van hoë gehalte te doen en betroubare data te ontvang. As u 'n gratis tandheelkundige program kies, moet u die risiko's begryp en dat u data gesteel kan word. Gratis kaas kom slegs in 'n muisval.
Wie is die ontwikkelaar?
Akulov Nikolay
Kundige en hoofprogrammeerder wat deelgeneem het aan die ontwerp en ontwikkeling van hierdie sagteware.
2025-12-15
Video van die program vir tandheelkunde
Hierdie video is in Engels. Maar jy kan probeer om onderskrifte in jou moedertaal aan te skakel.
Die mark vir inligtingstegnologie bied tans baie instrumente vir tandheelkundige programme waarmee u besigheidsaktiwiteite in 'n organisasie kan optimaliseer. Die verskil tussen hulle is in die verskeidenheid funksies. Natuurlik is hulle nie gratis nie, maar hulle waarborg die veiligheid van data. Wel, die beste tandheelkundige program is die USU-Soft-program. Waarom is dit die beste? Die tandheelkundige program word in verskillende organisasies in Kazakstan en in ander GOS-state gebruik. In die eerste plek, wat dit die suksesvolste maak, is dat dit baie maklik is om daarin te werk en dit kan verstaan word deur 'n persoon met enige vlak van rekenaarvaardighede. Boonop is u seker dat u gelukkig sal wees met die prys- en gehaltebalans van die tandheelkundige program. Die USU-Soft tandheelkundige program is nie gratis nie, maar dit spreek slegs van die betroubaarheid daarvan. Ons stel voor dat u meer leer oor die kenmerke van die tandheelkundige program om seker te maak dat ons program die beste is.
Die versekering van die optimale werkvloei van die kliniek is noodsaaklik en dit is die belangrikste taak om nie-aankomende pasiënte te verminder. Ons weet hoe duur stilstand vir klinieke is as gevolg van nie-bywoning. In die hedendaagse stadsomgewing slaan pasiënte toenemend afsprake oor weens hul besige skedules en verkeersknope. Baie klinieke bel hul pasiënte op hul selfone om die afspraak te bevestig. Nie alle pasiënte hou egter hiervan nie, en in 'n groot kliniek het ontvangsdames eenvoudig nie tyd om almal te bel nie. Die beste manier om pasiënte vandag aan hul afsprake te herinner, is om hulle te SMS. Analise van pasiënte se antwoorde op SMS-boodskappe van verskillende klinieke het getoon dat hulle uiters gunstig op sulke aanmanings gereageer het. Daar was geen negatiewe reaksies onder al die antwoorde nie, en pasiënte rapporteer dikwels dat hulle te laat sal wees of vra om hul besoek vir 'n ander dag te herskeduleer. In hierdie geval kan die kliniek op daardie stadium 'n ander pasiënt sien en sodoende stilstand vir die tandarts, die assistent en die kantoor uitskakel.
Laai demo-weergawe af
Wanneer u die program begin, kan u die taal kies.

Jy kan die demo weergawe gratis aflaai. En werk vir twee weke in die program. Sommige inligting is reeds daar ingesluit vir duidelikheid.
Wie is die vertaler?
Khoilo Roman
Hoofprogrammeerder wat deelgeneem het aan die vertaling van hierdie sagteware in verskillende tale.
Laat aankomelinge is onaangenaam vir enige professionele persoon, nie net vir die tandarts nie. Dit kan frustrerend wees as verskeie pasiënte nie opdaag nie, die wag sielkundig onaangenaam is en die dag dalk nutteloos blyk te wees. Deur 'n teksboodskap te stuur met 'n herinnering aan die besoek, kan u die kliniese hulpbronne doeltreffender gebruik en die dokter se werksure beplan.
Die werklading van enige kliniek hang af van die werksure wat deur elke dokter toegeken word. Dit is belangrik om te onderskei tussen die kantoorure van die kliniek en die tyd wat die dokters volgens 'n skedule neem. By normale kliniese werklading is die gemiddelde skedule vir tandartse byvoorbeeld 148 uur. Om hierdie syfer vir u kliniek te bereken, kan u verskillende metodieke gebruik wat u aanlyn kan vind. Dit sal help om die maksimum produksiekapasiteit van u organisasie aan te dui. Wanneer u berekeninge doen, moet u data so na as moontlik aan die ideaal gebruik, eerder as om tot die huidige situasie beperk te word. Die USU-Soft kan hierdie inligting vir u versamel, asook baie ander take verrig.
Bestel 'n program vir tandheelkunde
Om die program te koop, bel of skryf net vir ons. Ons spesialiste sal met jou ooreenkom oor die toepaslike sagtewarekonfigurasie, 'n kontrak en 'n faktuur vir betaling voorberei.
Hoe om die program te koop?
Stuur besonderhede vir die kontrak
Ons gaan 'n ooreenkoms met elke kliënt aan. Die kontrak is jou waarborg dat jy presies sal ontvang wat jy benodig. Daarom moet u eers die besonderhede van 'n regsentiteit of individu aan ons stuur. Dit neem gewoonlik nie meer as 5 minute nie
Maak 'n vooruitbetaling
Nadat u geskandeerde afskrifte van die kontrak en faktuur vir betaling aan u gestuur het, word 'n vooruitbetaling vereis. Neem asseblief kennis dat voor die installering van die CRM-stelsel, dit genoeg is om nie die volle bedrag te betaal nie, maar slegs 'n gedeelte. Verskeie betaalmetodes word ondersteun. Ongeveer 15 minute
Die program sal geïnstalleer word
Hierna sal 'n spesifieke installasiedatum en -tyd met jou ooreengekom word. Dit gebeur gewoonlik op dieselfde of die volgende dag nadat die papierwerk voltooi is. Onmiddellik nadat jy die CRM-stelsel geïnstalleer het, kan jy vir opleiding vir jou werknemer vra. As die program vir 1 gebruiker gekoop word, sal dit nie meer as 1 uur neem nie
Geniet die resultaat
Geniet die resultaat eindeloos :) Wat veral aangenaam is, is nie net die kwaliteit waarmee die sagteware ontwikkel is om alledaagse werk te outomatiseer nie, maar ook die gebrek aan afhanklikheid in die vorm van 'n maandelikse intekenfooi. Jy sal immers net een keer vir die program betaal.
Koop 'n klaargemaakte program
U kan ook persoonlike sagteware-ontwikkeling bestel
As jy spesiale sagtewarevereistes het, bestel pasgemaakte ontwikkeling. Dan hoef jy nie by die program aan te pas nie, maar die program sal by jou besigheidsprosesse aangepas word!
Program vir tandheelkunde
Die vermoë om die proses van roosters op te stel, is ook 'n baie belangrike kenmerk. As daar dus veranderinge aangebring word (dit gebeur gereeld), verander u die rooster maklik en doen u bes om die doktersrooster so effektief moontlik te maak.

