Betribssystem: Windows, Android, macOS
Grupp vu Programmer: Business Automatioun
Programm fir Zänndokter
- Copyright schützt déi eenzegaarteg Methode vun der Geschäftsautomatiséierung déi an eise Programmer benotzt ginn.

Copyright - Mir sinn e verifizéierte Software Verlag. Dëst gëtt am Betribssystem ugewisen wann Dir eis Programmer an Demo-Versiounen leeft.

Verifizéiert Verlag - Mir schaffen mat Organisatiounen ronderëm d'Welt vu klenge Betriber bis grouss. Eis Firma ass am internationale Register vun de Firmen abegraff an huet en elektronesche Vertrauensmark.

Zeeche vum Vertrauen
Schnell Iwwergang.
Wat wëllt Dir elo maachen?
Wann Dir de Programm kenneléiere wëllt, ass de schnellsten Wee fir d'éischt de komplette Video ze kucken, an dann déi gratis Demo Versioun eroflueden a mat Iech selwer ze schaffen. Wann néideg, frot eng Presentatioun vun der technescher Ënnerstëtzung oder liest d'Instruktioune.
Kontaktéiert eis hei
Wärend der Aarbechtszäit reagéiere mir normalerweis bannent 1 Minutt
Wéi de Programm ze kafen?
Kuckt e Screenshot vum Programm
Kuckt e Video iwwer de Programm
Download Demo Versioun
Vergläichen Konfiguratiounen vum Programm
Berechent d'Käschte vun der Software
Berechent d'Käschte vun der Wollek wann Dir e Cloud Server braucht
Wien ass den Entwéckler?
Programm Screenshot
E Screenshot ass eng Foto vun der Software déi leeft. Vun et kënnt Dir direkt verstoen wéi e CRM System ausgesäit. Mir hunn eng Fënster Interface mat Ënnerstëtzung fir UX / UI Design implementéiert. Dëst bedeit datt d'Benotzerinterface op Joere vun der Benotzererfarung baséiert. All Aktioun läit genee wou et am meeschte bequem ass et ze maachen. Duerch sou eng kompetent Approche wäert Är Aarbechtsproduktivitéit maximal sinn. Klickt op dat klengt Bild fir de Screenshot a voller Gréisst opzemaachen.
Wann Dir en USU CRM System mat enger Konfiguratioun vun op d'mannst "Standard" kaaft, hutt Dir e Choix vun Designen aus méi wéi fofzeg Templates. All Benotzer vun der Software wäert d'Méiglechkeet hunn den Design vum Programm fir säi Goût ze wielen. All Aarbechtsdag soll Freed bréngen!
Kontroll vun engem Zänndokter Zentrum oder Zännklinik ass e ganz schwéiere Prozess, dee vill Zäit fir de Schnäppchen erfuerdert. Et brauch vill speziell Wëssen net nëmmen an der Sphär vun der Medizin, awer och a Sphäre wéi Finanzen a Marketing. Zousätzlech dozou ass et néideg d'Fäegkeet ze hunn sech séier an engem ëmmer verännerende Marketing Ëmfeld ze orientéieren fir datt d'Organisatioun gefuerdert bleift an héich kompetitiv Virdeeler huet. Medizin ass eng vun de Beräicher déi ëmmer déi nei Technologien iwwerwaachen a se an d'Geschäft ëmsetze wëllen, mat de leschten Erfolleg vun der Wëssenschaft an der Aarbecht. Dentistry, als Deel vun der medialer Sphär, huet och dës Feature fir nei Tools ze implementéieren fir d'Gestioun ze verbesseren. Eng ëmmer méi Zuel vu medizineschen Organisatiounen ginn op automatiséiert Comptabilitéit vun Operatiounen. Dëst ass keng Iwwerraschung fir vill Leit, well et ass dee beschte Wee fir de Workflow glat ze maachen, wéi och fir Personal disziplinéiert ze maachen. Dëst ass sécher d'Effizienz vun Ärer Zänndokterorganisatioun besser ze maachen! Elo mussen Är Mataarbechter net vill Zäit verléieren fir Informatioun ze analyséieren an ze strukturéieren, well den USU-Soft Zänndokter Programm erfëllt dës schwiereg Aufgaben automatesch.
Vill Organisatiounen probéieren hir Ausgaben ze reduzéieren wann se sou Zänndokter Programmer installéieren a wielt gratis Programmer fir se vum Internet erofzelueden. Wann Dir an d'Sichfeld tippt sou eppes wéi 'Dee beschten gratis Zänndoktiprogramm' bréngt Dir Är Entreprise op esou vill Weeër a Gefor. Et ass méiglech den Zänndokterprogramm gratis erofzelueden, awer mir empfeelen Iech et net ze maachen, well et Risike si fir Malware ze fänken oder en Zänndokterprogramm ze kréien fir de Gebrauch vun deem et néideg ass ze bezuelen. Keen garantéiert Iech de Schutz vun Ärer Informatioun an et ka geschéien datt beim éischte Versoen vun engem gratis Zänndokterprogramm all Daten verluer ginn. Dovun ofgesinn, sinn d'Servicer vun der technescher Ënnerstëtzung net fir gratis Programmer fir Zänndokter applizéiert, wat Iech och verhënnert héichqualitativ Comptabilitéit dran ze maachen an zouverléisseg Daten ze kréien. Wann Dir e gratis Zänndoktiprogramm wielt, musst Dir d'Risiken verstoen an datt Är Date geklaut kënne ginn. Gratis Kéis kënnt nëmmen an enger Maustrap.
Wien ass den Entwéckler?
Akulov Nikolay
Expert a Chef Programméierer deen am Design an Entwécklung vun dëser Software deelgeholl.
2025-12-15
Video vum Programm fir Zänndokter
Dëse Video ass op Englesch. Awer Dir kënnt probéieren Ënnertitelen an Ärer Mammesprooch auszeschalten.
Haut bitt de Maart vun der Informatiounstechnologie vill Zänndokter Programminstrumenter, déi Iech Geschäftsaktivitéiten an enger Organisatioun optimiséieren. Den Ënnerscheed tëscht hinnen ass a ville Funktiounen. Natierlech si se net gratis, awer si garantéieren d'Sécherheet vun den Daten. Gutt, de beschten Zänndokter Programm ass den USU-Soft Programm. Firwat ass et dat Bescht? Den Zänndokterprogramm gëtt a verschiddenen Organisatiounen a Kasachstan an an anere GUS-Staaten benotzt. Als éischt, wat et am erfollegräichste mécht ass datt et ganz einfach ass an et ze schaffen an et kann duerch eng Persoun mat all Niveau vun PC Fäegkeete verstane ginn. Desweideren, sidd Dir sécher frou mat der Zänndoktesch Programm Präis a Qualitéit Gläichgewiicht. Den USU-Soft Zänndokter Programm ass net gratis, awer dëst schwätzt nëmme vu senger Zouverlässegkeet. Mir proposéieren datt Dir méi iwwer d'Features vum Zänndokterprogramm gewuer gitt fir sécher ze sinn datt eise Programm wierklech dee beschten ass.
Den optimalen Workflow vun der Klinik assuréieren ass wesentlech an déi wichtegst Aufgab et fir Patienten net Arrivée ze reduzéieren. Mir wësse wéi deier Auszäit fir Kliniken ass als Resultat vun net derbäi. Am haitege Stadëmfeld sprangen d'Patienten ëmmer méi Rendez-vousen wéinst hire beschäftegten Zäitpläng a Stauen. Vill Klinike ruffen hir Patienten op hiren Handyen un fir Rendez-vousen ze bestätegen. Wéi och ëmmer, net all Patienten esou, an an enger grousser Klinik hunn Empfänger just keng Zäit fir jiddereen ze ruffen. De beschte Wee fir Patienten un hir Rendez-vousen haut ze erënneren ass hinnen ze SMSen. Analyse vun den Äntwerten vun de Patienten op SMSen aus verschiddene Kliniken huet gewisen datt si extrem favorabel op sou Erënnerungen reagéiert hunn. Et waren keng negativ Äntwerte bei all den Äntwerte, an d'Patiente berichten dacks datt se ze spéit sinn oder froen hire Besuch fir en aneren Dag ëmzesetzen. An dësem Fall huet d'Klinik d'Méiglechkeet en anere Patient zu där Zäit ze gesinn an doduerch d'Auszäit fir den Zänndokter, den Assistent an de Büro ze eliminéieren.
Download Demo Versioun
Wann Dir de Programm start, kënnt Dir d'Sprooch auswielen.

Dir kënnt d'Demo Versioun gratis eroflueden. A schaffen am Programm fir zwou Wochen. E puer Informatioune goufe scho fir Kloerheet do abegraff.
Wien ass den Iwwersetzer?
Khoilo Roman
Chef Programméierer deen un der Iwwersetzung vun dëser Software a verschidde Sproochen deelgeholl huet.
Spéit Arrivéeë sinn désagréabel fir all Profi, net nëmmen den Zänndokter. Et kann frustréierend sinn wann verschidde Patiente net opdauchen, d'Waarde psychologesch désagréabel ass, an den Dag ka just onnëtz ausfalen. Eng SMS ze schécken mat enger Erënnerung un de Besuch erlaabt Iech d'Ressourcen vun der Klinik méi effizient ze benotzen an d'Aarbechtszäiten vum Dokter ze plangen.
D'Aarbechtsbelaaschtung vun all Klinik hänkt vun den Aarbechtszäite vun all Dokter of. Et ass wichteg z'ënnerscheeden tëscht de Bürosstonnen vun der Klinik an der Zäit déi d'Dokteren no engem Zäitplang huelen. Zum Beispill bei enger normaler Klinik Aarbechtsbelaaschtung ass déi duerchschnëttlech Zäitplang fir Zänndokteren 148 Stonnen. Fir dës Figur fir Är Klinik ze berechnen, kënnt Dir verschidde Methodologien benotzen déi online fonnt ginn. Et hëlleft déi maximal Produktiounskapazitéit vun Ärer Organisatioun ze designéieren. Wann Dir Berechnunge mécht, sollt Dir Daten sou no beim Ideal wéi méiglech benotzen, anstatt op déi aktuell Situatioun limitéiert ze sinn. D'USU-Soft kann dës Informatioun fir Iech sammelen, wéi och vill aner Aufgaben ausféieren.
Bestellt e Programm fir Zänndokter
Fir de Programm ze kafen, rufft eis einfach un oder schreift eis. Eis Spezialisten stëmmen mat Iech iwwer déi entspriechend Softwarekonfiguratioun, preparéieren e Kontrakt an eng Rechnung fir d'Bezuelung.
Wéi de Programm ze kafen?
Schéckt Detailer fir de Kontrakt
Mir ginn en Accord mat all Client. De Kontrakt ass Är Garantie datt Dir genau kritt wat Dir braucht. Dofir musst Dir eis als éischt d'Detailer vun enger juristescher Entitéit oder Individuum schécken. Dëst dauert normalerweis net méi wéi 5 Minutten
Maacht eng Virausbezuelung
Nodeems Dir Iech gescannte Kopien vum Kontrakt a Rechnung fir d'Bezuelung geschéckt hutt, ass eng Virausbezuelung erfuerderlech. Notéiert w.e.g. datt ier Dir de CRM-System installéiert, ass et genuch net de ganze Betrag ze bezuelen, awer nëmmen en Deel. Verschidde Bezuelmethoden ginn ënnerstëtzt. Ongeféier 15 Minutten
De Programm gëtt installéiert
Duerno gëtt e spezifeschen Installatiounsdatum an Zäit mat Iech ausgemaach. Dëst geschitt normalerweis am selwechten oder den nächsten Dag nodeems d'Dokumenter fäerdeg sinn. Direkt no der Installatioun vum CRM System, kënnt Dir fir Training fir Ären Employé froen. Wann de Programm fir 1 Benotzer kaaft gëtt, dauert et net méi wéi 1 Stonn
Genéisst d'Resultat
Genéisst d'Resultat endlos :) Besonnesch erfreelech ass net nëmmen d'Qualitéit mat där d'Software entwéckelt gouf fir den alldeeglechen Aarbecht ze automatiséieren, mee och de Mangel un Ofhängegkeet a Form vun engem monatlecht Abonnementskäschte. No all, wäert Dir nëmmen eemol fir de Programm bezuelen.
Kaaft e fäerdege Programm
Dir kënnt och personaliséiert Softwareentwécklung bestellen
Wann Dir speziell Software Ufuerderunge hutt, bestellt personaliséiert Entwécklung. Da musst Dir Iech net un de Programm upassen, awer de Programm gëtt op Är Geschäftsprozesser ugepasst!
Programm fir Zänndokter
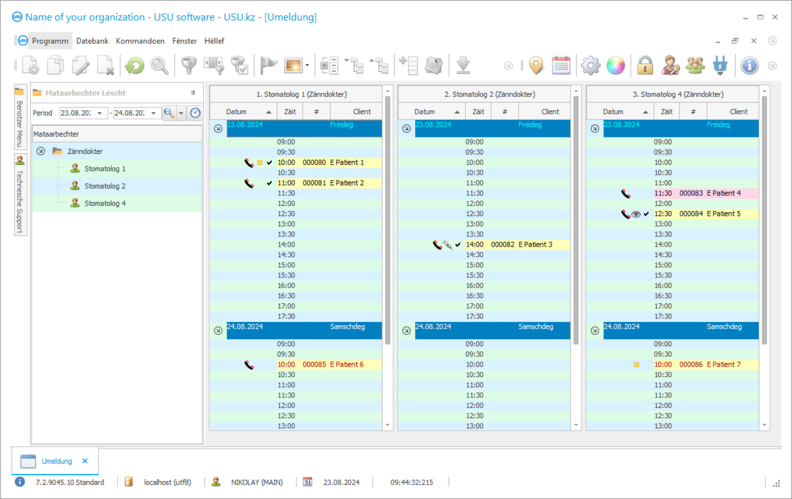
D'Fäegkeet de Prozess ze kontrolléieren fir Zäitpläng ze maachen ass och eng ganz wichteg Feature. Also, wann e puer Ännerunge gemaach ginn (dëst geschitt zimlech dacks), ännert Dir ganz einfach den Zäitplang an maacht Äert Bescht fir den Zäitplang vun den Dokteren esou effektiv wéi méiglech ze maachen.

