.પરેટિંગ સિસ્ટમ: Windows, Android, macOS
કાર્યક્રમોનું જૂથ: વ્યવસાય ઓટોમેશન
દંત ચિકિત્સા માટે કાર્યક્રમ
- કૉપિરાઇટ બિઝનેસ ઑટોમેશનની અનન્ય પદ્ધતિઓનું રક્ષણ કરે છે જેનો ઉપયોગ અમારા પ્રોગ્રામ્સમાં થાય છે.

કોપીરાઈટ - અમે ચકાસાયેલ સોફ્ટવેર પ્રકાશક છીએ. અમારા પ્રોગ્રામ્સ અને ડેમો-વર્ઝન ચલાવતી વખતે આ ઑપરેટિંગ સિસ્ટમમાં પ્રદર્શિત થાય છે.

ચકાસાયેલ પ્રકાશક - અમે નાના વ્યવસાયોથી લઈને મોટા વ્યવસાયો સુધી વિશ્વભરની સંસ્થાઓ સાથે કામ કરીએ છીએ. અમારી કંપની આંતરરાષ્ટ્રીય રજિસ્ટરમાં સામેલ છે અને ઇલેક્ટ્રોનિક ટ્રસ્ટ માર્ક ધરાવે છે.

વિશ્વાસની નિશાની
ઝડપી સંક્રમણ.
તમે હવે શું કરવા માગો છો?
જો તમે પ્રોગ્રામથી પરિચિત થવા માંગતા હો, તો સૌથી ઝડપી રીત એ છે કે પ્રથમ સંપૂર્ણ વિડિઓ જુઓ, અને પછી મફત ડેમો સંસ્કરણ ડાઉનલોડ કરો અને તેની સાથે જાતે કામ કરો. જો જરૂરી હોય તો, તકનીકી સપોર્ટ પાસેથી પ્રસ્તુતિની વિનંતી કરો અથવા સૂચનાઓ વાંચો.
અમારો અહીં સંપર્ક કરો
કામકાજના કલાકો દરમિયાન અમે સામાન્ય રીતે 1 મિનિટની અંદર જવાબ આપીએ છીએ
પ્રોગ્રામ કેવી રીતે ખરીદવો?
પ્રોગ્રામનો સ્ક્રીનશોટ જુઓ
પ્રોગ્રામ વિશે વિડિઓ જુઓ
ડેમો આવૃત્તિ ડાઉનલોડ કરો
પ્રોગ્રામની ગોઠવણીની તુલના કરો
સૉફ્ટવેરની કિંમતની ગણતરી કરો
જો તમને ક્લાઉડ સર્વરની જરૂર હોય તો ક્લાઉડની કિંમતની ગણતરી કરો
વિકાસકર્તા કોણ છે?
પ્રોગ્રામ સ્ક્રીનશોટ
સ્ક્રીનશૉટ એ ચાલી રહેલ સૉફ્ટવેરનો ફોટો છે. તેમાંથી તમે તરત જ સમજી શકો છો કે CRM સિસ્ટમ કેવી દેખાય છે. અમે UX/UI ડિઝાઇન માટે સપોર્ટ સાથે વિન્ડો ઇન્ટરફેસ લાગુ કર્યું છે. આનો અર્થ એ છે કે વપરાશકર્તા ઇન્ટરફેસ વપરાશકર્તાઓના અનુભવના વર્ષો પર આધારિત છે. દરેક ક્રિયા બરાબર તે જગ્યાએ સ્થિત છે જ્યાં તે કરવા માટે સૌથી અનુકૂળ છે. આવા સક્ષમ અભિગમ માટે આભાર, તમારી કાર્ય ઉત્પાદકતા મહત્તમ હશે. સ્ક્રીનશૉટને પૂર્ણ કદમાં ખોલવા માટે નાની છબી પર ક્લિક કરો.
જો તમે ઓછામાં ઓછા "સ્ટાન્ડર્ડ" ની ગોઠવણી સાથે USU CRM સિસ્ટમ ખરીદો છો, તો તમારી પાસે પચાસથી વધુ નમૂનાઓમાંથી ડિઝાઇનની પસંદગી હશે. સૉફ્ટવેરના દરેક વપરાશકર્તાને તેમના સ્વાદને અનુરૂપ પ્રોગ્રામની ડિઝાઇન પસંદ કરવાની તક મળશે. કામનો દરેક દિવસ આનંદ લાવવો જોઈએ!
ડેન્ટિસ્ટ્રી સેન્ટર અથવા ડેન્ટલ ક્લિનિકને અંકુશમાં લેવું ખૂબ જ મુશ્કેલ પ્રક્રિયા છે જેને સોદાબાજીમાં ઘણો સમય જરૂરી છે. તેને માત્ર દવાના ક્ષેત્રમાં જ નહીં, પરંતુ ફાઇનાન્સ અને માર્કેટિંગ જેવા ક્ષેત્રમાં પણ વિશેષ જ્ knowledgeાનની ખૂબ જરૂર છે. તે ઉપરાંત, સંસ્થાને માંગમાં રહેવા માટે અને ઉચ્ચ સ્પર્ધાત્મક ફાયદાઓ મેળવવા માટે, સતત બદલાતા માર્કેટિંગ વાતાવરણમાં ઝડપથી દિશા નિર્ધારિત કરવાની ક્ષમતા હોવી જરૂરી છે. કાર્યકારી ક્ષેત્રમાં વિજ્ spાનની નવીનતમ સિધ્ધિઓનો ઉપયોગ કરીને દવા હંમેશા તે નવી ક્ષેત્રની દેખરેખ રાખે છે અને તેમને વ્યવસાયમાં લાગુ કરવાની ઇચ્છા રાખે છે. દંત ચિકિત્સા, મધ્યવર્તી ક્ષેત્રનો ભાગ હોવાને કારણે, મેનેજમેન્ટને સુધારવા માટે નવા સાધનો અમલમાં મૂકવાની ઇચ્છાની આ સુવિધા પણ ધરાવે છે. સંખ્યાબંધ તબીબી સંસ્થાઓ કામગીરીના સ્વચાલિત એકાઉન્ટિંગ તરફ વળી રહી છે. આ ઘણા લોકો માટે આશ્ચર્યજનક નથી, કારણ કે વર્કફ્લોને સરળ બનાવવાની, તેમજ કર્મચારીઓને શિસ્તબદ્ધ બનાવવાની શ્રેષ્ઠ રીત છે. આ તમારી દંત ચિકિત્સા સંસ્થાની અસરકારકતાને વધુ સારી બનાવવાની ખાતરી છે! યુ.એસ.યુ.-સોફ્ટ ડેન્ટિસ્ટ્રી પ્રોગ્રામ આ મુશ્કેલ કાર્યો આપમેળે પૂર્ણ કરે છે, તેથી હવે તમારા કર્મચારીઓને માહિતીનું વિશ્લેષણ અને રચના કરવા માટે ઘણો સમય બગાડવો પડશે નહીં.
આવા ડેન્ટિસ્ટ્રી પ્રોગ્રામ્સ ઇન્સ્ટોલ કરતી વખતે ઘણી સંસ્થાઓ તેમના ખર્ચને ઘટાડવાનો પ્રયાસ કરે છે અને ઇન્ટરનેટથી ડાઉનલોડ કરવા માટે મફત પ્રોગ્રામ્સ પસંદ કરે છે. સર્ચ બ intoક્સમાં કંઇક 'શ્રેષ્ઠ નિ freeશુલ્ક ડેન્ટિસ્ટ્રી પ્રોગ્રામ' લખીને તમે ઘણી બધી રીતે એન્ટરપ્રાઇઝને જોખમમાં મૂકશો. ડેન્ટિસ્ટ્રી પ્રોગ્રામ નિ downloadશુલ્ક ડાઉનલોડ કરવું શક્ય છે, પરંતુ અમે તમને ભલામણ કરતા નથી કે તમે તે કરો, કારણ કે ત્યાં મ malલવેર પકડવા અથવા ડેન્ટિસ્ટ્રી પ્રોગ્રામનો વપરાશ કરવો જરૂરી છે કે જેના માટે ચૂકવણી કરવી જરૂરી છે. કોઈ તમારી માહિતીની સુરક્ષાની બાંયધરી આપતું નથી અને એવું થઈ શકે છે કે કોઈ મફત ડેન્ટિસ્ટ્રી પ્રોગ્રામની પ્રથમ નિષ્ફળતા પર, બધા ડેટા ખોવાઈ જશે. તે સિવાય, તકનીકી સપોર્ટની સેવાઓ દંત ચિકિત્સા માટેના મફત પ્રોગ્રામ્સ પર લાગુ થતી નથી, જે તમને તેમાં ઉચ્ચ-ગુણવત્તાવાળા એકાઉન્ટિંગ કરવાથી પણ અટકાવશે અને વિશ્વસનીય ડેટા પ્રાપ્ત કરશે. મફત દંત ચિકિત્સા કાર્યક્રમ પસંદ કરતી વખતે, તમારે જોખમો સમજવા આવશ્યક છે અને તમારો ડેટા ચોરી થઈ શકે છે. મફત ચીઝ ફક્ત માઉસટ્રેપમાં આવે છે.
વિકાસકર્તા કોણ છે?
2025-12-14
દંત ચિકિત્સા માટેના કાર્યક્રમનો વિડિઓ
આ વીડિયો અંગ્રેજીમાં છે. પરંતુ તમે તમારી મૂળ ભાષામાં સબટાઈટલ ચાલુ કરવાનો પ્રયાસ કરી શકો છો.
આજે માહિતી તકનીકનું બજાર ઘણાં ડેન્ટિસ્ટિ પ્રોગ્રામ ટૂલ્સ પ્રદાન કરે છે જે તમને કોઈ સંસ્થામાં વ્યવસાયિક પ્રવૃત્તિઓને શ્રેષ્ઠ બનાવવા દે છે. તેમની વચ્ચેનો તફાવત એ વિવિધ પ્રકારની સુવિધાઓમાં છે. અલબત્ત, તેઓ નિ ofશુલ્ક નથી, પરંતુ તેઓ ડેટાની સલામતીની બાંયધરી આપે છે. ઠીક છે, શ્રેષ્ઠ દંત ચિકિત્સા કાર્યક્રમ એ યુએસયુ-સોફ્ટ પ્રોગ્રામ છે. તે શા માટે શ્રેષ્ઠ છે? ડેન્ટિસ્ટ્રી પ્રોગ્રામનો ઉપયોગ કઝાકિસ્તાનમાં અને અન્ય સીઆઈએસ રાજ્યોમાં વિવિધ સંગઠનોમાં થાય છે. સૌ પ્રથમ, જે તેને સૌથી સફળ બનાવે છે તે તે છે કે તેમાં કામ કરવું ખૂબ જ સરળ છે અને તે પીસી કુશળતાના કોઈપણ સ્તરની વ્યક્તિ દ્વારા સમજી શકાય છે. તદુપરાંત, તમે ડેન્ટિસ્ટ્રી પ્રોગ્રામની કિંમત અને ગુણવત્તા સંતુલનથી ખુશ થવાની ખાતરી છો. યુએસયુ-સોફ્ટ ડેન્ટિસ્ટ્રી પ્રોગ્રામ મફત નથી, પરંતુ આ ફક્ત તેની વિશ્વસનીયતા વિશે વાત કરે છે. અમારું સૂચન છે કે તમે ખરેખર ડેન્ટિસ્ટિ પ્રોગ્રામની વિશેષતાઓ વિશે વધુ જાણવા માટે ખાતરી કરો કે અમારો પ્રોગ્રામ ખરેખર શ્રેષ્ઠ છે.
ક્લિનિકના શ્રેષ્ઠ વર્કફ્લોને સુનિશ્ચિત કરવું જરૂરી છે અને દર્દીની આવક ઓછી કરવા માટેનું સૌથી મહત્વપૂર્ણ કાર્ય. અમે જાણીએ છીએ કે ક્લિનિક્સમાં ડાઉનટાઇમ કેટલું મોંઘું છે એ હાજરી નહીં હોવાના પરિણામે. આજના શહેરના વાતાવરણમાં, દર્દીઓ તેમના વ્યસ્ત સમયપત્રક અને ટ્રાફિક જામને કારણે મુલાકાતોને વધુને વધુ અવગણી રહ્યા છે. ઘણા ક્લિનિક્સ એપોઇન્ટમેન્ટની પુષ્ટિ કરવા માટે તેમના દર્દીઓને તેમના સેલ ફોનમાં ક callલ કરે છે. જો કે, બધા દર્દીઓ આના જેવા નથી, અને મોટા ક્લિનિકમાં, રિસેપ્શનિસ્ટ્સ પાસે ફક્ત દરેકને બોલાવવાનો સમય નથી. દર્દીઓની તેમની નિમણૂક વિશે આજે તેમને યાદ અપાવવાનો શ્રેષ્ઠ રસ્તો એ છે કે તેમને ટેક્સ્ટ કરવો. વિવિધ ક્લિનિક્સના એસએમએસ સંદેશાઓ પર દર્દીઓના પ્રતિસાદનું વિશ્લેષણ બતાવ્યું કે આવા રિમાઇન્ડર્સને તેઓએ ખૂબ જ સાનુકૂળ પ્રતિસાદ આપ્યો. બધા જ જવાબોમાં કોઈ નકારાત્મક પ્રતિક્રિયા નહોતી, અને દર્દીઓ વારંવાર જાણ કરે છે કે તેઓ મોડા આવશે અથવા બીજા દિવસ માટે તેમની મુલાકાત ફરીથી ગોઠવવાનું કહેશે. આ કિસ્સામાં, ક્લિનિકમાં તે સમયે બીજા દર્દીને જોવાનો અને આ રીતે દંત ચિકિત્સક, સહાયક અને officeફિસ માટે ડાઉનટાઇમ દૂર કરવાનો વિકલ્પ છે.
ડેમો આવૃત્તિ ડાઉનલોડ કરો
પ્રોગ્રામ શરૂ કરતી વખતે, તમે ભાષા પસંદ કરી શકો છો.

તમે ડેમો સંસ્કરણ મફતમાં ડાઉનલોડ કરી શકો છો. અને બે અઠવાડિયા માટે પ્રોગ્રામમાં કામ કરો. સ્પષ્ટતા માટે કેટલીક માહિતી પહેલાથી જ સામેલ કરવામાં આવી છે.
અનુવાદક કોણ છે?
અંતમાં આગમન ફક્ત દંત ચિકિત્સક જ નહીં, કોઈ પણ વ્યાવસાયિક માટે અપ્રિય છે. તે નિરાશાજનક હોઈ શકે છે જ્યારે કેટલાક દર્દીઓ બતાવતા નથી, રાહ માનસિક રીતે અપ્રિય છે, અને દિવસ ફક્ત નકામું થઈ શકે છે. મુલાકાતની યાદ સાથે ટેક્સ્ટ સંદેશ મોકલવાથી તમે ક્લિનિકના સંસાધનોનો વધુ ઉપયોગ કરી શકો છો અને ડ doctorક્ટરના કામકાજના કલાકોની યોજના કરી શકો છો.
કોઈપણ ક્લિનિકનું વર્કલોડ દરેક ડ doctorક્ટર દ્વારા ફાળવેલ કામના કલાકો પર આધારીત છે. ક્લિનિકના officeફિસના સમય અને ડ doctorsક્ટરો દ્વારા શેડ્યૂલ પર લેવામાં આવેલા સમય વચ્ચેનો તફાવત મહત્વપૂર્ણ છે. ઉદાહરણ તરીકે, સામાન્ય ક્લિનિકના કામના ભારણ પર, દંત ચિકિત્સકો માટે સરેરાશ શેડ્યૂલ સમય 148 કલાક છે. તમારા ક્લિનિક માટે આ આંકડોની ગણતરી કરવા માટે, તમે વિવિધ પદ્ધતિઓનો ઉપયોગ કરી શકો છો જે foundનલાઇન મળી શકે છે. તે તમારી સંસ્થાની મહત્તમ ઉત્પાદન ક્ષમતાને નિયુક્ત કરવામાં મદદ કરશે. ગણતરીઓ કરતી વખતે, તમારે વર્તમાન પરિસ્થિતિમાં મર્યાદિત રહેવાને બદલે, શક્ય તેટલું આદર્શની નજીક ડેટાનો ઉપયોગ કરવો જોઈએ. યુએસયુ-સોફ્ટ તમારા માટે આ માહિતી એકત્રિત કરી શકે છે, સાથે સાથે અન્ય ઘણા કાર્યો કરી શકે છે.
દંત ચિકિત્સા માટે પ્રોગ્રામનો ઓર્ડર આપો
પ્રોગ્રામ ખરીદવા માટે, ફક્ત અમને કૉલ કરો અથવા લખો. અમારા નિષ્ણાતો યોગ્ય સૉફ્ટવેર ગોઠવણી પર તમારી સાથે સંમત થશે, ચુકવણી માટે કરાર અને ઇન્વૉઇસ તૈયાર કરશે.
પ્રોગ્રામ કેવી રીતે ખરીદવો?
કરાર માટે વિગતો મોકલો
અમે દરેક ગ્રાહક સાથે કરાર કરીએ છીએ. કરાર એ તમારી ગેરંટી છે કે તમને જે જોઈએ છે તે જ તમને મળશે. તેથી, પ્રથમ તમારે અમને કાનૂની એન્ટિટી અથવા વ્યક્તિની વિગતો મોકલવાની જરૂર છે. આમાં સામાન્ય રીતે 5 મિનિટથી વધુ સમય લાગતો નથી
એડવાન્સ પેમેન્ટ કરો
તમને ચુકવણી માટે કરાર અને ઇન્વૉઇસની સ્કેન કરેલી નકલો મોકલ્યા પછી, અગાઉથી ચુકવણી કરવી જરૂરી છે. મહેરબાની કરીને નોંધ કરો કે CRM સિસ્ટમ ઇન્સ્ટોલ કરતા પહેલા, તે સંપૂર્ણ રકમ નહીં, પરંતુ માત્ર એક ભાગ ચૂકવવા માટે પૂરતું છે. વિવિધ ચુકવણી પદ્ધતિઓ સપોર્ટેડ છે. લગભગ 15 મિનિટ
પ્રોગ્રામ ઇન્સ્ટોલ કરવામાં આવશે
આ પછી, ચોક્કસ ઇન્સ્ટોલેશન તારીખ અને સમય તમારી સાથે સંમત થશે. આ સામાન્ય રીતે પેપરવર્ક પૂર્ણ થયા પછી તે જ અથવા બીજા દિવસે થાય છે. CRM સિસ્ટમ ઇન્સ્ટોલ કર્યા પછી તરત જ, તમે તમારા કર્મચારી માટે તાલીમ માટે કહી શકો છો. જો પ્રોગ્રામ 1 વપરાશકર્તા માટે ખરીદવામાં આવે છે, તો તે 1 કલાકથી વધુ સમય લેશે નહીં
પરિણામનો આનંદ માણો
અવિરતપણે પરિણામનો આનંદ માણો :) ખાસ કરીને આનંદદાયક બાબત એ છે કે રોજિંદા કામને સ્વચાલિત કરવા માટે સોફ્ટવેર વિકસાવવામાં આવી છે તે ગુણવત્તા જ નહીં, પણ માસિક સબ્સ્ક્રિપ્શન ફીના સ્વરૂપમાં નિર્ભરતાનો અભાવ પણ છે. છેવટે, તમે પ્રોગ્રામ માટે માત્ર એક જ વાર ચૂકવણી કરશો.
તૈયાર પ્રોગ્રામ ખરીદો
તમે કસ્ટમ સોફ્ટવેર ડેવલપમેન્ટનો ઓર્ડર પણ આપી શકો છો
જો તમારી પાસે વિશિષ્ટ સોફ્ટવેર આવશ્યકતાઓ હોય, તો કસ્ટમ ડેવલપમેન્ટનો ઓર્ડર આપો. પછી તમારે પ્રોગ્રામ સાથે અનુકૂલન કરવાની જરૂર રહેશે નહીં, પરંતુ પ્રોગ્રામને તમારી વ્યવસાયિક પ્રક્રિયાઓમાં સમાયોજિત કરવામાં આવશે!
દંત ચિકિત્સા માટે કાર્યક્રમ
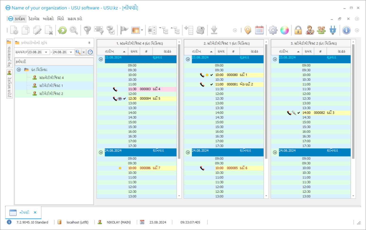
સમયપત્રક બનાવવાની પ્રક્રિયાને નિયંત્રિત કરવાની ક્ષમતા પણ ખૂબ જ મહત્વપૂર્ણ સુવિધા છે. આમ, જ્યારે કેટલાક ફેરફારો કરવામાં આવે છે (આ ઘણી વાર થાય છે), ત્યારે તમે સરળતાથી સમયપત્રક બદલો છો અને ડોકટરોનું શેડ્યૂલ શક્ય તેટલું અસરકારક બનાવવા માટે શ્રેષ્ઠ પ્રયાસ કરો.

