ລະບົບປະຕິບັດການ: Windows, Android, macOS
ກຸ່ມຂອງບັນດາໂຄງການ: ອັດຕະໂນມັດທຸລະກິດ
ໂຄງການ ສຳ ລັບປົວແຂ້ວ
- ລິຂະສິດປົກປ້ອງວິທີການທີ່ເປັນເອກະລັກຂອງທຸລະກິດອັດຕະໂນມັດທີ່ຖືກນໍາໃຊ້ໃນໂຄງການຂອງພວກເຮົາ.

ລິຂະສິດ - ພວກເຮົາເປັນຜູ້ເຜີຍແຜ່ຊອບແວທີ່ໄດ້ຮັບການຢັ້ງຢືນ. ນີ້ຈະສະແດງຢູ່ໃນລະບົບປະຕິບັດການໃນເວລາທີ່ແລ່ນໂຄງການຂອງພວກເຮົາແລະສະບັບສາທິດ.

ຜູ້ເຜີຍແຜ່ທີ່ຢືນຢັນແລ້ວ - ພວກເຮົາເຮັດວຽກກັບອົງການຈັດຕັ້ງຕ່າງໆໃນທົ່ວໂລກຈາກທຸລະກິດຂະຫນາດນ້ອຍໄປເຖິງຂະຫນາດໃຫຍ່. ບໍລິສັດຂອງພວກເຮົາຖືກລວມຢູ່ໃນທະບຽນສາກົນຂອງບໍລິສັດແລະມີເຄື່ອງຫມາຍຄວາມໄວ້ວາງໃຈທາງເອເລັກໂຕຣນິກ.

ສັນຍານຄວາມໄວ້ວາງໃຈ
ການຫັນປ່ຽນໄວ.
ເຈົ້າຕ້ອງການເຮັດຫຍັງໃນຕອນນີ້?
ຖ້າທ່ານຕ້ອງການຮູ້ຈັກກັບໂຄງການ, ວິທີທີ່ໄວທີ່ສຸດແມ່ນທໍາອິດເບິ່ງວິດີໂອເຕັມ, ແລະຫຼັງຈາກນັ້ນດາວໂຫລດເວີຊັນສາທິດຟຣີແລະເຮັດວຽກກັບມັນເອງ. ຖ້າຈໍາເປັນ, ຮ້ອງຂໍການນໍາສະເຫນີຈາກການສະຫນັບສະຫນູນດ້ານວິຊາການຫຼືອ່ານຄໍາແນະນໍາ.
ຕິດຕໍ່ພວກເຮົາທີ່ນີ້
ໃນລະຫວ່າງເວລາເຮັດວຽກ, ພວກເຮົາມັກຈະຕອບສະຫນອງພາຍໃນ 1 ນາທີ
ວິທີການຊື້ໂຄງການ?
ເບິ່ງພາບໜ້າຈໍຂອງໂຄງການ
ເບິ່ງວິດີໂອກ່ຽວກັບໂຄງການ
ດາວໂຫລດລຸ້ນສາທິດ
ປຽບທຽບການຕັ້ງຄ່າຂອງໂຄງການ
ຄິດໄລ່ຄ່າໃຊ້ຈ່າຍຂອງຊອບແວ
ການຄິດໄລ່ຄ່າໃຊ້ຈ່າຍຂອງຄລາວຖ້າທ່ານຕ້ອງການເຄື່ອງແມ່ຂ່າຍເມຄ
ໃຜເປັນຜູ້ພັດທະນາ?
ພາບຫນ້າຈໍຂອງໂຄງການ
ພາບໜ້າຈໍແມ່ນຮູບພາບຂອງຊອບແວທີ່ເຮັດວຽກຢູ່. ຈາກມັນທ່ານສາມາດເຂົ້າໃຈທັນທີວ່າລະບົບ CRM ມີລັກສະນະແນວໃດ. ພວກເຮົາໄດ້ປະຕິບັດການໂຕ້ຕອບປ່ອງຢ້ຽມທີ່ມີການສະຫນັບສະຫນູນສໍາລັບການອອກແບບ UX / UI. ນີ້ຫມາຍຄວາມວ່າການໂຕ້ຕອບຜູ້ໃຊ້ແມ່ນອີງໃສ່ປະສົບການຂອງຜູ້ໃຊ້ຫຼາຍປີ. ແຕ່ລະການປະຕິບັດແມ່ນຕັ້ງຢູ່ບ່ອນທີ່ມັນສະດວກທີ່ສຸດທີ່ຈະປະຕິບັດມັນ. ຂໍຂອບໃຈກັບວິທີການທີ່ມີຄວາມສາມາດດັ່ງກ່າວ, ຜະລິດຕະພັນການເຮັດວຽກຂອງທ່ານຈະສູງສຸດ. ໃຫ້ຄລິກໃສ່ຮູບຂະຫນາດນ້ອຍເພື່ອເປີດ screenshot ໃນຂະຫນາດເຕັມ.
ຖ້າທ່ານຊື້ລະບົບ USU CRM ທີ່ມີການຕັ້ງຄ່າຢ່າງຫນ້ອຍ "ມາດຕະຖານ", ທ່ານຈະມີທາງເລືອກຂອງການອອກແບບຈາກຫຼາຍກວ່າຫ້າສິບແມ່ແບບ. ຜູ້ໃຊ້ຂອງຊອບແວແຕ່ລະຄົນຈະມີໂອກາດທີ່ຈະເລືອກເອົາການອອກແບບຂອງໂຄງການໃຫ້ເຫມາະສົມກັບລົດຊາດຂອງເຂົາເຈົ້າ. ທຸກໆມື້ຂອງການເຮັດວຽກຄວນເອົາຄວາມສຸກ!
ການຄວບຄຸມສູນການດູແລແຂ້ວຫລືຄລີນິກແຂ້ວແມ່ນຂະບວນການທີ່ຫຍຸ້ງຍາກຫຼາຍເຊິ່ງຕ້ອງໃຊ້ເວລາຫຼາຍໃນການຕໍ່ລອງ. ມັນ ຈຳ ເປັນຕ້ອງມີຄວາມຮູ້ພິເສດຫຼາຍບໍ່ພຽງແຕ່ຢູ່ໃນຂອບເຂດການແພດເທົ່ານັ້ນ, ແຕ່ຍັງຢູ່ໃນຂອບເຂດເຊັ່ນ: ການເງິນແລະການຕະຫຼາດ. ເວົ້າຕື່ມວ່າມັນ ຈຳ ເປັນຕ້ອງມີຄວາມສາມາດໃນການ ນຳ ພາຢ່າງວ່ອງໄວໃນສະພາບແວດລ້ອມການຕະຫລາດທີ່ປ່ຽນແປງຕະຫລອດເວລາເພື່ອໃຫ້ອົງກອນມີຄວາມຕ້ອງການແລະມີຂໍ້ໄດ້ປຽບດ້ານການແຂ່ງຂັນສູງ. ຢາແມ່ນ ໜຶ່ງ ໃນບັນດາຂອບເຂດທີ່ຕິດຕາມກວດກາເຕັກໂນໂລຢີ ໃໝ່ ສະ ເໝີ ແລະປາດຖະ ໜາ ຢາກຈັດຕັ້ງປະຕິບັດໃນທຸລະກິດ, ນຳ ໃຊ້ຜົນ ສຳ ເລັດ ໃໝ່ ຫຼ້າສຸດຂອງວິທະຍາສາດໃນວຽກ. ທັນຕະແພດ, ການເປັນສ່ວນ ໜຶ່ງ ຂອງພື້ນທີ່ medial, ຍັງມີຄຸນລັກສະນະນີ້ຂອງການຢາກປະຕິບັດເຄື່ອງມື ໃໝ່ ເພື່ອປັບປຸງການຄຸ້ມຄອງ. ຈຳ ນວນອົງການແພດທີ່ເພີ່ມຂື້ນ ກຳ ລັງຫັນໄປສູ່ການບັນຊີການ ດຳ ເນີນງານໂດຍອັດຕະໂນມັດ. ນີ້ບໍ່ແມ່ນສິ່ງທີ່ ໜ້າ ແປກໃຈ ສຳ ລັບຫຼາຍໆຄົນ, ເພາະວ່າມັນແມ່ນວິທີທີ່ດີທີ່ສຸດທີ່ຈະເຮັດໃຫ້ວຽກງານມີຄວາມສະດວກສະບາຍພ້ອມທັງເຮັດໃຫ້ບຸກຄະລາກອນມີລະບຽບວິໄນ. ນີ້ແນ່ໃຈວ່າຈະເຮັດໃຫ້ປະສິດທິພາບຂອງວິທີການຈັດຕັ້ງແຂ້ວຂອງທ່ານດີຂື້ນ! ດຽວນີ້ພະນັກງານຂອງທ່ານຈະບໍ່ຕ້ອງເສຍເວລາຫລາຍໃນການວິເຄາະແລະສ້າງຂໍ້ມູນຂ່າວສານ, ເພາະວ່າໂຄງການທັນຕະແພດ USU-Soft ປະຕິບັດວຽກງານທີ່ຫຍຸ້ງຍາກເຫລົ່ານີ້ໂດຍອັດຕະໂນມັດ.
ຫຼາຍອົງການຈັດຕັ້ງພະຍາຍາມຫຼຸດຜ່ອນຄ່າໃຊ້ຈ່າຍຂອງພວກເຂົາເມື່ອຕິດຕັ້ງໂປຼແກຼມປົວແຂ້ວແບບນີ້ແລະເລືອກເອົາໂປແກຼມທີ່ບໍ່ເສຍຄ່າເພື່ອດາວໂຫລດຈາກອິນເຕີເນັດ. ໂດຍການພິມເຂົ້າໄປໃນປ່ອງຊອກຫາບາງສິ່ງບາງຢ່າງເຊັ່ນ 'ໂປແກຼມປົວແຂ້ວຟຣີທີ່ດີທີ່ສຸດ' ທ່ານກໍ່ໃຫ້ເກີດອັນຕະລາຍແກ່ວິສາຫະກິດໃນຫລາຍໆດ້ານ. ສາມາດດາວໂຫລດໂປຼແກຼມປົວແຂ້ວໄດ້ໂດຍບໍ່ຕ້ອງເສຍຄ່າ, ແຕ່ພວກເຮົາບໍ່ແນະ ນຳ ໃຫ້ທ່ານເຮັດ, ເພາະວ່າມັນມີຄວາມສ່ຽງທີ່ຈະຕິດ malware ຫຼືໄດ້ຮັບໂຄງການກ່ຽວກັບທັນຕະ ກຳ ສຳ ລັບການ ນຳ ໃຊ້ເຊິ່ງມັນ ຈຳ ເປັນຕ້ອງຈ່າຍ. ບໍ່ມີໃຜຮັບປະກັນໃຫ້ທ່ານປົກປ້ອງຂໍ້ມູນຂອງທ່ານແລະມັນອາດຈະເກີດຂື້ນວ່າໃນຄວາມລົ້ມເຫລວຄັ້ງ ທຳ ອິດຂອງໂຄງການທັນຕະແພດຟຣີ, ຂໍ້ມູນທັງ ໝົດ ຈະສູນເສຍໄປ. ນອກຈາກນັ້ນ, ການບໍລິການຂອງການສະ ໜັບ ສະ ໜູນ ດ້ານເຕັກນິກບໍ່ໄດ້ ນຳ ໃຊ້ກັບບັນດາໂຄງການທີ່ບໍ່ເສຍຄ່າ ສຳ ລັບການຮັກສາແຂ້ວ, ເຊິ່ງຍັງຈະປ້ອງກັນທ່ານບໍ່ໃຫ້ ດຳ ເນີນການບັນຊີທີ່ມີຄຸນນະພາບສູງໃນມັນແລະຮັບຂໍ້ມູນທີ່ ໜ້າ ເຊື່ອຖື. ໃນເວລາທີ່ເລືອກໂຄງການທັນຕະແພດຟຣີ, ທ່ານຕ້ອງເຂົ້າໃຈຄວາມສ່ຽງແລະຂໍ້ມູນຂອງທ່ານສາມາດຖືກລັກ. ເນີຍແຂງຟຣີພຽງແຕ່ມາໃນ mousetrap.
ໃຜເປັນຜູ້ພັດທະນາ?
Akulov Nikolay
ຊ່ຽວຊານແລະຫົວຫນ້າໂຄງການທີ່ເຂົ້າຮ່ວມໃນການອອກແບບແລະການພັດທະນາຊອບແວນີ້.
2025-12-15
ວິດີໂອຂອງໂປແກຼມ ສຳ ລັບປົວແຂ້ວ
ວິດີໂອນີ້ເປັນພາສາອັງກິດ. ແຕ່ທ່ານສາມາດລອງເປີດຄໍາບັນຍາຍເປັນພາສາກໍາເນີດຂອງທ່ານໄດ້.
ມື້ນີ້ຕະຫຼາດເຕັກໂນໂລຢີຂໍ້ມູນຂ່າວສານສະ ເໜີ ເຄື່ອງມືກ່ຽວກັບທັນຕະແພດຫຼາຍຢ່າງທີ່ຊ່ວຍໃຫ້ທ່ານເພີ່ມປະສິດທິພາບກິດຈະ ກຳ ທາງທຸລະກິດໃນອົງກອນ. ຄວາມແຕກຕ່າງລະຫວ່າງພວກມັນແມ່ນຢູ່ໃນຫຼາຍໆລັກສະນະ. ແນ່ນອນ, ພວກເຂົາບໍ່ໄດ້ເສຍຄ່າ, ແຕ່ພວກເຂົາຮັບປະກັນຄວາມປອດໄພຂອງຂໍ້ມູນ. ດີ, ໂຄງການປົວແຂ້ວດີທີ່ສຸດແມ່ນໂປແກຼມ USU-Soft. ເປັນຫຍັງມັນດີທີ່ສຸດ? ໂຄງການທັນຕະແພດໄດ້ຖືກ ນຳ ໃຊ້ໃນອົງກອນຕ່າງໆໃນປະເທດກາຊັກສະຖານແລະໃນລັດ CIS ອື່ນໆ. ກ່ອນອື່ນ ໝົດ, ສິ່ງທີ່ເຮັດໃຫ້ມັນປະສົບຜົນ ສຳ ເລັດທີ່ສຸດແມ່ນມັນງ່າຍທີ່ຈະເຮັດວຽກຢູ່ໃນນັ້ນແລະມັນກໍ່ສາມາດເຂົ້າໃຈໄດ້ໂດຍຄົນທີ່ມີທັກສະໃນລະດັບຄອມພິວເຕີ້ໃນລະດັບໃດ ໜຶ່ງ. ຍິ່ງໄປກວ່ານັ້ນ, ທ່ານແນ່ໃຈວ່າທ່ານມີຄວາມສຸກກັບລາຄາແລະການດຸ່ນດ່ຽງທີ່ມີຄຸນນະພາບຂອງໂປແກຼມແຂ້ວ. ໂຄງການທັນຕະແພດ USU-Soft ແມ່ນບໍ່ໄດ້ເສຍຄ່າ, ແຕ່ນີ້ພຽງແຕ່ເວົ້າເຖິງຄວາມ ໜ້າ ເຊື່ອຖືຂອງມັນ. ພວກເຮົາຂໍແນະ ນຳ ໃຫ້ທ່ານຮູ້ກ່ຽວກັບຄຸນລັກສະນະຕ່າງໆຂອງໂຄງການທັນຕະແພດເພື່ອໃຫ້ແນ່ໃຈວ່າໂຄງການຂອງພວກເຮົາແມ່ນດີທີ່ສຸດ.
ການຮັບປະກັນຂະບວນການເຮັດວຽກທີ່ດີທີ່ສຸດຂອງຄລີນິກແມ່ນມີຄວາມ ຈຳ ເປັນແລະເປັນວຽກທີ່ ສຳ ຄັນທີ່ສຸດເພື່ອຫຼຸດຜ່ອນການເຂົ້າມາຂອງຄົນເຈັບ. ພວກເຮົາຮູ້ວ່າຄ່າປິ່ນປົວເວລາຫວ່າງມີລາຄາແພງເທົ່າໃດ ສຳ ລັບຄລີນິກທີ່ເປັນຜົນມາຈາກການບໍ່ເຂົ້າໂຮງຮຽນ. ໃນສະພາບແວດລ້ອມໃນເມືອງໃນປະຈຸບັນ, ຄົນເຈັບ ກຳ ລັງຂ້າມການນັດ ໝາຍ ຫລາຍຂື້ນຍ້ອນວ່າມີຕາຕະລາງເວລາທີ່ຫຍຸ້ງຫລາຍແລະຫຍຸ້ງຍາກໃນການສັນຈອນ. ຄລີນິກຫຼາຍຄົນໂທຫາຄົນເຈັບຂອງພວກເຂົາໃນໂທລະສັບມືຖືຂອງພວກເຂົາເພື່ອຢືນຢັນການນັດພົບ. ເຖິງຢ່າງໃດກໍ່ຕາມ, ບໍ່ແມ່ນຄົນເຈັບທຸກຄົນທີ່ມັກແບບນີ້, ແລະຢູ່ໃນຄລີນິກໃຫຍ່, ຜູ້ຮັບແຂກພຽງແຕ່ບໍ່ມີເວລາທີ່ຈະໂທຫາທຸກຄົນ. ວິທີທີ່ດີທີ່ສຸດເພື່ອເຕືອນຄົນເຈັບກ່ຽວກັບການນັດພົບຂອງພວກເຂົາໃນມື້ນີ້ແມ່ນການສົ່ງຂໍ້ຄວາມຫາພວກເຂົາ. ການວິເຄາະກ່ຽວກັບການຕອບສະ ໜອງ ຂອງຄົນເຈັບຕໍ່ຂໍ້ຄວາມ SMS ຈາກຄລີນິກຕ່າງໆໄດ້ສະແດງໃຫ້ເຫັນວ່າພວກເຂົາຕອບສະ ໜອງ ທີ່ດີທີ່ສຸດຕໍ່ ຄຳ ເຕືອນດັ່ງກ່າວ. ບໍ່ມີການຕອບສະ ໜອງ ດ້ານລົບໃດໆໃນບັນດາ ຄຳ ຕອບທັງ ໝົດ, ແລະຄົນເຈັບມັກຈະລາຍງານວ່າພວກເຂົາຈະຊ້າຫຼືຮ້ອງຂໍໃຫ້ຈັດຕາຕະລາງນັດ ໝາຍ ໃໝ່ ຂອງພວກເຂົາ ສຳ ລັບມື້ອື່ນ. ໃນກໍລະນີນີ້, ຄລີນິກມີທາງເລືອກທີ່ຈະເຫັນຄົນເຈັບຄົນອື່ນໃນເວລານັ້ນແລະດັ່ງນັ້ນຈຶ່ງ ກຳ ຈັດເວລາຫວ່າງ ສຳ ລັບ ໝໍ ປົວແຂ້ວ, ຜູ້ຊ່ວຍ, ແລະຫ້ອງການ.
ດາວໂຫລດລຸ້ນສາທິດ
ເມື່ອເລີ່ມຕົ້ນໂຄງການ, ທ່ານສາມາດເລືອກພາສາ.

ທ່ານສາມາດດາວນ໌ໂຫລດສະບັບສາທິດໄດ້ຟຣີ. ແລະເຮັດວຽກຢູ່ໃນໂຄງການສໍາລັບສອງອາທິດ. ຂໍ້ມູນບາງຢ່າງໄດ້ຖືກລວມເຂົ້າຢູ່ທີ່ນັ້ນເພື່ອຄວາມຊັດເຈນ.
ໃຜເປັນນັກແປ?
ການມາຮອດຊ້າແມ່ນບໍ່ພໍໃຈກັບມືອາຊີບໃດໆ, ບໍ່ແມ່ນພຽງແຕ່ຫມໍປົວແຂ້ວເທົ່ານັ້ນ. ມັນອາດຈະເປັນສິ່ງອຸກອັ່ງໃນເວລາທີ່ຄົນເຈັບ ຈຳ ນວນ ໜຶ່ງ ບໍ່ສະແດງ, ການລໍຖ້າແມ່ນບໍ່ມີຜົນທາງດ້ານຈິດໃຈ, ແລະມື້ນັ້ນອາດຈະບໍ່ມີປະໂຫຍດຫຍັງເລີຍ. ການສົ່ງຂໍ້ຄວາມດ້ວຍການແຈ້ງເຕືອນກ່ຽວກັບການຢ້ຽມຢາມຊ່ວຍໃຫ້ທ່ານສາມາດ ນຳ ໃຊ້ຊັບພະຍາກອນຂອງຄລີນິກຢ່າງມີປະສິດທິພາບແລະວາງແຜນຊົ່ວໂມງເຮັດວຽກຂອງທ່ານ ໝໍ.
ເວລາເຮັດວຽກຂອງຄລີນິກໃດ ໜຶ່ງ ແມ່ນຂື້ນກັບຊົ່ວໂມງເຮັດວຽກທີ່ໄດ້ຮັບການມອບ ໝາຍ ຈາກນາຍ ໝໍ ແຕ່ລະຄົນ. ມັນເປັນສິ່ງ ສຳ ຄັນທີ່ຈະ ຈຳ ແນກລະຫວ່າງຊົ່ວໂມງເຮັດວຽກຂອງຄລີນິກແລະເວລາທີ່ແພດປະຕິບັດຕາມຕາຕະລາງເວລາ. ຍົກຕົວຢ່າງ, ໃນເວລາເຮັດວຽກຂອງຄລີນິກປົກກະຕິ, ເວລາຕາຕະລາງສະເລ່ຍ ສຳ ລັບ ໝໍ ປົວແຂ້ວແມ່ນ 148 ຊົ່ວໂມງ. ເພື່ອຄິດໄລ່ຕົວເລກນີ້ ສຳ ລັບຄລີນິກຂອງທ່ານ, ທ່ານສາມາດ ນຳ ໃຊ້ວິທີການທີ່ແຕກຕ່າງກັນທີ່ສາມາດພົບໄດ້ທາງອິນເຕີເນັດ. ມັນຈະຊ່ວຍໃນການ ກຳ ນົດຄວາມສາມາດການຜະລິດສູງສຸດຂອງອົງກອນຂອງທ່ານ. ໃນເວລາທີ່ປະຕິບັດການຄິດໄລ່, ທ່ານຄວນໃຊ້ຂໍ້ມູນໃກ້ຄຽງກັບຄວາມເປັນໄປໄດ້ທີ່ສຸດເທົ່າທີ່ຈະເຮັດໄດ້, ແທນທີ່ຈະຖືກ ຈຳ ກັດໃນສະຖານະການປັດຈຸບັນ. USU-Soft ສາມາດເກັບ ກຳ ຂໍ້ມູນນີ້ໃຫ້ທ່ານ, ພ້ອມທັງປະຕິບັດວຽກງານອື່ນໆອີກຫລາຍຢ່າງ.
ສັ່ງຊື້ໂປຼແກຼມປົວແຂ້ວ
ເພື່ອຊື້ໂຄງການ, ພຽງແຕ່ໂທຫາຫຼືຂຽນຫາພວກເຮົາ. ຜູ້ຊ່ຽວຊານຂອງພວກເຮົາຈະຕົກລົງກັບທ່ານກ່ຽວກັບການຕັ້ງຄ່າຊອບແວທີ່ເຫມາະສົມ, ກະກຽມສັນຍາແລະໃບແຈ້ງຫນີ້ສໍາລັບການຈ່າຍເງິນ.
ວິທີການຊື້ໂຄງການ?
ສົ່ງລາຍລະອຽດສໍາລັບສັນຍາ
ພວກເຮົາເຂົ້າໄປໃນຂໍ້ຕົກລົງກັບລູກຄ້າແຕ່ລະຄົນ. ສັນຍາແມ່ນການຄໍ້າປະກັນຂອງທ່ານວ່າທ່ານຈະໄດ້ຮັບສິ່ງທີ່ທ່ານຕ້ອງການ. ດັ່ງນັ້ນ, ທໍາອິດທ່ານຈໍາເປັນຕ້ອງສົ່ງລາຍລະອຽດຂອງນິຕິບຸກຄົນຫຼືບຸກຄົນໃຫ້ພວກເຮົາ. ປົກກະຕິແລ້ວນີ້ໃຊ້ເວລາບໍ່ເກີນ 5 ນາທີ
ຈ່າຍເງິນລ່ວງໜ້າ
ຫຼັງຈາກສົ່ງສຳເນົາສັນຍາ ແລະໃບແຈ້ງໜີ້ທີ່ສະແກນໃຫ້ທ່ານແລ້ວ, ຕ້ອງມີການຈ່າຍເງິນລ່ວງໜ້າ. ກະລຸນາສັງເກດວ່າກ່ອນທີ່ຈະຕິດຕັ້ງລະບົບ CRM, ມັນພຽງພໍທີ່ຈະຈ່າຍບໍ່ແມ່ນຈໍານວນເຕັມ, ແຕ່ພຽງແຕ່ສ່ວນຫນຶ່ງ. ວິທີການຊໍາລະຕ່າງໆໄດ້ຮັບການສະຫນັບສະຫນູນ. ປະມານ 15 ນາທີ
ໂຄງການຈະຖືກຕິດຕັ້ງ
ຫຼັງຈາກນີ້, ວັນທີແລະເວລາການຕິດຕັ້ງສະເພາະຈະຖືກຕົກລົງກັບທ່ານ. ນີ້ມັກຈະເກີດຂຶ້ນໃນມື້ດຽວກັນຫຼືໃນມື້ຕໍ່ມາຫຼັງຈາກເອກະສານສໍາເລັດ. ທັນທີຫຼັງຈາກການຕິດຕັ້ງລະບົບ CRM, ທ່ານສາມາດຮ້ອງຂໍໃຫ້ມີການຝຶກອົບຮົມພະນັກງານຂອງທ່ານ. ຖ້າໂຄງການຖືກຊື້ສໍາລັບຜູ້ໃຊ້ 1 ຄົນ, ມັນຈະໃຊ້ເວລາບໍ່ເກີນ 1 ຊົ່ວໂມງ
ເພີດເພີນກັບຜົນໄດ້ຮັບ
ເພີດເພີນກັບຜົນໄດ້ຮັບທີ່ບໍ່ສິ້ນສຸດ :) ສິ່ງທີ່ເປັນທີ່ພໍໃຈໂດຍສະເພາະແມ່ນບໍ່ພຽງແຕ່ມີຄຸນນະພາບທີ່ຊອບແວໄດ້ຖືກພັດທະນາເພື່ອອັດຕະໂນມັດການເຮັດວຽກປະຈໍາວັນ, ແຕ່ຍັງຂາດການເພິ່ງພາອາໄສໃນຮູບແບບຂອງຄ່າສະຫມັກປະຈໍາເດືອນ. ຫຼັງຈາກທີ່ທັງຫມົດ, ທ່ານຈະຈ່າຍພຽງແຕ່ຄັ້ງດຽວສໍາລັບໂຄງການ.
ຊື້ໂຄງການທີ່ກຽມພ້ອມ
ນອກຈາກນີ້ທ່ານສາມາດສັ່ງການພັດທະນາຊອບແວ custom
ຖ້າທ່ານມີຄວາມຕ້ອງການຊອບແວພິເສດ, ສັ່ງໃຫ້ການພັດທະນາແບບກໍາຫນົດເອງ. ຫຼັງຈາກນັ້ນ, ທ່ານຈະບໍ່ຈໍາເປັນຕ້ອງປັບຕົວເຂົ້າກັບໂຄງການ, ແຕ່ໂຄງການຈະຖືກປັບຕາມຂະບວນການທຸລະກິດຂອງທ່ານ!
ໂຄງການ ສຳ ລັບປົວແຂ້ວ
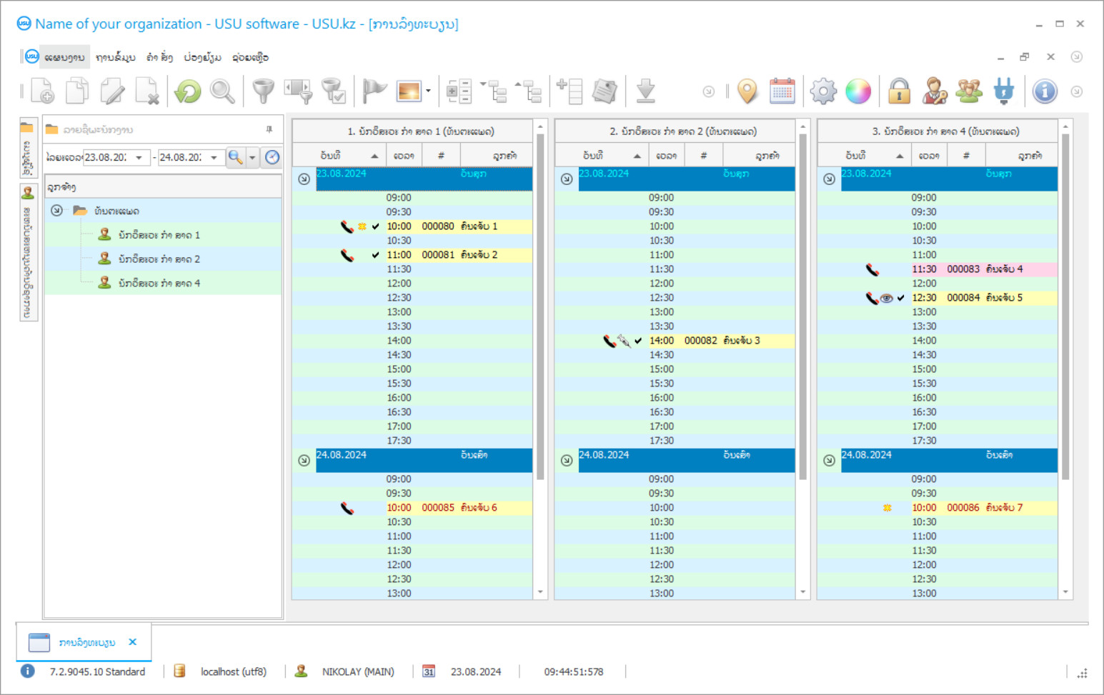
ຄວາມສາມາດໃນການຄວບຄຸມຂັ້ນຕອນໃນການສ້າງຕາຕະລາງເວລາກໍ່ແມ່ນລັກສະນະທີ່ ສຳ ຄັນຫຼາຍ. ດັ່ງນັ້ນ, ເມື່ອມີການປ່ຽນແປງບາງຢ່າງ (ເຫດການນີ້ເກີດຂື້ນເລື້ອຍໆ), ທ່ານປ່ຽນຕາຕະລາງເວລາໄດ້ຢ່າງງ່າຍດາຍແລະເຮັດໃຫ້ດີທີ່ສຸດເພື່ອເຮັດໃຫ້ຕາຕະລາງການແພດມີປະສິດທິຜົນເທົ່າທີ່ຈະເປັນໄປໄດ້.

