Mokhoa oa tšebetso: Windows, Android, macOS
Sehlopha sa mananeo: Sesebelisoa sa khoebo
Lenaneo la bongaka ba meno
- Copyright e sireletsa mekhoa e ikhethileng ea boits'oaro ba khoebo e sebelisoang mananeong a rona.

Copyright - Re baphatlalatsi ba software ba netefalitsoeng. Sena se hlahisoa tsamaisong ea ts'ebetso ha re tsamaisa mananeo a rona le li-demo-version.

Mohatisi ea netefalitsoeng - Re sebetsa le mekhatlo lefatšeng ka bophara ho tloha likhoebong tse nyane ho isa ho tse kholo. Khampani ea rona e kenyelelitsoe ho rejistara ea machaba ea lik'hamphani mme e na le letšoao la trust la elektroniki.

Pontsho ya tshepo
Phetoho e potlakileng.
U batla ho etsa'ng hona joale?
Haeba u batla ho tloaelana le lenaneo, tsela e potlakileng ke ho qala ho shebella video e felletseng, ebe u khoasolla mofuta oa demo oa mahala ebe u sebetsa le uena. Haeba ho hlokahala, kopa tlhahiso ho tsoa ho tšehetso ea tekheniki kapa u bale litaelo.
Iteanye le rona mona
Nakong ea lihora tsa khoebo hangata re araba nakong ea motsotso o le mong
Joang ho reka lenaneo?
Sheba skrini ea lenaneo
Shebella video e buang ka lenaneo
Khoasolla mofuta oa demo
Bapisa litlhophiso tsa lenaneo
Bala litšenyehelo tsa software
Bala litšenyehelo tsa leru haeba u hloka cloud server
Mohlahisi ke mang?
Setšoantšo sa skrini sa lenaneo
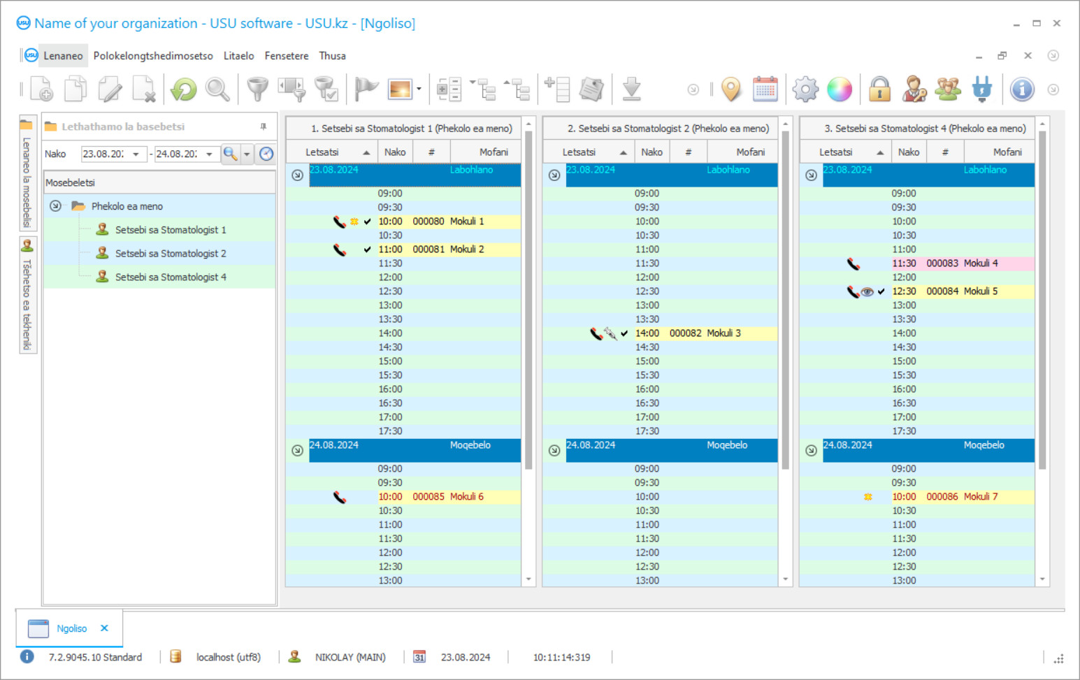
Screenshot ke foto ea software e sebetsang. Ho eona u ka utloisisa hang-hang hore na sistimi ea CRM e shebahala joang. Re kentse tšebetsong sebopeho sa fensetere se nang le ts'ehetso bakeng sa moralo oa UX/UI. Sena se bolela hore sebopeho sa mosebedisi se ipapisitse le lilemo tsa boiphihlelo ba mosebelisi. Ketso e 'ngoe le e' ngoe e fumaneha hantle moo e loketseng ho e etsa. Ka lebaka la mokhoa o joalo o nang le bokhoni, tlhahiso ea hau ea mosebetsi e tla ba e phahameng haholo. Tobetsa setšoantšong se senyenyane ho bula skrini ka boholo bo felletseng.
Haeba u reka sistimi ea USU CRM e nang le tlhophiso ea bonyane "Standard", u tla ba le khetho ea meralo ho tsoa ho litempele tse fetang mashome a mahlano. Mosebelisi e mong le e mong oa software o tla ba le monyetla oa ho khetha moralo oa lenaneo ho lumellana le tatso ea bona. Letsatsi le leng le le leng la mosebetsi le lokela ho tlisa thabo!
Ho laola setsi sa meno kapa tleliniki ea meno ke mohato o thata haholo o hlokang nako e ngata ho fumana theko. E hloka tsebo e ngata e khethehileng eseng feela lekaleng la bongaka, empa hape le makaleng a joalo ka lichelete le papatso. Ho kenyelletsa moo, ho a hlokahala ho ba le bokhoni ba ho itloaetsa kapele tikolohong e lulang e fetoha ea papatso molemong oa hore mokhatlo o lule o batloa le ho ba le menyetla e phahameng ea tlholisano. Bongaka ke o mong oa mafapha a lulang a lekola mahlale a macha mme a lakatsa ho a kenya tšebetsong khoebong, a sebelisa katleho ea morao-rao ea mahlale mosebetsing. Meriana ea meno, e leng karolo ea lefapha la mahareng, le eona e na le tšobotsi ena ea ho batla ho kenya ts'ebetsong lisebelisoa tse ncha ho ntlafatsa botsamaisi. Palo e ntseng e eketseha ea mekhatlo ea bongaka e fetohela ho ikarabellang hoa ts'ebetso ea ts'ebetso. Sena ha se makatse batho ba bangata, kaha ke tsela e molemohali ea ho etsa phallo ea mosebetsi e be boreleli, hape le ho etsa hore basebetsi ba lauoe. Sena se netefatsa ho atleha ha mokhatlo oa hau oa meno ka litsela tse betere! Hona joale basebetsi ba hau ha ba na ho senya nako e ngata ba sekaseka le ho hlophisa tlhaiso-leseling, kaha lenaneo la bongaka ba meno la USU-Soft le etsa mesebetsi ena e boima ka boiketsetso.
Mekhatlo e mengata e leka ho fokotsa litšenyehelo ha e kenya mananeo a joalo a ho phekola meno le ho khetha mananeo a mahala ho li jarolla inthaneteng. Ka ho thapa ka lebokoseng la ho batla ntho e kang 'Lenaneo la mahala la meno' le u beha kotsing ka mekhoa e mengata. Ho a khonahala ho jarolla lenaneo la meno ntle ho tefo, empa ha re khothaletse hore u ho etse, hobane ho na le likotsi tsa ho ts'oasa malware kapa ho fumana lenaneo la meno bakeng sa ts'ebeliso eo ho hlokahalang ho e lefa. Ha ho motho ea u tiisetsang ts'ireletso ea tlhaiso-leseling ea hau mme ho kanna ha etsahala hore qalong ha lenaneo la mahala la meno le hloleha, data yohle e tla lahleha. Ntle le moo, lits'ebeletso tsa tšehetso ea tekheniki ha li sebetse ho li-program tsa mahala tsa bongaka ba meno, tse tla u thibela ho etsa liakhaonte tsa boleng bo holimo ho eona le ho fumana lintlha tse tšepahalang. Ha u khetha lenaneo la mahala la meno, u tlameha ho utloisisa likotsi le hore data ea hau e ka utsuoa. Cheese ea mahala e tla feela ka leraba la litoeba.
Mohlahisi ke mang?
Akulov Nikolay
Setsebi le moqapi ea ka sehloohong ea kentseng letsoho ho rala le ho nts'etsopele ea software ena.
2025-12-15
Video ea lenaneo bakeng sa meno
Video ena e ka Senyesemane. Empa u ka leka ho bulela subtitles puong ea hau.
Kajeno mmaraka oa theknoloji ea tlhaiso-leseling o fana ka lisebelisoa tse ngata tsa lenaneo la meno tse u lumellang ho ntlafatsa mesebetsi ea khoebo mokhatlong o hlophisitsoeng. Phapang lipakeng tsa tsona e ka mefuta ea likarolo. Ehlile, ha li na mahala, empa li netefatsa polokeho ea data. Lenaneo le molemo ka ho fetisisa la meno ke lenaneo la USU-Soft. Hobaneng e le molemo ka ho fetisisa? Lenaneo la meno le sebelisoa mekhatlong e fapaneng ea Kazakhstan le libakeng tse ling tsa CIS. Pele ho tsohle, se etsang hore e atlehe ka ho fetisisa ke hore ho bonolo haholo ho e sebetsa ebile e ka utloisisoa ke motho ea nang le boiphihlelo bofe kapa bofe ba PC. Ho feta moo, u na le bonnete ba hore u tla thaba ka theko ea lenane la meno le boleng ba boleng. Lenaneo la ho phekola meno la USU-Soft ha le lefelloe, empa sena se bua feela ka ho ts'epahala ha eona. Re khothaletsa hore o tsebe ho feta ka likarolo tsa lenaneo la meno e le ho netefatsa hore lenaneo la rona ke lona le molemohali.
Ho netefatsa phallo e nepahetseng ea tleliniki ho bohlokoa ebile ke mosebetsi oa bohlokoahali ho fokotsa bakuli ba sa fihleng. Rea tseba hore na nako ea phomolo e theko e kae bakeng sa litleliniki ka lebaka la ho se be teng. Tikolohong ea kajeno ea toropo, bakuli ba ntse ba tlola linako tsa kopano ka lebaka la linako tsa bona tse phathahaneng le sephethe-phethe. Litleliniki tse ngata li letsetsa bakuli ba tsona liselefounong tsa bona ho netefatsa likopano. Leha ho le joalo, ha se bakuli bohle ba ratang sena, 'me ka tleliniking e kholo, batho ba amohelang baeti ha ba na nako ea ho letsetsa bohle. Tsela e molemohali ea ho hopotsa bakuli mabapi le linako tsa bona kajeno ke ho ba romella melaetsa. Ho hlahlojoa likarabo tsa bakuli melaetseng ea SMS e tsoang litleliniking tse fapaneng ho bonts'a hore ba arabetse hantle likhopotso tse joalo. Ho ne ho se likarabo tse mpe lipakeng tsa likarabo tsohle, mme hangata bakuli ba tlaleha hore ba tla lieha kapa ba kopa ho hlophisa ketelo ea bona letsatsi le leng. Maemong ana, tleliniki e na le khetho ea ho bona mokuli e mong ka nako eo mme ka hona e felise nako ea phomolo bakeng sa ngaka ea meno, mothusi le ofisi.
Khoasolla mofuta oa demo
Ha u qala lenaneo, u ka khetha puo.

U ka khoasolla mofuta oa demo mahala. 'Me u sebetse lenaneong ka libeke tse peli. Lintlha tse ling li se li kenyelelitsoe moo bakeng sa ho hlaka.
Mofetoleli ke mang?
Khoilo Roman
Motsamaisi ea ka sehloohong ea ileng a kenya letsoho ho fetoleleng software ena ka lipuo tse fapaneng.
Ho fihla ha morao ha ho thabise ho setsebi leha e le sefe, eseng feela ngaka ea meno. Ho ka nyahamisa ha bakuli ba 'maloa ba sa hlahe, ho leta ha ho monate kelellong, mme letsatsi le kanna la fetoha le se nang thuso. Ho romella molaetsa ka sehopotso sa ketelo ho u lumella ho sebelisa lisebelisoa tsa tleliniki hantle le ho feta le ho rala lihora tsa mosebetsi tsa ngaka.
Moroalo oa tleliniki efe kapa efe o latela lihora tsa ts'ebetso tse fanoeng ke ngaka ka 'ngoe. Ho bohlokoa ho khetholla pakeng tsa lihora tsa ofisi ea tleliniki le nako e nkuoeng ke lingaka ka kemiso. Mohlala, mosebetsing o tloaelehileng oa kliniki, nako e tloaelehileng ea nako ea lingaka tsa meno ke lihora tse 148. Bakeng sa ho bala palo ena bakeng sa tleliniki ea hau, u ka sebelisa mekhoa e fapaneng e ka fumanoang inthaneteng. E tla thusa ho khetholla boholo ba tlhahiso ea mokhatlo oa hau. Ha o etsa lipalo, o lokela ho sebelisa data haufi le se loketseng kamoo ho ka khonehang, ho fapana le ho lekanyetsoa ke maemo a hona joale. USU-Soft e ka u bokella tlhahisoleseling ena, hape ea etsa mesebetsi e meng e mengata.
Hlophisa lenaneo la bongaka ba meno
Ho reka lenaneo, feela letsetsa kapa u ngolle ho rona. Litsebi tsa rona li tla lumellana le uena mabapi le tlhophiso e nepahetseng ea software, ho lokisa konteraka le invoice bakeng sa tefo.
Joang ho reka lenaneo?
Romella lintlha tsa konteraka
Re kena tumellanong le moreki e mong le e mong. Konteraka ke tiisetso ea hau ea hore u tla fumana hantle seo u se hlokang. Ka hona, pele u hloka ho re romella lintlha tsa setheo sa molao kapa motho ka mong. Hangata sena ha se nke metsotso e fetang 5
Etsa tefo esale pele
Kamora ho o romella likopi tse seketsoeng tsa konteraka le invoice bakeng sa tefo, ho hlokahala tefo ea pele. Ka kopo hlokomela hore pele o kenya sistimi ea CRM, ho lekane ho lefa eseng chelete e felletseng, empa karolo feela. Mekhoa e fapaneng ea ho lefa e tšehetsoa. Hoo e ka bang metsotso e 15
Lenaneo le tla kenngoa
Ka mor'a sena, letsatsi le nako e itseng ea ho kenya li tla lumellanoa le uena. Hangata sena se etsahala ka letsatsi le le leng kapa letsatsing le hlahlamang ka mor'a hore litokomane li phethoe. Hang kamora ho kenya sistimi ea CRM, o ka kopa koetliso bakeng sa mosebeletsi oa hau. Haeba lenaneo le rekiloe mosebelisi a le mong, le ke ke la nka hora e fetang 1
Natefeloa ke sephetho
Natefeloa ke sephetho ka ho sa feleng :) Ntho e khahlisang haholo hase feela boleng boo software e entsoeng ka eona ho iketsetsa mosebetsi oa letsatsi le letsatsi, empa hape le ho hloka ho itšetleha ka mokhoa oa tefo ea khoeli le khoeli ea ho ngolisa. Etsoe, u tla lefa hang feela bakeng sa lenaneo.
Reka lenaneo le itokiselitseng
Hape o ka odara nts'etsopele ea software e ikhethileng
Haeba u na le litlhoko tse khethehileng tsa software, laela ntlafatso ea tloaelo. Joale u ke ke ua tlameha ho ikamahanya le lenaneo, empa lenaneo le tla fetoloa ho mekhoa ea hau ea khoebo!
Lenaneo la bongaka ba meno
Bokhoni ba ho laola tšebetso ea ho etsa linako ke karolo ea bohlokoa haholo. Kahoo, ha liphetoho tse ling li etsoa (sena se etsahala khafetsa), o fetola lenane la nako habonolo mme o etsa sohle se matleng a hau ho etsa hore lenane la lingaka le sebetse ka hohle kamoo ho ka khonehang.

