Besturingssysteem: Windows, Android, macOS
Groep programma's: Bedrijfsautomatisering
Programma voor schoonheidssalon
- Copyright beschermt de unieke methoden van bedrijfsautomatisering die in onze programma's worden gebruikt.

auteursrechten - Wij zijn een geverifieerde software-uitgever. Dit wordt weergegeven in het besturingssysteem wanneer onze programma's en demoversies worden uitgevoerd.

Geverifieerde uitgever - We werken samen met organisaties over de hele wereld, van kleine tot grote bedrijven. Ons bedrijf is opgenomen in het internationale handelsregister en heeft een elektronisch keurmerk.

teken van vertrouwen
Snelle overgang.
Wat wil je nu doen?
Als je kennis wilt maken met het programma, is de snelste manier om eerst de volledige video te bekijken, daarna de gratis demoversie te downloaden en er zelf mee aan de slag te gaan. Vraag indien nodig een presentatie aan bij de technische ondersteuning of lees de instructies.
Neem hier contact met ons op
Tijdens kantooruren reageren wij doorgaans binnen 1 minuut
Hoe het programma kopen?
Bekijk een screenshot van het programma
Bekijk een video over het programma
Demoversie downloaden
Vergelijk configuraties van het programma
Bereken de kosten van software
Bereken de kosten van de cloud als u een cloudserver nodig heeft
Wie is de ontwikkelaar?
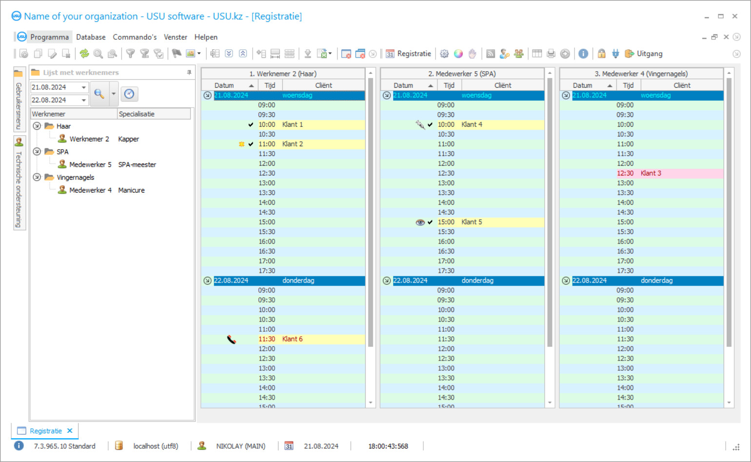
Programma screenshot
Een screenshot is een foto van de actieve software. Hieruit kun je meteen begrijpen hoe een CRM-systeem eruit ziet. We hebben een vensterinterface geïmplementeerd met ondersteuning voor UX/UI-ontwerp. Dit betekent dat de gebruikersinterface gebaseerd is op jarenlange gebruikerservaring. Elke actie bevindt zich precies daar waar deze het gemakkelijkst kan worden uitgevoerd. Dankzij een dergelijke competente aanpak zal uw werkproductiviteit maximaal zijn. Klik op de kleine afbeelding om de schermafbeelding op volledige grootte te openen.
Koopt u een USU CRM-systeem met een configuratie van minimaal ‘Standaard’, dan heeft u keuze uit ontwerpen uit ruim vijftig templates. Elke gebruiker van de software krijgt de mogelijkheid om het ontwerp van het programma naar eigen smaak te kiezen. Elke werkdag moet vreugde brengen!
Wie is de ontwikkelaar?
Akulov Nikolaj
Deskundige en hoofdprogrammeur die heeft meegewerkt aan het ontwerp en de ontwikkeling van deze software.
2025-12-15
Video van programma voor schoonheidssalon
Deze video is in het Engels. Maar u kunt proberen ondertitels in uw moedertaal in te schakelen.
Demoversie downloaden
Bij het starten van het programma kunt u de taal selecteren.

U kunt de demoversie gratis downloaden. En werk twee weken in het programma. Ter verduidelijking is daar al enige informatie opgenomen.
Wie is de vertaler?
Khoilo Roman
Hoofdprogrammeur die heeft deelgenomen aan de vertaling van deze software in verschillende talen.
Bestel een programma voor schoonheidssalon
Om het programma te kopen, hoeft u ons alleen maar te bellen of te schrijven. Onze specialisten komen samen met u de juiste softwareconfiguratie overeen, stellen een contract en een factuur op voor betaling.
Hoe het programma kopen?
Stuur details voor het contract
Met iedere opdrachtgever sluiten wij een overeenkomst. Het contract is uw garantie dat u precies krijgt wat u nodig heeft. Daarom moet u ons eerst de gegevens van een rechtspersoon of individu sturen. Dit duurt meestal niet langer dan 5 minuten
Doe een voorschot
Nadat u gescande kopieën van het contract en de factuur ter betaling heeft toegestuurd, is een vooruitbetaling vereist. Houd er rekening mee dat voordat u het CRM-systeem installeert, het voldoende is om niet het volledige bedrag, maar slechts een deel te betalen. Er worden verschillende betaalmethoden ondersteund. Ongeveer 15 minuten
Het programma wordt geïnstalleerd
Hierna wordt met u een specifieke installatiedatum en -tijd afgesproken. Dit gebeurt meestal op dezelfde of de volgende dag nadat het papierwerk is voltooid. Direct na installatie van het CRM-systeem kunt u een training voor uw medewerker aanvragen. Als het programma voor 1 gebruiker wordt aangeschaft, duurt het maximaal 1 uur
Geniet van het resultaat
Geniet eindeloos van het resultaat :) Wat vooral prettig is, is niet alleen de kwaliteit waarmee de software is ontwikkeld om het dagelijkse werk te automatiseren, maar ook het gebrek aan afhankelijkheid in de vorm van een maandelijks abonnementsgeld. Je betaalt immers maar één keer voor het programma.
Koop een kant-en-klaar programma
Ook kunt u softwareontwikkeling op maat bestellen
Als u speciale softwarevereisten heeft, bestel dan ontwikkeling op maat. Dan hoeft u zich niet aan te passen aan het programma, maar wordt het programma aangepast aan uw bedrijfsprocessen!
Programma voor schoonheidssalon
Met het boekhoudprogramma USU-Soft voor een schoonheidssalon kunt u één werk van het hele bedrijf organiseren. Direct na installatie van de software wordt het beheer kwalitatief beter! Het managementprogramma voor schoonheidssalons wordt modern en beschikbaar! Gezien de eenvoudige interface, zal het geen probleem worden om het schoonheidssalonprogramma onder de knie te krijgen! Met behulp van het beheerprogramma voor schoonheidssalons kan de beheerder gegevens van klanten bijhouden, controleanalyses maken van het werk van werknemers en de registratie van bonussen en aanvullende diensten beheren. Het is mogelijk om gelijktijdig te werken in het beautysalonprogramma. Niet alleen de beheerder, maar ook de medewerkers van het bedrijf hebben toegang tot het beautysalonprogramma, die elk toegang hebben tot systeemgegevens voor zover ze geautoriseerd zijn. De kassamedewerker, die zijn of haar taken uitvoert, kan zowel contante als niet-contante betalingen accepteren. Het schoonheidssalonprogramma kan voor elke dienst een register bijhouden van de bestede middelen en materialen. De medewerkers hebben geen rekenmachine meer nodig, want het automatiseringsprogramma van de schoonheidssalon voert alle berekeningen automatisch uit! Naast dit alles kunt u met het programma voor schoonheidssalons individuele informatie over elke klant krijgen. Het werkprogramma met een schoonheidssalon kan sms-berichten over de hele wereld verzenden! Het programma voor een schoonheidssalon stelt u niet alleen in staat om het werk van alle ondernemingen te automatiseren, maar geeft ook rapporten over de klanten, toont een vraag van elke werknemer en productiekosten. Download het schoonheidssalonprogramma van onze website. Het beautysalonprogramma is gratis te downloaden als demoversie. Het werkt gratis voor een beperkte periode. Het boekhoudprogramma voor schoonheidssalons zal niet alleen de productiviteit verhogen, maar ook het niveau van elke instelling verhogen en bijdragen aan de groei en de uitbreiding van populariteit! Er zijn veel functies in het beautysalonprogramma. Het is echter noodzakelijk de instelling aan uw behoefte aan te passen voordat u met werkzaamheden in het schoonheidssalonprogramma begint. In het gedeelte 'Organisatie'-instellingen kunt u de naam, het adres, de contactpersonen, enz. Van uw organisatie specificeren. In het gedeelte 'Instellingen' kunt u het eerste nummer van de barcode-opsomming instellen en de BTW-waarden specificeren. Om de bijbehorende parameter te wijzigen, klikt u met de linkermuisknop op de gewenste regel en klikt u op de functie 'Waarde wijzigen'. In het gedeelte 'E-mailmailing' kunt u de instellingen opgeven voor het verzenden van notificaties per e-mail. 'E-mailserver' is de mailserver. Bijvoorbeeld: gmail.com of mail.ru 'E-mailpoort' is constant en is standaard 25. 'E-mail login' betekent de login van uw account in e-mail (test@gmail.com). 'E-mailwachtwoord' is een wachtwoord voor uw account in e-mail. 'E-mailcodering' is constant en is standaard Windows-1251. 'E-mail afzender' is uw e-mailadres 'E-mailnaam afzender' is uw bedrijfsnaam. In het gedeelte 'Meldingen' wordt aangegeven welke gebruikers meldingen ontvangen in het schoonheidssalonprogramma. In het gedeelte 'Barcode' kunt u de instellingen voor barcodes specificeren. In het veld 'Barcode toewijzen' moet u '1' specificeren voor het automatisch toewijzen door het schoonheidssalonprogramma van barcodes voor alle producten die aan de nomenclatuur zijn toegevoegd, en '0' om het te annuleren. In het veld 'Laatste streepjescode' moet het nummer van de streepjescode worden vermeld, waarmee het programma begint met nummeren. Met de USU-Soft-programma's kunt u verschillende apparatuur voor telefonie integreren. Bij gebruik zoekt het systeem naar de nummers van de tegenpartij bij een inkomend gesprek dat in de database is gespecificeerd en toont het de nodige informatie over de corresponderende klant of biedt aan om een nieuwe toe te voegen. Het schoonheidssalonprogramma kan de bestelstatus, schuld- of vooruitbetalingsgegevens, contactgegevens en details, tijd van de geplande vergadering en andere handige informatie weergeven. Integratie met telefonie vergroot de mogelijkheden van het programma aanzienlijk.
Wanneer een persoon er slank uit wil zien, zijn dat veel mogelijkheden om dergelijke dromen te verwezenlijken. Begin met sporten, volg een dieet, ga naar de sportschool enzovoort. Wanneer iemand honger voelt, heeft hij of zij een idee om naar een winkel of restaurant te gaan. Als een persoon er mooi uit wil zien, gaat hij of zij naar een schoonheidssalon. Hoewel de vraag zelf niet correct is gesteld. Niet 'WANNEER iemand er mooi uit wil zien', want hij of zij wil er altijd mooi en prestigieus uitzien. Daarom is het nodig om regelmatig diensten aan te vragen in de schoonheidssalons, die tal van mogelijkheden bieden om schoonheid te behouden. Als u de eigenaar bent van een schoonheidssalon, vraagt u zich waarschijnlijk vaak af hoe u uw bedrijf zo efficiënt mogelijk kunt organiseren, rekening houdend met alle factoren en kenmerken die typerend zijn voor dit soort industrie. Het is erg moeilijk om het handmatig te doen, zonder de hulp van de vooruitgang in de technologische industrie. Velen verlaten de traditionele methode van procesbeheersing al in productie en bedrijven die verschillende diensten verlenen. Tegenwoordig introduceren ze nieuwe technologieën en installeren ze speciale programma's die de meeste taken alleen kunnen uitvoeren, terwijl ze het leeuwendeel van de tijd van het personeel vrijmaken. Deze tijd kan en moet anders en efficiënter worden gebruikt - bijvoorbeeld door dergelijke taken op te lossen, die alleen door een persoon kunnen worden gedaan, niet door een machine. Het schoonheidssalonprogramma is moeilijk te vervangen door andere systemen, aangezien de functionaliteit van het programma nauwelijks geëvenaard wordt door andere software. We hebben ons best gedaan om het programma speciaal te maken, zodat u zich geen zorgen hoeft te maken over het feit dat er nog iets beters op de markt is. Dat is er gewoon niet.

