 
            Λειτουργικό σύστημα: Windows, Android, macOS
Ομάδα προγραμμάτων: Επιχειρήσεις αυτοματισμού
Πρόγραμμα για το σαλόνι ομορφιάς
- Τα πνευματικά δικαιώματα προστατεύουν τις μοναδικές μεθόδους αυτοματισμού επιχειρήσεων που χρησιμοποιούνται στα προγράμματά μας. 
 Πνευματική ιδιοκτησία
- Είμαστε ένας επαληθευμένος εκδότης λογισμικού. Αυτό εμφανίζεται στο λειτουργικό σύστημα κατά την εκτέλεση των προγραμμάτων και των εκδόσεων μας. 
 Επαληθευμένος εκδότης
- Συνεργαζόμαστε με οργανισμούς σε όλο τον κόσμο, από μικρές επιχειρήσεις έως μεγάλες. Η εταιρεία μας περιλαμβάνεται στο διεθνές μητρώο εταιρειών και διαθέτει ηλεκτρονικό σήμα εμπιστοσύνης. 
 Σημάδι εμπιστοσύνης
Γρήγορη μετάβαση.
Τι θέλεις να κάνεις τώρα?
			Εάν θέλετε να εξοικειωθείτε με το πρόγραμμα, ο πιο γρήγορος τρόπος είναι να παρακολουθήσετε πρώτα το πλήρες βίντεο και στη συνέχεια να κατεβάσετε τη δωρεάν δοκιμαστική έκδοση και να εργαστείτε με αυτό μόνοι σας. Εάν είναι απαραίτητο, ζητήστε μια παρουσίαση από την τεχνική υποστήριξη ή διαβάστε τις οδηγίες.
  
 Επικοινωνήστε μαζί μας εδώ
 Τις εργάσιμες ώρες απαντάμε συνήθως εντός 1 λεπτού
  
 Πώς να αγοράσετε το πρόγραμμα;
  
 Δείτε ένα στιγμιότυπο οθόνης του προγράμματος
  
 Δείτε ένα βίντεο για το πρόγραμμα
  
 Λήψη δοκιμαστικής έκδοσης
  
 Συγκρίνετε τις διαμορφώσεις του προγράμματος
  
 Υπολογίστε το κόστος του λογισμικού
  
 Υπολογίστε το κόστος του cloud εάν χρειάζεστε διακομιστή cloud
  
 Ποιος είναι ο προγραμματιστής;
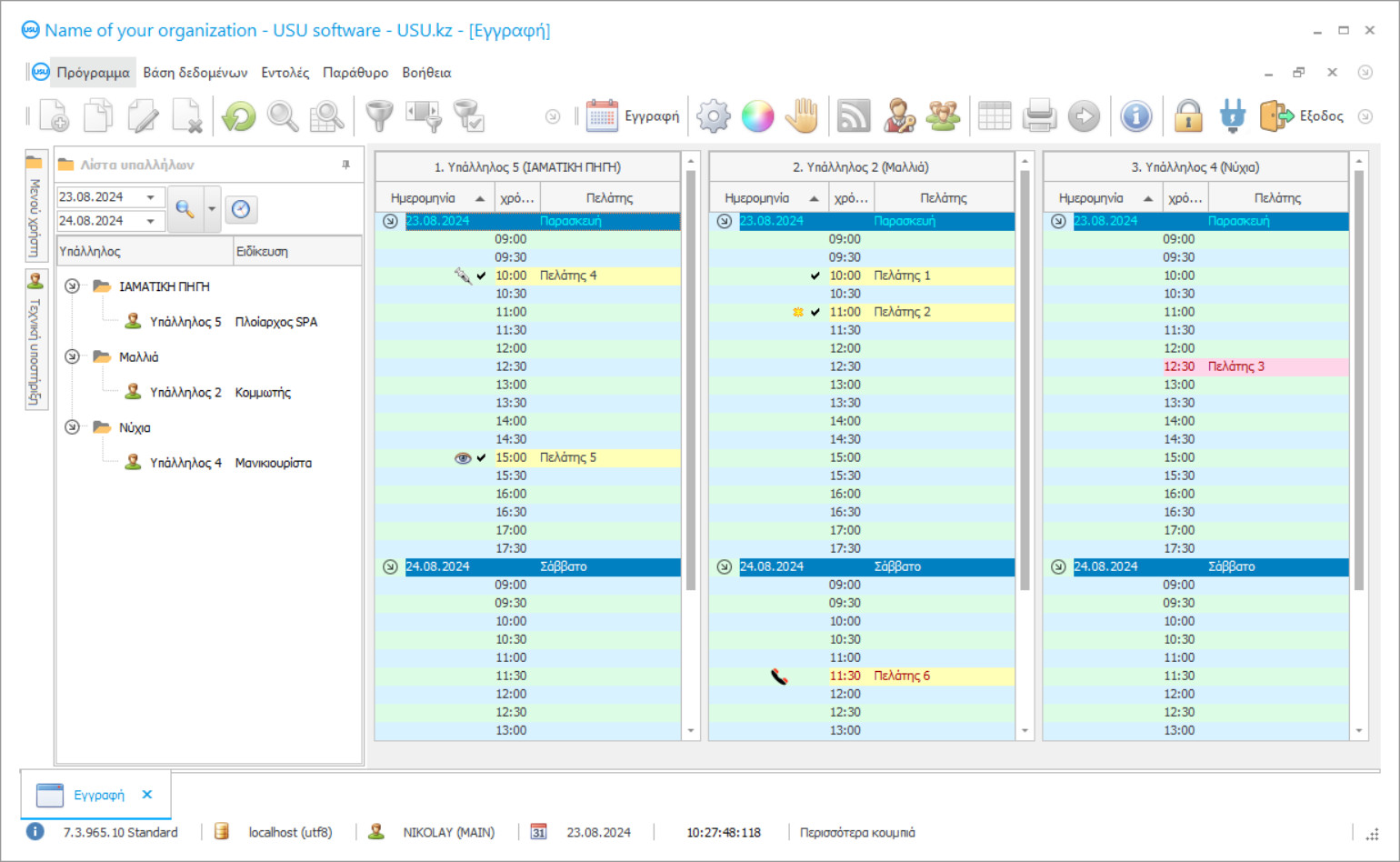
Στιγμιότυπο οθόνης προγράμματος
Ένα στιγμιότυπο οθόνης είναι μια φωτογραφία του λογισμικού που εκτελείται. Από αυτό μπορείτε να καταλάβετε αμέσως πώς μοιάζει ένα σύστημα CRM. Έχουμε εφαρμόσει μια διεπαφή παραθύρου με υποστήριξη για σχεδιασμό UX/UI. Αυτό σημαίνει ότι η διεπαφή χρήστη βασίζεται σε χρόνια εμπειρίας χρήστη. Κάθε ενέργεια βρίσκεται ακριβώς εκεί που είναι πιο βολικό να την εκτελέσετε. Χάρη σε μια τέτοια ικανή προσέγγιση, η παραγωγικότητα της εργασίας σας θα είναι μέγιστη. Κάντε κλικ στη μικρή εικόνα για να ανοίξετε το στιγμιότυπο οθόνης σε πλήρες μέγεθος.
Εάν αγοράσετε ένα σύστημα USU CRM με διαμόρφωση τουλάχιστον "Standard", θα έχετε μια επιλογή σχεδίων από περισσότερα από πενήντα πρότυπα. Κάθε χρήστης του λογισμικού θα έχει τη δυνατότητα να επιλέξει το σχέδιο του προγράμματος που ταιριάζει στο γούστο του. Κάθε μέρα εργασίας πρέπει να φέρνει χαρά!
 
			  Ποιος είναι ο προγραμματιστής;
 
					Akulov Nikolay
Εμπειρογνώμονας και επικεφαλής προγραμματιστής που συμμετείχε στη σχεδίαση και ανάπτυξη αυτού του λογισμικού.
2025-11-01
Βίντεο προγράμματος για το σαλόνι ομορφιάς
Αυτό το βίντεο είναι στα αγγλικά. Αλλά μπορείτε να δοκιμάσετε να ενεργοποιήσετε τους υπότιτλους στη μητρική σας γλώσσα.
Λήψη δοκιμαστικής έκδοσης
Κατά την έναρξη του προγράμματος, μπορείτε να επιλέξετε τη γλώσσα.

Μπορείτε να κατεβάσετε την έκδοση επίδειξης δωρεάν. Και δούλεψε στο πρόγραμμα για δύο εβδομάδες. Ορισμένες πληροφορίες έχουν ήδη συμπεριληφθεί εκεί για σαφήνεια.
Ποιος είναι ο μεταφραστής;
 
							Khoilo Roman
Επικεφαλής προγραμματιστής που συμμετείχε στη μετάφραση αυτού του λογισμικού σε διάφορες γλώσσες.
Παραγγείλετε ένα πρόγραμμα για το σαλόνι ομορφιάς
Για να αγοράσετε το πρόγραμμα, απλά καλέστε ή γράψτε μας. Οι ειδικοί μας θα συμφωνήσουν μαζί σας για την κατάλληλη διαμόρφωση λογισμικού, θα ετοιμάσουν ένα συμβόλαιο και ένα τιμολόγιο για πληρωμή.
Πώς να αγοράσετε το πρόγραμμα;
  - Στείλτε λεπτομέρειες για τη σύμβασηΣυνάπτουμε συμφωνία με κάθε πελάτη. Το συμβόλαιο είναι η εγγύηση ότι θα λάβετε ακριβώς αυτό που ζητάτε. Επομένως, πρέπει πρώτα να μας στείλετε τα στοιχεία ενός νομικού ή φυσικού προσώπου. Αυτό συνήθως δεν διαρκεί περισσότερο από 5 λεπτά
 
  - Κάντε μια προκαταβολήΑφού σας στείλουμε σαρωμένα αντίγραφα της σύμβασης και του τιμολογίου για πληρωμή, απαιτείται προκαταβολή. Λάβετε υπόψη ότι πριν εγκαταστήσετε το σύστημα CRM, αρκεί να πληρώσετε όχι ολόκληρο το ποσό, αλλά μόνο ένα μέρος. Υποστηρίζονται διάφοροι τρόποι πληρωμής. Περίπου 15 λεπτά
 
  - Το πρόγραμμα θα εγκατασταθείΜετά από αυτό, μια συγκεκριμένη ημερομηνία και ώρα εγκατάστασης θα συμφωνηθεί μαζί σας. Αυτό συμβαίνει συνήθως την ίδια ή την επόμενη μέρα μετά την ολοκλήρωση της γραφειοκρατίας. Αμέσως μετά την εγκατάσταση του συστήματος CRM, μπορείτε να ζητήσετε εκπαίδευση για τον υπάλληλο σας. Εάν το πρόγραμμα αγοραστεί για 1 χρήστη, δεν θα διαρκέσει περισσότερο από 1 ώρα
 
  - Απολαύστε το αποτέλεσμαΑπολαύστε το αποτέλεσμα ατελείωτα :) Αυτό που είναι ιδιαίτερα ευχάριστο δεν είναι μόνο η ποιότητα με την οποία έχει αναπτυχθεί το λογισμικό για την αυτοματοποίηση της καθημερινής εργασίας, αλλά και η έλλειψη εξάρτησης με τη μορφή μηνιαίας συνδρομής. Εξάλλου, θα πληρώσετε μόνο μία φορά για το πρόγραμμα.
 
Αγοράστε ένα έτοιμο πρόγραμμα
Μπορείτε επίσης να παραγγείλετε προσαρμοσμένη ανάπτυξη λογισμικού
Εάν έχετε ειδικές απαιτήσεις λογισμικού, παραγγείλετε προσαρμοσμένη ανάπτυξη. Τότε δεν θα χρειαστεί να προσαρμοστείτε στο πρόγραμμα, αλλά το πρόγραμμα θα προσαρμοστεί στις επιχειρηματικές σας διαδικασίες!
Πρόγραμμα για το σαλόνι ομορφιάς
Το λογιστικό πρόγραμμα USU-Soft για ένα σαλόνι ομορφιάς σάς επιτρέπει να οργανώνετε ένα έργο ολόκληρης της εταιρείας. Η διαχείριση γίνεται πιο ποιοτική αμέσως μετά την εγκατάσταση του λογισμικού! Το πρόγραμμα διαχείρισης σαλόνι ομορφιάς γίνεται μοντέρνο και διαθέσιμο! Δεδομένης της εύκολης διασύνδεσης, δεν θα είναι πρόβλημα να μάθεις να μαθαίνεις το πρόγραμμα σαλόνι ομορφιάς! Με τη βοήθεια του προγράμματος διαχείρισης σαλόνι ομορφιάς, ο διαχειριστής μπορεί να διατηρεί αρχεία πελατών, να κάνει ανάλυση ελέγχου της εργασίας των εργαζομένων, καθώς και να ελέγχει την καταγραφή των μπόνους και πρόσθετων υπηρεσιών. Μπορείτε να εργαστείτε ταυτόχρονα στο πρόγραμμα σαλόνι ομορφιάς. Όχι μόνο ο διαχειριστής, αλλά και οι υπάλληλοι της εταιρείας έχουν πρόσβαση στο πρόγραμμα σαλόνι ομορφιάς, καθένας από τους οποίους έχει πρόσβαση σε δεδομένα συστήματος στο βαθμό που είναι εξουσιοδοτημένοι. Ο ταμίας, εκτελώντας τα καθήκοντά του, μπορεί να δέχεται πληρωμές τόσο σε μετρητά όσο και σε μη μετρητά. Το πρόγραμμα σαλόνι ομορφιάς μπορεί να διατηρεί αρχεία των χρησιμοποιημένων κεφαλαίων και υλικών για κάθε υπηρεσία. Οι εργαζόμενοι δεν θα χρειάζονται πλέον αριθμομηχανή, γιατί το πρόγραμμα αυτοματισμού του σαλόνι ομορφιάς κάνει όλους τους υπολογισμούς αυτόματα! Εκτός από όλα αυτά, το πρόγραμμα για τα σαλόνια ομορφιάς σας επιτρέπει να λαμβάνετε ατομικές πληροφορίες για κάθε πελάτη. Το πρόγραμμα εργασίας με ένα σαλόνι ομορφιάς μπορεί να στείλει μηνύματα SMS σε όλο τον κόσμο! Το πρόγραμμα για ένα σαλόνι ομορφιάς όχι μόνο σας επιτρέπει να αυτοματοποιήσετε την εργασία όλων των επιχειρήσεων, αλλά επίσης παρέχει αναφορές για τους πελάτες, δείχνει τη ζήτηση κάθε υπαλλήλου, καθώς και τα έξοδα παραγωγής. Κατεβάστε το πρόγραμμα σαλόνι ομορφιάς από την ιστοσελίδα μας. Μπορείτε να κατεβάσετε δωρεάν το πρόγραμμα σαλόνι ομορφιάς ως έκδοση επίδειξης. Λειτουργεί δωρεάν για περιορισμένο χρονικό διάστημα. Το λογιστικό πρόγραμμα σαλόνι ομορφιάς όχι μόνο θα αυξήσει την παραγωγικότητα, αλλά και θα αυξήσει το επίπεδο κάθε ιδρύματος και θα συμβάλει στην ανάπτυξή του και στην επέκταση της δημοτικότητας! Υπάρχουν πολλές λειτουργίες στο πρόγραμμα σαλόνι ομορφιάς. Ωστόσο, είναι απαραίτητο να προσαρμόσετε τη ρύθμιση στις ανάγκες σας πριν ξεκινήσετε την εργασία στο πρόγραμμα σαλόνι ομορφιάς. Στην ενότητα «Οργανισμός» μπορείτε να καθορίσετε το όνομα, τη διεύθυνση, τους αριθμούς τηλεφώνου επικοινωνίας κ.λπ. του οργανισμού σας. Στην ενότητα «Ρυθμίσεις» μπορείτε να ορίσετε τον πρώτο αριθμό απαρίθμησης γραμμωτού κώδικα και να καθορίσετε τις τιμές ΦΠΑ. Για να αλλάξετε την αντίστοιχη παράμετρο, κάντε κλικ με το αριστερό κουμπί του ποντικιού στην απαιτούμενη γραμμή και κάντε κλικ στη λειτουργία 'Αλλαγή τιμής' Στην ενότητα «Αποστολή email» μπορείτε να καθορίσετε τις ρυθμίσεις για την αποστολή ειδοποιήσεων μέσω e-mail. Ο «διακομιστής email» είναι ο διακομιστής αλληλογραφίας. Για παράδειγμα: gmail.com ή mail.ru Η «θύρα email» είναι σταθερή και είναι 25 από προεπιλογή. «Είσοδος μέσω email» σημαίνει την είσοδο του λογαριασμού σας μέσω e-mail (test@gmail.com). Ο «κωδικός email» είναι ένας κωδικός πρόσβασης για τον λογαριασμό σας στο e-mail. Η «κωδικοποίηση email» είναι σταθερή και είναι από προεπιλογή Windows-1251. Το 'Sender's e-mail' είναι η διεύθυνση e-mail σας 'Sender's e-mail name' είναι το όνομά σας. Στην ενότητα 'Ειδοποιήσεις' καθορίζεται ποιοι χρήστες θα λαμβάνουν ειδοποιήσεις στο πρόγραμμα σαλόνι ομορφιάς. Στην ενότητα «Barcode» μπορείτε να καθορίσετε τις ρυθμίσεις για τους γραμμωτούς κώδικες. Στο πεδίο 'Αντιστοίχιση γραμμωτού κώδικα' θα πρέπει να καθορίσετε '1' για αυτόματη εκχώρηση από το πρόγραμμα σαλόνι ομορφιάς γραμμωτών κωδικών για όλα τα προϊόντα που προστίθενται στην ονοματολογία και '0' για ακύρωση. Στο πεδίο «Τελευταίος γραμμικός κώδικας» θα προσδιορίζεται ο αριθμός του γραμμικού κώδικα, από τον οποίο θα ξεκινήσει η αρίθμηση του προγράμματος. Τα προγράμματα USU-Soft σας επιτρέπουν να ενσωματώσετε διαφορετικό εξοπλισμό τηλεφωνίας. Όταν το χρησιμοποιείτε, το σύστημα αναζητά τους αριθμούς αντισυμβαλλομένου σε μια εισερχόμενη κλήση που καθορίζεται στη βάση δεδομένων και εμφανίζει τις απαραίτητες πληροφορίες για τον αντίστοιχο πελάτη ή τις προσφορές για να προσθέσει έναν νέο. Το πρόγραμμα σαλόνι ομορφιάς μπορεί να εμφανίζει την κατάσταση της παραγγελίας, τα στοιχεία χρέους ή προπληρωμής, τα στοιχεία επικοινωνίας και τις λεπτομέρειες, την ώρα της προγραμματισμένης συνάντησης και άλλες βολικές πληροφορίες. Η ενοποίηση με την τηλεφωνία διευρύνει σημαντικά τις δυνατότητες του προγράμματος.
Όταν ένα άτομο θέλει να φαίνεται λεπτό, αυτό είναι πολλές ευκαιρίες για να επιτύχει τέτοια όνειρα. Ξεκινήστε να ασκείτε αθλήματα, ακολουθήστε μια δίαιτα, πηγαίνετε στο γυμναστήριο και ούτω καθεξής. Όταν ένα άτομο αισθάνεται πείνα, έχει την ιδέα να πάει σε κατάστημα ή εστιατόριο. Όταν ένα άτομο θέλει να φαίνεται όμορφο, πηγαίνει σε ένα σαλόνι ομορφιάς. Αν και η ίδια η ερώτηση τέθηκε εσφαλμένα. Όχι «ΠΟΤΕ ένα άτομο θέλει να φαίνεται όμορφο» καθώς θέλει πάντα να φαίνεται όμορφο και κύρος. Ως εκ τούτου, υπάρχει ανάγκη να υποβάλλετε τακτικά αίτηση για υπηρεσίες στα σαλόνια ομορφιάς, τα οποία προσφέρουν πολλές επιλογές για τη διατήρηση της ομορφιάς. Εάν είστε ο ιδιοκτήτης ενός σαλόνι ομορφιάς, τότε πιθανώς συχνά αναρωτιέστε πώς να οργανώσετε την επιχείρησή σας όσο το δυνατόν πιο αποτελεσματικά, λαμβάνοντας υπόψη όλους τους παράγοντες και τα χαρακτηριστικά που χαρακτηρίζουν αυτόν τον τύπο βιομηχανίας. Είναι πολύ δύσκολο να το κάνεις χειροκίνητα, χωρίς τη βοήθεια των εξελίξεων στον κλάδο της τεχνολογίας. Πολλοί εγκαταλείπουν ήδη την παραδοσιακή μέθοδο ελέγχου της διαδικασίας στην παραγωγή και εταιρείες που παρέχουν διάφορες υπηρεσίες. Σήμερα εισάγουν νέες τεχνολογίες και εγκαθιστούν ειδικά προγράμματα που μπορούν να αναλάβουν τα περισσότερα από τα καθήκοντα μόνα τους, απελευθερώνοντας παράλληλα το μερίδιο του προσωπικού. Αυτή τη φορά μπορεί και πρέπει να χρησιμοποιηθεί με διαφορετικό τρόπο, πιο αποτελεσματικά - για παράδειγμα, με την επίλυση τέτοιων εργασιών, που μπορούν να γίνουν μόνο από ένα άτομο και όχι από μια μηχανή. Το πρόγραμμα σαλόνι ομορφιάς είναι δύσκολο να αντικατασταθεί με άλλα συστήματα, καθώς η λειτουργικότητα του προγράμματος δεν ταιριάζει με κανένα άλλο λογισμικό. Κάναμε το καλύτερο δυνατό για να κάνουμε το πρόγραμμα ξεχωριστό, ώστε να μπορείτε να σταματήσετε να ανησυχείτε για το γεγονός ότι υπάρχει κάτι άλλο καλύτερο στην αγορά. Απλώς δεν υπάρχει.
 
      
 
					  
 
					 
					