ระบบปฏิบัติการ: Windows, Android, macOS
กลุ่มของโปรแกรม: ระบบอัตโนมัติทางธุรกิจ
โปรแกรมสำหรับร้านเสริมสวย
- ลิขสิทธิ์ปกป้องวิธีการทางธุรกิจแบบอัตโนมัติที่ใช้ในโปรแกรมของเรา

ลิขสิทธิ์ - เราเป็นผู้เผยแพร่ซอฟต์แวร์ที่ผ่านการตรวจสอบแล้ว สิ่งนี้จะแสดงในระบบปฏิบัติการเมื่อเรียกใช้โปรแกรมและรุ่นสาธิตของเรา

ผู้เผยแพร่ที่ได้รับการยืนยัน - เราทำงานร่วมกับองค์กรต่างๆ ทั่วโลกตั้งแต่ธุรกิจขนาดเล็กไปจนถึงธุรกิจขนาดใหญ่ บริษัทของเราถูกรวมอยู่ในทะเบียนระหว่างประเทศของบริษัทและมีเครื่องหมายทรัสต์อิเล็กทรอนิกส์

สัญลักษณ์แห่งความไว้วางใจ
การเปลี่ยนแปลงอย่างรวดเร็ว
คุณต้องการทำอะไรตอนนี้
หากคุณต้องการทำความคุ้นเคยกับโปรแกรม วิธีที่เร็วที่สุดคือการดูวิดีโอตัวเต็มก่อน จากนั้นจึงดาวน์โหลดเวอร์ชันสาธิตฟรีและใช้งานด้วยตัวเอง หากจำเป็น โปรดขอการนำเสนอจากฝ่ายสนับสนุนด้านเทคนิคหรืออ่านคำแนะนำ
ติดต่อเราได้ที่นี่
ในช่วงเวลาทำการเรามักจะตอบกลับภายใน 1 นาที
จะซื้อโปรแกรมได้อย่างไร?
ดูภาพหน้าจอของโปรแกรม
ดูวิดีโอเกี่ยวกับโปรแกรม
ดาวน์โหลดเวอร์ชั่นสาธิต
เปรียบเทียบการกำหนดค่าของโปรแกรม
คำนวณต้นทุนของซอฟต์แวร์
คำนวณค่าใช้จ่ายของคลาวด์หากคุณต้องการเซิร์ฟเวอร์คลาวด์
ใครเป็นผู้พัฒนา?
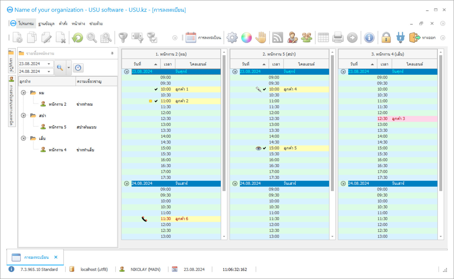
ภาพหน้าจอของโปรแกรม
ภาพหน้าจอคือรูปถ่ายของซอฟต์แวร์ที่ทำงานอยู่ จากนั้นคุณสามารถเข้าใจได้ทันทีว่าระบบ CRM เป็นอย่างไร เราได้ใช้อินเทอร์เฟซหน้าต่างพร้อมรองรับการออกแบบ UX/UI ซึ่งหมายความว่าอินเทอร์เฟซผู้ใช้จะขึ้นอยู่กับประสบการณ์ผู้ใช้หลายปี การกระทำแต่ละอย่างอยู่ในตำแหน่งที่สะดวกที่สุดในการดำเนินการ ด้วยแนวทางที่มีความสามารถดังกล่าว ผลผลิตงานของคุณจึงสูงสุด คลิกที่ภาพขนาดเล็กเพื่อเปิดภาพหน้าจอในขนาดเต็ม
หากคุณซื้อระบบ USU CRM ที่มีการกำหนดค่าอย่างน้อย "มาตรฐาน" คุณจะมีตัวเลือกการออกแบบจากเทมเพลตมากกว่าห้าสิบแบบ ผู้ใช้ซอฟต์แวร์แต่ละคนจะมีโอกาสเลือกการออกแบบโปรแกรมให้เหมาะกับรสนิยมของตนเอง ทุกวันของการทำงานควรนำมาซึ่งความสุข!
ใครเป็นผู้พัฒนา?
2025-12-15
วิดีโอของโปรแกรมสำหรับร้านเสริมสวย
วิดีโอนี้เป็นภาษาอังกฤษ แต่คุณสามารถลองเปิดคำบรรยายในภาษาของคุณเองได้
ดาวน์โหลดเวอร์ชั่นสาธิต
เมื่อเริ่มโปรแกรมคุณสามารถเลือกภาษา

คุณสามารถดาวน์โหลดเวอร์ชันสาธิตได้ฟรี และทำงานในโปรแกรมเป็นเวลาสองสัปดาห์ ข้อมูลบางอย่างได้ถูกรวมไว้เพื่อความชัดเจนแล้ว
ใครคือผู้แปล?
สั่งโปรแกรมสำหรับร้านเสริมสวย
หากต้องการซื้อโปรแกรม เพียงโทรหรือเขียนถึงเรา ผู้เชี่ยวชาญของเราจะเห็นด้วยกับคุณเกี่ยวกับการกำหนดค่าซอฟต์แวร์ที่เหมาะสม เตรียมสัญญา และใบแจ้งหนี้สำหรับการชำระเงิน
จะซื้อโปรแกรมได้อย่างไร?
ส่งรายละเอียดการทำสัญญา
เราทำข้อตกลงกับลูกค้าแต่ละราย สัญญาคือการรับประกันว่าคุณจะได้รับสิ่งที่คุณต้องการอย่างแน่นอน ดังนั้น ขั้นแรกคุณต้องส่งรายละเอียดของนิติบุคคลหรือบุคคลมาให้เราก่อน โดยปกติจะใช้เวลาไม่เกิน 5 นาที
ชำระเงินล่วงหน้า
หลังจากส่งสำเนาสแกนของสัญญาและใบแจ้งหนี้สำหรับการชำระเงินแล้ว จะต้องชำระเงินล่วงหน้า โปรดทราบว่าก่อนที่จะติดตั้งระบบ CRM ก็เพียงพอที่จะจ่ายไม่เต็มจำนวน แต่เพียงบางส่วนเท่านั้น รองรับวิธีการชำระเงินที่หลากหลาย ประมาณ 15 นาที
โปรแกรมจะถูกติดตั้ง
หลังจากนี้ เราจะตกลงวันและเวลาติดตั้งเฉพาะกับคุณ ซึ่งมักจะเกิดขึ้นในวันเดียวกันหรือวันถัดไปหลังจากเอกสารเสร็จสิ้น ทันทีหลังจากติดตั้งระบบ CRM คุณสามารถขอฝึกอบรมพนักงานของคุณได้ หากซื้อโปรแกรมสำหรับผู้ใช้ 1 คน จะใช้เวลาไม่เกิน 1 ชั่วโมง
เพลิดเพลินไปกับผลลัพธ์
เพลิดเพลินไปกับผลลัพธ์ไม่รู้จบ :) สิ่งที่น่าพึงพอใจเป็นพิเศษไม่เพียงแต่คุณภาพที่ซอฟต์แวร์ได้รับการพัฒนาเพื่อทำให้การทำงานในแต่ละวันเป็นแบบอัตโนมัติเท่านั้น แต่ยังขาดการพึ่งพาในรูปแบบของค่าธรรมเนียมการสมัครสมาชิกรายเดือนอีกด้วย เพราะคุณจะจ่ายเพียงครั้งเดียวสำหรับโปรแกรม
ซื้อโปรแกรมสำเร็จรูป
นอกจากนี้คุณยังสามารถสั่งการพัฒนาซอฟต์แวร์แบบกำหนดเองได้
หากคุณมีข้อกำหนดซอฟต์แวร์พิเศษ ให้สั่งการพัฒนาแบบกำหนดเอง จากนั้นคุณจะไม่ต้องปรับตัวเข้ากับโปรแกรม แต่โปรแกรมจะถูกปรับให้เข้ากับกระบวนการทางธุรกิจของคุณ!
โปรแกรมสำหรับร้านเสริมสวย
โปรแกรมบัญชี USU-Soft สำหรับร้านเสริมสวยช่วยให้คุณสามารถจัดระเบียบงานเดียวของทั้ง บริษัท ได้ การจัดการมีคุณภาพมากขึ้นทันทีหลังจากติดตั้งซอฟต์แวร์! โปรแกรมการจัดการร้านเสริมสวยมีความทันสมัยและพร้อมให้บริการ! ด้วยอินเทอร์เฟซที่ใช้งานง่ายมันจะไม่กลายเป็นปัญหาในการเรียนรู้โปรแกรมร้านเสริมสวย! ด้วยความช่วยเหลือของโปรแกรมการจัดการร้านเสริมสวยผู้ดูแลระบบสามารถเก็บบันทึกของลูกค้าทำการวิเคราะห์การควบคุมการทำงานของพนักงานตลอดจนควบคุมการบันทึกโบนัสและบริการเพิ่มเติม เป็นไปได้ที่จะทำงานพร้อมกันในโปรแกรมร้านเสริมสวย ไม่เพียง แต่ผู้ดูแลระบบเท่านั้น แต่ยังรวมถึงพนักงานของ บริษัท ที่สามารถเข้าถึงโปรแกรมร้านเสริมสวยซึ่งแต่ละคนสามารถเข้าถึงข้อมูลระบบได้เท่าที่ได้รับอนุญาต แคชเชียร์ที่ปฏิบัติหน้าที่สามารถรับชำระเงินได้ทั้งเงินสดและไม่ใช่เงินสด โปรแกรมร้านเสริมสวยสามารถเก็บบันทึกการใช้จ่ายเงินและวัสดุสำหรับแต่ละบริการ พนักงานไม่จำเป็นต้องใช้เครื่องคิดเลขอีกต่อไปเพราะโปรแกรมอัตโนมัติของร้านเสริมสวยจะทำการคำนวณทั้งหมดโดยอัตโนมัติ! นอกจากนี้โปรแกรมสำหรับร้านเสริมสวยยังช่วยให้คุณได้รับข้อมูลส่วนบุคคลเกี่ยวกับลูกค้าแต่ละราย โปรแกรมการทำงานกับร้านเสริมสวยสามารถส่งข้อความ SMS ได้ทั่วโลก! โปรแกรมสำหรับร้านเสริมสวยไม่เพียง แต่ช่วยให้คุณทำงานอัตโนมัติในองค์กรทั้งหมด แต่ยังให้รายงานเกี่ยวกับลูกค้าแสดงความต้องการของพนักงานแต่ละคนรวมถึงค่าใช้จ่ายในการผลิต ดาวน์โหลดโปรแกรมร้านเสริมสวยจากเว็บไซต์ของเรา โปรแกรมร้านเสริมสวยสามารถดาวน์โหลดได้ฟรีในรูปแบบสาธิต ใช้งานได้ฟรีในช่วงเวลา จำกัด โปรแกรมบัญชีร้านเสริมสวยไม่เพียง แต่เพิ่มผลผลิต แต่ยังเพิ่มระดับของแต่ละสถาบันอีกด้วยและยังช่วยให้สถาบันเติบโตและขยายความนิยมอีกด้วย! มีฟังก์ชั่นมากมายในโปรแกรมร้านเสริมสวย อย่างไรก็ตามไม่จำเป็นต้องปรับการตั้งค่าตามความต้องการของคุณก่อนเริ่มงานในโปรแกรมร้านเสริมสวย ในส่วนการตั้งค่า 'องค์กร' คุณสามารถระบุชื่อองค์กรที่อยู่หมายเลขโทรศัพท์ติดต่อ ฯลฯ ในส่วน 'การตั้งค่า' คุณสามารถตั้งค่าการนับบาร์โค้ดหมายเลขแรกและระบุค่า VAT ได้ หากต้องการเปลี่ยนพารามิเตอร์ที่เกี่ยวข้องให้คลิกด้วยปุ่มซ้ายของเมาส์บนบรรทัดที่ต้องการแล้วคลิกที่ฟังก์ชัน 'เปลี่ยนค่า' ในส่วน 'การส่งอีเมล' คุณสามารถระบุการตั้งค่าสำหรับการส่งการแจ้งเตือนทางอีเมล 'เซิร์ฟเวอร์อีเมล' คือเซิร์ฟเวอร์อีเมล ตัวอย่างเช่น gmail.com หรือ mail.ru 'พอร์ตอีเมล' เป็นค่าคงที่และเป็น 25 โดยค่าเริ่มต้น 'การเข้าสู่ระบบอีเมล' หมายถึงการเข้าสู่ระบบบัญชีของคุณในอีเมล (test@gmail.com) 'รหัสผ่านอีเมล' คือรหัสผ่านสำหรับบัญชีของคุณในอีเมล 'การเข้ารหัสอีเมล' เป็นค่าคงที่และเป็น Windows-1251 โดยค่าเริ่มต้น 'อีเมลของผู้ส่ง' คือที่อยู่อีเมลของคุณ 'ชื่ออีเมลของผู้ส่ง' คือชื่อ บริษัท ของคุณ ในส่วน 'การแจ้งเตือน' จะระบุว่าผู้ใช้รายใดจะได้รับการแจ้งเตือนในโปรแกรมร้านเสริมสวย ในส่วน 'บาร์โค้ด' คุณสามารถระบุการตั้งค่าสำหรับบาร์โค้ดได้ ในฟิลด์ 'กำหนดบาร์โค้ด' คุณควรระบุ '1' สำหรับการกำหนดบาร์โค้ดโดยโปรแกรมร้านเสริมสวยโดยอัตโนมัติสำหรับผลิตภัณฑ์ทั้งหมดที่เพิ่มในระบบการตั้งชื่อและ '0' เพื่อยกเลิก ในฟิลด์ 'บาร์โค้ดสุดท้าย' จะต้องระบุหมายเลขของบาร์โค้ดซึ่งโปรแกรมจะเริ่มการนับเลข โปรแกรม USU-Soft ช่วยให้คุณสามารถรวมอุปกรณ์ต่างๆสำหรับโทรศัพท์ได้ เมื่อใช้งานระบบจะค้นหาหมายเลขคู่สัญญาเมื่อมีสายเรียกเข้าที่ระบุในฐานข้อมูลและจะแสดงข้อมูลที่จำเป็นเกี่ยวกับไคลเอ็นต์ที่เกี่ยวข้องหรือข้อเสนอเพื่อเพิ่มหมายเลขใหม่ โปรแกรมร้านเสริมสวยอาจแสดงสถานะการสั่งซื้อหนี้หรือรายละเอียดการชำระเงินล่วงหน้ารายละเอียดการติดต่อและรายละเอียดเวลาของการประชุมที่กำหนดไว้และข้อมูลที่สะดวกอื่น ๆ การผสานรวมกับระบบโทรศัพท์ช่วยขยายขีดความสามารถของโปรแกรมอย่างมาก
เมื่อคนต้องการดูผอมนั่นเป็นโอกาสมากมายที่จะบรรลุความฝันดังกล่าว เริ่มฝึกกีฬาติดตามอาหารไปยิมและอื่น ๆ เมื่อคนรู้สึกหิวเขาหรือเธอมีความคิดที่จะไปที่ร้านค้าหรือร้านอาหาร เมื่อคนต้องการดูสวยงามเขาหรือเธอไปที่ร้านเสริมสวย แม้ว่าคำถามจะถูกยกขึ้นอย่างไม่ถูกต้อง ไม่ใช่“ เมื่อคนต้องการดูสวย” อย่างที่เขาต้องการให้ดูสวยงามและมีเกียรติเสมอไป ดังนั้นจึงจำเป็นต้องสมัครใช้บริการในสถานเสริมความงามเป็นประจำซึ่งมีทางเลือกมากมายในการรักษาความงาม หากคุณเป็นเจ้าของร้านเสริมสวยคุณมักจะสงสัยว่าจะจัดระเบียบธุรกิจของคุณให้มีประสิทธิภาพมากที่สุดได้อย่างไรโดยคำนึงถึงปัจจัยและคุณสมบัติทั้งหมดที่เป็นแบบฉบับของอุตสาหกรรมประเภทนี้ เป็นเรื่องยากมากที่จะทำด้วยตนเองโดยไม่ได้รับความช่วยเหลือจากความก้าวหน้าในอุตสาหกรรมเทคโนโลยี หลายคนละทิ้งวิธีการควบคุมกระบวนการแบบดั้งเดิมในการผลิตไปแล้วและ บริษัท ที่ให้บริการต่างๆ วันนี้พวกเขาแนะนำเทคโนโลยีใหม่ ๆ และติดตั้งโปรแกรมพิเศษที่สามารถทำงานส่วนใหญ่ได้ด้วยตัวเองในขณะเดียวกันก็ช่วยให้พนักงานมีเวลาว่าง เวลานี้สามารถและควรใช้แตกต่างกันอย่างมีประสิทธิภาพมากขึ้น - ตัวอย่างเช่นโดยการแก้งานดังกล่าวซึ่งสามารถทำได้โดยบุคคลเท่านั้นไม่ใช่เครื่องจักร โปรแกรมร้านเสริมสวยนั้นยากที่จะแทนที่ด้วยระบบอื่นเนื่องจากการทำงานของโปรแกรมแทบจะไม่ตรงกับซอฟต์แวร์อื่น ๆ เราพยายามอย่างเต็มที่เพื่อทำให้โปรแกรมพิเศษขึ้นเพื่อให้คุณเลิกกังวลเกี่ยวกับความจริงที่ว่ามีอย่างอื่นที่ดีกว่าในตลาด ไม่มีเพียงแค่นั้น

