Isistimu Esebenzayo: Windows, Android, macOS
Iqembu lezinhlelo: Ukuzenzakalelayo kwebhizinisi
Uhlelo salon
- I-copyright ivikela izindlela ezihlukile zokuzenzakalela kwebhizinisi ezisetshenziswa ezinhlelweni zethu.

I-copyright - Singabashicileli besofthiwe abaqinisekisiwe. Lokhu kuboniswa ohlelweni lokusebenza uma usebenzisa izinhlelo zethu nezinguqulo zedemo.

Umshicileli oqinisekisiwe - Sisebenza nezinhlangano emhlabeni wonke kusukela kwamabhizinisi amancane kuya kwamakhulu. Inkampani yethu ifakiwe kurejista yamazwe ngamazwe yezinkampani futhi inophawu lwe-electronic trust.

Uphawu lokuthembela
Ushintsho olusheshayo.
Yini ofuna ukuyenza manje?
Uma ufuna ukujwayelana nohlelo, indlela eshesha kakhulu ukuqala ukubuka ividiyo egcwele, bese ulanda inguqulo yedemo yamahhala bese usebenza nayo ngokwakho. Uma kunesidingo, cela isethulo kwabesekela lobuchwepheshe noma ufunde imiyalelo.
Xhumana nathi lapha
Phakathi namahora ebhizinisi ngokuvamile siphendula phakathi kweminithi elingu-1
Ungaluthenga kanjani uhlelo?
Buka isithombe-skrini sohlelo
Buka ividiyo mayelana nohlelo
Landa inguqulo yedemo
Qhathanisa ukucushwa kohlelo
Bala izindleko zesofthiwe
Bala izindleko zefu uma udinga iseva yefu
Ubani umthuthukisi?
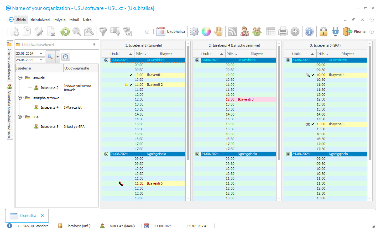
Isithombe-skrini sohlelo
Isithombe-skrini isithombe sesofthiwe esebenzayo. Kusuka kuyo ungakwazi ukuqonda ngokushesha ukuthi uhlelo lwe-CRM lubukeka kanjani. Senze isixhumi esibonakalayo sewindi esisekelwa idizayini ye-UX/UI. Lokhu kusho ukuthi ukusebenzelana komsebenzisi kusekelwe eminyakeni yolwazi lomsebenzisi. Isenzo ngasinye sitholakala lapho kulunge khona kakhulu ukusenza. Ngenxa yale ndlela enekhono, ukukhiqiza kwakho kuzoba okuphezulu. Chofoza esithombeni esincane ukuze uvule isithombe-skrini ngosayizi ogcwele.
Uma uthenga isistimu ye-USU CRM ngokucushwa okungenani kokuthi "Okujwayelekile", uzoba nokukhetha kwemiklamo evela kuzifanekiso ezingaphezu kwamashumi amahlanu. Umsebenzisi ngamunye wesoftware uzoba nethuba lokukhetha ukwakheka kohlelo ukuze kuhambisane nokuthanda kwabo. Zonke izinsuku zomsebenzi kufanele zilethe injabulo!
Ubani umthuthukisi?
Akulov Nikolay
Uchwepheshe kanye nomklami omkhulu obambe iqhaza ekwakhiweni nasekuthuthukisweni kwale software.
2025-12-15
Ividiyo yohlelo salon
Le vidiyo ingesiNgisi. Kodwa ungazama ukuvula imibhalo engezansi ngolimi lwakho lwendabuko.
Landa inguqulo yedemo
Lapho uqala uhlelo, ungakhetha ulimi.

Ungalanda inguqulo yedemo mahhala. Futhi usebenze ohlelweni amasonto amabili. Olunye ulwazi seluvele lufakiwe lapho ukuze lucaciselwe.
Ubani umhumushi?
Oda uhlelo lwe-salon
Ukuthenga uhlelo, vele usishayele noma usibhalele. Ochwepheshe bethu bazovumelana nawe ekucushweni kwesofthiwe efanele, balungise inkontileka kanye ne-invoyisi ukuze ukhokhe.
Ungaluthenga kanjani uhlelo?
Thumela imininingwane yenkontileka
Senza isivumelwano neklayenti ngalinye. Inkontileka iyisiqinisekiso sakho sokuthi uzothola lokho kanye okudingayo. Ngakho-ke, okokuqala udinga ukusithumelela imininingwane yebhizinisi elisemthethweni noma umuntu. Lokhu ngokuvamile akuthathi imizuzu engaphezu kwemi-5
Yenza inkokhelo kusengaphambili
Ngemva kokukuthumelela amakhophi askeniwe enkontileka kanye ne-invoyisi ukuze ukhokhe, kudingeka ukukhokha kusengaphambili. Sicela uqaphele ukuthi ngaphambi kokufaka uhlelo lwe-CRM, kwanele ukukhokha inani eliphelele, kodwa ingxenye kuphela. Izindlela zokukhokha ezahlukahlukene ziyasekelwa. Cishe imizuzu engu-15
Uhlelo luzofakwa
Ngemva kwalokhu, usuku oluthile lokufakwa kanye nesikhathi kuzovunyelwana ngakho nawe. Lokhu kuvame ukwenzeka ngosuku olufanayo noma ngakusasa ngemva kokuqedwa kwamaphepha. Ngokushesha ngemva kokufaka uhlelo lwe-CRM, ungacela ukuqeqeshwa komsebenzi wakho. Uma uhlelo luthengelwa umsebenzisi ongu-1, ngeke kuthathe isikhathi esingaphezu kwehora elingu-1
Jabulela umphumela
Jabulela umphumela ngokungapheli :) Okujabulisa kakhulu akuyona nje ikhwalithi isofthiwe eye yathuthukiswa ngayo ukuze isebenze ngokuzenzakalelayo umsebenzi wansuku zonke, kodwa futhi nokuntuleka kokuncika ngendlela yemali yokubhalisa yanyanga zonke. Phela, uzokhokha kanye kuphela ngohlelo.
Thenga uhlelo eselenziwe ngomumo
Futhi unga-oda ukuthuthukiswa kwesoftware yangokwezifiso
Uma unezidingo ezikhethekile zesofthiwe, oda ukuthuthukiswa ngokwezifiso. Khona-ke ngeke kudingeke uvumelane nohlelo, kodwa uhlelo luzolungiselelwa izinqubo zebhizinisi lakho!
Uhlelo salon
Uhlelo lwe-USU-Soft accounting lwe-beauty salon likuvumela ukuthi uhlele umsebenzi owodwa wenkampani yonke. Ukuphathwa kuba semgangathweni ngokushesha ngemuva kokufaka isoftware! Uhlelo lokuphathwa kobuhle luba lwesimanje futhi luyatholakala! Ngokunikwa isikhombimsebenzisi esibonakalayo esilula, ngeke kube yinkinga ukufunda ukufunda kahle uhlelo lwe-beauty salon! Ngosizo lohlelo lokuphathwa kobuhle salon umlawuli angagcina amarekhodi amaklayenti, enze ukuhlaziywa kokulawulwa komsebenzi wabasebenzi, kanye nokulawula ukurekhodwa kwamabhonasi nezinsizakalo ezingeziwe. Kungenzeka usebenze ngasikhathi sinye ohlelweni lwe-beauty salon. Hhayi umphathi kuphela, kepha nabasebenzi benkampani bayakwazi ukufinyelela ohlelweni lwe-beauty salon, ngamunye wabo okwazi ukufinyelela kwimininingwane yohlelo ngokugunyazwa kwakhe. Umphathi wemali, owenza imisebenzi yakhe, angamukela izinkokhelo ngokheshi nangokheshi. Uhlelo lwe-beauty salon lungagcina amarekhodi ezimali ezisetshenzisiwe nezinto zokwenziwa kwensizakalo ngayinye. Abasebenzi ngeke besadinga umshini wokubala, ngoba uhlelo lwe-beauty salon automation lwenza zonke izibalo ngokuzenzekelayo! Ngaphezu kwakho konke lokhu, uhlelo lwezindawo zokucwala ubuhle likuvumela ukuthi uthole ulwazi ngazinye mayelana neklayenti ngalinye. Uhlelo lokusebenza nge-salon yobuhle lungathumela imiyalezo ye-SMS emhlabeni wonke! Uhlelo lwe-salon yobuhle alukuvumeli kuphela ukwenza umsebenzi wawo wonke ibhizinisi, kepha futhi linikeza nemibiko kumakhasimende, kukhombisa ukufunwa kwesisebenzi ngasinye, kanye nezindleko zokukhiqiza. Landa uhlelo lwe-beauty salon kusuka kuwebhusayithi yethu. Uhlelo lwe-beauty salon lungalandwa mahhala njengenguqulo yedemo. Isebenza mahhala isikhathi esilinganiselwe. Uhlelo lwe-beauty salon accounting ngeke nje lwenyuse umkhiqizo, kodwa futhi luzokhuphula nezinga lesikhungo ngasinye, futhi luzobamba iqhaza ekukhuleni kwalo nasekukhuliseni ukuthandwa! Kunemisebenzi eminingi ohlelweni lwe-beauty salon. Kodwa-ke, kuyadingeka ukuthi ulungise ukusetha kwesidingo sakho ngaphambi kokuqala umsebenzi kuhlelo lwe-beauty salon. Esigabeni samasethingi 'Inhlangano' ungacacisa igama lenhlangano yakho, ikheli, izinombolo zocingo, njll. Esigabeni 'Sezilungiselelo' ungasetha inombolo yokuqala yokubalwa kwebhakhodi bese ucacisa amanani we-VAT. Ukushintsha ipharamitha ehambisanayo, chofoza ngenkinobho yegundane kwesobunxele kulayini odingekayo bese uqhafaza ku-'Shintsha inani 'lomsebenzi. Esigabeni esithi 'Ukuthumela Nge-imeyili' ungacacisa izilungiselelo zokuthumela izaziso nge-imeyili. 'I-imeyili yeseva' iseva yeposi. Isibonelo: i-gmail.com noma i-mail.ru 'i-imeyili port' ihlala njalo futhi ingama-25 ngokuzenzakalela. 'Ukungena ngemvume nge-imeyili' kusho ukungena kwe-akhawunti yakho kwi-imeyili (test@gmail.com). 'Iphasiwedi ye-imeyili' yiphasiwedi ye-akhawunti yakho kwi-imeyili. 'Ukufakwa kwe-imeyili' kuhlala kunjalo futhi yiWindows-1251 ngokuzenzakalela. 'I-imeyili yomthumeli' ikheli lakho le-imeyili 'Igama lomthumeli we-imeyili' igama lenkampani yakho. Esigabeni 'Sezaziso' kuyacaciswa ukuthi yibaphi abasebenzisi abazothola izaziso kuhlelo lwe-salon yobuhle. Esigabeni esithi 'Ibhakhodi' ungacacisa izilungiselelo zamabhakhodi. Enkambeni ethi 'Nika ibhakhodi' kufanele ucacise u-'1 'ngokunikezwa okuzenzakalelayo kohlelo lwe-salon yobuhle bamabhakhodi kuyo yonke imikhiqizo engezwe esiqeshini segama, naku-'0' ukuyikhansela. Enkambeni 'Ibhakhodi yokugcina' inani lebhakhodi, lapho uhlelo luzoqala khona ukufaka izinombolo, lizocaciswa. Izinhlelo ze-USU-Soft zikuvumela ukuthi uhlanganise imishini ehlukile yocingo. Lapho uyisebenzisa, uhlelo lufuna izinombolo zokuzwana ocingweni olungenayo olucacisiwe ku-database futhi lubonisa imininingwane edingekayo kwiklayenti elihambisanayo noma linikeza ukufaka okusha. Uhlelo lwe-beauty salon lungakhombisa isimo se-oda, isikweletu noma imininingwane ekhokhelwa kusengaphambili, imininingwane yokuxhumana nemininingwane, isikhathi somhlangano ohleliwe kanye neminye imininingwane elula. Ukuhlanganiswa nocingo kukhulisa kakhulu amakhono wohlelo.
Lapho umuntu efuna ukubukeka emncane, lawo ngamathuba amaningi wokufeza amaphupho anjalo. Qala ukuprakthiza ezemidlalo, ulandele ukudla, uye ejimini nokunye. Lapho umuntu ezwa indlala, uba nomqondo wokuya esitolo noma endaweni yokudlela. Uma umuntu efuna ukubukeka emuhle, uya endaweni yokucwala izinwele. Yize lo mbuzo uqobo uphakanyiswe ngokungalungile. HHAYI “UMA umuntu efuna ukubukeka emuhle” njengoba ngaso sonke isikhathi efuna ukubukeka emuhle futhi ehlonishwa. Ngakho-ke, kunesidingo sokufaka isicelo njalo sezinsizakalo kuzindawo zokucwala ubuhle, ezinikeza izinketho eziningi zokugcina ubuhle. Uma ungumnikazi wesaluni yobuhle, khona-ke mhlawumbe uvame ukuzibuza ukuthi ungahlela kanjani ibhizinisi lakho ngendlela efanelekile, ngenkathi ucabangela zonke izici nezici ezijwayelekile zalolu hlobo lwemboni. Kunzima kakhulu ukukwenza ngesandla, ngaphandle kosizo lwentuthuko embonini yezobuchwepheshe. Abaningi sebevele bayayilahla indlela yendabuko yokulawulwa kwenqubo ekukhiqizeni nasezinkampanini ezihlinzeka ngezinsizakalo ezahlukahlukene. Namuhla bethula ubuchwepheshe obusha futhi bafaka izinhlelo ezikhethekile ezikwazi ukuthatha imisebenzi eminingi zodwa, ngenkathi zikhulula isikhathi esiningi sabasebenzi. Lesi sikhathi singasetshenziswa futhi kufanele sisetshenziswe ngendlela ehlukile, ngokuyimpumelelo - ngokwesibonelo, ukuxazulula imisebenzi enjalo, engenziwa ngumuntu kuphela, hhayi umshini. Uhlelo lwe-beauty salon kunzima ukufaka ezinye izinhlelo njengoba ukusebenza kohlelo kungahambisani nanoma iyiphi enye isoftware. Senze konke okusemandleni ukwenza lolu hlelo lukhetheke, ngakho-ke ungayeka ukukhathazeka ngeqiniso lokuthi kukhona okunye okungcono emakethe. Lapho nje akunjalo.

