
Mfumo wa uendeshaji: Windows, Android, macOS
Kundi la mipango: Automatisering ya biashara
Mpango wa mifugo
- Hakimiliki hulinda mbinu za kipekee za otomatiki za biashara zinazotumika katika programu zetu.
Hakimiliki - Sisi ni wachapishaji programu walioidhinishwa. Hii inaonyeshwa katika mfumo wa uendeshaji wakati wa kuendesha programu zetu na matoleo ya onyesho.
Mchapishaji aliyeidhinishwa - Tunafanya kazi na mashirika kote ulimwenguni kutoka kwa biashara ndogo hadi kubwa. Kampuni yetu imejumuishwa katika rejista ya kimataifa ya makampuni na ina alama ya uaminifu ya elektroniki.
Ishara ya uaminifu
Mpito wa haraka.
Unataka kufanya nini sasa?
Ikiwa unataka kufahamiana na programu, njia ya haraka zaidi ni kutazama video kamili, kisha pakua toleo la bure la onyesho na ufanye kazi nayo mwenyewe. Ikiwa ni lazima, omba wasilisho kutoka kwa usaidizi wa kiufundi au usome maagizo.
Wasiliana nasi hapa
Wakati wa saa za kazi kwa kawaida tunajibu ndani ya dakika 1
Jinsi ya kununua programu?
Tazama picha ya skrini ya programu
Tazama video kuhusu programu
Pakua toleo la demo
Linganisha usanidi wa programu
Kuhesabu gharama ya programu
Kuhesabu gharama ya wingu ikiwa unahitaji seva ya wingu
Msanidi ni nani?
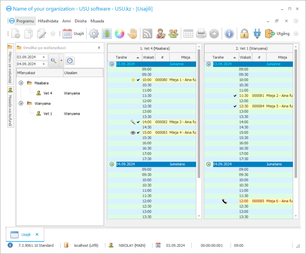
Picha ya skrini ya programu
Picha ya skrini ni picha ya programu inayoendesha. Kutoka kwake unaweza kuelewa mara moja jinsi mfumo wa CRM unavyoonekana. Tumetekeleza kiolesura cha dirisha na usaidizi wa muundo wa UX/UI. Hii ina maana kwamba kiolesura cha mtumiaji kinategemea uzoefu wa miaka mingi wa mtumiaji. Kila hatua iko mahali ambapo ni rahisi zaidi kuifanya. Shukrani kwa mbinu hiyo yenye uwezo, tija ya kazi yako itakuwa ya juu. Bofya kwenye picha ndogo ili kufungua skrini kwa ukubwa kamili.
Ukinunua mfumo wa USU CRM na usanidi wa angalau "Standard", utakuwa na chaguo la miundo kutoka kwa templates zaidi ya hamsini. Kila mtumiaji wa programu atakuwa na fursa ya kuchagua muundo wa programu ili kukidhi ladha yao. Kila siku ya kazi inapaswa kuleta furaha!

Programu ya kiotomatiki ya dawa ya mifugo imeundwa kutengeneza michakato ya kazi ili kuboresha shughuli za kampuni ili kuhakikisha uhasibu na usimamizi mzuri, na pia utoaji wa huduma. Dawa ya mifugo, kuwa sayansi ya matibabu, ina sifa zake. Kwa kweli, kipengele muhimu zaidi cha mashirika ya mifugo ni wagonjwa wake - wanyama. Programu ya habari ya kiotomatiki ya udhibiti wa mifugo ina lengo la kuboresha michakato ya kazi, ambayo utekelezaji wa shughuli za utoaji wa huduma za mifugo ni hakika kufikia kiwango kizuri na bora. Kwa kuwa kampuni za mifugo zinatoa matibabu na uchunguzi, kampuni inahitaji kuendesha ghala. Kwa kuongeza, biashara lazima izingatie viwango vyote vya usafi na magonjwa, katika majengo na wakati wa kuwahudumia wagonjwa. Matibabu ya majengo baada ya kila mgonjwa kuhitajika. Katika muktadha wa shughuli za kampuni za mifugo, mara nyingi ni ngumu sana kufuatilia shughuli zote, ubora na wakati wa utekelezaji wao. Kwa hivyo, katika umri wa kisasa, matumizi ya mipango ya kiotomatiki ya mifugo inakuwa msaidizi bora katika kusimamia kazi.
Msanidi ni nani?

Akulov Nikolay
Mtaalamu na mpangaji programu mkuu ambaye alishiriki katika kubuni na maendeleo ya programu hii.
2025-10-19
Video ya mpango wa mifugo
Video hii iko kwa Kiingereza. Lakini unaweza kujaribu kuwasha manukuu katika lugha yako ya asili.
Matumizi ya programu za mifugo za kiotomatiki zina athari nzuri kwa uendeshaji wa kampuni, kuandaa mfumo bora na bora wa usimamizi na uhasibu, kuhakikisha utekelezaji wa shughuli katika ghala, na kuathiri ukuaji wa viashiria muhimu vya utendaji. Chaguo la mpango unaofaa wa mifugo inaweza kuwa ngumu kwa sababu ya anuwai ya bidhaa tofauti za programu kwenye soko la teknolojia ya habari. Programu nyingi tofauti zina sifa zao na hutofautiana katika sifa za utendaji. Wakati wa kuchagua programu ya mifugo, ni muhimu kuzingatia mahitaji ya kampuni na upendeleo wa taasisi za mifugo, na hivyo kufanya uchaguzi wa programu ambayo inakidhi mahitaji ya kampuni. Mbali na sababu hii, inafaa kuzingatia aina ya kiotomatiki. Aina inayofaa zaidi ya mitambo ya kudhibiti shughuli za kampuni ni njia iliyojumuishwa, ambayo ufundi wa michakato ya biashara hufanywa kila mahali, lakini bila kuwatenga wafanyikazi wa kibinadamu kabisa.
Pakua toleo la demo
Wakati wa kuanza programu, unaweza kuchagua lugha.

Unaweza kupakua toleo la onyesho bila malipo. Na fanya kazi katika programu kwa wiki mbili. Baadhi ya maelezo tayari yamejumuishwa hapo kwa ufafanuzi.
Mfasiri ni nani?

Khoilo Roman
Mtayarishaji mkuu ambaye alishiriki katika kutafsiri programu hii katika lugha tofauti.
USU-Soft ni mpango wa ubunifu wa kiotomatiki ambao una chaguzi zote muhimu za kuboresha shughuli za biashara. Kwa kuzingatia uwezo maalum wa mfumo, matumizi ya USU-Soft yanafaa kutumika katika biashara yoyote, bila kujali tofauti katika aina au tasnia ya shughuli. Programu ina kubadilika kwa kipekee ambayo hukuruhusu kurekebisha mipangilio ya hiari ya programu. Kwa hivyo, kwa kuzingatia maalum ya shughuli za mashirika ya mifugo, inawezekana kubadilisha au kuongeza chaguzi za mfumo, na hivyo kuhakikisha kuwa kampuni inafanya kazi vizuri na athari ya programu kwa shirika, na ukuaji wa viashiria vya jumla, wote katika kazi na kwa suala la kifedha. Utekelezaji wa programu unafanywa kwa muda mfupi, bila hitaji la kuvuruga michakato ya sasa na uwekezaji wa ziada.
Agiza mpango wa mifugo
Ili kununua programu, piga simu tu au utuandikie. Wataalamu wetu watakubaliana nawe kuhusu usanidi unaofaa wa programu, kuandaa mkataba na ankara ya malipo.
Jinsi ya kununua programu?
Tuma maelezo ya mkataba
Tunaingia katika makubaliano na kila mteja. Mkataba ni dhamana yako kwamba utapokea kile unachohitaji. Kwa hiyo, kwanza unahitaji kututumia maelezo ya taasisi ya kisheria au mtu binafsi. Hii kawaida huchukua si zaidi ya dakika 5
Fanya malipo ya mapema
Baada ya kukutumia nakala zilizochanganuliwa za mkataba na ankara ya malipo, malipo ya mapema yanahitajika. Tafadhali kumbuka kuwa kabla ya kufunga mfumo wa CRM, inatosha kulipa sio kiasi kamili, lakini sehemu tu. Mbinu mbalimbali za malipo zinatumika. Takriban dakika 15
Programu itasakinishwa
Baada ya hayo, tarehe na wakati maalum wa ufungaji utakubaliwa nawe. Hii kawaida hufanyika siku ile ile au siku inayofuata baada ya karatasi kukamilika. Mara tu baada ya kusakinisha mfumo wa CRM, unaweza kuomba mafunzo kwa mfanyakazi wako. Ikiwa programu itanunuliwa kwa mtumiaji 1, haitachukua zaidi ya saa 1
Furahia matokeo
Furahiya matokeo bila mwisho :) Kinachopendeza hasa sio tu ubora ambao programu imetengenezwa ili kugeuza kazi ya kila siku kiotomatiki, lakini pia ukosefu wa utegemezi kwa namna ya ada ya kila mwezi ya usajili. Baada ya yote, utalipa mara moja tu kwa programu.
Nunua programu iliyotengenezwa tayari
Pia unaweza kuagiza ukuzaji wa programu maalum
Ikiwa una mahitaji maalum ya programu, agiza usanidi maalum. Kisha hutahitaji kukabiliana na programu, lakini programu itarekebishwa kwa taratibu za biashara yako!
Mpango wa mifugo
Uwezo wa hiari wa programu hukuruhusu kutekeleza shughuli za aina anuwai na ugumu, kama vile shirika na utekelezaji wa uhasibu wa kifedha na usimamizi, usimamizi wa mifugo, ufuatiliaji wa kufuata kanuni na viwango vya huduma katika kliniki za mifugo, kufuatilia kazi ya wafanyikazi , uthibitishaji, kuripoti, hesabu, usimamizi wa ghala, uboreshaji wa michakato ya vifaa; ikiwa ni lazima, uundaji wa mtiririko wa kazi, upangaji, uchambuzi wa kifedha na ukaguzi, na mengi zaidi. USU-Soft ni mpango mzuri na msaidizi katika mapambano ya mafanikio!
Programu hiyo inajulikana na huduma zake maalum za kipekee, ambazo unaweza kutekeleza mipangilio ya lugha, chagua muundo na mandhari ya programu kwa hiari yako, tunza vitu kadhaa kwenye mtandao huo huo na uzisimamie katikati, nk. Matumizi ya programu haitaleta shida au shida. Watumiaji wanaweza kuwa hawana ujuzi wowote wa kiufundi. Kampuni hutoa mafunzo, na wepesi wa mfumo hufanya iwe rahisi na ya haraka kuzoea muundo mpya wa kazi. Kuna utendakazi wa shughuli za uhasibu, na vile vile udhibiti wa faida na gharama, mienendo ya ukuaji wa mapato, nyaraka na kuripoti, hesabu, n.k Usimamizi katika programu hiyo umewekwa na utekelezaji wa hatua zote muhimu za kudhibiti kazi za kazi na utambuzi wao. Kufuatilia kazi ya wafanyikazi kwa kurekodi shughuli zote zinazofanywa katika mpango wa mifugo hukuruhusu kutambua mapungufu wakati wanakubaliwa, na kuyatengeneza kwa wakati.
Kurekodi na usajili wa wateja hufanywa kwa muundo wa kiotomatiki, na vile vile malezi na utunzaji wa rekodi za wagonjwa, ziara za ufuatiliaji, miadi ya matibabu. Mtiririko wa hati moja kwa moja ni hakika kuwa msaidizi bora katika kushughulika na kazi ya kawaida ya kuandaa na kusindika nyaraka. Kuna uwezekano wa kujaza nyaraka kiotomatiki. Matumizi ya programu hiyo ina athari nzuri juu ya ukuaji wa utendaji kazi na kifedha wa kampuni ya mifugo. Kumjulisha mteja juu ya tarehe na wakati wa mapokezi, kupongeza kwenye likizo au kuarifu juu ya habari na ofa za kampuni inaweza kufanywa kwa urahisi na haraka kwa kutumia chaguo la barua. Kuna shirika la uhifadhi mzuri: kufanya shughuli za uhasibu wa ghala la dawa, ufuatiliaji wa uhifadhi, harakati na upatikanaji wa dawa, kufanya hesabu, kufanya uchambuzi juu ya kazi ya ghala. Shukrani kwa chaguo la CRM, unaweza kuunda hifadhidata na idadi isiyo na ukomo wa habari, ambayo hairuhusu tu kuhifadhi data salama, lakini pia kutekeleza uhamishaji na usindikaji wao wa haraka.