ପରିଚାଳନା ପ୍ରଣାଳୀ: Windows, Android, macOS
ପ୍ରୋଗ୍ରାମର ଗୋଷ୍ଠୀ |: ବ୍ୟବସାୟ ସ୍ୱୟଂଚାଳିତ |
ପ୍ରାଣୀ ଚିକିତ୍ସା ପାଇଁ କାର୍ଯ୍ୟକ୍ରମ |
- କପିରାଇଟ୍ ବ୍ୟବସାୟ ସ୍ୱୟଂଚାଳିତର ଅନନ୍ୟ ପଦ୍ଧତିକୁ ସୁରକ୍ଷା ଦେଇଥାଏ ଯାହା ଆମ ପ୍ରୋଗ୍ରାମରେ ବ୍ୟବହୃତ ହୁଏ |

କପିରାଇଟ୍ | - ଆମେ ଏକ ପରୀକ୍ଷିତ ସଫ୍ଟୱେର୍ ପ୍ରକାଶକ | ଆମର ପ୍ରୋଗ୍ରାମ୍ ଏବଂ ଡେମୋ ଭର୍ସନ୍ ଚଲାଇବାବେଳେ ଏହା ଅପରେଟିଂ ସିଷ୍ଟମରେ ପ୍ରଦର୍ଶିତ ହୁଏ |

ପରୀକ୍ଷିତ ପ୍ରକାଶକ | - ଆମେ ଛୋଟ ବ୍ୟବସାୟ ଠାରୁ ଆରମ୍ଭ କରି ବଡ ବ୍ୟବସାୟ ପର୍ଯ୍ୟନ୍ତ ବିଶ୍ world ର ସଂଗଠନଗୁଡିକ ସହିତ କାର୍ଯ୍ୟ କରୁ | ଆମର କମ୍ପାନୀ କମ୍ପାନୀଗୁଡିକର ଆନ୍ତର୍ଜାତୀୟ ରେଜିଷ୍ଟରରେ ଅନ୍ତର୍ଭୂକ୍ତ ହୋଇଛି ଏବଂ ଏହାର ଏକ ଇଲେକ୍ଟ୍ରୋନିକ୍ ଟ୍ରଷ୍ଟ ମାର୍କ ଅଛି |

ବିଶ୍ୱାସର ଚିହ୍ନ
ଶୀଘ୍ର ପରିବର୍ତ୍ତନ
ଆପଣ ବର୍ତ୍ତମାନ କଣ କରିବାକୁ ଚାହୁଁଛନ୍ତି?
ଯଦି ଆପଣ ପ୍ରୋଗ୍ରାମ୍ ସହିତ ପରିଚିତ ହେବାକୁ ଚାହାଁନ୍ତି, ଦ୍ରୁତତମ ଉପାୟ ହେଉଛି ପ୍ରଥମେ ସମ୍ପୂର୍ଣ୍ଣ ଭିଡିଓ ଦେଖିବା, ଏବଂ ତା’ପରେ ମାଗଣା ଡେମୋ ସଂସ୍କରଣ ଡାଉନଲୋଡ୍ କରିବା ଏବଂ ନିଜେ ଏହା ସହିତ କାମ କରିବା | ଯଦି ଆବଶ୍ୟକ ହୁଏ, ବ technical ଷୟିକ ସମର୍ଥନରୁ ଏକ ଉପସ୍ଥାପନା ଅନୁରୋଧ କରନ୍ତୁ କିମ୍ବା ନିର୍ଦ୍ଦେଶାବଳୀ ପ read ନ୍ତୁ |
ଆମ ସହିତ ଏଠାରେ ଯୋଗାଯୋଗ କରନ୍ତୁ |
ବ୍ୟବସାୟ ସମୟ ମଧ୍ୟରେ ଆମେ ସାଧାରଣତ 1 1 ମିନିଟ୍ ମଧ୍ୟରେ ପ୍ରତିକ୍ରିୟା କରିଥାଉ |
ପ୍ରୋଗ୍ରାମ୍ କିପରି କିଣିବେ?
ପ୍ରୋଗ୍ରାମର ଏକ ସ୍କ୍ରିନସଟ୍ ଦେଖନ୍ତୁ |
ପ୍ରୋଗ୍ରାମ୍ ବିଷୟରେ ଏକ ଭିଡିଓ ଦେଖନ୍ତୁ |
ଡେମୋ ସଂସ୍କରଣ ଡାଉନଲୋଡ୍ କରନ୍ତୁ |
ପ୍ରୋଗ୍ରାମର ବିନ୍ୟାସକରଣ ତୁଳନା କରନ୍ତୁ |
ସଫ୍ଟୱେୟାରର ମୂଲ୍ୟ ଗଣନା କରନ୍ତୁ |
ଯଦି ଆପଣ କ୍ଲାଉଡ୍ ସର୍ଭର ଆବଶ୍ୟକ କରନ୍ତି ତେବେ କ୍ଲାଉଡ୍ ର ମୂଲ୍ୟ ଗଣନା କରନ୍ତୁ |
ବିକାଶକାରୀ କିଏ?
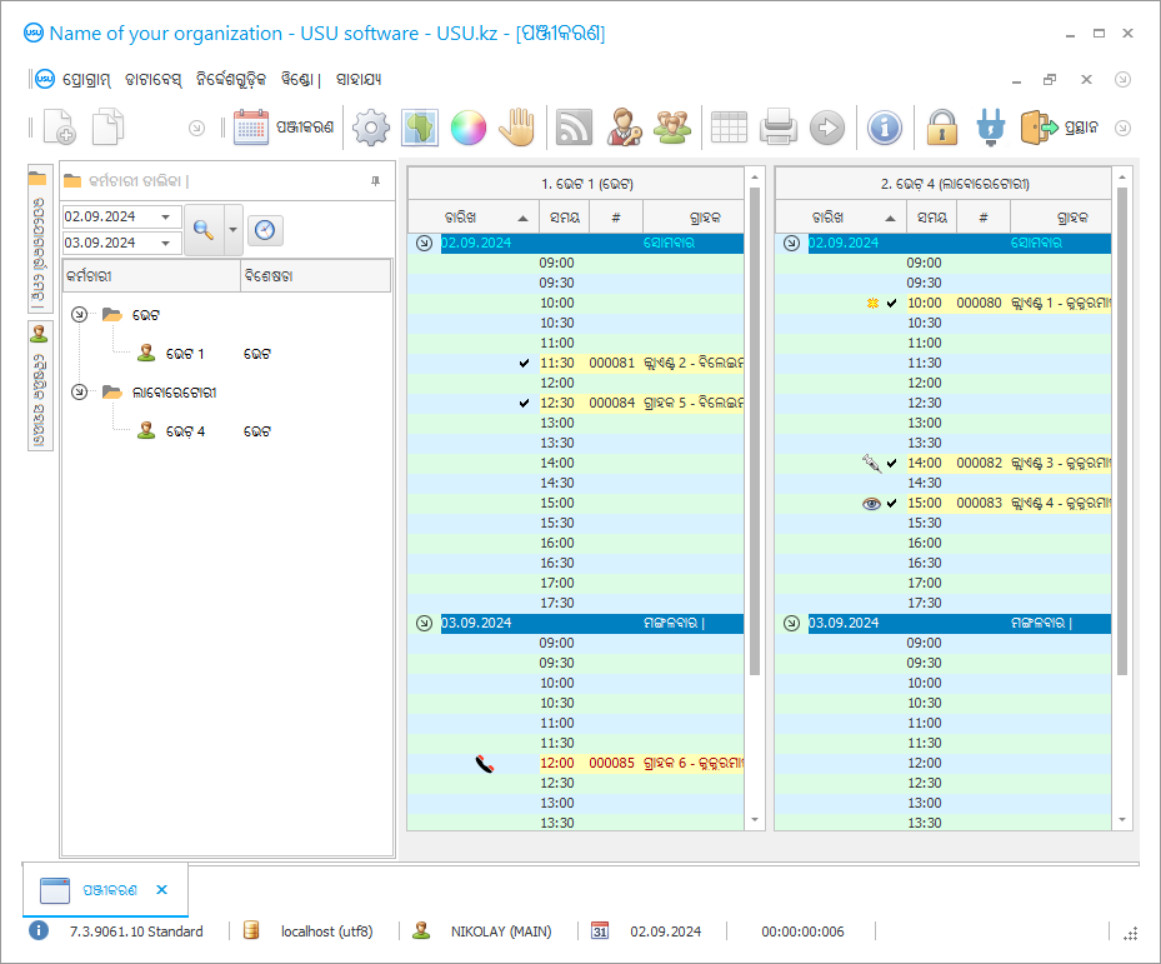
ପ୍ରୋଗ୍ରାମ୍ ସ୍କ୍ରିନସଟ୍ |
ଏକ ସ୍କ୍ରିନସଟ୍ ହେଉଛି ସଫ୍ଟୱେର୍ ଚାଲୁଥିବା ଏକ ଫଟୋ | ଏଥିରୁ ଆପଣ ତୁରନ୍ତ ବୁ CR ିପାରିବେ CRM ସିଷ୍ଟମ୍ କିପରି ଦେଖାଯାଉଛି | UX / UI ଡିଜାଇନ୍ ପାଇଁ ଆମେ ଏକ ୱିଣ୍ଡୋ ଇଣ୍ଟରଫେସ୍ ପ୍ରୟୋଗ କରିଛୁ | ଏହାର ଅର୍ଥ ହେଉଛି ଉପଭୋକ୍ତା ଇଣ୍ଟରଫେସ୍ ବର୍ଷ ବର୍ଷର ଉପଭୋକ୍ତା ଅଭିଜ୍ଞତା ଉପରେ ଆଧାରିତ | ପ୍ରତ୍ୟେକ କ୍ରିୟା ଠିକ୍ ସେହିଠାରେ ଅବସ୍ଥିତ ଯେଉଁଠାରେ ଏହା କରିବା ସବୁଠାରୁ ସୁବିଧାଜନକ ଅଟେ | ଏହିପରି ଏକ ଦକ୍ଷ ଆଭିମୁଖ୍ୟ ପାଇଁ ଧନ୍ୟବାଦ, ଆପଣଙ୍କର କାର୍ଯ୍ୟ ଉତ୍ପାଦନ ସର୍ବାଧିକ ହେବ | ପୂର୍ଣ୍ଣ ଆକାରରେ ସ୍କ୍ରିନସଟ୍ ଖୋଲିବାକୁ ଛୋଟ ପ୍ରତିଛବି ଉପରେ କ୍ଲିକ୍ କରନ୍ତୁ |
ଯଦି ଆପଣ ଅତି କମରେ “ଷ୍ଟାଣ୍ଡାର୍ଡ” ର ବିନ୍ୟାସ ସହିତ ଏକ USU CRM ସିଷ୍ଟମ୍ କିଣନ୍ତି, ତେବେ ଆପଣ ପଚାଶରୁ ଅଧିକ ଟେମ୍ପଲେଟରୁ ଡିଜାଇନ୍ ପସନ୍ଦ କରିବେ | ସଫ୍ଟୱେୟାରର ପ୍ରତ୍ୟେକ ଉପଭୋକ୍ତା ସେମାନଙ୍କ ସ୍ୱାଦ ଅନୁଯାୟୀ ପ୍ରୋଗ୍ରାମର ଡିଜାଇନ୍ ବାଛିବା ପାଇଁ ସୁଯୋଗ ପାଇବେ | ପ୍ରତ୍ୟେକ ଦିନର କାମ ଆନନ୍ଦ ଆଣିବା ଉଚିତ୍!
ପ୍ରାଣୀ ଚିକିତ୍ସା ପାଇଁ ସ୍ୱୟଂଚାଳିତ ପ୍ରୋଗ୍ରାମ କାର୍ଯ୍ୟ ପ୍ରକ୍ରିୟାକୁ ଯାନ୍ତ୍ରିକ କରିବା ପାଇଁ ଡିଜାଇନ୍ କରାଯାଇଛି ଯାହାକି କମ୍ପାନୀର ଆକାଉଣ୍ଟିଂ ଏବଂ ପରିଚାଳନାକୁ ସୁନିଶ୍ଚିତ କରିବା ସହିତ ସେବା ଯୋଗାଣକୁ ସୁନିଶ୍ଚିତ କରିବା ପାଇଁ କାର୍ଯ୍ୟ ପ୍ରକ୍ରିୟାକୁ ମେକାନାଇଜ୍ କରିବା ପାଇଁ ଡିଜାଇନ୍ କରାଯାଇଛି | ପ୍ରାଣୀ ଚିକିତ୍ସା, ଏକ ଚିକିତ୍ସା ବିଜ୍ଞାନ ହୋଇ ଏହାର ନିଜସ୍ୱ ଗୁଣ ଅଛି | ଅବଶ୍ୟ, ପ୍ରାଣୀ ଚିକିତ୍ସା ସଂସ୍ଥାଗୁଡ଼ିକର ସବୁଠାରୁ ଗୁରୁତ୍ୱପୂର୍ଣ୍ଣ ବ its ଶିଷ୍ଟ୍ୟ ହେଉଛି ଏହାର ରୋଗୀ - ପଶୁମାନେ | ପ୍ରାଣୀ ଚିକିତ୍ସା ନିୟନ୍ତ୍ରଣର ସ୍ୱୟଂଚାଳିତ ସୂଚନା ପ୍ରୋଗ୍ରାମ କାର୍ଯ୍ୟ ପ୍ରକ୍ରିୟାକୁ ଅପ୍ଟିମାଇଜ୍ କରିବା ପାଇଁ ଉଦ୍ଦିଷ୍ଟ, ଯେଉଁଥିରେ ପ୍ରାଣୀ ଚିକିତ୍ସା ସେବା ଯୋଗାଇବା ପାଇଁ କାର୍ଯ୍ୟକଳାପର କାର୍ଯ୍ୟକାରିତା ଏକ ଦକ୍ଷ ଏବଂ ଗୁଣାତ୍ମକ ସ୍ତରରେ ପହଞ୍ଚିବା ନିଶ୍ଚିତ ଅଟେ | ପ୍ରାଣୀ ଚିକିତ୍ସା କମ୍ପାନୀଗୁଡିକ ଚିକିତ୍ସା ଏବଂ ପରୀକ୍ଷା ପ୍ରଦାନ କରୁଥିବାରୁ କମ୍ପାନୀ ଗୋଦାମ ଘର ଚଳାଇବା ଆବଶ୍ୟକ କରେ | ଏଥିସହ, ଉଭୟ ପରିସରରେ ଏବଂ ରୋଗୀମାନଙ୍କୁ ସେବା କରିବା ସମୟରେ ଉଦ୍ୟୋଗ ସମସ୍ତ ସାନିଟାରୀ ଏବଂ ଏପିଡେମୋଲୋଜିକାଲ ମାନାଙ୍କ ପାଳନ କରିବା ଆବଶ୍ୟକ | ପ୍ରତ୍ୟେକ ରୋଗୀ ପରେ ପରିସରର ଚିକିତ୍ସା ଆବଶ୍ୟକ | ପ୍ରାଣୀ ଚିକିତ୍ସା କମ୍ପାନୀଗୁଡିକର କାର୍ଯ୍ୟକଳାପ ପରିପ୍ରେକ୍ଷୀରେ, ସମସ୍ତ କାର୍ଯ୍ୟ, ସେମାନଙ୍କର କାର୍ଯ୍ୟକାରିତାର ଗୁଣବତ୍ତା ଏବଂ ସମୟାନୁବର୍ତ୍ତୀତା ଉପରେ ନଜର ରଖିବା ପ୍ରାୟତ very ବହୁତ କଷ୍ଟକର | ତେଣୁ, ଆଧୁନିକୀକରଣ ଯୁଗରେ, ସ୍ୱୟଂଚାଳିତ ପ୍ରାଣୀ ଚିକିତ୍ସା ପ୍ରୋଗ୍ରାମର ବ୍ୟବହାର କାର୍ଯ୍ୟକୁ ନିୟନ୍ତ୍ରଣ କରିବାରେ ଏକ ଉତ୍କୃଷ୍ଟ ସହାୟକ ହୁଏ |
ବିକାଶକାରୀ କିଏ?
ଅକୁଲୋଭ ନିକୋଲାଇ |
ଏହି ସଫ୍ଟୱେୟାରର ଡିଜାଇନ୍ ଏବଂ ବିକାଶରେ ଅଂଶଗ୍ରହଣ କରିଥିବା ବିଶେଷଜ୍ଞ ଏବଂ ମୁଖ୍ୟ ପ୍ରୋଗ୍ରାମର୍ |
2025-12-15
ପ୍ରାଣୀ ଚିକିତ୍ସା ପାଇଁ କାର୍ଯ୍ୟକ୍ରମର ଭିଡିଓ |
ଏହି ଭିଡିଓ ଇଂରାଜୀରେ ଅଛି | କିନ୍ତୁ ତୁମେ ତୁମର ମାତୃଭାଷାରେ ସବ୍ଟାଇଟ୍ ଟର୍ନ୍ ଅନ୍ କରିବାକୁ ଚେଷ୍ଟା କରିପାରିବ |
ସ୍ୱୟଂଚାଳିତ ପ୍ରାଣୀ ଚିକିତ୍ସା ପ୍ରୋଗ୍ରାମର ବ୍ୟବହାର କମ୍ପାନୀର କାର୍ଯ୍ୟକଳାପ ଉପରେ ଏକ ସକରାତ୍ମକ ପ୍ରଭାବ ପକାଇଥାଏ, ଏକ ଉଚ୍ଚ-ଗୁଣାତ୍ମକ ତଥା ଦକ୍ଷ ପରିଚାଳନା ଏବଂ ଆକାଉଣ୍ଟିଂ ସିଷ୍ଟମ ଆୟୋଜନ, ଗୋଦାମରେ କାର୍ଯ୍ୟର କାର୍ଯ୍ୟକାରିତାକୁ ସୁନିଶ୍ଚିତ କରିବା, ଗୁରୁତ୍ୱପୂର୍ଣ୍ଣ କାର୍ଯ୍ୟଦକ୍ଷତା ସୂଚକାଙ୍କ ବୃଦ୍ଧି ଉପରେ ପ୍ରଭାବ ପକାଇଥାଏ | ସୂଚନା ପ୍ରଯୁକ୍ତିବିଦ୍ୟା ବଜାରରେ ବିଭିନ୍ନ ସଫ୍ଟୱେର୍ ଉତ୍ପାଦ ଯୋଗୁଁ ଏକ ଉପଯୁକ୍ତ ପ୍ରାଣୀ ଚିକିତ୍ସା ପ୍ରୋଗ୍ରାମର ଚୟନ କଷ୍ଟସାଧ୍ୟ ହୋଇପାରେ | ଅନେକ ଭିନ୍ନ ପ୍ରୋଗ୍ରାମର ନିଜସ୍ୱ ବ characteristics ଶିଷ୍ଟ୍ୟ ଅଛି ଏବଂ କାର୍ଯ୍ୟକ୍ଷମ ବ characteristics ଶିଷ୍ଟ୍ୟରେ ଭିନ୍ନ | ଏକ ପ୍ରାଣୀ ଚିକିତ୍ସା ପ୍ରୋଗ୍ରାମ ବାଛିବାବେଳେ, କମ୍ପାନୀର ଆବଶ୍ୟକତା ଏବଂ ପ୍ରାଣୀ ଚିକିତ୍ସା ପ୍ରତିଷ୍ଠାନର ବିଶେଷତାକୁ ଧ୍ୟାନ ଦେବା ଆବଶ୍ୟକ, ଏହିପରି ସଫ୍ଟୱେୟାରର ପସନ୍ଦ ଯାହା କମ୍ପାନୀର ଆବଶ୍ୟକତାକୁ ପୂରଣ କରେ | ଏହି ଫ୍ୟାକ୍ଟର୍ ସହିତ, ସ୍ୱୟଂଚାଳିତ ପ୍ରକାରକୁ ବିଚାର କରିବା ଉଚିତ୍ | ଏକ କମ୍ପାନୀର କାର୍ଯ୍ୟକଳାପକୁ ନିୟନ୍ତ୍ରଣ କରିବାର ସବୁଠାରୁ ଉପଯୁକ୍ତ ପ୍ରକାରର ସ୍ୱୟଂଚାଳିତ ହେଉଛି ଏକ ସମନ୍ୱିତ ପଦ୍ଧତି, ଯେଉଁଥିରେ ବ୍ୟବସାୟ ପ୍ରକ୍ରିୟାର ଯାନ୍ତ୍ରିକରଣ ସବୁଠାରେ କରାଯାଇଥାଏ, କିନ୍ତୁ ମାନବ ଶ୍ରମକୁ ସଂପୂର୍ଣ୍ଣ ବାଦ ଦେଇ ନଥାଏ |
ଡେମୋ ସଂସ୍କରଣ ଡାଉନଲୋଡ୍ କରନ୍ତୁ |
ପ୍ରୋଗ୍ରାମ୍ ଆରମ୍ଭ କରିବାବେଳେ, ଆପଣ ଭାଷା ଚୟନ କରିପାରିବେ |

ଆପଣ ମାଗଣାରେ ଡେମୋ ସଂସ୍କରଣ ଡାଉନଲୋଡ୍ କରିପାରିବେ | ଏବଂ ଦୁଇ ସପ୍ତାହ ପାଇଁ କାର୍ଯ୍ୟକ୍ରମରେ କାର୍ଯ୍ୟ କରନ୍ତୁ | ସ୍ୱଚ୍ଛତା ପାଇଁ ସେଠାରେ କିଛି ସୂଚନା ପୂର୍ବରୁ ଅନ୍ତର୍ଭୂକ୍ତ କରାଯାଇଛି |
ଅନୁବାଦକ କିଏ?
USU- ସଫ୍ଟ ହେଉଛି ଏକ ଅଭିନବ ସ୍ୱୟଂଚାଳିତ ପ୍ରୋଗ୍ରାମ ଯେଉଁଥିରେ ଏକ ଉଦ୍ୟୋଗର କାର୍ଯ୍ୟକଳାପକୁ ଅପ୍ଟିମାଇଜ୍ କରିବା ପାଇଁ ସମସ୍ତ ଆବଶ୍ୟକୀୟ ବିକଳ୍ପ ଅଛି | ସିଷ୍ଟମର ବିଶେଷ ସାମର୍ଥ୍ୟକୁ ଦେଖି, USU- ସଫ୍ଟ ପ୍ରୟୋଗ ଯେକ type ଣସି ଉଦ୍ୟୋଗରେ ବ୍ୟବହାର ପାଇଁ ଉପଯୁକ୍ତ, କାର୍ଯ୍ୟକଳାପର ପ୍ରକାର କିମ୍ବା ଶିଳ୍ପରେ ପାର୍ଥକ୍ୟକୁ ଖାତିର ନକରି | ପ୍ରୋଗ୍ରାମର ଅନନ୍ୟ ନମନୀୟତା ଅଛି ଯାହା ଆପଣଙ୍କୁ ଇଚ୍ଛାଧୀନ ସଫ୍ଟୱେର୍ ସେଟିଙ୍ଗ୍ ଆଡଜଷ୍ଟ କରିବାକୁ ଅନୁମତି ଦିଏ | ଏହିପରି, ପ୍ରାଣୀ ଚିକିତ୍ସା ସଂଗଠନର କାର୍ଯ୍ୟକଳାପର ବିଶେଷତାକୁ ଧ୍ୟାନରେ ରଖି ସିଷ୍ଟମର ବିକଳ୍ପଗୁଡ଼ିକୁ ପରିବର୍ତ୍ତନ କିମ୍ବା ସପ୍ଲିମେଣ୍ଟ କରିବା ସମ୍ଭବ ଅଟେ, ଯାହା ଦ୍ the ାରା କମ୍ପାନୀ ପ୍ରଭାବଶାଳୀ କାର୍ଯ୍ୟକଳାପ ଏବଂ ସଂଗଠନ ଉପରେ କାର୍ଯ୍ୟକ୍ରମର ପ୍ରଭାବ ଏବଂ ସାମଗ୍ରିକ ସୂଚକାଙ୍କ ଅଭିବୃଦ୍ଧି ସୁନିଶ୍ଚିତ କରିବ, ଉଭୟ ଶ୍ରମ ଏବଂ ଆର୍ଥିକ ଦୃଷ୍ଟିରୁ | ପ୍ରୋଗ୍ରାମର କାର୍ଯ୍ୟକାରିତା ସାମ୍ପ୍ରତିକ ପ୍ରକ୍ରିୟା ଏବଂ ଅତିରିକ୍ତ ବିନିଯୋଗରେ ବାଧା ସୃଷ୍ଟି କରିବାର ଆବଶ୍ୟକତା ବିନା ସ୍ୱଳ୍ପ ସମୟ ମଧ୍ୟରେ କରାଯାଇଥାଏ |
ପ୍ରାଣୀ ଚିକିତ୍ସା ପାଇଁ ଏକ କାର୍ଯ୍ୟକ୍ରମ ଅର୍ଡର କରନ୍ତୁ |
ପ୍ରୋଗ୍ରାମ୍ କିଣିବାକୁ, କେବଳ ଆମକୁ କଲ୍ କରନ୍ତୁ କିମ୍ବା ଲେଖନ୍ତୁ | ଆମର ବିଶେଷଜ୍ଞମାନେ ଉପଯୁକ୍ତ ସଫ୍ଟୱେର୍ ବିନ୍ୟାସକରଣରେ ଆପଣଙ୍କ ସହ ସହମତ ହେବେ, ଦେୟ ପାଇଁ ଏକ ଚୁକ୍ତିନାମା ଏବଂ ଏକ ଇନଭଏସ୍ ପ୍ରସ୍ତୁତ କରିବେ |
ପ୍ରୋଗ୍ରାମ୍ କିପରି କିଣିବେ?
ଚୁକ୍ତିନାମା ପାଇଁ ବିବରଣୀ ପଠାନ୍ତୁ |
ଆମେ ପ୍ରତ୍ୟେକ ଗ୍ରାହକଙ୍କ ସହିତ ଏକ ଚୁକ୍ତି କରିବା | ଚୁକ୍ତି ହେଉଛି ତୁମର ଗ୍ୟାରେଣ୍ଟି ଯେ ତୁମେ ଯାହା ଆବଶ୍ୟକ ତାହା ତୁମେ ପାଇବ | ତେଣୁ, ପ୍ରଥମେ ତୁମେ ଆମକୁ ଏକ ଆଇନଗତ ସଂସ୍ଥା କିମ୍ବା ବ୍ୟକ୍ତିର ବିବରଣୀ ପଠାଇବାକୁ ପଡିବ | ଏହା ସାଧାରଣତ 5 5 ମିନିଟରୁ ଅଧିକ ସମୟ ନେଇ ନଥାଏ |
ଏକ ଅଗ୍ରୀମ ଦେୟ ଦିଅ |
ଚୁକ୍ତିନାମା ପାଇଁ ସ୍କାନ ହୋଇଥିବା କପି ଏବଂ ପେମେଣ୍ଟ ପାଇଁ ଇନଭଏସ୍ ପଠାଇବା ପରେ, ଏକ ଅଗ୍ରୀମ ଦେୟ ଆବଶ୍ୟକ | ଦୟାକରି ଧ୍ୟାନ ଦିଅନ୍ତୁ ଯେ CRM ସିଷ୍ଟମ୍ ସଂସ୍ଥାପନ କରିବା ପୂର୍ବରୁ, ପୂର୍ଣ୍ଣ ପରିମାଣ ନୁହେଁ, କେବଳ ଏକ ଅଂଶ ଦେବାକୁ ଯଥେଷ୍ଟ | ବିଭିନ୍ନ ଦେୟ ପଦ୍ଧତି ସମର୍ଥିତ | ପ୍ରାୟ 15 ମିନିଟ୍ |
ପ୍ରୋଗ୍ରାମ୍ ସଂସ୍ଥାପିତ ହେବ |
ଏହା ପରେ, ଏକ ନିର୍ଦ୍ଦିଷ୍ଟ ସ୍ଥାପନ ତାରିଖ ଏବଂ ସମୟ ଆପଣଙ୍କ ସହିତ ସହମତ ହେବ | କାଗଜପତ୍ର ସମାପ୍ତ ହେବା ପରେ ଏହା ସାଧାରଣତ the ସମାନ କିମ୍ବା ପରଦିନ ହୋଇଥାଏ | CRM ସିଷ୍ଟମ୍ ସଂସ୍ଥାପନ କରିବା ପରେ ତୁରନ୍ତ, ତୁମେ ତୁମର କର୍ମଚାରୀଙ୍କ ପାଇଁ ତାଲିମ ମାଗି ପାରିବ | ଯଦି ପ୍ରୋଗ୍ରାମ୍ 1 ୟୁଜର୍ ପାଇଁ କିଣାଯାଏ, ତେବେ ଏହା 1 ଘଣ୍ଟାରୁ ଅଧିକ ସମୟ ନେବ |
ଫଳାଫଳ ଉପଭୋଗ କରନ୍ତୁ |
ଫଳାଫଳକୁ ଅନନ୍ତ ଉପଭୋଗ କରନ୍ତୁ :) ଯାହା ବିଶେଷ ଆନନ୍ଦଦାୟକ ତାହା କେବଳ ଗୁଣବତ୍ତା ନୁହେଁ ଯେଉଁଥିରେ ଦ software ନନ୍ଦିନ କାର୍ଯ୍ୟକୁ ସ୍ୱୟଂଚାଳିତ କରିବା ପାଇଁ ସଫ୍ଟୱେର୍ ବିକଶିତ ହୋଇଛି, ବରଂ ମାସିକ ସବସ୍କ୍ରିପସନ୍ ଫି ଆକାରରେ ନିର୍ଭରଶୀଳତାର ଅଭାବ ମଧ୍ୟ | ସର୍ବଶେଷରେ, ଆପଣ ପ୍ରୋଗ୍ରାମ୍ ପାଇଁ କେବଳ ଥରେ ଦେବେ |
ଏକ ପ୍ରସ୍ତୁତ ପ୍ରୋଗ୍ରାମ୍ କିଣ |
ଆପଣ ମଧ୍ୟ କଷ୍ଟମ୍ ସଫ୍ଟୱେର୍ ବିକାଶ ଅର୍ଡର କରିପାରିବେ |
ଯଦି ଆପଣଙ୍କର ସ୍ୱତନ୍ତ୍ର ସଫ୍ଟୱେର୍ ଆବଶ୍ୟକତା ଅଛି, କଷ୍ଟମ୍ ବିକାଶକୁ ଅର୍ଡର କରନ୍ତୁ | ତାପରେ ଆପଣଙ୍କୁ ପ୍ରୋଗ୍ରାମ ସହିତ ଖାପ ଖୁଆଇବାକୁ ପଡିବ ନାହିଁ, କିନ୍ତୁ ପ୍ରୋଗ୍ରାମଟି ଆପଣଙ୍କର ବ୍ୟବସାୟ ପ୍ରକ୍ରିୟାରେ ଆଡଜଷ୍ଟ ହେବ!
ପ୍ରାଣୀ ଚିକିତ୍ସା ପାଇଁ କାର୍ଯ୍ୟକ୍ରମ |
ପ୍ରୋଗ୍ରାମର ବ al କଳ୍ପିକ ସାମର୍ଥ୍ୟ ଆପଣଙ୍କୁ ବିଭିନ୍ନ ପ୍ରକାରର ଏବଂ ଜଟିଳତାର କାର୍ଯ୍ୟ କରିବାକୁ ଅନୁମତି ଦେଇଥାଏ, ଯେପରିକି ଆର୍ଥିକ ତଥା ପରିଚାଳନା ଆକାଉଣ୍ଟିଂର ସଂଗଠନ ତଥା କାର୍ଯ୍ୟାନ୍ୱୟନ, ପ୍ରାଣୀ ଚିକିତ୍ସା ପରିଚାଳନା, ପ୍ରାଣୀ ଚିକିତ୍ସାଳୟରେ ସେବାର ମାନ ଏବଂ ମାନଦଣ୍ଡର ଅନୁପାଳନ, କର୍ମଚାରୀଙ୍କ କାର୍ଯ୍ୟ ଉପରେ ନଜର ରଖିବା , ପ୍ରାମାଣିକିକରଣ, ରିପୋର୍ଟ, ଗଣନା, ଗୋଦାମ ପରିଚାଳନା, ଲଜିଷ୍ଟିକ୍ ପ୍ରକ୍ରିୟାଗୁଡ଼ିକର ଅପ୍ଟିମାଇଜ୍; ଯଦି ଆବଶ୍ୟକ ହୁଏ, କାର୍ଯ୍ୟ ପ୍ରବାହ ଗଠନ, ଯୋଜନା, ଆର୍ଥିକ ବିଶ୍ଳେଷଣ ଏବଂ ଅଡିଟ୍, ଏବଂ ଆହୁରି ଅନେକ | USU- ସଫ୍ଟ ହେଉଛି ଏକ ପ୍ରଭାବଶାଳୀ କାର୍ଯ୍ୟକ୍ରମ ଏବଂ ସଫଳତା ପାଇଁ ସଂଗ୍ରାମରେ ସହାୟକ!
ସଫ୍ଟୱେର୍ ଏହାର ଅନନ୍ୟ ବିଶେଷ ବ features ଶିଷ୍ଟ୍ୟ ଦ୍ distingu ାରା ପୃଥକ ହୋଇଛି, ଯେଉଁଥିରେ ଆପଣ ଭାଷା ସେଟିଂସମୂହ ପରିଚାଳନା କରିପାରିବେ, ନିଜ ଇଚ୍ଛାନୁସାରେ ପ୍ରୋଗ୍ରାମର ଡିଜାଇନ୍ ଏବଂ ଥିମ୍ ଚୟନ କରିପାରିବେ, ସମାନ ନେଟୱାର୍କରେ ଅନେକ ବସ୍ତୁ ବଜାୟ ରଖିବେ ଏବଂ ସେମାନଙ୍କୁ କେନ୍ଦ୍ରୀୟ ଭାବରେ ପରିଚାଳନା କରିପାରିବେ | ପ୍ରୋଗ୍ରାମର ବ୍ୟବହାର | ସମସ୍ୟା କିମ୍ବା ଅସୁବିଧା ସୃଷ୍ଟି କରିବ ନାହିଁ | ଉପଭୋକ୍ତାଙ୍କର କ technical ଣସି ବ technical ଷୟିକ କ skills ଶଳ ନ ଥାଇପାରେ | କମ୍ପାନୀ ତାଲିମ ପ୍ରଦାନ କରେ, ଏବଂ ସିଷ୍ଟମର ହାଲୁକାତା ନୂତନ କାର୍ଯ୍ୟ ଫର୍ମାଟ ସହିତ ଖାପ ଖାଇବା ସହଜ ଏବଂ ଶୀଘ୍ର କରିଥାଏ | ଆକାଉଣ୍ଟିଂ ଅପରେସନ୍ସର ସ୍ୱୟଂଚାଳିତତା ସହିତ ଲାଭ ଏବଂ ଖର୍ଚ୍ଚର ନିୟନ୍ତ୍ରଣ, ଆୟ ଅଭିବୃଦ୍ଧିର ଗତିଶୀଳତା, ଡକ୍ୟୁମେଣ୍ଟେସନ୍ ଏବଂ ରିପୋର୍ଟିଂ, ଗଣନା, ଇତ୍ୟାଦି କାର୍ଯ୍ୟ କାର୍ଯ୍ୟଗୁଡ଼ିକୁ ନିୟନ୍ତ୍ରଣ କରିବା ଏବଂ ସେମାନଙ୍କ ବାସ୍ତବତାକୁ ନିୟନ୍ତ୍ରଣ କରିବା ପାଇଁ କାର୍ଯ୍ୟକ୍ରମରେ ପରିଚାଳନା ସର୍ତ୍ତମୂଳକ ଅଟେ | ପ୍ରାଣୀ ଚିକିତ୍ସା କାର୍ଯ୍ୟକ୍ରମରେ କରାଯାଇଥିବା ସମସ୍ତ କାର୍ଯ୍ୟକୁ ରେକର୍ଡିଂ କରି କର୍ମଚାରୀଙ୍କ କାର୍ଯ୍ୟକୁ ଟ୍ରାକିଂ କରିବା ଦ୍ you ାରା ସେମାନେ ତ୍ରୁଟିଗୁଡିକ ଚିହ୍ନଟ କରିବାକୁ ଅନୁମତି ଦିଅନ୍ତି ଏବଂ ସେଗୁଡିକ ଠିକ୍ ସମୟରେ ଠିକ୍ କରନ୍ତି |
ଗ୍ରାହକଙ୍କ ରେକର୍ଡିଂ ଏବଂ ପଞ୍ଜୀକରଣ ଏକ ସ୍ୱୟଂଚାଳିତ ଫର୍ମାଟରେ କରାଯିବା ସହିତ ରୋଗୀର ରେକର୍ଡ ଗଠନ ଏବଂ ରକ୍ଷଣାବେକ୍ଷଣ, ଟ୍ରାକିଂ ପରିଦର୍ଶନ, ଡାକ୍ତରୀ ନିଯୁକ୍ତି ସହିତ କରାଯାଏ | ଡକ୍ୟୁମେଣ୍ଟ୍ ପ୍ରସ୍ତୁତି ଏବଂ ପ୍ରକ୍ରିୟାକରଣର ନିତ୍ୟ କାର୍ଯ୍ୟ ସହିତ କାରବାର କରିବାରେ ସ୍ୱୟଂଚାଳିତ ଡକ୍ୟୁମେଣ୍ଟ୍ ପ୍ରବାହ ଏକ ଉତ୍କୃଷ୍ଟ ସହାୟକ ହେବା ନିଶ୍ଚିତ | ଡକ୍ୟୁମେଣ୍ଟେସନ୍ ର ସ୍ୱୟଂଚାଳିତ ଭରିବାର ସମ୍ଭାବନା ଅଛି | ପ୍ରାଣୀ ଚିକିତ୍ସାର ଶ୍ରମ ଅଭିବୃଦ୍ଧି ଏବଂ ଆର୍ଥିକ ପ୍ରଦର୍ଶନ ଉପରେ ଏହି କାର୍ଯ୍ୟକ୍ରମର ବ୍ୟବହାର ଏକ ଗୁରୁତ୍ୱପୂର୍ଣ୍ଣ ସକରାତ୍ମକ ପ୍ରଭାବ ପକାଇଥାଏ | ଗ୍ରାହକଙ୍କୁ ଗ୍ରହଣର ତାରିଖ ଏବଂ ସମୟ ବିଷୟରେ ଅବଗତ କରାଇବା, ଛୁଟିଦିନରେ ଅଭିନନ୍ଦନ ଜଣାଇବା କିମ୍ବା କମ୍ପାନୀର ସମ୍ବାଦ ଏବଂ ଅଫର ବିଷୟରେ ସୂଚନା ଦେବା ମେଲିଂ ବିକଳ୍ପ ବ୍ୟବହାର କରି ସହଜ ଏବଂ ଶୀଘ୍ର କରାଯାଇପାରିବ | ସେଠାରେ ପ୍ରଭାବଶାଳୀ ଗୋଦାମ ଘରର ସଂଗଠନ ଅଛି: medicines ଷଧର ଗୋଦାମ ଆକାଉଣ୍ଟିଂ ପାଇଁ ଅପରେସନ୍ କରିବା, medicines ଷଧର ସଂରକ୍ଷଣ, ଗତିବିଧି ଏବଂ ଉପଲବ୍ଧତା ଉପରେ ନଜର ରଖିବା, ଏକ ତାଲିକା ପ୍ରସ୍ତୁତ କରିବା, ଗୋଦାମର କାର୍ଯ୍ୟ ଉପରେ ଆନାଲିଟିକ୍ସ କରିବା | CRM ବିକଳ୍ପ ପାଇଁ ଧନ୍ୟବାଦ, ଆପଣ ଏକ ଅସୀମିତ ପରିମାଣର ସୂଚନା ସହିତ ଏକ ଡାଟାବେସ୍ ସୃଷ୍ଟି କରିପାରିବେ, ଯାହା କେବଳ ତଥ୍ୟକୁ ସୁରକ୍ଷିତ ଭାବରେ ସଂରକ୍ଷଣ କରିବାକୁ ନୁହେଁ, ବରଂ ସେମାନଙ୍କର ତୁରନ୍ତ ସ୍ଥାନାନ୍ତର ଏବଂ ପ୍ରକ୍ରିୟାକରଣ ମଧ୍ୟ କରିବାକୁ ଅନୁମତି ଦେଇଥାଏ |

