Ang operating system: Windows, Android, macOS
Grupo sa mga programa: Ang automation sa negosyo
Programa alang sa serbisyo sa awto
- Gipanalipdan sa copyright ang talagsaon nga mga pamaagi sa automation sa negosyo nga gigamit sa among mga programa.

Copyright - Kami usa ka napamatud-an nga tigmantala sa software. Gipakita kini sa operating system kung nagpadagan sa among mga programa ug demo-bersyon.

Gipamatud-an nga magmamantala - Nagtrabaho kami sa mga organisasyon sa tibuuk kalibutan gikan sa gagmay nga mga negosyo hangtod sa dagkong mga negosyo. Nalakip ang among kompanya sa internasyonal nga rehistro sa mga kompanya ug adunay marka sa pagsalig sa elektroniko.

Timailhan sa pagsalig
Dali nga transisyon.
Unsay gusto nimong buhaton karon?
Kung gusto nimo mahibal-an ang programa, ang labing kadali nga paagi mao ang pagtan-aw una sa tibuuk nga video, ug dayon i-download ang libre nga bersyon sa demo ug pagtrabaho kini sa imong kaugalingon. Kung gikinahanglan, paghangyo ug presentasyon gikan sa teknikal nga suporta o basaha ang mga instruksyon.
Pakigsulti kanamo dinhi
Sa mga oras sa negosyo kasagaran kami motubag sulod sa 1 ka minuto
Unsaon pagpalit sa programa?
Tan-awa ang screenshot sa programa
Tan-awa ang usa ka video bahin sa programa
I-download ang bersyon sa demo
Itandi ang mga configuration sa programa
Kalkulahin ang gasto sa software
Kalkulahin ang gasto sa cloud kung kinahanglan nimo ang cloud server
Kinsa ang developer?
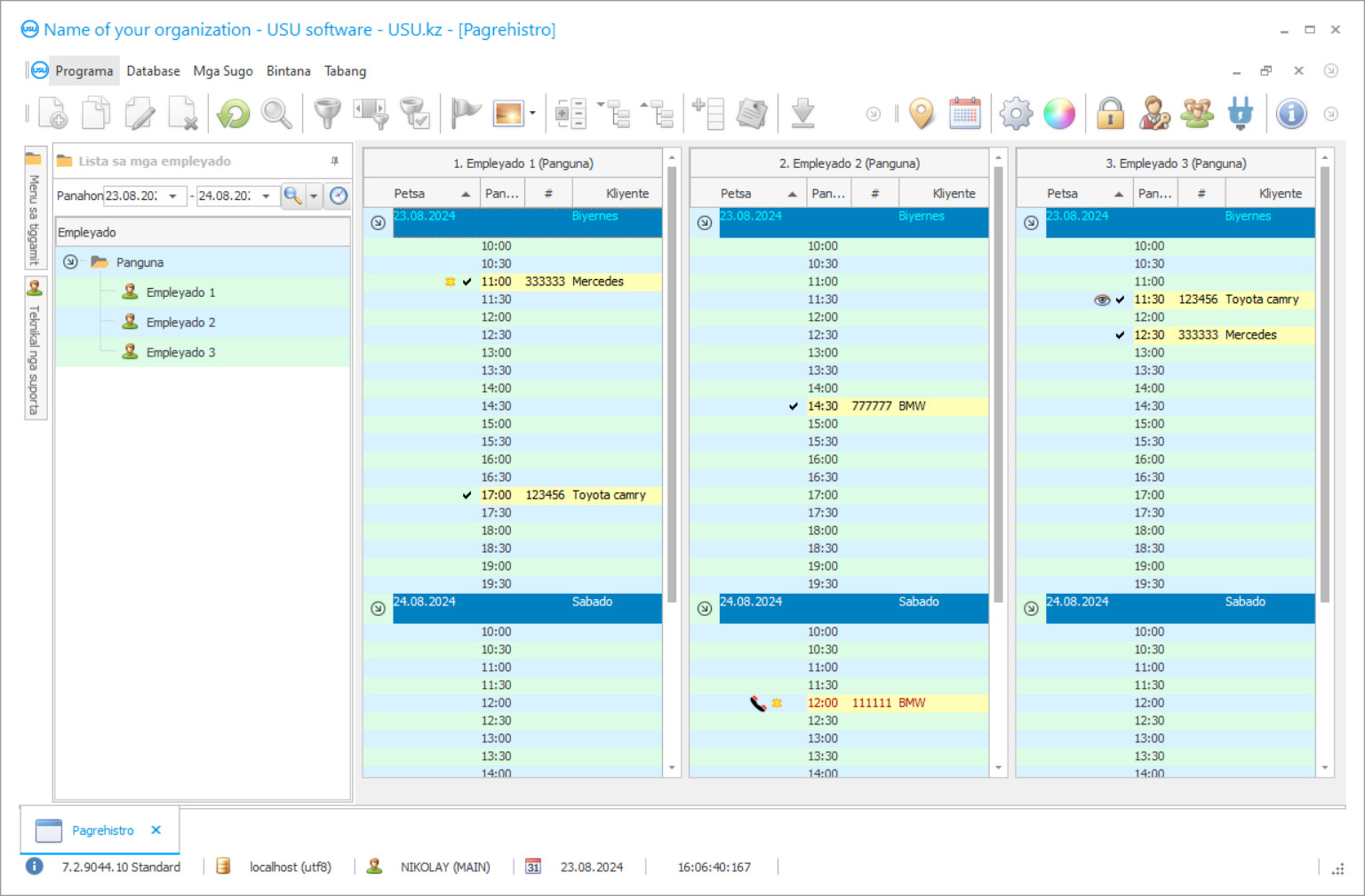
Screenshot sa programa
Ang screenshot usa ka litrato sa software nga nagdagan. Gikan niini masabtan dayon nimo kung unsa ang hitsura sa usa ka CRM system. Nagpatuman kami og interface sa bintana nga adunay suporta alang sa disenyo sa UX/UI. Kini nagpasabot nga ang user interface gibase sa mga tuig sa user nga kasinatian. Ang matag aksyon nahimutang sa eksakto kung diin kini labing kombenyente sa pagbuhat niini. Salamat sa ingon nga usa ka takos nga pamaagi, ang imong produktibo sa trabaho mahimong labing kataas. Pag-klik sa gamay nga imahe aron maablihan ang screenshot sa tibuuk nga gidak-on.
Kung mopalit ka ug USU CRM system nga adunay configuration nga labing menos "Standard", aduna kay kapilian nga mga disenyo gikan sa sobra sa kalim-an nga templates. Ang matag tiggamit sa software adunay higayon sa pagpili sa disenyo sa programa nga mohaum sa ilang lami. Ang matag adlaw sa trabaho kinahanglan magdala og kalipay!
Ang mga tigdumala sa serbisyo sa awto sa tibuuk kalibutan nangita sa internet alang sa labing kaayo nga programa sa accounting sa serbisyo sa awto. Karong panahona imposible nga makakuha kaayohan kaysa ubang mga negosyo sa serbisyo sa awto nga dili mogamit moderno nga mga gamit sa accounting, mga programa nga magtugot sa pagtipig daghang oras sa paghimo og monotonous nga manwal nga papeles, ug uban pang lahi nga trabaho nga dali ibalhin sa programa nga buhaton.
Apan unsaon pagpangita usa ka programa sa pagdumala sa serbisyo sa awto nga mohaum sa imong negosyo? Aron ang serbisyo sa awto nga magamit nga maayo kini kinahanglan nga adunay usa ka klase nga automation nga gipatuman gikan sa una nga adlaw. Samtang gipili ang labing kaayo nga programa sa accounting nga mohaum sa mga kinahanglanon sa kompanya labi ka hinumdomi nga kinahanglan adunay piho nga mga bentaha kaysa ubang mga programa sama sa kadaghan sa pagkabatid.
Kinsa ang developer?
Akulov Nikolay
Eksperto ug punong programmer nga miapil sa pagdesinyo ug pagpalambo niini nga software.
2025-12-15
Video sa programa alang sa serbisyo sa awto
Kini nga video kay sa English. Apan mahimo nimong sulayan nga i-on ang mga subtitle sa imong lumad nga sinultian.
Daghang mga ingon nga programa ang yano kaayo ug wala magbuhat og daghang trabaho sa labing kadako nga mga butang. Ang labing kaayo nga software sa pagdumala sa kasagaran gihulagway pinaagi sa pagkaanaa usa ka hingpit nga pagpaandar alang sa pag-automate sa usa ka service center sa awto, sugod gikan sa trabaho sa accounting hangtod sa kompleto nga pagtuki sa mga kalihokan nga gihimo matag adlaw.
Ang kadali sa paggamit usa pa ka daghang bentaha nga ang labing kaayo nga accounting ug automating software adunay labaw sa mga kaindigay niini sa merkado. Kung ang programa sobra ka komplikado ug ang interface sa tiggamit lisud kaayo nga masabtan ug magamit sa adlaw-adlaw, nan ang potensyal nga tiggamit mogugol og daghang oras sa pagtuon lang sa mga intricacies sa iyang trabaho ug napugos sa kanunay nga pagkontak sa developer alang sa teknikal nga suporta, ug kini us aka usik nga usik sa usik nga oras ug mga gigikanan sa kompanya sa serbisyo sa awto.
I-download ang bersyon sa demo
Kung nagsugod ka sa programa, mahimo nimo mapili ang sinultian.

Mahimo nimong i-download ang demo nga bersyon nga libre. Ug pagtrabaho sa programa sulod sa duha ka semana. Naapil na ang pipila ka impormasyon didto para maklaro.
Kinsa ang tighubad?
Khoilo Roman
Chief programmer nga miapil sa paghubad niini nga software ngadto sa lain-laing mga pinulongan.
Ang Pinakamaayo nga mga programa usa usab nga maayo nga na-optimize aron magtrabaho sa tanan nga mga klase nga hardware sa kompyuter mahimo kini ang labing bag-ong teknolohiya nga labi ka taas o usa ka karaan nga laptop - ang programa alang sa pagdumala sa serbisyo sa awto kinahanglan molihok nga hingpit bisan sa mas hinay nga makina; Ang mga aparato nga adunay labing menos moderno nga RAM kinahanglan nga igoigo alang sa buluhaton sa pag-awtomatiko sa proseso sa pag-account sa negosyo.
Ang dali nga pagkompleto sa mga transaksyon usa usab ka hinungdan nga hinungdan sa pagpili sa labing kaayo nga aplikasyon. Dili magdugay alang sa usa ka takus nga programa aron maproseso ang mga hangyo, ug ang mga transaksyon kinahanglan ipatuman sa usa lang ka segundo, ang matag tipik sa kasayuran kinahanglan ma-update sa tinuud nga oras.
Pag-order usa ka programa alang sa serbisyo sa awto
Sa pagpalit sa programa, tawag lang o pagsulat kanamo. Ang among mga espesyalista mouyon kanimo sa angay nga pagsumpo sa software, pag-andam og kontrata ug invoice alang sa pagbayad.
Unsaon pagpalit sa programa?
Ipadala ang mga detalye alang sa kontrata
Nagsulod kami sa usa ka kasabutan sa matag kliyente. Ang kontrata mao ang imong garantiya nga makadawat ka kung unsa gyud ang imong gikinahanglan. Busa, una kinahanglan nimo nga ipadala kanamo ang mga detalye sa usa ka ligal nga entidad o indibidwal. Kini kasagaran dili molapas sa 5 ka minuto
Paghimo og advance nga bayad
Human ipadala kanimo ang gi-scan nga mga kopya sa kontrata ug invoice alang sa pagbayad, gikinahanglan ang usa ka advance nga bayad. Palihug timan-i nga sa dili pa i-install ang CRM nga sistema, igo na ang pagbayad dili sa tibuok nga kantidad, apan usa lamang ka bahin. Gisuportahan ang lainlaing mga paagi sa pagbayad. Mga 15 minutos
Ang programa i-install
Pagkahuman niini, usa ka piho nga petsa ug oras sa pag-install ang magkauyon kanimo. Kasagaran kini mahitabo sa parehas o sa sunod nga adlaw pagkahuman sa mga papeles. Diha-diha dayon human sa pag-instalar sa CRM nga sistema, mahimo kang mangayo og pagbansay alang sa imong empleyado. Kung ang programa gipalit alang sa 1 nga tiggamit, dili molapas sa 1 ka oras
Enjoy sa resulta
Enjoy sa resulta nga walay katapusan :) Ang labi nga makapahimuot dili lamang ang kalidad nga gihimo sa software aron ma-automate ang adlaw-adlaw nga trabaho, apan usab ang kakulang sa pagsalig sa porma sa usa ka binulan nga bayad sa suskrisyon. Tuod man, kausa ra ka magbayad alang sa programa.
Pagpalit ug andam nga programa
Mahimo ka usab mag-order sa custom nga software development
Kung ikaw adunay espesyal nga mga kinahanglanon sa software, pag-order sa naandan nga pag-uswag. Unya dili ka kinahanglan nga mopahiangay sa programa, apan ang programa ipahiangay sa imong mga proseso sa negosyo!
Programa alang sa serbisyo sa awto
Kadaghanan sa mga moderno nga solusyon sa accounting nagsuporta usab sa paghiusa sa lainlaing mga kagamitan, internet, ug uban pang mga programa. Kini nga aspeto dili katingad-an nga hinungdanon usab alang sa dali nga pagbayloay sa datos ug pagpadali sa tanan nga kalihokan sa adlaw-adlaw nga negosyo.
Ang programa nga gitawag nga 'USU Software' hingpit nga nakakab-ot sa tanan nga nahisgutan nga mga kinahanglanon ug bisan nagtanyag dugang nga dugang nga mga bentaha nga makatabang sa imong negosyo nga molambo ug molambo samtang molabay ang panahon. Ang among programa makatabang kanimo aron ma-awtomatiko ang imong negosyo nga serbisyo sa awto sa hapit wala’y oras. Ania ang usa ka pananglitan sa pipila ka mga punoan nga bahin nga piho nga gilaraw alang sa pagdumala sa service center sa awto sa mga engineer sa software sa USU Software: pagpatuman sa mga database, mga himan aron mapadayon kini ug magamit kini sa ilang kinatibuk-an nga potensyal, kasayuran bahin sa mga kustomer sa serbisyo ug ilang mga salakyanan, accounting alang sa usa ka bodega alang sa mga bahin sa awto, pagrekord sa kasaysayan sa tanan nga mga pagbisita sa kostumer, pagpadala mga mensahe gamit ang SMS, mga tawag sa messenger ingon man tradisyonal nga mga tawag sa tingog, pagpatuman sa sistema sa pagkamaunongon sa kustomer nga nagtugot sa paghatag mga espesyal nga diskwento ug mga tanyag alang sa mga piho nga kostumer, pagkwenta sa tanan nga gibanabana nga gasto alang sa gihatag nga mga serbisyo ug pagbayad alang sa mga empleyado, usa ka bug-os nga putos sa mga papeles ug blangko sa dokumentasyon ug mga porma nga nagsunod sa mga sumbanan sa daghang mga nasud, pagdumala sa usa ka shop sa mga piyesa sa awto kung adunay usa nga duul sa sentro sa serbisyo sa awto, Pagdumala sa Relasyon sa Customer (CRM) pagpatuman sa sistema, pagtuki sa tanan nga adlaw-adlaw nga kalihokan, pagplano sa pinansya, trabaho w kini ang software gamit ang pareho nga mga lokal ug internet network aron makahimo usa ka us aka pinaghiusa nga database sa tanan nga datos sa accounting, pagdumala sa kawani, accounting sa pinansya ug daghan pang uban nga parehas nga hinungdanon nga pagpaandar.
Kung ang imong negosyo wala pa mapauswag ug dili na kinahanglan ang tanan nga pagpaandar nga kauban sa USU Software mahimo nimo pahibal-on ang among mga taghimo bahin niini ug pagbayad ra alang sa pagpaandar nga imong gigamit nga dili kinahanglan magbayad bisan unsang dugang nga salapi alang sa usa ka butang nga dili ' bisan gigamit sa imong negosyo.
Ngano nga ang USU Software giisip nga usa sa labing kaayo nga programa sa accounting sa merkado? Tungod kay ang USU Software usa ka tibuuk nga programa nga dali gamiton ug masabtan, kana dali ug episyente nga nagpadagan, ug wala magkinahanglan moderno nga hardware alang sa dali nga pagsugod ug pagpatuman sa daloy sa trabaho sa negosyo. Ingon kadugangan, ang USU Software mahimong iupod sa lainlaing kagamitan, konektado sa internet ug lainlaing mga programa ug mahimo’g hingpit nga ipahiangay sa pagdalista sa negosyo ingon man adunay usa ka interface nga multi-user, nga magtugot kanimo, pananglitan, aron isagol ang pag-asoy sa imong uban pang mga serbisyo sa awto. Ingon kadugangan, ang produkto mahimong mapalit sa usa ka makatarunganon nga presyo. Ang labing kaayo nga teknikal nga suporta sa koponan sa USU Software kanunay andam nga motubag kung adunay mahitabo. Gihatagan namon bili ang matag kliyente nga adunay kami. Kung gusto nimong sulayan ang bersyon sa demo sa programa sa imong istasyon sa serbisyo sa awto i-download ra ang libre nga bersyon sa demo gikan sa among website aron susihon ang imong kaugalingon ug tan-awa kung unsa kini ka epektibo kung mag-abut sa awtomatiko nga bisan unsang negosyo sa serbisyo sa awto.

