Stýrikerfi: Windows, Android, macOS
Hópur dagskrárliða: Sjálfvirkni fyrirtækja
Dagskrá fyrir bílaþjónustu
- Höfundarréttur verndar einstöku aðferðir við sjálfvirkni fyrirtækja sem eru notaðar í áætlunum okkar.

Höfundarréttur - Við erum sannprófaður hugbúnaðarútgefandi. Þetta birtist í stýrikerfinu þegar forritin okkar og kynningarútgáfur eru keyrðar.

Staðfestur útgefandi - Við vinnum með samtökum um allan heim, allt frá litlum fyrirtækjum til stórra. Fyrirtækið okkar er skráð í alþjóðlega fyrirtækjaskrá og hefur rafrænt traustmerki.

Merki um traust
Fljótleg umskipti.
Hvað viltu gera núna?
Ef þú vilt kynnast forritinu er fljótlegasta leiðin að horfa fyrst á myndbandið í heild sinni og síðan hlaða niður ókeypis kynningarútgáfunni og vinna með það sjálfur. Ef nauðsyn krefur skaltu biðja um kynningu frá tækniþjónustu eða lesa leiðbeiningarnar.
Hafðu samband hér
Á vinnutíma svörum við venjulega innan 1 mínútu
Hvernig á að kaupa forritið?
Skoðaðu skjáskot af forritinu
Horfðu á myndband um dagskrána
Sæktu kynningu útgáfu
Berðu saman stillingar forritsins
Reiknaðu kostnað við hugbúnað
Reiknaðu kostnaðinn við skýið ef þú þarft skýjaþjón
Hver er verktaki?
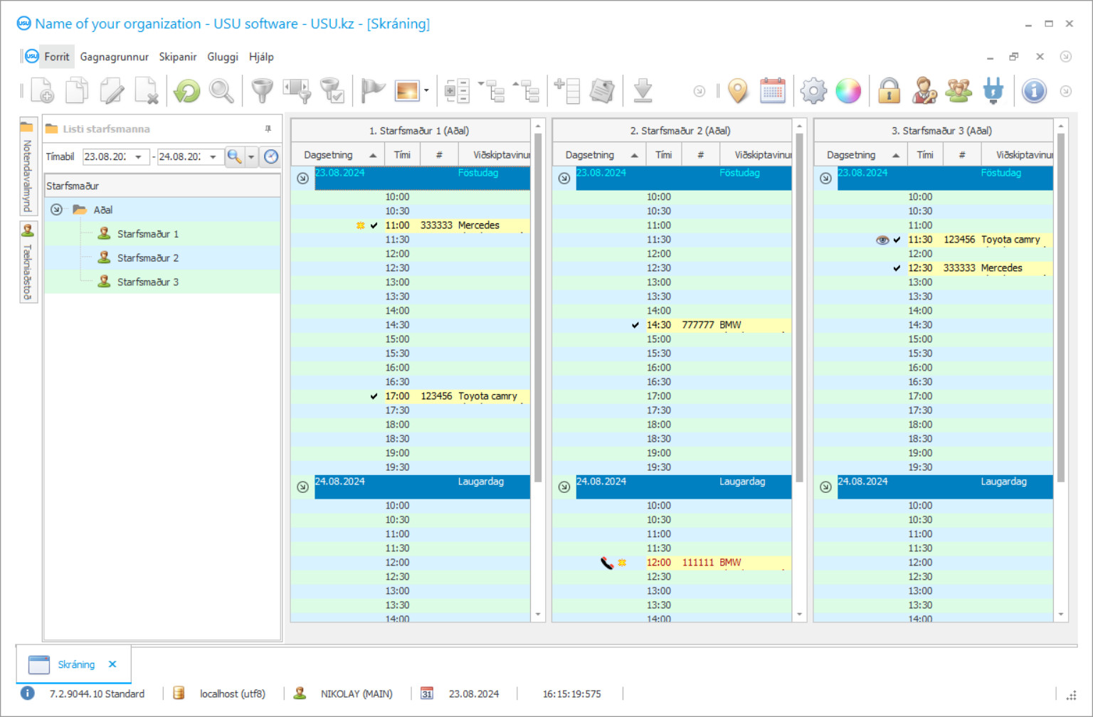
Skjáskot af forritinu
Skjáskot er mynd af hugbúnaðinum í gangi. Út frá því geturðu strax skilið hvernig CRM kerfi lítur út. Við höfum innleitt gluggaviðmót með stuðningi fyrir UX/UI hönnun. Þetta þýðir að notendaviðmótið byggist á margra ára reynslu notenda. Hver aðgerð er staðsett nákvæmlega þar sem hentugast er að framkvæma hana. Þökk sé svo hæfri nálgun verður vinnuframleiðni þín hámark. Smelltu á litlu myndina til að opna skjámyndina í fullri stærð.
Ef þú kaupir USU CRM kerfi með stillingu sem er að minnsta kosti „Standard“, muntu hafa val um hönnun úr meira en fimmtíu sniðmátum. Hver notandi hugbúnaðarins mun fá tækifæri til að velja hönnun forritsins eftir smekk sínum. Hver vinnudagur ætti að gleðja!
Stjórnendur bílaþjónustu um allan heim leita á internetinu að bestu bókhaldsforritinu fyrir bílaþjónustu. Nú á tímum er ómögulegt að ná forskoti á önnur þjónustufyrirtæki bíla án þess að nota nútímaleg bókhaldstæki, forrit sem gera kleift að spara mikinn tíma í að vinna einhæfa pappírsvinnu og aðrar tegundir vinnu sem auðvelt er að flytja yfir í forritið.
En hvernig á að finna stjórnunarforrit fyrir bílaþjónustu sem hentar fyrirtæki þínu sérstaklega? Til að bílaþjónustan geti virkað sem skyldi þarf hún að hafa einhvers konar sjálfvirkni í framkvæmd frá fyrsta degi. Þó að velja besta bókhaldsforritið sem hentar þörfum fyrirtækisins best er mikilvægt að muna að það þarf að hafa ákveðna kosti umfram önnur forrit eins og fjölhæfni.
Hver er verktaki?
2025-12-15
Myndband af dagskrá fyrir bílaþjónustu
Þetta myndband er á ensku. En þú getur prófað að kveikja á texta á móðurmálinu þínu.
Mörg slík forrit eru mjög einföld og vinna ekki mikið í stórum stíl hlutanna. Besti stjórnunarhugbúnaðurinn er venjulega að einkennast af nærveru fullgildrar virkni til að gera sjálfvirkan þjónustumiðstöð fyrir bíla, allt frá bókhaldsvinnu til að ljúka greiningu á þeirri starfsemi sem daglega fer fram.
Auðveld notkun er annar stór kostur sem besti bókhalds- og sjálfvirki hugbúnaður hefur yfir keppinauta sína á markaðnum. Ef forritið er of flókið og notendaviðmót þess er of erfitt að skilja og nota daglega, mun hugsanlegur notandi eyða miklum tíma í að læra aðeins á flækjur vinnu sinnar og neyðist til að hafa stöðugt samband við verktakann til að fá tæknilega aðstoð og þetta er mikil sóun á tímasóun og fjármunum bílaþjónustufyrirtækisins.
Sæktu kynningu útgáfu
Þegar þú byrjar forritið geturðu valið tungumál.

Þú getur sótt kynningarútgáfuna ókeypis. Og vinna í prógramminu í tvær vikur. Nokkrar upplýsingar hafa þegar verið settar þar inn til glöggvunar.
Hver er þýðandinn?
Bestu forritin eru líka þau sem eru vel bjartsýn til að vinna með alls konar tölvubúnað, hvort sem það er nýjasta tæknin eða forn fartölva - forritið fyrir stjórnun bílaþjónustu ætti að virka óaðfinnanlega jafnvel á hægari vélum; tæki með að minnsta kosti nokkuð nútíma vinnsluminni ættu að duga til að gera sjálfvirkan viðskiptabókhaldsferli.
Fljótur að ljúka viðskiptum er líka stór þáttur sem fer í að velja besta forritið. Það tekur ekki langan tíma þar til lögbært forrit vinnur úr beiðnum og viðskipti ættu að fara fram á aðeins sekúndubroti, hvert stykki af upplýsingum ætti að uppfæra í rauntíma.
Pantaðu dagskrá fyrir bílaþjónustu
Til að kaupa forritið skaltu bara hringja eða skrifa okkur. Sérfræðingar okkar munu koma sér saman við þig um viðeigandi hugbúnaðaruppsetningu, útbúa samning og reikning fyrir greiðslu.
Hvernig á að kaupa forritið?
Sendu upplýsingar um samninginn
Við gerum samning við hvern viðskiptavin. Samningurinn er trygging þín fyrir því að þú færð nákvæmlega það sem þú þarfnast. Þess vegna þarftu fyrst að senda okkur upplýsingar um lögaðila eða einstakling. Þetta tekur venjulega ekki meira en 5 mínútur
Gerðu fyrirframgreiðslu
Eftir að hafa sent þér skönnuð afrit af samningi og reikningi fyrir greiðslu þarf fyrirframgreiðslu. Vinsamlegast athugaðu að áður en þú setur upp CRM kerfið er nóg að borga ekki alla upphæðina, heldur aðeins hluta. Ýmsar greiðslumátar eru studdar. Um það bil 15 mínútur
Forritið verður sett upp
Eftir þetta verður samið við þig um ákveðinn uppsetningardag og tíma. Þetta gerist venjulega sama eða næsta dag eftir að pappírsvinnunni er lokið. Strax eftir að CRM kerfið hefur verið sett upp geturðu beðið um þjálfun fyrir starfsmann þinn. Ef forritið er keypt fyrir 1 notanda tekur það ekki meira en 1 klst
Njóttu niðurstöðunnar
Njóttu útkomunnar endalaust :) Það sem er sérstaklega ánægjulegt eru ekki aðeins gæði hugbúnaðarins sem hefur verið þróaður til að gera daglega vinnu sjálfvirkan, heldur einnig skortur á ósjálfstæði í formi mánaðarlegs áskriftargjalds. Þegar öllu er á botninn hvolft greiðir þú aðeins einu sinni fyrir forritið.
Kauptu tilbúið forrit
Einnig er hægt að panta sérsniðna hugbúnaðarþróun
Ef þú hefur sérstakar kröfur um hugbúnað, pantaðu sérsniðna þróun. Þá þarftu ekki að laga þig að forritinu heldur verður forritið aðlagað viðskiptaferlum þínum!
Dagskrá fyrir bílaþjónustu
Flestar nútímalegar bókhaldslausnir styðja einnig samþættingu við mismunandi búnað, internetið og önnur forrit. Þessi þáttur er ekki á óvart einnig mjög mikilvægur fyrir hratt gagnaskipti og hröðun allra daglegra athafna í viðskiptum.
Forritið sem kallast „USU Software“ uppfyllir að fullu allar fyrrgreindar kröfur og býður jafnvel upp á fleiri auka kosti sem munu hjálpa fyrirtækinu þínu að vaxa og þróast þegar fram líða stundir. Forritið okkar mun hjálpa þér að gera bílaframleiðslu þína sjálfvirkan á nánast engum tíma. Hér er dæmi um nokkur lykilatriði sem voru hönnuð sérstaklega fyrir stjórnun bílaþjónustumiðstöðvar af hugbúnaðarverkfræðingum USU hugbúnaðarins: útfærsla gagnagrunna, verkfæri til að viðhalda þeim og nýta þau til fullnustu, upplýsingar um viðskiptavini þjónustunnar og þeirra ökutæki, bókhald fyrir vöruhús fyrir bílavarahluti, skráningu sögu allra heimsókna viðskiptavina, sendingu skilaboða með SMS, boðberasímtölum sem og hefðbundnum símhringingum, innleiðingu tryggðarkerfis viðskiptavina sem gerir kleift að úthluta sérstökum afslætti og tilboðum fyrir tiltekna viðskiptavini, útreikninga á allur áætlaður kostnaður vegna veittrar þjónustu og greiðslu fyrir starfsmenn, fullur pakki af pappírsvinnu og eyðublöðum og eyðublöðum sem eru í samræmi við staðla margra landa, stjórnun á bifreiðavöruverslun ef eitthvað er nálægt þjónustumiðstöð bílsins, stjórnun tengsla viðskiptavina (CRM) kerfisútfærsla, greining á öllum daglegum athöfnum, fjárhagsáætlun, vinna m með hugbúnaðinum sem notar bæði staðbundið net og netkerfi til að búa til einn sameinaðan gagnagrunn með öllum bókhaldsgögnum, starfsmannastjórnun, fjárhagsbókhaldi og mörgum öðrum jafn mikilvægum virkni.
Ef fyrirtæki þitt er ekki nógu þróað ennþá og þarf bara ekki alla þá virkni sem er innifalinn í USU hugbúnaðinum geturðu látið verktaki okkar vita af því og aðeins borgað fyrir virkni sem þú notar án þess að þurfa að borga aukalega fyrir eitthvað sem er ekki einu sinni verið notað í fyrirtækinu þínu.
Af hverju er USU hugbúnaðurinn talinn vera eitt besta bókhaldsforrit á markaðnum? Vegna þess að USU hugbúnaðurinn er alhliða forrit sem er auðvelt í notkun og skilning, sem vinnur hratt og vel, og þarf ekki nútíma vélbúnað til að koma fljótt af stað og innleiða það í vinnuferlið. Að auki er hægt að samþætta USU hugbúnaðinn með ýmsum búnaði, tengjast internetinu og ýmsum forritum og hægt er að aðlaga hann að sérhæfingu fyrirtækisins sem og hafa margnotendaviðmót sem gerir þér td kleift að sameina bókhald annarra bílaþjónustu þinna. Að auki er hægt að kaupa vöruna á sanngjörnu verði. Besti tæknilegi stuðningur USU hugbúnaðarteymisins er alltaf tilbúinn að svara ef eitthvað kemur upp á. Við metum hvern og einn viðskiptavin sem við höfum. Ef þú vilt prófa kynningarútgáfu forritsins á bílastöðvum þínum skaltu bara hlaða niður ókeypis kynningarútgáfunni af vefsíðunni okkar til að kanna sjálfan þig og sjá hversu árangursrík hún er þegar kemur að því að gera sjálfvirkan bílafyrirtæki.

