İşletim sistemi: Windows, Android, macOS
Program grubu: İşletme otomasyonu
Araba servisi programı
- Telif hakkı, programlarımızda kullanılan benzersiz iş otomasyonu yöntemlerini korur.

Telif hakkı - Doğrulanmış bir yazılım yayıncısıyız. Bu, programlarımızı ve demo sürümlerimizi çalıştırırken işletim sisteminde görüntülenir.

Doğrulanmış yayıncı - Küçük işletmelerden büyük işletmelere kadar dünyanın dört bir yanındaki kuruluşlarla çalışıyoruz. Şirketimiz uluslararası şirketler siciline dahil olup elektronik güven işaretine sahiptir.

güven işareti
Hızlı geçiş.
Şimdi ne yapmak istersin?
Programla tanışmak istiyorsanız, en hızlı yol önce videonun tamamını izlemek, ardından ücretsiz demo sürümünü indirip kendiniz üzerinde çalışmaktır. Gerekirse teknik destekten sunum isteyin veya talimatları okuyun.
Bize buradan ulaşın
Mesai saatleri içinde genellikle 1 dakika içinde yanıt veririz
Program nasıl satın alınır?
Programın ekran görüntüsünü görüntüleyin
Program hakkında bir video izleyin
Demo sürümünü indir
Programın konfigürasyonlarını karşılaştırın
Yazılım maliyetini hesaplayın
Bir bulut sunucusuna ihtiyacınız varsa bulutun maliyetini hesaplayın
Geliştirici kim?
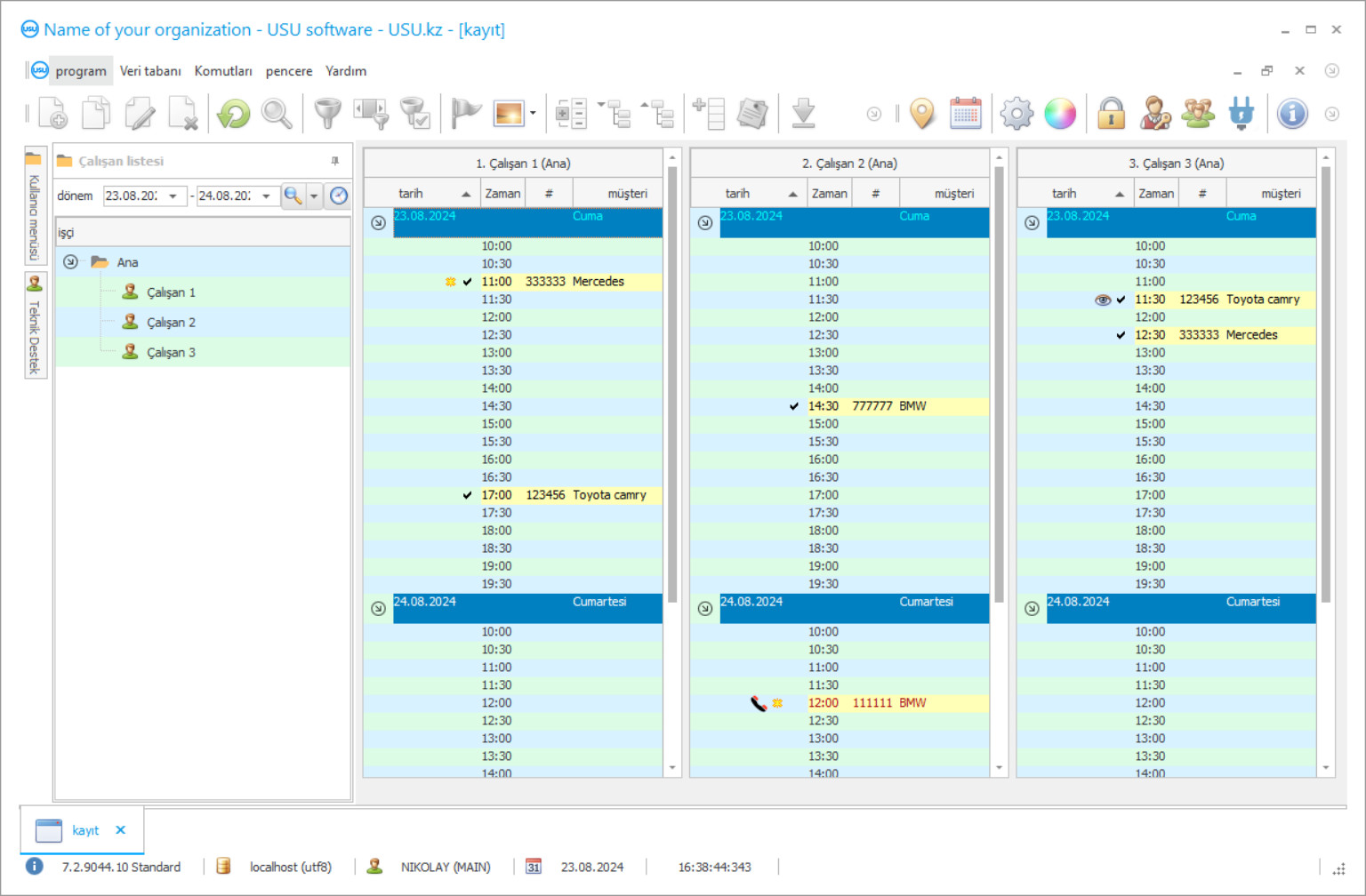
Programın ekran görüntüsü
Ekran görüntüsü, çalışan yazılımın fotoğrafıdır. Ondan bir CRM sisteminin neye benzediğini hemen anlayabilirsiniz. UX/UI tasarımını destekleyen bir pencere arayüzü uyguladık. Bu, kullanıcı arayüzünün uzun yıllara dayanan kullanıcı deneyimine dayandığı anlamına gelir. Her eylem, tam olarak gerçekleştirilmesinin en uygun olduğu yerde bulunur. Böyle yetkin bir yaklaşım sayesinde iş verimliliğiniz maksimum olacaktır. Ekran görüntüsünü tam boyutta açmak için küçük resme tıklayın.
En az “Standart” konfigürasyona sahip bir USU CRM sistemi satın alırsanız, elliden fazla şablon arasından seçim yapma olanağına sahip olursunuz. Yazılımın her kullanıcısı, programın tasarımını kendi zevkine göre seçme şansına sahip olacaktır. Her iş günü neşe getirmeli!
Dünyanın dört bir yanındaki araba servisi yöneticileri, en iyi araba hizmeti muhasebe programı için İnternet'te arama yapıyor. Günümüzde modern muhasebe araçları, tekdüze manuel evrak işlerinde çok fazla zaman tasarrufu sağlayacak programlar ve yapılacak programa kolayca aktarılabilecek diğer iş türleri kullanmadan diğer araba servisi işletmelerine göre avantaj elde etmek imkansızdır.
Ancak özellikle işinize uygun bir araba servisi yönetimi programı nasıl bulunur? Araç hizmetinin düzgün çalışabilmesi için ilk günden itibaren bir çeşit otomasyona sahip olması gerekir. Şirketin ihtiyaçlarına en iyi uyacak en iyi muhasebe programını seçerken, çok yönlülük gibi diğer programlara göre belirli avantajlara sahip olması gerektiğini unutmamak önemlidir.
Geliştirici kim?
2025-12-14
Araba servisi için programın videosu
Bu video İngilizcedir. Ancak ana dilinizde altyazıları açmayı deneyebilirsiniz.
Bu tür programların çoğu çok basittir ve büyük ölçekte pek işe yaramaz. En iyi yönetim yazılımı, genellikle muhasebe işinden başlayarak günlük olarak gerçekleştirilen faaliyetlerin eksiksiz analizine kadar bir araba servis merkezinin otomatikleştirilmesi için tam teşekküllü bir işlevselliğin varlığı ile karakterize edilir.
Kullanım kolaylığı, en iyi muhasebe ve otomatikleştirme yazılımının piyasadaki rakiplerine göre sahip olduğu bir başka büyük avantajdır. Program çok karmaşıksa ve kullanıcı arayüzünün günlük olarak anlaşılması ve kullanılması çok zorsa, potansiyel kullanıcı sadece işinin inceliklerini incelemek ve teknik destek için sürekli olarak geliştiriciyle iletişime geçmek zorunda kalacaktır. ve bu, araba servis şirketinin büyük bir zaman ve kaynak israfıdır.
Demo sürümünü indir
Programı başlatırken dili seçebilirsiniz.

Demo sürümünü ücretsiz olarak indirebilirsiniz. Ve programda iki hafta çalışın. Açıklık sağlamak amacıyla bazı bilgiler zaten buraya dahil edilmiştir.
Çevirmen kim?
En İyi programlar, en yeni en son teknoloji veya eski bir dizüstü bilgisayar olsun, her tür bilgisayar donanımı ile çalışmak için iyi optimize edilmiş olanlardır - bir araba servis yönetimi programı, daha yavaş makinelerde bile kusursuz çalışmalıdır; en azından biraz modern RAM'e sahip cihazlar, işletme muhasebesi sürecini otomatikleştirme görevi için yeterli olmalıdır.
İşlemlerin hızlı bir şekilde tamamlanması, aynı zamanda en iyi uygulamanın seçilmesinde önemli bir faktördür. Yetkili bir programın talepleri işleme koyması uzun sürmez ve işlemler yalnızca bir saniyede gerçekleştirilmeli, her bilgi parçası gerçek zamanlı olarak güncellenmelidir.
Araba servisi için bir program sipariş edin
Programı satın almak için bizi aramanız veya yazmanız yeterli. Uzmanlarımız uygun yazılım konfigürasyonu konusunda sizinle mutabakata varacak, bir sözleşme ve ödeme faturası hazırlayacaktır.
Program nasıl satın alınır?
Sözleşmenin ayrıntılarını gönder
Her müşteriyle bir anlaşma yapıyoruz. Sözleşme, tam olarak ihtiyacınız olanı alacağınızın garantisidir. Bu nedenle öncelikle bize tüzel kişi veya şahsın bilgilerini göndermeniz gerekmektedir. Bu genellikle 5 dakikadan fazla sürmez
Avans ödemesi yapın
Ödeme için sözleşmenin ve faturanın taranmış kopyalarını size gönderdikten sonra, ön ödeme yapılması gerekmektedir. CRM sistemini kurmadan önce tutarın tamamını değil, yalnızca bir kısmını ödemenin yeterli olduğunu lütfen unutmayın. Çeşitli ödeme yöntemleri desteklenmektedir. Yaklaşık 15 dakika
Program kurulacak
Bundan sonra sizinle belirli bir kurulum tarihi ve saati üzerinde anlaşmaya varılacaktır. Bu genellikle evrak işlerinin tamamlanmasından sonraki aynı gün veya ertesi gün gerçekleşir. CRM sistemini kurduktan hemen sonra çalışanınızın eğitim almasını isteyebilirsiniz. Programın 1 kullanıcı için satın alınması halinde 1 saatten fazla sürmez.
Sonucun tadını çıkarın
Sonucun sonsuz tadını çıkarın :) Özellikle sevindirici olan şey, yalnızca yazılımın günlük işleri otomatikleştirmek için geliştirildiği kalite değil, aynı zamanda aylık abonelik ücreti biçiminde bağımlılığın olmamasıdır. Sonuçta program için yalnızca bir kez ödeme yapacaksınız.
Hazır bir program satın alın
Ayrıca özel yazılım geliştirme siparişi verebilirsiniz
Özel yazılım gereksinimleriniz varsa özel geliştirme siparişi verin. O zaman sizin programa uyum sağlamanıza gerek kalmayacak, ancak program iş süreçlerinize göre ayarlanacak!
Araba servisi programı
Çoğu modern muhasebe çözümü, farklı ekipman, internet ve diğer programlarla entegrasyonu da destekler. Bu özellik, hızlı veri alışverişi ve tüm günlük iş faaliyetlerinin hızlandırılması için şaşırtıcı olmayan bir şekilde çok önemlidir.
"USU Software" adlı program, yukarıda belirtilen tüm gereksinimleri tam olarak karşılar ve hatta işletmenizin zaman geçtikçe büyümesine ve gelişmesine yardımcı olacak daha fazla ekstra avantaj sunar. Programımız, araç servis girişiminizi hemen hemen hiç zaman kaybetmeden otomatikleştirmenize yardımcı olacaktır. USU Yazılımının yazılım mühendisleri tarafından araç servis merkezi yönetimi için özel olarak tasarlanmış bazı temel özelliklere bir örnek: veri tabanlarının uygulanması, bunları sürdürmek ve bunları tam potansiyelleriyle kullanmak için araçlar, hizmetin müşterileri hakkında bilgiler ve bunların araçlar, araba parçaları için bir depo muhasebesi, tüm müşteri ziyaretlerinin geçmişini kaydetme, SMS kullanarak mesaj gönderme, mesajlaşma çağrıları ve geleneksel sesli aramalar, belirli müşteriler için özel indirim ve teklifler atamaya izin veren müşteri sadakat sisteminin uygulanması, hesaplamaları Sağlanan hizmetler ve çalışanlar için ödeme için tüm tahmini maliyetler, birçok ülkenin standartlarına uygun eksiksiz bir evrak ve belge boşlukları ve formları, araba servis merkezinin yakınında olması durumunda bir araba yedek parça mağazasının yönetimi, Müşteri İlişkileri Yönetimi (CRM) sistem uygulaması, tüm günlük faaliyetlerin analizi, finansal planlama, çalışma ith, tüm muhasebe verileri, personel yönetimi, finansal muhasebe ve eşit derecede önemli diğer birçok işlevsellik ile tek bir birleşik veritabanı oluşturmak için hem yerel hem de internet ağlarını kullanan yazılım.
İşletmeniz henüz yeterince gelişmemişse ve USU Yazılımında bulunan tüm işlevleri gerektirmiyorsa, geliştiricilerimize bu konuda bildirimde bulunabilir ve olmayan bir şey için fazladan para ödemek zorunda kalmadan yalnızca kullandığınız işlevler için ödeme yapabilirsiniz. t İşletmenizde bile kullanılıyor.
USU Yazılımı neden piyasadaki en iyi muhasebe programlarından biri olarak kabul ediliyor? USU Software, kullanımı ve anlaşılması kolay, hızlı ve verimli çalışan ve iş akışına hızlı bir başlangıç ve uygulama için modern donanım gerektirmeyen evrensel bir programdır. Ek olarak, USU Yazılımı çeşitli ekipmanlarla entegre edilebilir, internete ve çeşitli programlara bağlanabilir ve işletmenin uzmanlığına tam olarak uyarlanabilir ve örneğin size izin verecek çok kullanıcılı bir arayüze sahiptir. diğer araba hizmetlerinizin muhasebesini birleştirin. Ayrıca ürün makul bir fiyata satın alınabilir. USU Yazılım ekibindeki en iyi teknik destek, bir şey olması durumunda her zaman yanıt vermeye hazırdır. Sahip olduğumuz her müşteriye değer veriyoruz. Programın demo sürümünü araç servis istasyonunuzda denemek istiyorsanız, web sitemizden ücretsiz demo sürümünü indirin ve kendinizi kontrol edin ve herhangi bir araba servisi işletmesini otomatikleştirme konusunda ne kadar etkili olduğunu görün.

