 
            இயக்க முறைமை: Windows, Android, macOS
நிரல்களின் குழு: வணிக ஆட்டோமேஷன்
கார் சேவைக்கான திட்டம்
- எங்கள் திட்டங்களில் பயன்படுத்தப்படும் வணிக தன்னியக்கத்தின் தனித்துவமான முறைகளை பதிப்புரிமை பாதுகாக்கிறது. 
 காப்புரிமை
- நாங்கள் சரிபார்க்கப்பட்ட மென்பொருள் வெளியீட்டாளர். எங்கள் புரோகிராம்கள் மற்றும் டெமோ-பதிப்புகளை இயக்கும் போது இது இயக்க முறைமையில் காட்டப்படும். 
 சரிபார்க்கப்பட்ட வெளியீட்டாளர்
- உலகெங்கிலும் உள்ள சிறிய வணிகங்கள் முதல் பெரிய நிறுவனங்கள் வரை நாங்கள் வேலை செய்கிறோம். எங்கள் நிறுவனம் நிறுவனங்களின் சர்வதேச பதிவேட்டில் சேர்க்கப்பட்டுள்ளது மற்றும் மின்னணு நம்பிக்கை அடையாளத்தைக் கொண்டுள்ளது. 
 நம்பிக்கையின் அடையாளம்
விரைவான மாற்றம்.
நீங்கள் இப்போது என்ன செய்ய விரும்புகிறீர்கள்?
			நீங்கள் நிரலைப் பற்றி தெரிந்துகொள்ள விரும்பினால், வேகமான வழி முதலில் முழு வீடியோவையும் பார்க்கவும், பின்னர் இலவச டெமோ பதிப்பைப் பதிவிறக்கம் செய்து அதை நீங்களே வேலை செய்யவும். தேவைப்பட்டால், தொழில்நுட்ப ஆதரவிலிருந்து விளக்கக்காட்சியைக் கோரவும் அல்லது வழிமுறைகளைப் படிக்கவும்.
  
 எங்களை இங்கே தொடர்பு கொள்ளவும்
 வணிக நேரங்களில் நாங்கள் வழக்கமாக 1 நிமிடத்திற்குள் பதிலளிப்போம்
  
 திட்டத்தை எப்படி வாங்குவது?
  
 நிரலின் ஸ்கிரீன்ஷாட்டைப் பார்க்கவும்
  
 திட்டத்தைப் பற்றிய வீடியோவைப் பாருங்கள்
  
 டெமோ பதிப்பைப் பதிவிறக்குக
  
 நிரலின் உள்ளமைவுகளை ஒப்பிடுக
  
 மென்பொருளின் விலையைக் கணக்கிடுங்கள்
  
 உங்களுக்கு கிளவுட் சர்வர் தேவைப்பட்டால், கிளவுட்டின் விலையைக் கணக்கிடுங்கள்
  
 டெவலப்பர் யார்?
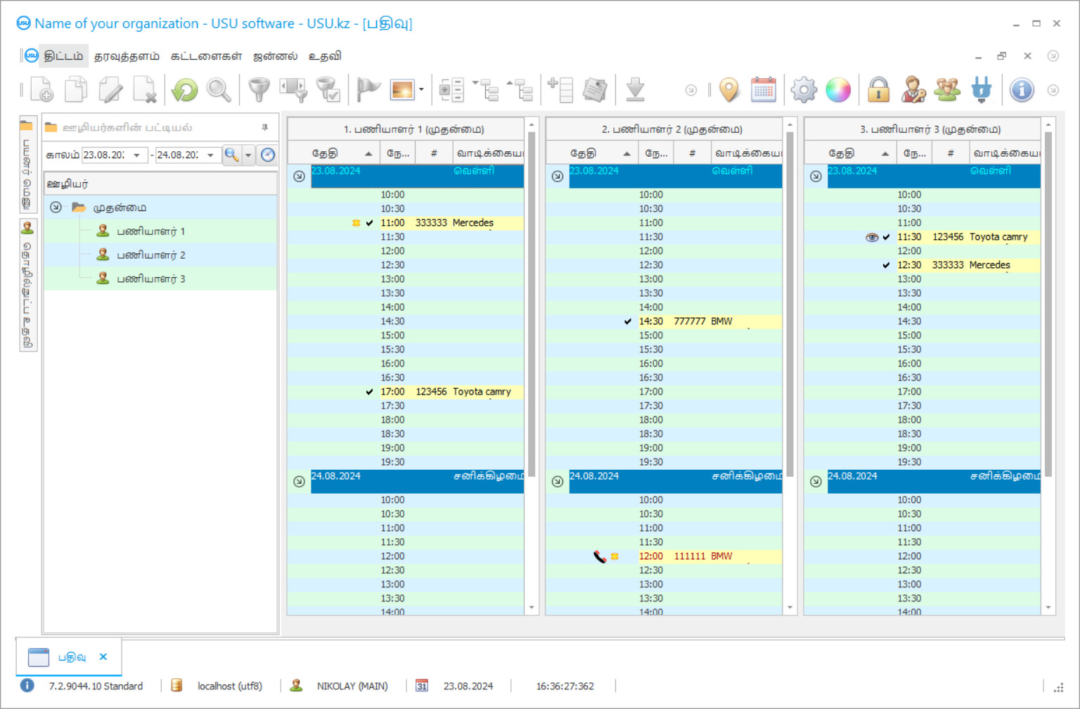
நிரல் ஸ்கிரீன்ஷாட்
ஸ்கிரீன்ஷாட் என்பது மென்பொருள் இயங்கும் புகைப்படம். அதிலிருந்து ஒரு CRM அமைப்பு எப்படி இருக்கும் என்பதை நீங்கள் உடனடியாக புரிந்து கொள்ளலாம். UX/UI வடிவமைப்பிற்கான ஆதரவுடன் ஒரு சாளர இடைமுகத்தை செயல்படுத்தியுள்ளோம். இதன் பொருள் பயனர் இடைமுகம் பல வருட பயனர் அனுபவத்தை அடிப்படையாகக் கொண்டது. ஒவ்வொரு செயலும் அதைச் செய்ய மிகவும் வசதியான இடத்தில் அமைந்துள்ளது. அத்தகைய திறமையான அணுகுமுறைக்கு நன்றி, உங்கள் வேலை உற்பத்தித்திறன் அதிகபட்சமாக இருக்கும். ஸ்கிரீன்ஷாட்டை முழு அளவில் திறக்க சிறிய படத்தின் மீது கிளிக் செய்யவும்.
நீங்கள் USU CRM சிஸ்டத்தை குறைந்தபட்சம் "ஸ்டாண்டர்ட்" என்ற உள்ளமைவுடன் வாங்கினால், ஐம்பதுக்கும் மேற்பட்ட டெம்ப்ளேட்களில் இருந்து டிசைன்களின் தேர்வு உங்களுக்கு இருக்கும். மென்பொருளின் ஒவ்வொரு பயனரும் தங்கள் ரசனைக்கு ஏற்ப நிரலின் வடிவமைப்பைத் தேர்ந்தெடுக்கும் வாய்ப்பைப் பெறுவார்கள். ஒவ்வொரு நாளும் வேலை மகிழ்ச்சியைத் தர வேண்டும்!
 
	உலகெங்கிலும் உள்ள கார் சேவை மேலாளர்கள் சிறந்த கார் சேவை கணக்கியல் திட்டத்திற்காக இணையத்தில் தேடுகிறார்கள். இப்போதெல்லாம் நவீன கணக்கியல் கருவிகளைப் பயன்படுத்தாமல் மற்ற கார் சேவை நிறுவனங்களை விட ஒரு நன்மையைப் பெறுவது சாத்தியமில்லை, சலிப்பான கையேடு காகித வேலைகளைச் செய்வதில் அதிக நேரத்தைச் சேமிக்க அனுமதிக்கும் நிரல்கள் மற்றும் செய்யக்கூடிய திட்டத்திற்கு எளிதாக மாற்றக்கூடிய பிற வகை வேலைகள்.
ஆனால் குறிப்பாக உங்கள் வணிகத்திற்கு ஏற்ற கார் சேவை மேலாண்மை திட்டத்தை எவ்வாறு கண்டுபிடிப்பது? கார் சேவை சரியாக இயங்க வேண்டுமானால், அது முதல் நாளிலிருந்து ஒருவித ஆட்டோமேஷன் செயல்படுத்தப்பட வேண்டும். நிறுவனத்தின் தேவைகளுக்கு ஏற்றவாறு சிறந்த கணக்கியல் திட்டத்தைத் தேர்ந்தெடுக்கும் போது, பல்துறைத்திறன் போன்ற பிற திட்டங்களை விட சில நன்மைகள் இருக்க வேண்டும் என்பதை நினைவில் கொள்வது அவசியம்.
டெவலப்பர் யார்?
 
					அகுலோவ் நிகோலே
இந்த மென்பொருளின் வடிவமைப்பு மற்றும் மேம்பாட்டில் பங்கேற்ற நிபுணர் மற்றும் தலைமை புரோகிராமர்.
2025-10-31
கார் சேவைக்கான திட்டத்தின் வீடியோ
இந்த வீடியோ ஆங்கிலத்தில் உள்ளது. ஆனால் உங்கள் தாய்மொழியில் வசனங்களை இயக்க முயற்சி செய்யலாம்.
இதுபோன்ற பல திட்டங்கள் மிகவும் எளிமையானவை, மேலும் பெரிய அளவிலான விஷயங்களைச் செய்ய வேண்டாம். சிறந்த மேலாண்மை மென்பொருளானது பொதுவாக ஒரு கார் சேவை மையத்தை தானியக்கமாக்குவதற்கான முழு அளவிலான செயல்பாட்டைக் கொண்டிருப்பதன் மூலம் வகைப்படுத்தப்படுகிறது, கணக்கியல் வேலைகள் தொடங்கி தினசரி அடிப்படையில் மேற்கொள்ளப்படும் செயல்பாடுகளின் முழுமையான பகுப்பாய்வு வரை.
பயன்பாட்டின் எளிமை என்பது சந்தையில் அதன் போட்டியாளர்களைக் காட்டிலும் சிறந்த கணக்கியல் மற்றும் தானியங்கு மென்பொருளைக் கொண்டிருக்கும் மற்றொரு பெரிய நன்மை. நிரல் மிகவும் சிக்கலானது மற்றும் அதன் பயனர் இடைமுகம் தினசரி அடிப்படையில் புரிந்துகொள்வதற்கும் பயன்படுத்துவதற்கும் மிகவும் கடினமாக இருந்தால், சாத்தியமான பயனர் அதன் வேலையின் சிக்கல்களைப் படிப்பதற்காக நிறைய நேரம் செலவிடுவார் மற்றும் தொழில்நுட்ப ஆதரவுக்காக டெவலப்பரை தொடர்ந்து தொடர்பு கொள்ள வேண்டிய கட்டாயத்தில் இருக்கிறார், இது கார் சேவை நிறுவனத்தின் நேரத்தையும் வளத்தையும் வீணாக்குவது ஒரு பெரிய வீணாகும்.
டெமோ பதிப்பைப் பதிவிறக்குக
நிரலைத் தொடங்கும்போது, நீங்கள் மொழியைத் தேர்ந்தெடுக்கலாம்.

டெமோ பதிப்பை நீங்கள் இலவசமாக பதிவிறக்கம் செய்யலாம். மேலும் திட்டத்தில் இரண்டு வாரங்கள் வேலை செய்யுங்கள். தெளிவுக்காக சில தகவல்கள் ஏற்கனவே சேர்க்கப்பட்டுள்ளன.
மொழிபெயர்ப்பாளர் யார்?
சிறந்த நிரல்கள் அனைத்து வகையான கணினி வன்பொருள்களிலும் வேலை செய்வதற்கு நன்கு உகந்தவையாகும், இது புதிய அதிநவீன தொழில்நுட்பம் அல்லது ஒரு பண்டைய மடிக்கணினி - ஒரு கார் சேவை நிர்வாகத்திற்கான நிரல் மெதுவான இயந்திரங்களில் கூட குறைபாடற்ற முறையில் செயல்பட வேண்டும்; வணிக கணக்கியல் செயல்முறையை தானியக்கமாக்கும் பணிக்கு குறைந்தபட்சம் ஓரளவு நவீன ரேம் கொண்ட சாதனங்கள் போதுமானதாக இருக்க வேண்டும்.
பரிவர்த்தனைகளை விரைவாக முடிப்பதும் சிறந்த பயன்பாட்டைத் தேர்ந்தெடுப்பதற்கான ஒரு பெரிய காரணியாகும். கோரிக்கைகளைச் செயலாக்குவதற்கு ஒரு திறமையான நிரலுக்கு அதிக நேரம் எடுக்காது, மற்றும் பரிவர்த்தனைகள் ஒரு பிளவு-நொடியில் மேற்கொள்ளப்பட வேண்டும், ஒவ்வொரு தகவலும் நிகழ்நேரத்தில் புதுப்பிக்கப்பட வேண்டும்.
கார் சேவைக்கான ஒரு திட்டத்தை ஆர்டர் செய்யுங்கள்
நிரலை வாங்க, எங்களை அழைக்கவும் அல்லது எழுதவும். பொருத்தமான மென்பொருள் உள்ளமைவு, ஒப்பந்தம் மற்றும் பணம் செலுத்துவதற்கான விலைப்பட்டியல் ஆகியவற்றைத் தயாரிப்பதில் எங்கள் வல்லுநர்கள் உங்களுடன் உடன்படுவார்கள்.
திட்டத்தை எப்படி வாங்குவது?
  - ஒப்பந்தத்திற்கான விவரங்களை அனுப்பவும்ஒவ்வொரு வாடிக்கையாளருடனும் நாங்கள் ஒரு ஒப்பந்தம் செய்கிறோம். ஒப்பந்தம் என்பது உங்களுக்குத் தேவையானதை நீங்கள் சரியாகப் பெறுவீர்கள் என்பதற்கான உத்தரவாதமாகும். எனவே, முதலில் நீங்கள் ஒரு சட்ட நிறுவனம் அல்லது தனிநபரின் விவரங்களை எங்களுக்கு அனுப்ப வேண்டும். இதற்கு வழக்கமாக 5 நிமிடங்களுக்கு மேல் ஆகாது
 
  - முன்கூட்டியே பணம் செலுத்துங்கள்பணம் செலுத்துவதற்கான ஒப்பந்தம் மற்றும் விலைப்பட்டியல் ஆகியவற்றின் ஸ்கேன் செய்யப்பட்ட நகல்களை உங்களுக்கு அனுப்பிய பிறகு, முன்கூட்டியே பணம் செலுத்த வேண்டும். CRM அமைப்பை நிறுவும் முன், முழுத் தொகையை அல்ல, ஒரு பகுதியை மட்டும் செலுத்தினால் போதும் என்பதை நினைவில் கொள்ளவும். பல்வேறு கட்டண முறைகள் ஆதரிக்கப்படுகின்றன. சுமார் 15 நிமிடங்கள்
 
  - நிரல் நிறுவப்படும்இதற்குப் பிறகு, ஒரு குறிப்பிட்ட நிறுவல் தேதி மற்றும் நேரம் உங்களுடன் ஒப்புக் கொள்ளப்படும். இது வழக்கமாக அதே அல்லது அடுத்த நாளில் ஆவணங்கள் முடிந்த பிறகு நடக்கும். CRM அமைப்பை நிறுவிய உடனேயே, உங்கள் பணியாளருக்கான பயிற்சியை நீங்கள் கேட்கலாம். நிரல் 1 பயனருக்கு வாங்கப்பட்டால், அதற்கு 1 மணிநேரத்திற்கு மேல் ஆகாது
 
  - முடிவை அனுபவிக்கவும்முடிவை முடிவில்லாமல் அனுபவிக்கவும் :) குறிப்பாக மகிழ்ச்சியான விஷயம் என்னவென்றால், அன்றாட வேலைகளை தானியங்குபடுத்தும் வகையில் மென்பொருள் உருவாக்கப்பட்டுள்ள தரம் மட்டுமல்ல, மாதாந்திர சந்தாக் கட்டணமாக சார்பு இல்லாததும் ஆகும். எல்லாவற்றிற்கும் மேலாக, நிரலுக்கு நீங்கள் ஒரு முறை மட்டுமே செலுத்துவீர்கள்.
 
ஒரு ஆயத்த திட்டத்தை வாங்கவும்
தனிப்பயன் மென்பொருள் மேம்பாட்டையும் நீங்கள் ஆர்டர் செய்யலாம்
உங்களுக்கு சிறப்பு மென்பொருள் தேவைகள் இருந்தால், தனிப்பயன் மேம்பாட்டை ஆர்டர் செய்யவும். பின்னர் நீங்கள் நிரலுக்கு மாற்றியமைக்க வேண்டியதில்லை, ஆனால் உங்கள் வணிக செயல்முறைகளுக்கு நிரல் சரிசெய்யப்படும்!
கார் சேவைக்கான திட்டம்
பெரும்பாலான நவீன கணக்கியல் தீர்வுகள் வெவ்வேறு உபகரணங்கள், இணையம் மற்றும் பிற நிரல்களுடன் ஒருங்கிணைப்பதை ஆதரிக்கின்றன. விரைவான தரவு பரிமாற்றம் மற்றும் அனைத்து வணிக அன்றாட நடவடிக்கைகளின் முடுக்கம் ஆகியவற்றிற்கும் இந்த அம்சம் ஆச்சரியப்படத்தக்க வகையில் மிக முக்கியமானது.
‘யு.எஸ்.யூ சாப்ட்வேர்’ என்று அழைக்கப்படும் நிரல் மேற்கூறிய அனைத்து தேவைகளையும் பூர்த்திசெய்கிறது, மேலும் கூடுதல் கூடுதல் நன்மைகளையும் வழங்குகிறது, இது உங்கள் வணிகத்தை வளர வளர உதவும். நடைமுறையில் எந்த நேரத்திலும் உங்கள் கார் சேவை நிறுவனத்தை தானியக்கமாக்க எங்கள் திட்டம் உங்களுக்கு உதவும். யு.எஸ்.யூ மென்பொருளின் மென்பொருள் பொறியாளர்களால் கார் சேவை மைய நிர்வாகத்திற்காக வடிவமைக்கப்பட்ட சில முக்கிய அம்சங்களின் எடுத்துக்காட்டு இங்கே: தரவுத்தளங்களை செயல்படுத்துதல், அவற்றைப் பராமரிப்பதற்கான கருவிகள் மற்றும் அவற்றின் முழு திறனுக்கும் அவற்றைப் பயன்படுத்துதல், சேவையின் வாடிக்கையாளர்கள் பற்றிய தகவல்கள் மற்றும் அவற்றின் வாகனங்கள், கார் பாகங்களுக்கான கிடங்கிற்கான கணக்கு, அனைத்து வாடிக்கையாளர் வருகைகளின் வரலாற்றையும் பதிவு செய்தல், எஸ்எம்எஸ், மெசஞ்சர் அழைப்புகள் மற்றும் பாரம்பரிய குரல் அழைப்புகளைப் பயன்படுத்தி செய்திகளை அனுப்புதல், குறிப்பிட்ட வாடிக்கையாளர்களுக்கு சிறப்பு தள்ளுபடிகள் மற்றும் சலுகைகளை வழங்க அனுமதிக்கும் வாடிக்கையாளர் விசுவாச முறையை செயல்படுத்துதல், கணக்கீடுகள் வழங்கப்பட்ட சேவைகளுக்கான அனைத்து மதிப்பிடப்பட்ட செலவுகள் மற்றும் ஊழியர்களுக்கான கட்டணம், பல நாடுகளின் தரங்களுக்கு இணங்கக்கூடிய கடிதங்கள் மற்றும் ஆவணங்கள் வெற்றிடங்கள் மற்றும் படிவங்களின் முழு தொகுப்பு, கார் சேவை மையத்திற்கு அருகில் ஒன்று இருந்தால் கார் பாகங்கள் கடையின் மேலாண்மை, வாடிக்கையாளர் உறவு மேலாண்மை (சிஆர்எம்) கணினி செயல்படுத்தல், அனைத்து அன்றாட நடவடிக்கைகளின் பகுப்பாய்வு, நிதி திட்டமிடல், வேலை w அனைத்து கணக்கியல் தரவு, பணியாளர்கள் மேலாண்மை, நிதிக் கணக்கியல் மற்றும் பல சமமான முக்கியமான செயல்பாடுகளுடன் ஒற்றை ஒருங்கிணைந்த தரவுத்தளத்தை உருவாக்க உள்ளூர் மற்றும் இணைய நெட்வொர்க்குகளைப் பயன்படுத்தும் மென்பொருள்.
உங்கள் வணிகம் இன்னும் போதுமான அளவில் உருவாக்கப்படவில்லை மற்றும் யு.எஸ்.யூ மென்பொருளில் சேர்க்கப்பட்டுள்ள அனைத்து செயல்பாடுகளும் தேவையில்லை என்றால், அதைப் பற்றி எங்கள் டெவலப்பர்களுக்கு அறிவிக்க முடியும் மற்றும் நீங்கள் பயன்படுத்தும் ஏதாவது ஒரு கூடுதல் பணத்தை செலுத்தாமல் நீங்கள் பயன்படுத்தும் செயல்பாட்டுக்கு மட்டுமே பணம் செலுத்த முடியும். உங்கள் நிறுவனத்தில் கூட பயன்படுத்தப்படுவதில்லை.
யு.எஸ்.யூ மென்பொருள் சந்தையில் சிறந்த கணக்கியல் திட்டங்களில் ஒன்றாக ஏன் கருதப்படுகிறது? யு.எஸ்.யூ மென்பொருள் என்பது ஒரு உலகளாவிய நிரலாகும், இது பயன்படுத்த எளிதானது மற்றும் புரிந்துகொள்ள எளிதானது, இது விரைவாகவும் திறமையாகவும் இயங்குகிறது, மேலும் வணிக பணிப்பாய்வுகளில் விரைவாக தொடங்குவதற்கும் செயல்படுத்துவதற்கும் நவீன வன்பொருள் தேவையில்லை. கூடுதலாக, யு.எஸ்.யூ மென்பொருளை பல்வேறு உபகரணங்களுடன் ஒருங்கிணைக்க முடியும், இணையம் மற்றும் பல்வேறு நிரல்களுடன் இணைக்கப்பட்டுள்ளது மற்றும் நிறுவனத்தின் நிபுணத்துவத்துடன் முழுமையாக மாற்றியமைக்கப்படலாம், மேலும் பல பயனர் இடைமுகத்தையும் கொண்டுள்ளது, இது உங்களை அனுமதிக்கும், எடுத்துக்காட்டாக, உங்கள் பிற கார் சேவைகளின் கணக்கியலை இணைக்கவும். கூடுதலாக, தயாரிப்பு ஒரு நியாயமான விலையில் வாங்க முடியும். யு.எஸ்.யூ மென்பொருள் குழுவில் சிறந்த தொழில்நுட்ப ஆதரவு ஏதாவது நடந்தால் பதிலளிக்க எப்போதும் தயாராக உள்ளது. எங்களிடம் உள்ள ஒவ்வொரு வாடிக்கையாளரையும் நாங்கள் மதிக்கிறோம். உங்கள் கார் சேவை நிலையத்தில் நிரலின் டெமோ பதிப்பை நீங்கள் முயற்சிக்க விரும்பினால், எங்கள் வலைத்தளத்திலிருந்து இலவச டெமோ பதிப்பைப் பதிவிறக்கி நீங்களே சோதித்துப் பாருங்கள், எந்தவொரு கார் சேவை நிறுவனத்தையும் தானியக்கமாக்கும் போது அது எவ்வளவு பயனுள்ளதாக இருக்கும் என்பதைப் பாருங்கள்.
 
      
 
					  
 
							 
					 
					