 
            کار کی خدمت کے لئے پروگرام
- کاپی رائٹ کاروباری آٹومیشن کے ان منفرد طریقوں کی حفاظت کرتا ہے جو ہمارے پروگراموں میں استعمال ہوتے ہیں۔ 
 کاپی رائٹ
- ہم ایک تصدیق شدہ سافٹ ویئر پبلشر ہیں۔ ہمارے پروگرامز اور ڈیمو ورژن چلاتے وقت یہ آپریٹنگ سسٹم میں ظاہر ہوتا ہے۔ 
 تصدیق شدہ پبلشر
- ہم دنیا بھر کی تنظیموں کے ساتھ چھوٹے کاروباروں سے لے کر بڑے تک کام کرتے ہیں۔ ہماری کمپنی کمپنیوں کے بین الاقوامی رجسٹر میں شامل ہے اور اس پر الیکٹرانک اعتماد کا نشان ہے۔ 
 اعتماد کی علامت
فوری منتقلی۔
اب آپ کیا کرنا چاہتے ہیں؟
			اگر آپ پروگرام سے واقفیت حاصل کرنا چاہتے ہیں تو تیز ترین طریقہ یہ ہے کہ پہلے مکمل ویڈیو دیکھیں، اور پھر مفت ڈیمو ورژن ڈاؤن لوڈ کریں اور خود اس کے ساتھ کام کریں۔ اگر ضروری ہو تو، تکنیکی مدد سے پیشکش کی درخواست کریں یا ہدایات پڑھیں۔
  
 ہم سے رابطہ کریں
 کاروباری اوقات کے دوران ہم عام طور پر 1 منٹ کے اندر جواب دیتے ہیں۔
  
 پروگرام کیسے خریدیں؟
  
 پروگرام کا اسکرین شاٹ دیکھیں
  
 پروگرام کے بارے میں ایک ویڈیو دیکھیں
  
 ڈیمو ورژن ڈاؤن لوڈ کریں
  
 پروگرام کی ترتیب کا موازنہ کریں۔
  
 سافٹ ویئر کی قیمت کا حساب لگائیں۔
  
 اگر آپ کو کلاؤڈ سرور کی ضرورت ہو تو کلاؤڈ کی قیمت کا حساب لگائیں۔
  
 ڈویلپر کون ہے؟
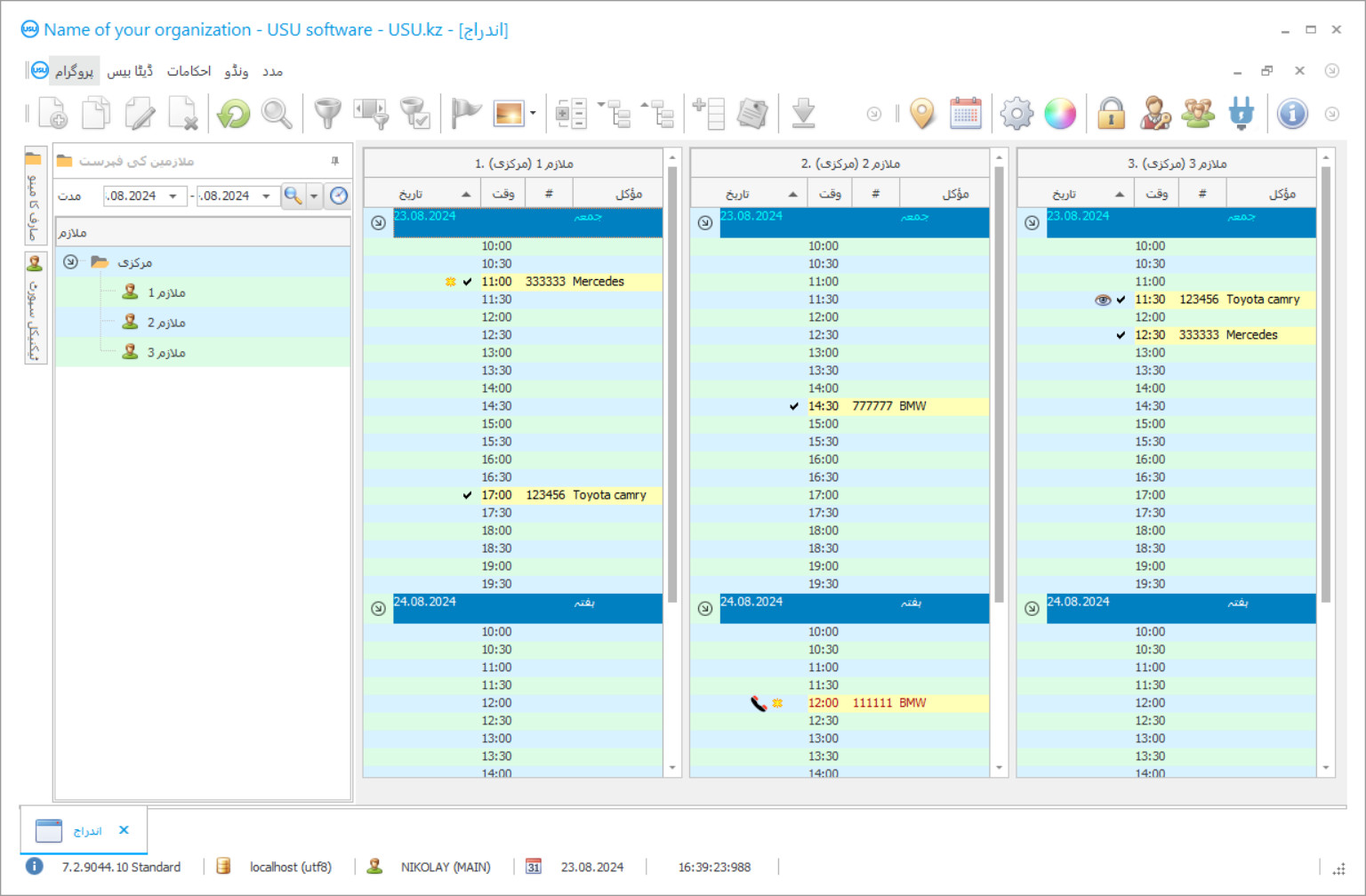
پروگرام کا اسکرین شاٹ
اسکرین شاٹ سافٹ ویئر کے چلنے کی تصویر ہے۔ اس سے آپ فوری طور پر سمجھ سکتے ہیں کہ CRM سسٹم کیسا لگتا ہے۔ ہم نے UX/UI ڈیزائن کے لیے سپورٹ کے ساتھ ایک ونڈو انٹرفیس نافذ کیا ہے۔ اس کا مطلب یہ ہے کہ یوزر انٹرفیس صارف کے تجربے کے سالوں پر مبنی ہے۔ ہر عمل بالکل وہی جگہ ہوتا ہے جہاں اسے انجام دینا سب سے زیادہ آسان ہوتا ہے۔ اس طرح کے قابل نقطہ نظر کا شکریہ، آپ کے کام کی پیداوری زیادہ سے زیادہ ہو جائے گا. اسکرین شاٹ کو مکمل سائز میں کھولنے کے لیے چھوٹی تصویر پر کلک کریں۔
اگر آپ کم از کم "معیاری" کی ترتیب کے ساتھ USU CRM سسٹم خریدتے ہیں، تو آپ کے پاس پچاس سے زیادہ ٹیمپلیٹس کے ڈیزائنوں کا انتخاب ہوگا۔ سافٹ ویئر کے ہر صارف کو اپنے ذائقہ کے مطابق پروگرام کے ڈیزائن کو منتخب کرنے کا موقع ملے گا۔ کام کا ہر دن خوشی لانا چاہئے!
 
	دنیا بھر میں کار سروس منیجر بہترین کار سروس اکاؤنٹنگ پروگرام کے لئے انٹرنیٹ پر تلاش کر رہے ہیں۔ آج کل جدید اکاؤنٹنگ ٹولز ، پروگراموں کے استعمال کے بغیر کار کی دیگر کاروباری کاروباری کمپنیوں سے فائدہ اٹھانا ناممکن ہے جو نیرس دستی کاغذی کاروائی پر بہت زیادہ وقت بچاسکتے ہیں ، اور اس طرح کی دوسری قسم کے کام جو آسانی سے پروگرام میں منتقل ہوسکتے ہیں۔
لیکن کار سروس مینجمنٹ پروگرام کو کیسے تلاش کریں جو خاص طور پر آپ کے کاروبار کے مطابق ہو؟ کار سروس کے صحیح طریقے سے چلنے کے ل it اس میں پہلے دن سے کسی نہ کسی طرح کا آٹومیشن نافذ ہونا ضروری ہے۔ کمپنی کی ضروریات کے مطابق بہترین اکاؤنٹنگ پروگرام کا انتخاب کرتے وقت یہ یاد رکھنا ضروری ہے کہ اسے دوسرے پروگراموں جیسے استرتا سے کچھ فوائد حاصل کرنا ہوں گے۔
ڈویلپر کون ہے؟
2025-10-31
کار سروس کے لئے پروگرام کی ویڈیو
یہ ویڈیو انگریزی میں ہے۔ لیکن آپ اپنی مادری زبان میں سب ٹائٹلز کو آن کرنے کی کوشش کر سکتے ہیں۔
بہت سارے ایسے پروگرام بہت آسان ہیں اور بڑے پیمانے پر چیزوں پر زیادہ کام نہیں کرتے ہیں۔ اکاؤنٹنگ کے کام سے شروع کرکے روزانہ کی بنیاد پر کی جارہی سرگرمیوں کا مکمل تجزیہ کرنے کے لئے ، کار سروس سنٹر کو خودکار بنانے کے لئے ایک عمدہ فعالیت کی موجودگی سے عموما management عمدہ مینجمنٹ سوفٹویئر کی خصوصیات ہوتی ہے۔
استعمال میں آسانی ایک اور بہت بڑا فائدہ ہے کہ بہترین اکاؤنٹنگ اور آٹومیٹنگ سوفٹ ویئر کا مارکیٹ پر اپنے حریفوں سے زیادہ فائدہ ہے۔ اگر یہ پروگرام بہت پیچیدہ ہے اور اس کا صارف انٹرفیس روزانہ کی بنیاد پر سمجھنے اور استعمال کرنے میں بہت مشکل ہے ، تو ممکنہ صارف صرف اپنے کام کی پیچیدگیوں کا مطالعہ کرنے میں کافی وقت خرچ کرے گا اور تکنیکی مدد کے لئے ڈویلپر سے مسلسل رابطہ کرنے پر مجبور ہوگا ، اور یہ کار سروس کمپنی کے وقت اور وسائل کے ضیاع کا ایک بہت بڑا ضیاع ہے۔
ڈیمو ورژن ڈاؤن لوڈ کریں
پروگرام شروع کرتے وقت ، آپ زبان کا انتخاب کرسکتے ہیں۔

آپ ڈیمو ورژن مفت میں ڈاؤن لوڈ کرسکتے ہیں۔ اور پروگرام میں دو ہفتے کام کریں۔ وضاحت کے لیے کچھ معلومات پہلے ہی شامل کی جا چکی ہیں۔
مترجم کون ہے؟
بہترین پروگرام ایسے بھی ہیں جو ہر قسم کے کمپیوٹر ہارڈویئر کے ساتھ کام کرنے کے لئے بہتر انداز میں ہیں تاکہ یہ جدید ترین جدید ٹیکنالوجی ہو یا قدیم لیپ ٹاپ۔ کار سروس مینجمنٹ کے لئے پروگرام سست مشینوں پر بھی بے عیب طریقے سے کام کرنا چاہئے۔ کاروباری اکاؤنٹنگ کے عمل کو خودکار کرنے کے کام کے لئے کم از کم کسی حد تک جدید رام والے آلات کو کافی ہونا چاہئے۔
تیزی سے لین دین کو مکمل کرنا بھی ایک بہت بڑا عنصر ہے جو بہترین اطلاق کے انتخاب میں جاتا ہے۔ کسی قابل پروگرام کو درخواستوں پر کارروائی کرنے میں زیادہ دیر نہیں لگے گی ، اور لین دین کو صرف ایک سیکنڈ سیکنڈ میں انجام دینا چاہئے ، معلومات کے ہر حص pieceے کو حقیقی وقت پر اپ ڈیٹ کرنا چاہئے۔
کار سروس کے لئے پروگرام ترتیب دیں
پروگرام خریدنے کے لیے، بس ہمیں کال کریں یا لکھیں۔ ہمارے ماہرین مناسب سافٹ ویئر کنفیگریشن پر آپ سے اتفاق کریں گے، ایک معاہدہ اور ادائیگی کے لیے ایک رسید تیار کریں گے۔
پروگرام کیسے خریدیں؟
  - معاہدے کی تفصیلات بھیجیں۔ہم ہر کلائنٹ کے ساتھ ایک معاہدہ کرتے ہیں۔ معاہدہ آپ کی ضمانت ہے کہ آپ کو وہی ملے گا جس کی آپ کو ضرورت ہے۔ لہذا، پہلے آپ کو ہمیں کسی قانونی ادارے یا فرد کی تفصیلات بھیجنے کی ضرورت ہے۔ اس میں عام طور پر 5 منٹ سے زیادہ وقت نہیں لگتا ہے۔
 
  - پیشگی ادائیگی کریں۔آپ کو معاہدے کی اسکین شدہ کاپیاں اور ادائیگی کے لیے رسید بھیجنے کے بعد، پیشگی ادائیگی کی ضرورت ہوتی ہے۔ براہ کرم نوٹ کریں کہ CRM سسٹم کو انسٹال کرنے سے پہلے، پوری رقم نہیں بلکہ صرف ایک حصہ ادا کرنا کافی ہے۔ ادائیگی کے مختلف طریقوں کی حمایت کی جاتی ہے۔ تقریباً 15 منٹ
 
  - پروگرام انسٹال ہو جائے گا۔اس کے بعد، آپ کے ساتھ ایک مخصوص تنصیب کی تاریخ اور وقت پر اتفاق کیا جائے گا۔ یہ عام طور پر کاغذی کارروائی مکمل ہونے کے بعد اسی یا اگلے دن ہوتا ہے۔ CRM سسٹم کو انسٹال کرنے کے فوراً بعد، آپ اپنے ملازم کے لیے تربیت طلب کر سکتے ہیں۔ اگر پروگرام 1 صارف کے لیے خریدا جاتا ہے، تو اس میں 1 گھنٹے سے زیادہ وقت نہیں لگے گا۔
 
  - نتیجہ کا لطف اٹھائیںلامتناہی نتیجہ کا لطف اٹھائیں :) جو چیز خاص طور پر خوش کن ہے وہ نہ صرف وہ معیار ہے جس کے ساتھ روزمرہ کے کام کو خودکار کرنے کے لیے سافٹ ویئر تیار کیا گیا ہے بلکہ ماہانہ سبسکرپشن فیس کی شکل میں انحصار کی کمی بھی ہے۔ سب کے بعد، آپ پروگرام کے لئے صرف ایک بار ادائیگی کریں گے.
 
ایک تیار پروگرام خریدیں۔
اس کے علاوہ آپ کسٹم سافٹ ویئر ڈویلپمنٹ کا آرڈر دے سکتے ہیں۔
اگر آپ کے پاس خصوصی سافٹ ویئر کی ضروریات ہیں تو اپنی مرضی کے مطابق ڈیولپمنٹ کا آرڈر دیں۔ تب آپ کو پروگرام کے مطابق ڈھالنے کی ضرورت نہیں ہوگی، لیکن پروگرام آپ کے کاروباری عمل کے مطابق ہو جائے گا!
کار کی خدمت کے لئے پروگرام
زیادہ تر جدید اکاؤنٹنگ حل مختلف آلات ، انٹرنیٹ اور دیگر پروگراموں کے ساتھ انضمام کی بھی حمایت کرتے ہیں۔ یہ پہلو حیرت انگیز طور پر تیز تر اعداد و شمار کے تبادلے اور تمام کاروباری روزمرہ کی سرگرمیوں میں تیزی لانے کے لئے بھی بہت اہم ہے۔
’یو ایس یو سافٹ ویئر‘ نامی پروگرام مذکورہ بالا تمام تقاضوں کو پوری طرح پورا کرتا ہے اور یہاں تک کہ مزید اضافی فوائد بھی پیش کرتا ہے جو وقت کے ساتھ ساتھ آپ کے کاروبار کو بڑھنے اور ترقی میں مدد فراہم کرتے ہیں۔ ہمارا پروگرام آپ کو اپنی کار سروس انٹرپرائز کو عملی طور پر کسی بھی وقت بالکل بھی خود کار بنانے میں مدد فراہم کرے گا۔ یہاں کچھ اہم خصوصیات کی ایک مثال ہے جو خصوصی طور پر یو ایس یو سافٹ ویئر کے سافٹ ویئر انجینئروں کے ذریعہ کار سروس سینٹر مینجمنٹ کے لئے ڈیزائن کی گئی تھیں: ڈیٹا بیس کا نفاذ ، ان کو برقرار رکھنے کے ل tools ٹولز اور ان کی پوری صلاحیت کے لئے استعمال ، خدمت کے صارفین اور ان کے بارے میں معلومات گاڑیاں ، کار حصوں کے لئے کسی گودام کا محاسبہ کرنا ، تمام صارفین کے دوروں کی تاریخ کو ریکارڈ کرنا ، ایس ایم ایس کا استعمال کرتے ہوئے میسج بھیجنا ، میسنجر کالز کے ساتھ ساتھ روایتی وائس کالز ، کسٹمر کی وفاداری کے نظام کا نفاذ جس میں خصوصی صارفین کو خصوصی چھوٹ اور پیش کش کی اجازت دی جاتی ہے ، فراہم کردہ خدمات اور ملازمین کے لئے ادائیگی کے تمام تخمینے لاگت ، کاغذی کارروائی اور دستاویزات کے خالی پیکجوں اور فارموں کا ایک مکمل پیکیج جو بہت سارے ممالک کے معیارات کے مطابق ہے ، اگر کار سروس سینٹر کے نزدیک ہی کار حصوں کی دکان کا انتظام ہو تو ، کسٹمر ریلیشنشپ مینجمنٹ (CRM) سسٹم کا نفاذ ، روزمرہ کی تمام سرگرمیوں کا تجزیہ ، مالی منصوبہ بندی ، کام ڈبلیو تمام اکاؤنٹنگ ڈیٹا ، اسٹاف مینجمنٹ ، مالیاتی اکاؤنٹنگ اور بہت سارے یکساں اہم فعالیت کے ساتھ ایک واحد متحد ڈیٹا بیس بنانے کے لئے سافٹ ویئر مقامی اور انٹرنیٹ دونوں نیٹ ورکس کا استعمال کرتے ہوئے۔
اگر آپ کا کاروبار ابھی تک کافی ترقی یافتہ نہیں ہے اور صرف وہ تمام فنکشنلٹی کی ضرورت نہیں ہے جو یو ایس یو سافٹ ویئر میں شامل ہے تو آپ ہمارے ڈویلپرز کو اس کے بارے میں مطلع کرسکتے ہیں اور صرف اس فعالیت کے ل pay ادائیگی کرسکتے ہیں جو آپ کسی چیز کے ل for اضافی رقم ادا کیے بغیر استعمال کرتے ہیں۔ یہاں تک کہ آپ کے انٹرپرائز میں بھی استعمال کیا جا رہا ہے۔
یو ایس یو سافٹ ویئر کو مارکیٹ میں بہترین اکاؤنٹنگ پروگراموں میں سے ایک کیوں سمجھا جاتا ہے؟ چونکہ یو ایس یو سافٹ ویئر ایک آفاقی پروگرام ہے جو استعمال اور سمجھنے میں آسان ہے ، جو تیزی اور موثر طریقے سے چلتا ہے ، اور کاروباری کام کے فلو کو تیز رفتار آغاز اور نفاذ کے لئے جدید ہارڈ ویئر کی ضرورت نہیں ہے۔ اس کے علاوہ ، یو ایس یو سافٹ ویئر کو مختلف آلات کے ساتھ مربوط کیا جاسکتا ہے ، انٹرنیٹ اور مختلف پروگراموں سے منسلک کیا جاسکتا ہے اور انٹرپرائز کی تخصص کے مطابق پوری طرح ڈھل سکتا ہے اور اس کے ساتھ ملٹی یوزر انٹرفیس بھی ہے ، جو آپ کو مثال کے طور پر اپنی دوسری کار خدمات کا اکاؤنٹنگ اکٹھا کریں۔ اس کے علاوہ ، مصنوعات کو مناسب قیمت پر خریدا جاسکتا ہے۔ یو ایس یو سوفٹویئر ٹیم کی بہترین تکنیکی مدد اگر کچھ ہوتا ہے تو اس کا جواب دینے کے لئے ہمیشہ تیار رہتا ہے۔ ہم اپنے پاس موجود ہر کلائنٹ کی قدر کرتے ہیں۔ اگر آپ اپنی کار سروس اسٹیشن پر موجود پروگرام کے ڈیمو ورژن کو آزمانا چاہتے ہیں تو اپنی جانچ کرنے کے لئے اپنی ویب سائٹ سے مفت ڈیمو ورژن ڈاؤن لوڈ کریں اور دیکھیں کہ جب کار کی خدمت کے کسی بھی انٹرپرائز کو خودکار بنانے کی بات آتی ہے تو یہ کتنا موثر ہے۔
 
      
 
					 
					  
 
							 
					 
					