Système opérateur: Windows, Android, macOS
Groupe de programmes: Automatisation des affaires
Programme de service de voiture
- Le droit d'auteur protège les méthodes uniques d'automatisation commerciale utilisées dans nos programmes.

droits d'auteur - Nous sommes un éditeur de logiciels vérifié. Ceci est affiché dans le système d'exploitation lors de l'exécution de nos programmes et versions de démonstration.

Éditeur vérifié - Nous travaillons avec des organisations du monde entier, des petites aux grandes entreprises. Notre société est inscrite au registre international des sociétés et dispose d'un label de confiance électronique.

Signe de confiance
Passage rapide.
Que voulez-vous faire maintenant?
Si vous souhaitez vous familiariser avec le programme, le moyen le plus rapide est de regarder d'abord la vidéo complète, puis de télécharger la version de démonstration gratuite et de travailler avec vous-même. Si nécessaire, demandez une présentation au support technique ou lisez les instructions.
Contactez-nous ici
Pendant les heures de bureau, nous répondons généralement dans un délai d'une minute
Comment acheter le programme ?
Voir une capture d'écran du programme
Voir une vidéo sur le programme
Télécharger la version démo
Comparer les configurations du programme
Calculer le coût d'un logiciel
Calculez le coût du cloud si vous avez besoin d'un serveur cloud
Qui est le développeur ?
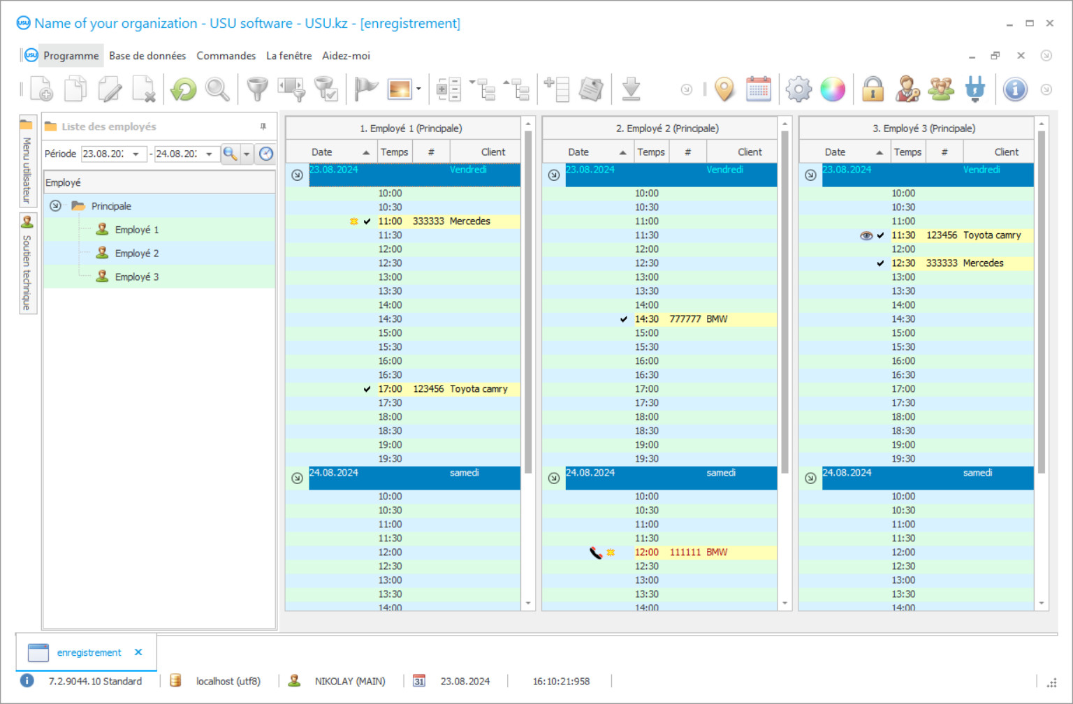
Capture d'écran du programme
Une capture d'écran est une photo du logiciel en cours d'exécution. À partir de là, vous pouvez immédiatement comprendre à quoi ressemble un système CRM. Nous avons implémenté une interface fenêtre prenant en charge la conception UX/UI. Cela signifie que l'interface utilisateur est basée sur des années d'expérience utilisateur. Chaque action est située exactement là où il est le plus pratique de l'effectuer. Grâce à une approche aussi compétente, votre productivité au travail sera maximale. Cliquez sur la petite image pour ouvrir la capture d'écran en taille réelle.
Si vous achetez un système USU CRM avec une configuration d'au moins « Standard », vous aurez le choix entre plus de cinquante modèles de conceptions. Chaque utilisateur du logiciel aura la possibilité de choisir la conception du programme selon ses goûts. Chaque journée de travail doit apporter de la joie !
Les gestionnaires de services automobiles du monde entier recherchent sur Internet le meilleur programme de comptabilité des services automobiles. De nos jours, il est impossible d'obtenir un avantage sur les autres entreprises de services automobiles sans utiliser des outils de comptabilité modernes, des programmes qui permettront de gagner beaucoup de temps sur la paperasserie manuelle monotone et d'autres types de travail qui peuvent facilement être transférés au programme.
Mais comment trouver un programme de gestion de service automobile qui conviendra particulièrement à votre entreprise? Pour que le service de voiture fonctionne correctement, il doit avoir une sorte d'automatisation mise en œuvre dès le premier jour. Tout en choisissant le meilleur programme comptable qui répondra le mieux aux besoins de l'entreprise, il est important de se rappeler qu'il doit avoir certains avantages par rapport à d'autres programmes tels que la polyvalence.
Qui est le développeur ?
Akoulov Nikolaï
Expert et programmeur en chef ayant participé à la conception et au développement de ce logiciel.
2025-12-15
Vidéo du programme pour le service de voiture
Cette vidéo est en anglais. Mais vous pouvez essayer d'activer les sous-titres dans votre langue maternelle.
Beaucoup de ces programmes sont très simples et ne font pas beaucoup de travail à grande échelle. Le meilleur logiciel de gestion se caractérise généralement par la présence d'une fonctionnalité à part entière d'automatisation d'un centre de service automobile, du travail comptable à l'analyse complète des activités menées au quotidien.
La facilité d'utilisation est un autre énorme avantage du meilleur logiciel de comptabilité et d'automatisation par rapport à ses concurrents sur le marché. Si le programme est trop compliqué et que son interface utilisateur est trop difficile à comprendre et à utiliser au quotidien, alors l'utilisateur potentiel passera beaucoup de temps à étudier les subtilités de son travail et sera obligé de contacter constamment le développeur pour un support technique, et c'est une grosse perte de temps et de ressources de la société de service automobile.
Télécharger la version démo
Lors du démarrage du programme, vous pouvez sélectionner la langue.

Vous pouvez télécharger la version démo gratuitement. Et travaillez dans le programme pendant deux semaines. Certaines informations y ont déjà été incluses pour plus de clarté.
Qui est le traducteur ?
Khoilo Romain
Programmeur en chef qui a participé à la traduction de ce logiciel dans différentes langues.
Les meilleurs programmes sont également ceux qui sont bien optimisés afin de fonctionner avec toutes sortes de matériel informatique, que ce soit la dernière technologie de pointe ou un ancien ordinateur portable - le programme de gestion de service de voiture devrait fonctionner parfaitement même sur des machines plus lentes; les appareils dotés d'une RAM au moins un peu moderne devraient suffire pour automatiser le processus de comptabilité d'entreprise.
La réalisation rapide des transactions est également un facteur important qui entre dans le choix de la meilleure application. Il ne faudra pas longtemps à un programme compétent pour traiter les demandes, et les transactions doivent être effectuées en une fraction de seconde seulement, chaque information doit être mise à jour en temps réel.
Commander un programme pour le service de voiture
Pour acheter le programme, appelez-nous ou écrivez-nous. Nos spécialistes conviendront avec vous de la configuration logicielle appropriée, prépareront un contrat et une facture de paiement.
Comment acheter le programme ?
Envoyer les détails du contrat
Nous concluons un accord avec chaque client. Le contrat est votre garantie que vous recevrez exactement ce dont vous avez besoin. Par conséquent, vous devez d’abord nous envoyer les coordonnées d’une personne morale ou physique. Cela ne prend généralement pas plus de 5 minutes
Effectuer un paiement anticipé
Après vous avoir envoyé des copies numérisées du contrat et de la facture pour paiement, un acompte est demandé. Veuillez noter qu'avant d'installer le système CRM, il suffit de payer non pas la totalité du montant, mais seulement une partie. Diverses méthodes de paiement sont prises en charge. Environ 15 minutes
Le programme sera installé
Ensuite, une date et une heure d'installation précises seront convenues avec vous. Cela se produit généralement le même jour ou le lendemain de la fin des formalités administratives. Immédiatement après l'installation du système CRM, vous pouvez demander une formation pour votre employé. Si le programme est acheté pour 1 utilisateur, cela ne prendra pas plus d'1 heure
Profitez du résultat
Profitez du résultat à l'infini :) Ce qui est particulièrement satisfaisant, c'est non seulement la qualité avec laquelle le logiciel a été développé pour automatiser le travail quotidien, mais aussi l'absence de dépendance sous la forme d'un abonnement mensuel. Après tout, vous ne paierez qu’une seule fois pour le programme.
Acheter un programme prêt à l'emploi
Vous pouvez également commander un développement de logiciel personnalisé
Si vous avez des exigences logicielles particulières, commandez un développement personnalisé. Vous n’aurez alors pas à vous adapter au programme, mais le programme sera adapté à vos processus métier !
Programme de service de voiture
La plupart des solutions comptables modernes prennent également en charge l'intégration avec différents équipements, Internet et d'autres programmes. Cet aspect est sans surprise également très important pour l'échange rapide de données et l'accélération de toutes les activités quotidiennes de l'entreprise.
Le programme appelé «USU Software» répond pleinement à toutes les exigences susmentionnées et offre même des avantages supplémentaires qui aideront votre entreprise à croître et à se développer au fil du temps. Notre programme vous aidera à automatiser votre entreprise de service automobile en un rien de temps. Voici un exemple de certaines fonctionnalités clés qui ont été conçues spécifiquement pour la gestion du centre de service automobile par les ingénieurs logiciels de l'USU Software: mise en place de bases de données, outils pour les maintenir et les utiliser à leur plein potentiel, informations sur les clients du service et leurs véhicules, comptabilisation d'un entrepôt pour les pièces automobiles, enregistrement de l'historique de toutes les visites clients, envoi de messages par SMS, appels messagers ainsi que appels vocaux traditionnels, mise en œuvre d'un système de fidélisation de la clientèle qui permet d'attribuer des remises et offres spéciales à des clients particuliers, calculs de tous les coûts estimés pour les services fournis et le paiement des employés, un ensemble complet de documents et de documents vierges et formulaires conformes aux normes de nombreux pays, la gestion d'un magasin de pièces automobiles au cas où il y en aurait un près du centre de service automobile, la gestion de la relation client (CRM) implémentation du système, analyse de toutes les activités quotidiennes, planification financière, travail w avec le logiciel utilisant à la fois les réseaux locaux et Internet afin de créer une base de données unifiée unique avec toutes les données comptables, la gestion du personnel, la comptabilité financière et de nombreuses autres fonctionnalités tout aussi importantes.
Si votre entreprise n'est pas encore assez développée et ne nécessite tout simplement pas toutes les fonctionnalités incluses dans le logiciel USU, vous pouvez en informer nos développeurs et ne payer que pour les fonctionnalités que vous utilisez sans avoir à payer d'argent supplémentaire pour quelque chose qui ne l'est pas. t même utilisé dans votre entreprise.
Pourquoi le logiciel USU est-il considéré comme l'un des meilleurs programmes de comptabilité du marché? Parce que le logiciel USU est un programme universel facile à utiliser et à comprendre, qui fonctionne rapidement et efficacement, et ne nécessite pas de matériel moderne pour un démarrage rapide et une mise en œuvre dans le flux de travail de l'entreprise. De plus, le logiciel USU peut être intégré à divers équipements, connecté à Internet et à divers programmes et peut être entièrement adapté à la spécialisation de l'entreprise ainsi qu'une interface multi-utilisateurs, qui vous permettra, par exemple, de combinez la comptabilité de vos autres services automobiles. De plus, le produit peut être acheté à un prix raisonnable. Le meilleur support technique de l'équipe USU Software est toujours prêt à répondre en cas de problème. Nous apprécions chaque client que nous avons. Si vous souhaitez essayer la version de démonstration du programme dans votre station-service de voiture, téléchargez simplement la version de démonstration gratuite sur notre site Web pour vérifier par vous-même et voir à quel point il est efficace lorsqu'il s'agit d'automatiser toute entreprise de service de voiture.

