ระบบปฏิบัติการ: Windows, Android, macOS
กลุ่มของโปรแกรม: ระบบอัตโนมัติทางธุรกิจ
โปรแกรมสำหรับบริการรถยนต์
- ลิขสิทธิ์ปกป้องวิธีการทางธุรกิจแบบอัตโนมัติที่ใช้ในโปรแกรมของเรา

ลิขสิทธิ์ - เราเป็นผู้เผยแพร่ซอฟต์แวร์ที่ผ่านการตรวจสอบแล้ว สิ่งนี้จะแสดงในระบบปฏิบัติการเมื่อเรียกใช้โปรแกรมและรุ่นสาธิตของเรา

ผู้เผยแพร่ที่ได้รับการยืนยัน - เราทำงานร่วมกับองค์กรต่างๆ ทั่วโลกตั้งแต่ธุรกิจขนาดเล็กไปจนถึงธุรกิจขนาดใหญ่ บริษัทของเราถูกรวมอยู่ในทะเบียนระหว่างประเทศของบริษัทและมีเครื่องหมายทรัสต์อิเล็กทรอนิกส์

สัญลักษณ์แห่งความไว้วางใจ
การเปลี่ยนแปลงอย่างรวดเร็ว
คุณต้องการทำอะไรตอนนี้
หากคุณต้องการทำความคุ้นเคยกับโปรแกรม วิธีที่เร็วที่สุดคือการดูวิดีโอตัวเต็มก่อน จากนั้นจึงดาวน์โหลดเวอร์ชันสาธิตฟรีและใช้งานด้วยตัวเอง หากจำเป็น โปรดขอการนำเสนอจากฝ่ายสนับสนุนด้านเทคนิคหรืออ่านคำแนะนำ
ติดต่อเราได้ที่นี่
ในช่วงเวลาทำการเรามักจะตอบกลับภายใน 1 นาที
จะซื้อโปรแกรมได้อย่างไร?
ดูภาพหน้าจอของโปรแกรม
ดูวิดีโอเกี่ยวกับโปรแกรม
ดาวน์โหลดเวอร์ชั่นสาธิต
เปรียบเทียบการกำหนดค่าของโปรแกรม
คำนวณต้นทุนของซอฟต์แวร์
คำนวณค่าใช้จ่ายของคลาวด์หากคุณต้องการเซิร์ฟเวอร์คลาวด์
ใครเป็นผู้พัฒนา?
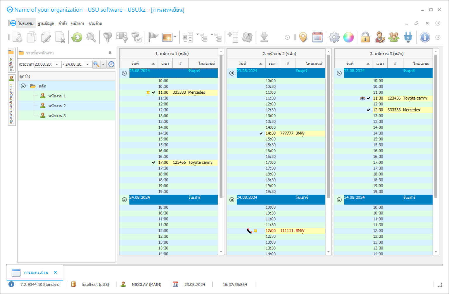
ภาพหน้าจอของโปรแกรม
ภาพหน้าจอคือรูปถ่ายของซอฟต์แวร์ที่ทำงานอยู่ จากนั้นคุณสามารถเข้าใจได้ทันทีว่าระบบ CRM เป็นอย่างไร เราได้ใช้อินเทอร์เฟซหน้าต่างพร้อมรองรับการออกแบบ UX/UI ซึ่งหมายความว่าอินเทอร์เฟซผู้ใช้จะขึ้นอยู่กับประสบการณ์ผู้ใช้หลายปี การกระทำแต่ละอย่างอยู่ในตำแหน่งที่สะดวกที่สุดในการดำเนินการ ด้วยแนวทางที่มีความสามารถดังกล่าว ผลผลิตงานของคุณจึงสูงสุด คลิกที่ภาพขนาดเล็กเพื่อเปิดภาพหน้าจอในขนาดเต็ม
หากคุณซื้อระบบ USU CRM ที่มีการกำหนดค่าอย่างน้อย "มาตรฐาน" คุณจะมีตัวเลือกการออกแบบจากเทมเพลตมากกว่าห้าสิบแบบ ผู้ใช้ซอฟต์แวร์แต่ละคนจะมีโอกาสเลือกการออกแบบโปรแกรมให้เหมาะกับรสนิยมของตนเอง ทุกวันของการทำงานควรนำมาซึ่งความสุข!
ผู้จัดการฝ่ายบริการรถยนต์ทั่วโลกกำลังค้นหาโปรแกรมบัญชีบริการรถยนต์ที่ดีที่สุดในอินเทอร์เน็ต ปัจจุบันเป็นไปไม่ได้ที่จะได้เปรียบ บริษัท บริการรถยนต์รายอื่นโดยไม่ต้องใช้เครื่องมือทางการบัญชีที่ทันสมัยโปรแกรมที่จะช่วยให้ประหยัดเวลาในการดำเนินการเอกสารด้วยตนเองที่ซ้ำซากจำเจและงานประเภทอื่น ๆ ที่สามารถโอนไปยังโปรแกรมได้อย่างง่ายดาย
แต่จะหาโปรแกรมจัดการบริการรถยนต์อย่างไรให้เหมาะกับธุรกิจของคุณโดยเฉพาะ? เพื่อให้บริการรถยนต์ทำงานได้อย่างถูกต้องจะต้องมีการนำระบบอัตโนมัติมาใช้ตั้งแต่วันแรก ในขณะที่เลือกโปรแกรมบัญชีที่ดีที่สุดที่เหมาะกับความต้องการของ บริษัท มากที่สุดสิ่งสำคัญคือต้องจำไว้ว่าโปรแกรมนี้จะต้องมีข้อได้เปรียบเหนือโปรแกรมอื่น ๆ เช่นความเก่งกาจ
ใครเป็นผู้พัฒนา?
2025-12-15
วิดีโอโปรแกรมสำหรับบริการรถยนต์
วิดีโอนี้เป็นภาษาอังกฤษ แต่คุณสามารถลองเปิดคำบรรยายในภาษาของคุณเองได้
โปรแกรมดังกล่าวหลายโปรแกรมนั้นเรียบง่ายมากและไม่ได้ทำอะไรมากมายในเรื่องใหญ่โต ซอฟต์แวร์การจัดการที่ดีที่สุดมักจะมีลักษณะเด่นคือมีฟังก์ชั่นครบวงจรสำหรับศูนย์บริการรถยนต์โดยอัตโนมัติเริ่มตั้งแต่งานด้านบัญชีไปจนถึงการวิเคราะห์กิจกรรมที่ดำเนินการในแต่ละวันอย่างสมบูรณ์
การใช้งานง่ายเป็นอีกหนึ่งข้อได้เปรียบอย่างมากที่ซอฟต์แวร์บัญชีและระบบอัตโนมัติที่ดีที่สุดมีเหนือคู่แข่งในตลาด หากโปรแกรมมีความซับซ้อนเกินไปและอินเทอร์เฟซผู้ใช้ยากเกินไปที่จะเข้าใจและใช้งานในชีวิตประจำวันผู้ใช้ที่มีศักยภาพจะใช้เวลาส่วนใหญ่ในการศึกษาความซับซ้อนของงานและบังคับให้ติดต่อผู้พัฒนาเพื่อขอรับการสนับสนุนทางเทคนิคอย่างต่อเนื่อง และนี่เป็นการเสียเวลาและทรัพยากรของ บริษัท ผู้ให้บริการรถยนต์ไปโดยเปล่าประโยชน์
ดาวน์โหลดเวอร์ชั่นสาธิต
เมื่อเริ่มโปรแกรมคุณสามารถเลือกภาษา

คุณสามารถดาวน์โหลดเวอร์ชันสาธิตได้ฟรี และทำงานในโปรแกรมเป็นเวลาสองสัปดาห์ ข้อมูลบางอย่างได้ถูกรวมไว้เพื่อความชัดเจนแล้ว
ใครคือผู้แปล?
โปรแกรมที่ดีที่สุดยังเป็นโปรแกรมที่ได้รับการปรับให้เหมาะสมเพื่อให้ทำงานร่วมกับฮาร์ดแวร์คอมพิวเตอร์ได้ทุกประเภทไม่ว่าจะเป็นเทคโนโลยีล้ำสมัยใหม่ล่าสุดหรือแล็ปท็อปโบราณโปรแกรมสำหรับการจัดการบริการรถยนต์ควรทำงานได้อย่างไม่มีที่ติแม้ในเครื่องที่ทำงานช้า อุปกรณ์ที่มี RAM ที่ทันสมัยอย่างน้อยก็ควรเพียงพอสำหรับงานในการทำให้กระบวนการบัญชีธุรกิจเป็นไปโดยอัตโนมัติ
การทำธุรกรรมให้เสร็จสิ้นอย่างรวดเร็วยังเป็นปัจจัยสำคัญในการเลือกแอปพลิเคชันที่ดีที่สุด โปรแกรมที่มีความสามารถในการดำเนินการตามคำขอจะใช้เวลาไม่นานและธุรกรรมควรดำเนินการในเสี้ยววินาทีข้อมูลทุกชิ้นควรได้รับการอัปเดตแบบเรียลไทม์
สั่งซื้อโปรแกรมสำหรับบริการรถยนต์
หากต้องการซื้อโปรแกรม เพียงโทรหรือเขียนถึงเรา ผู้เชี่ยวชาญของเราจะเห็นด้วยกับคุณเกี่ยวกับการกำหนดค่าซอฟต์แวร์ที่เหมาะสม เตรียมสัญญา และใบแจ้งหนี้สำหรับการชำระเงิน
จะซื้อโปรแกรมได้อย่างไร?
ส่งรายละเอียดการทำสัญญา
เราทำข้อตกลงกับลูกค้าแต่ละราย สัญญาคือการรับประกันว่าคุณจะได้รับสิ่งที่คุณต้องการอย่างแน่นอน ดังนั้น ขั้นแรกคุณต้องส่งรายละเอียดของนิติบุคคลหรือบุคคลมาให้เราก่อน โดยปกติจะใช้เวลาไม่เกิน 5 นาที
ชำระเงินล่วงหน้า
หลังจากส่งสำเนาสแกนของสัญญาและใบแจ้งหนี้สำหรับการชำระเงินแล้ว จะต้องชำระเงินล่วงหน้า โปรดทราบว่าก่อนที่จะติดตั้งระบบ CRM ก็เพียงพอที่จะจ่ายไม่เต็มจำนวน แต่เพียงบางส่วนเท่านั้น รองรับวิธีการชำระเงินที่หลากหลาย ประมาณ 15 นาที
โปรแกรมจะถูกติดตั้ง
หลังจากนี้ เราจะตกลงวันและเวลาติดตั้งเฉพาะกับคุณ ซึ่งมักจะเกิดขึ้นในวันเดียวกันหรือวันถัดไปหลังจากเอกสารเสร็จสิ้น ทันทีหลังจากติดตั้งระบบ CRM คุณสามารถขอฝึกอบรมพนักงานของคุณได้ หากซื้อโปรแกรมสำหรับผู้ใช้ 1 คน จะใช้เวลาไม่เกิน 1 ชั่วโมง
เพลิดเพลินไปกับผลลัพธ์
เพลิดเพลินไปกับผลลัพธ์ไม่รู้จบ :) สิ่งที่น่าพึงพอใจเป็นพิเศษไม่เพียงแต่คุณภาพที่ซอฟต์แวร์ได้รับการพัฒนาเพื่อทำให้การทำงานในแต่ละวันเป็นแบบอัตโนมัติเท่านั้น แต่ยังขาดการพึ่งพาในรูปแบบของค่าธรรมเนียมการสมัครสมาชิกรายเดือนอีกด้วย เพราะคุณจะจ่ายเพียงครั้งเดียวสำหรับโปรแกรม
ซื้อโปรแกรมสำเร็จรูป
นอกจากนี้คุณยังสามารถสั่งการพัฒนาซอฟต์แวร์แบบกำหนดเองได้
หากคุณมีข้อกำหนดซอฟต์แวร์พิเศษ ให้สั่งการพัฒนาแบบกำหนดเอง จากนั้นคุณจะไม่ต้องปรับตัวเข้ากับโปรแกรม แต่โปรแกรมจะถูกปรับให้เข้ากับกระบวนการทางธุรกิจของคุณ!
โปรแกรมสำหรับบริการรถยนต์
โซลูชันการบัญชีสมัยใหม่ส่วนใหญ่ยังรองรับการใช้งานร่วมกับอุปกรณ์ต่างๆอินเทอร์เน็ตและโปรแกรมอื่น ๆ ด้านนี้มีความสำคัญอย่างมากสำหรับการแลกเปลี่ยนข้อมูลที่รวดเร็วและการเร่งความเร็วของกิจกรรมในชีวิตประจำวันของธุรกิจทั้งหมด
โปรแกรมที่เรียกว่า "USU Software" ตรงตามข้อกำหนดข้างต้นทั้งหมดและยังมีข้อได้เปรียบพิเศษเพิ่มเติมที่จะช่วยให้ธุรกิจของคุณเติบโตและพัฒนาได้ตามเวลา โปรแกรมของเราจะช่วยคุณในการทำให้องค์กรบริการรถยนต์ของคุณเป็นไปโดยอัตโนมัติในเวลาอันรวดเร็ว นี่คือตัวอย่างของคุณสมบัติหลักบางประการที่ได้รับการออกแบบมาโดยเฉพาะสำหรับการจัดการศูนย์บริการรถยนต์โดยวิศวกรซอฟต์แวร์ของ USU Software: การใช้งานฐานข้อมูลเครื่องมือในการบำรุงรักษาและใช้งานอย่างเต็มศักยภาพข้อมูลเกี่ยวกับลูกค้าของบริการและของพวกเขา ยานพาหนะบัญชีสำหรับคลังสินค้าสำหรับชิ้นส่วนรถยนต์บันทึกประวัติการเยี่ยมชมของลูกค้าทั้งหมดการส่งข้อความโดยใช้ SMS การโทรผ่านแมสเซนเจอร์และการโทรแบบดั้งเดิมการใช้ระบบความภักดีของลูกค้าซึ่งช่วยให้สามารถกำหนดส่วนลดและข้อเสนอพิเศษสำหรับลูกค้าโดยเฉพาะการคำนวณ ค่าใช้จ่ายโดยประมาณทั้งหมดสำหรับการให้บริการและการชำระเงินสำหรับพนักงานชุดเอกสารและช่องว่างเอกสารฉบับเต็มและแบบฟอร์มที่สอดคล้องกับมาตรฐานของหลายประเทศการจัดการร้านอะไหล่รถยนต์ในกรณีที่มีอยู่ใกล้ศูนย์บริการรถยนต์การจัดการลูกค้าสัมพันธ์ (CRM) การใช้งานระบบการวิเคราะห์กิจกรรมในชีวิตประจำวันการวางแผนการเงินงาน w ด้วยซอฟต์แวร์ที่ใช้ทั้งเครือข่ายท้องถิ่นและอินเทอร์เน็ตเพื่อสร้างฐานข้อมูลแบบรวมเดียวที่มีข้อมูลบัญชีการจัดการพนักงานบัญชีการเงินและฟังก์ชันอื่น ๆ ที่สำคัญเท่าเทียมกัน
หากธุรกิจของคุณยังไม่ได้รับการพัฒนาเพียงพอและไม่ต้องการฟังก์ชันทั้งหมดที่รวมอยู่ในซอฟต์แวร์ USU คุณสามารถแจ้งให้นักพัฒนาของเราทราบเกี่ยวกับเรื่องนี้และจ่ายเฉพาะฟังก์ชันที่คุณใช้โดยไม่ต้องจ่ายเงินเพิ่มเติมสำหรับสิ่งที่ไม่ได้ แม้กระทั่งการใช้งานในองค์กรของคุณ
เหตุใดซอฟต์แวร์ USU จึงถือว่าเป็นโปรแกรมบัญชีที่ดีที่สุดโปรแกรมหนึ่งในตลาด เนื่องจากซอฟต์แวร์ USU เป็นโปรแกรมสากลที่ใช้งานง่ายและเข้าใจซึ่งทำงานได้อย่างรวดเร็วและมีประสิทธิภาพและไม่จำเป็นต้องใช้ฮาร์ดแวร์ที่ทันสมัยสำหรับการเริ่มต้นและการนำไปใช้อย่างรวดเร็วในขั้นตอนการทำงานทางธุรกิจ นอกจากนี้ซอฟต์แวร์ USU ยังสามารถรวมเข้ากับอุปกรณ์ต่างๆเชื่อมต่อกับอินเทอร์เน็ตและโปรแกรมต่างๆและสามารถปรับให้เข้ากับความเชี่ยวชาญขององค์กรได้อย่างเต็มที่รวมทั้งมีอินเทอร์เฟซสำหรับผู้ใช้หลายคนซึ่งจะช่วยให้คุณสามารถ รวมบัญชีของบริการรถยนต์อื่น ๆ ของคุณ นอกจากนี้ยังสามารถซื้อสินค้าได้ในราคาที่เหมาะสม การสนับสนุนทางเทคนิคที่ดีที่สุดของทีม USU Software พร้อมที่จะตอบสนองเสมอในกรณีที่เกิดอะไรขึ้น เราให้ความสำคัญกับลูกค้าทุกคนที่เรามี หากคุณต้องการทดลองใช้โปรแกรมเวอร์ชันสาธิตที่สถานีบริการรถยนต์ของคุณเพียงดาวน์โหลดเวอร์ชันสาธิตฟรีจากเว็บไซต์ของเราเพื่อตรวจสอบตัวคุณเองและดูว่ามีประสิทธิภาพเพียงใดในการทำให้องค์กรบริการรถยนต์เป็นอัตโนมัติ

