 
            Operacijski sistem: Windows, Android, macOS
Skupina programov: Avtomatizacija poslovanja
Program za avtoservis
- Avtorske pravice ščitijo edinstvene metode avtomatizacije poslovanja, ki se uporabljajo v naših programih. 
 avtorske pravice
- Smo preverjen založnik programske opreme. To je prikazano v operacijskem sistemu pri izvajanju naših programov in demo različic. 
 Preverjen založnik
- Sodelujemo z organizacijami po vsem svetu, od malih podjetij do velikih. Naše podjetje je vključeno v mednarodni register podjetij in ima elektronski znak zaupanja. 
 Znak zaupanja
Hiter prehod.
Kaj hočeš narediti zdaj?
			Če se želite seznaniti s programom, je najhitrejši način, da si najprej ogledate celoten video, nato pa prenesete brezplačno demo različico in delate z njo sami. Po potrebi zahtevajte predstavitev tehnične podpore ali preberite navodila.
  
 Pišite nam tukaj
 Med delovnim časom običajno odgovorimo v 1 minuti
  
 Kako kupiti program?
  
 Oglejte si posnetek zaslona programa
  
 Oglejte si video o programu
  
 Prenesite demo različico
  
 Primerjajte konfiguracije programa
  
 Izračunajte stroške programske opreme
  
 Izračunajte stroške oblaka, če potrebujete strežnik v oblaku
  
 Kdo je razvijalec?
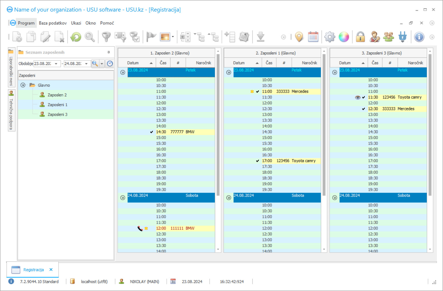
Posnetek zaslona programa
Posnetek zaslona je fotografija zagnane programske opreme. Iz njega lahko takoj razumete, kako izgleda sistem CRM. Implementirali smo okenski vmesnik s podporo za UX/UI design. To pomeni, da uporabniški vmesnik temelji na dolgoletnih uporabniških izkušnjah. Vsako dejanje se nahaja točno tam, kjer ga je najprimerneje izvesti. Zahvaljujoč tako kompetentnemu pristopu bo vaša delovna produktivnost največja. Kliknite na majhno sliko, da odprete posnetek zaslona v polni velikosti.
Če kupite sistem USU CRM s konfiguracijo vsaj »Standard«, boste imeli na izbiro več kot petdeset predlog. Vsak uporabnik programske opreme bo imel možnost izbrati obliko programa po svojem okusu. Vsak delovni dan naj prinaša veselje!
 
	Vodje avtomobilskih servisov po vsem svetu iščejo po internetu najboljši program računovodstva za avtoservise. Danes je nemogoče pridobiti prednost pred drugimi avtomobilskimi servisi brez uporabe sodobnih računovodskih orodij, programov, ki bodo omogočili prihranek veliko časa pri opravljanju monotonih ročnih papirjev, in drugih vrst del, ki jih je mogoče enostavno prenesti na program.
Kako pa najti program za upravljanje avtomobilskih servisov, ki bo ustrezal predvsem vašemu poslu? Da bi lahko avtoservis pravilno deloval, mora imeti od prvega dne vpeljano nekakšno avtomatizacijo. Pri izbiri najboljšega računovodskega programa, ki bo najbolj ustrezal potrebam podjetja, je pomembno vedeti, da mora imeti nekatere prednosti pred drugimi programi, kot je vsestranskost.
Kdo je razvijalec?
 
					Akulov Nikolaj
Strokovnjak in glavni programer, ki je sodeloval pri oblikovanju in razvoju te programske opreme.
2025-10-31
Videoposnetek programa za avtoservis
Ta video je v angleščini. Lahko pa poskusite vklopiti podnapise v svojem maternem jeziku.
Številni takšni programi so zelo preprosti in na veliko ne delajo veliko. Za najboljšo programsko opremo za upravljanje je običajno značilna prisotnost polnopravne funkcionalnosti za avtomatizacijo avtoservisnega centra, začenši od računovodskih del do popolne analize dejavnosti, ki se izvajajo vsak dan.
Enostavnost uporabe je še ena velika prednost, ki jo ima najboljša programska oprema za računovodstvo in avtomatizacijo pred svojimi konkurenti na trgu. Če je program prezapleten in je njegov uporabniški vmesnik pretežko razumljiv in vsakodnevno uporabljen, potem bo potencialni uporabnik porabil veliko časa samo za preučevanje zapletenosti svojega dela in prisiljen nenehno kontaktirati razvijalca za tehnično podporo, in to je velika izguba časa in virov avtomobilskega servisa.
Prenesite demo različico
Ko zaženete program, lahko izberete jezik.

Demo različico lahko prenesete brezplačno. In delati v programu dva tedna. Nekaj informacij je že vključenih zaradi jasnosti.
Kdo je prevajalec?
 
							Khoilo Roman
Glavni programer, ki je sodeloval pri prevajanju te programske opreme v različne jezike.
Najboljši programi so tudi tisti, ki so dobro optimizirani za delo z najrazličnejšo računalniško strojno opremo, najsi gre za najnovejšo vrhunsko tehnologijo ali starodavni prenosnik - program za upravljanje avtomobilskih servisov bi moral delovati brezhibno tudi na počasnejših strojih; naprave z vsaj nekoliko sodobnim RAM-om bi morale zadostovati za nalogo avtomatizacije poslovno-računovodskega procesa.
Hitro dokončanje transakcij je tudi velik dejavnik pri izbiri najboljše aplikacije. Pristojni program za obdelavo prošenj ne bo trajal dolgo, transakcije pa bi morale biti izvedene v samo delčku sekunde, vsak podatek bi bilo treba posodabljati sproti.
Naročite program za servis avtomobilov
Za nakup programa nas pokličite ali nam pišite. Naši strokovnjaki se bodo z vami dogovorili o ustrezni konfiguraciji programske opreme, pripravili pogodbo in račun za plačilo.
Kako kupiti program?
  - Pošljite podrobnosti za pogodboZ vsako stranko sklenemo pogodbo. Pogodba je vaše jamstvo, da boste prejeli točno tisto, kar potrebujete. Zato nam morate najprej posredovati podatke o pravni ali fizični osebi. To običajno ne traja več kot 5 minut
 
  - Izvedite predplačiloPo pošiljanju skeniranih kopij pogodbe in računa za plačilo je potrebno predplačilo. Upoštevajte, da je pred namestitvijo sistema CRM dovolj, da plačate ne celoten znesek, ampak le del. Podprti so različni načini plačila. Približno 15 minut
 
  - Program bo nameščenPo tem se z vami dogovorimo o datumu in uri namestitve. To se običajno zgodi isti ali naslednji dan po opravljeni dokumentaciji. Takoj po namestitvi sistema CRM lahko zaprosite za izobraževanje za svojega zaposlenega. Če je program kupljen za 1 uporabnika, ne bo trajal več kot 1 uro
 
  - Uživajte v rezultatuNeskončno uživajte v rezultatu :) Posebej razveseljuje ne le kakovostno razvita programska oprema za avtomatizacijo vsakodnevnega dela, temveč tudi odsotnost odvisnosti v obliki mesečne naročnine. Konec koncev boste za program plačali samo enkrat.
 
Kupite že pripravljen program
Prav tako lahko naročite razvoj programske opreme po meri
Če imate posebne zahteve glede programske opreme, naročite razvoj po meri. Potem se vam ne bo treba prilagajati programu, ampak bo program prilagojen vašim poslovnim procesom!
Program za avtoservis
Večina sodobnih računovodskih rešitev podpira tudi integracijo z različno opremo, internetom in drugimi programi. Ta vidik je presenetljivo tudi zelo pomemben za hitro izmenjavo podatkov in pospešitev vseh poslovnih vsakdanjih dejavnosti.
Program, imenovan "USU Software", v celoti izpolnjuje vse prej omenjene zahteve in ponuja celo dodatne ugodnosti, ki bodo pomagale, da vaše podjetje raste in se razvija s časom. Naš program vam bo pomagal praktično v kratkem času avtomatizirati vaše avtomobilsko podjetje. Tu je primer nekaterih ključnih lastnosti, ki so jih posebej za upravljanje avtomobilskih servisov zasnovali programski inženirji programske opreme USU: izvajanje baz podatkov, orodja za njihovo vzdrževanje in njihovo uporabo v največji možni meri, informacije o kupcih storitve in njihovih vozil, obračunavanje skladišča za avtomobilske dele, beleženje zgodovine vseh obiskov strank, pošiljanje sporočil s pomočjo SMS, klicev messenger ter tradicionalnih glasovnih klicev, uvedba sistema zvestobe kupcev, ki omogoča dodelitev posebnih popustov in ponudb za določene stranke, izračuni vsi predvideni stroški za opravljene storitve in plačila za zaposlene, celoten paket papirjev in praznih listin ter obrazcev, ki ustrezajo standardom mnogih držav, vodenje prodajalne avtomobilskih delov v primeru, da je ta v bližini avtoservisnega centra, upravljanje odnosov s strankami (CRM) vpeljava sistema, analiza vseh vsakdanjih dejavnosti, finančno načrtovanje, delo w s programsko opremo, ki uporablja lokalna in internetna omrežja, da bi ustvarila enotno enotno bazo podatkov z vsemi računovodskimi podatki, upravljanjem osebja, finančnim računovodstvom in številnimi drugimi enako pomembnimi funkcijami.
Če vaše podjetje še ni dovolj razvito in preprosto ne zahteva vseh funkcij, vključenih v programsko opremo USU, lahko o tem obvestite naše razvijalce in plačate samo za funkcionalnost, ki jo uporabljate, ne da bi morali plačati dodaten denar za nekaj, kar ni ' t niti v vašem podjetju.
Zakaj programska oprema USU velja za enega najboljših računovodskih programov na trgu? Ker je programska oprema USU univerzalni program, ki je enostaven za uporabo in razumevanje, deluje hitro in učinkovito ter ne zahteva sodobne strojne opreme za hiter začetek in uvajanje v poslovni potek dela. Poleg tega je programsko opremo USU mogoče integrirati z različno opremo, povezati se z internetom in različnimi programi in jo je mogoče popolnoma prilagoditi specializaciji podjetja ter imeti več uporabniški vmesnik, ki vam bo na primer omogočil, da združite računovodstvo drugih avtomobilskih storitev. Poleg tega je izdelek mogoče kupiti po razumni ceni. Najboljša tehnična podpora ekipe USU Software je vedno pripravljena odgovoriti, če se kaj zgodi. Cenimo vsako stranko, ki jo imamo. Če želite preizkusiti predstavitveno različico programa na svojem bencinskem servisu, preprosto prenesite brezplačno predstavitveno različico z našega spletnega mesta, da se sami prepričate in ugotovite, kako učinkovita je pri avtomatizaciji katerega koli podjetja za servis avtomobilov.
 
      
 
					  
 
					 
					