Mokhoa oa tšebetso: Windows, Android, macOS
Sehlopha sa mananeo: Sesebelisoa sa khoebo
Lenaneo la tšebeletso ea koloi
- Copyright e sireletsa mekhoa e ikhethileng ea boits'oaro ba khoebo e sebelisoang mananeong a rona.

Copyright - Re baphatlalatsi ba software ba netefalitsoeng. Sena se hlahisoa tsamaisong ea ts'ebetso ha re tsamaisa mananeo a rona le li-demo-version.

Mohatisi ea netefalitsoeng - Re sebetsa le mekhatlo lefatšeng ka bophara ho tloha likhoebong tse nyane ho isa ho tse kholo. Khampani ea rona e kenyelelitsoe ho rejistara ea machaba ea lik'hamphani mme e na le letšoao la trust la elektroniki.

Pontsho ya tshepo
Phetoho e potlakileng.
U batla ho etsa'ng hona joale?
Haeba u batla ho tloaelana le lenaneo, tsela e potlakileng ke ho qala ho shebella video e felletseng, ebe u khoasolla mofuta oa demo oa mahala ebe u sebetsa le uena. Haeba ho hlokahala, kopa tlhahiso ho tsoa ho tšehetso ea tekheniki kapa u bale litaelo.
Iteanye le rona mona
Nakong ea lihora tsa khoebo hangata re araba nakong ea motsotso o le mong
Joang ho reka lenaneo?
Sheba skrini ea lenaneo
Shebella video e buang ka lenaneo
Khoasolla mofuta oa demo
Bapisa litlhophiso tsa lenaneo
Bala litšenyehelo tsa software
Bala litšenyehelo tsa leru haeba u hloka cloud server
Mohlahisi ke mang?
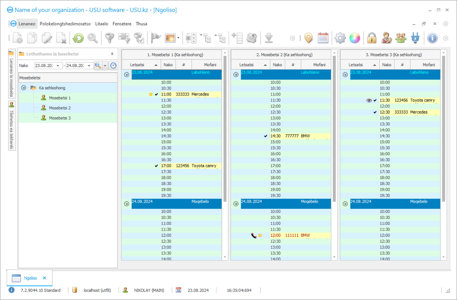
Setšoantšo sa skrini sa lenaneo
Screenshot ke foto ea software e sebetsang. Ho eona u ka utloisisa hang-hang hore na sistimi ea CRM e shebahala joang. Re kentse tšebetsong sebopeho sa fensetere se nang le ts'ehetso bakeng sa moralo oa UX/UI. Sena se bolela hore sebopeho sa mosebedisi se ipapisitse le lilemo tsa boiphihlelo ba mosebelisi. Ketso e 'ngoe le e' ngoe e fumaneha hantle moo e loketseng ho e etsa. Ka lebaka la mokhoa o joalo o nang le bokhoni, tlhahiso ea hau ea mosebetsi e tla ba e phahameng haholo. Tobetsa setšoantšong se senyenyane ho bula skrini ka boholo bo felletseng.
Haeba u reka sistimi ea USU CRM e nang le tlhophiso ea bonyane "Standard", u tla ba le khetho ea meralo ho tsoa ho litempele tse fetang mashome a mahlano. Mosebelisi e mong le e mong oa software o tla ba le monyetla oa ho khetha moralo oa lenaneo ho lumellana le tatso ea bona. Letsatsi le leng le le leng la mosebetsi le lokela ho tlisa thabo!
Batsamaisi ba litšebeletso tsa makoloi ho potoloha le lefatše ba ntse ba batla marang-rang bakeng sa lenaneo le nepahetseng ka ho fetisisa la ts'ebeletso ea likoloi. Matsatsing ana ho ke ke ha khoneha ho fumana monyetla ho feta likhoebo tse ling tsa lits'ebeletso tsa makoloi ntle le ho sebelisa lisebelisoa tsa sejoale-joale tsa boikarabello, mananeo a tla lumella ho boloka nako e ngata ho etsa lipampiri tse nyarosang le mefuta e meng ea mesebetsi e ka fetisetsoang lenaneong habonolo.
Empa o ka fumana joang lenaneo la taolo ea ts'ebeletso ea koloi le tla lumellana hantle le khoebo ea hau? E le hore tšebeletso ea makoloi e sebetse hantle e tlameha ho ba le mofuta o mong oa boiketsetso o kenngoeng tšebetsong ho tloha ka letsatsi la pele. Ha o ntse o khetha lenaneo le letle ka ho fetisisa la boikarabello le tla lumellana le litlhoko tsa k'hamphani se molemohali ho bohlokoa ho hopola hore e tlameha ho ba le menyetla e itseng ho feta mananeo a mang a joalo ka ho tenyetseha.
Mohlahisi ke mang?
Akulov Nikolay
Setsebi le moqapi ea ka sehloohong ea kentseng letsoho ho rala le ho nts'etsopele ea software ena.
2025-12-15
Video ea lenaneo la ts'ebeletso ea koloi
Video ena e ka Senyesemane. Empa u ka leka ho bulela subtitles puong ea hau.
Mananeo a mangata a joalo a bonolo haholo 'me ha a etse mosebetsi o mongata ka bongata bo boholo ba lintho. Software e ntle ka ho fetisisa ea taolo hangata e tšoauoa ka boteng ba ts'ebetso e felletseng ea ho iketsetsa setsi sa ts'ebeletso ea makoloi, ho qala ka mosebetsi oa boikarabello ho fihlela tlhahlobo e felletseng ea mesebetsi e etsoang letsatsi le letsatsi.
Phomolo ea ts'ebeliso ke monyetla o mong o moholo oo software e ntlehali ea ho boloka libuka le ho iketsetsa e nang le ona ho feta bahlolisani ba eona 'marakeng. Haeba lenaneo le rarahane haholo mme sebopeho sa sona sa mosebelisi se le thata haholo ho se utloisisa le ho se sebelisa letsatsi le leng le le leng, mosebelisi ea ka bang teng o tla qeta nako e ngata a ntse a ithuta mathata a mosebetsi oa hae mme a qobelloa ho ikopanya le moqapi khafetsa bakeng sa tšehetso ea tekheniki, mme hona ke tšenyo e kholo ea tšenyo ea nako le lisebelisoa tsa k'hamphani ea litšebeletso tsa makoloi.
Khoasolla mofuta oa demo
Ha u qala lenaneo, u ka khetha puo.

U ka khoasolla mofuta oa demo mahala. 'Me u sebetse lenaneong ka libeke tse peli. Lintlha tse ling li se li kenyelelitsoe moo bakeng sa ho hlaka.
Mofetoleli ke mang?
Khoilo Roman
Motsamaisi ea ka sehloohong ea ileng a kenya letsoho ho fetoleleng software ena ka lipuo tse fapaneng.
Mananeo a Molemohali le ona ke a ntlafalitsoeng hantle molemong oa ho sebetsa le mefuta eohle ea likhomphutha tsa khomphutha ebang ke theknoloji e ncha ka ho fetesisa kapa laptop ea khale - lenaneo la taolo ea lits'ebeletso tsa makoloi le lokela ho sebetsa ntle le phoso le mechineng e tsamaeang butle; Lisebelisoa tse nang le bonyane RAM ea sejoale-joale li lokela ho lekana bakeng sa ts'ebetso ea ho ikarabella ho ts'ebetso ea khoebo.
Ho phethela ka potlako lits'ebetso hape ke lebaka le leholo le kenang ho khethong ea kopo e ntle. Ho ke ke ha nka nako e telele hore lenaneo le nang le bokhoni le sebetsane le likopo, 'me litšebelisano li lokela ho etsoa ka motsotsoana o arohaneng, leseli ka leng le lokela ho ntlafatsoa ka nako ea nnete.
Odara lenaneo la ts'ebeletso ea koloi
Ho reka lenaneo, feela letsetsa kapa u ngolle ho rona. Litsebi tsa rona li tla lumellana le uena mabapi le tlhophiso e nepahetseng ea software, ho lokisa konteraka le invoice bakeng sa tefo.
Joang ho reka lenaneo?
Romella lintlha tsa konteraka
Re kena tumellanong le moreki e mong le e mong. Konteraka ke tiisetso ea hau ea hore u tla fumana hantle seo u se hlokang. Ka hona, pele u hloka ho re romella lintlha tsa setheo sa molao kapa motho ka mong. Hangata sena ha se nke metsotso e fetang 5
Etsa tefo esale pele
Kamora ho o romella likopi tse seketsoeng tsa konteraka le invoice bakeng sa tefo, ho hlokahala tefo ea pele. Ka kopo hlokomela hore pele o kenya sistimi ea CRM, ho lekane ho lefa eseng chelete e felletseng, empa karolo feela. Mekhoa e fapaneng ea ho lefa e tšehetsoa. Hoo e ka bang metsotso e 15
Lenaneo le tla kenngoa
Ka mor'a sena, letsatsi le nako e itseng ea ho kenya li tla lumellanoa le uena. Hangata sena se etsahala ka letsatsi le le leng kapa letsatsing le hlahlamang ka mor'a hore litokomane li phethoe. Hang kamora ho kenya sistimi ea CRM, o ka kopa koetliso bakeng sa mosebeletsi oa hau. Haeba lenaneo le rekiloe mosebelisi a le mong, le ke ke la nka hora e fetang 1
Natefeloa ke sephetho
Natefeloa ke sephetho ka ho sa feleng :) Ntho e khahlisang haholo hase feela boleng boo software e entsoeng ka eona ho iketsetsa mosebetsi oa letsatsi le letsatsi, empa hape le ho hloka ho itšetleha ka mokhoa oa tefo ea khoeli le khoeli ea ho ngolisa. Etsoe, u tla lefa hang feela bakeng sa lenaneo.
Reka lenaneo le itokiselitseng
Hape o ka odara nts'etsopele ea software e ikhethileng
Haeba u na le litlhoko tse khethehileng tsa software, laela ntlafatso ea tloaelo. Joale u ke ke ua tlameha ho ikamahanya le lenaneo, empa lenaneo le tla fetoloa ho mekhoa ea hau ea khoebo!
Lenaneo la tšebeletso ea koloi
Litharollo tse ngata tsa sejoale-joale tsa libuka li ts'ehetsa kopanyo le lisebelisoa tse fapaneng, marang-rang le mananeo a mang. Karolo ena ha e makatse hape e bohlokoa haholo bakeng sa phapanyetsano e potlakileng ea data le ho potlakisa mesebetsi eohle ea letsatsi le letsatsi ea khoebo.
Lenaneo le bitsoang 'USU Software' le fihlela ka botlalo litlhoko tsohle tse boletsoeng ka holimo mme ebile le fana ka melemo e meng hape e tla thusa khoebo ea hau ho hola le ho nts'etsapele ha nako e ntse e tsamaea. Lenaneo la rona le tla u thusa ho iketsetsa khoebo ea hau ea litšebeletso tsa makoloi ka nako e batlang e se na nako. Mona ke mohlala oa likarolo tse ling tsa bohlokoa tse neng li etselitsoe tsamaiso ea setsi sa ts'ebeletso ea likoloi ke lienjineri tsa software ea USU Software: ho kenya tšebetsong marang-rang, lisebelisoa tsa ho li boloka le ho li sebelisa ka botlalo, tlhahisoleseling mabapi le bareki ba ts'ebeletso le makoloi, ho ikarabella bakeng sa polokelo ea likarolo tsa koloi, ho rekota nalane ea maeto ohle a bareki, ho romella melaetsa ka ho sebelisa SMS, ho letsetsa man messengerosa hammoho le mehala ea moetlo, ho kenya tšebetsong sistimi ea botšepehi ba bareki e lumellang ho fana ka litheolelo tse khethehileng le litefiso bakeng sa bareki ba itseng, lipalo Litsenyehelo tsohle tse hakantsoeng bakeng sa lits'ebeletso tse fanoeng le tefo bakeng sa basebetsi, sephutheloana se felletseng sa lipampiri le likhechana tsa litokomane le liforomo tse lumellanang le litekanyetso tsa linaha tse ngata, taolo ea lebenkele la likarolo tsa makoloi haeba ho na le le haufi le setsi sa ts'ebeletso ea makoloi, Tsamaiso ea Likamano le Bareki. (CRM) ts'ebetsong ea sistimi, tlhahlobo ea mesebetsi eohle ea letsatsi le letsatsi, moralo oa lichelete, mosebetsi w ke software e sebelisang marang-rang a lehae le marang-rang molemong oa ho theha database e le 'ngoe e kopaneng e nang le data eohle ea boikarabello, taolo ea basebetsi, boikarabello ba lichelete le mesebetsi e meng e mengata ea bohlokoa ka ho lekana.
Haeba khoebo ea hau e sa ntlafatsoa ka ho lekana mme e sa hloke tšebetso eohle e kenyellelitsoeng ho Software ea USU o ka tsebisa bahlahisi ba rona ka eona mme oa lefa feela bakeng sa ts'ebetso eo u e sebelisang ntle le ho lefa chelete e eketsehileng bakeng sa ntho e seng ' T e ntse e sebelisoa khoebong ea hau.
Hobaneng ha Software ea USU e nkuoa e le e 'ngoe ea mananeo a matle ka ho fetisisa a boikarabello' marakeng? Hobane Software ea USU ke lenaneo la bokahohleng le bonolo ho le sebelisa le ho le utloisisa, le sebetsang ka potlako le ka nepo, 'me ha le hloke lisebelisoa tsa sejoale-joale bakeng sa ho qala le ho kenya tšebetsong tšebetsong ea khoebo. Ntle le moo, Software ea USU e ka hokahanngoa le lisebelisoa tse fapaneng, e hokahantsoe le inthanete le mananeo a fapaneng mme e ka fetoloa ka botlalo hore e be e ikhethang khoebong hape e na le sebopeho sa basebelisi ba bangata, se tla u lumella, ho etsa mohlala. kopanya boikarabello ba lits'ebeletso tse ling tsa koloi ea hau. Ntle le moo, sehlahisoa se ka rekoa ka theko e tlase. Ts'ehetso e ntlehali ea tekheniki sehlopheng sa USU Software e lula e ikemiselitse ho araba haeba ho ka etsahala ho hong. Re ananela moreki e mong le e mong eo re nang le eena. Haeba u batla ho leka mofuta oa pontsho ea lenaneo seteisheneng sa hau sa litšebeletso tsa koloi, jarolla mofuta oa mahala oa demo ho webosaete ea hau ho itlhahloba le ho bona hore na o sebetsa joang ha ho tluoa khoebong efe kapa efe ea tšebeletso ea makoloi.

